- Flutter Application: Flutter应用
- Flutter Module :Flutter与原生混合开发
- Flutter Plugin:Flutter插件
- Flutter Package:纯Dart组件
1. Flutter Application (全新的APP)
标准的Flutter App工程,包含标准的Dart层与Native平台层
创建命令:
flutter create xxapp
//默认Android使用Kotlin,iOS使用Swift 。
//如果要指定语言,比如安卓使用Java,iOS使用Objective-C
flutter create -i objc -a java xxapp
工程目录:

2. Flutter Module (混编到已有的安卓/iOS工程内)
官方的混编方案-Add Flutter to existing apps 也可以参考我往期的《Flutter嵌入swift混合开发》系列文章
flutter create -t module xxapp_module
工程目录:

3. Flutter Plugin
官方解释和使用: https://flutter.dev/docs/development/packages-and-plugins/developing-packages#plugin-platforms
Flutter平台插件工程,包含Dart层与Native平台层的实现
flutter create --org com.example --template=plugin --platforms=android,ios -a kotlin hello
$ flutter create --org com.example --template=plugin --platforms=android,ios -a java hello
$ flutter create --org com.example --template=plugin --platforms=android,ios -i objc hello
$ flutter create --org com.example --template=plugin --platforms=android,ios -i swift hello
工程目录:

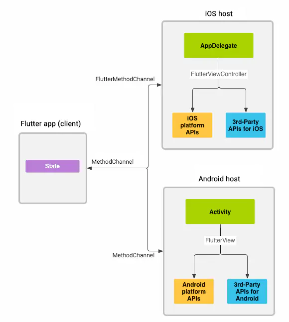
Plugin其实就是一个特殊的Package。Flutter Plugin提供Android或者iOS的底层封装,在Flutter层提供组件功能,使Flutter可以较方便的调取Native的模块。很多平台相关性或者对于Flutter实现起来比较复杂的部分,都可以封装成Plugin。其原理如下

原理
消息在client和host之间通过平台通道(platform channels)来进行的,之间的通讯都是异步的。
直接在Android Studio中新建一个Flutter Plugin的工程,当然也可以使用命令行来进行,例如创建一个flutter_text_plugin。
flutter create --org com.example --plugin xxapp_plugin
如果想支持swift或者kotlin,可以用如下命令进行创建:
flutter create --org com.example --plugin -i swift -a kotlin xxapp_plugin
4. Flutter Package
Flutter纯Dart插件工程,仅包含Dart层的实现,往往定义一些公共Widget
flutter create --template=package xxapp_package
工程目录:

文章摘自 三也世界的《Flutter四种工程类型》
最后
以上就是风趣银耳汤最近收集整理的关于Flutter四种工程类型: App/Module/Plugin/Package的全部内容,更多相关Flutter四种工程类型:内容请搜索靠谱客的其他文章。
发表评论 取消回复