一、准备材料

二、设备连接
2.1 插入物联网卡
首先把BC20核心板从开发板上拆下来

然后将物联卡放置在BC20核心板内

物联卡放置完成将BC20核心板重新插入到开发板内(注意不要弄错方向)

2.2 连接ST-Link仿真器
用3条杜邦线接入STM32L的 DIO、GND、CLK中

另一头的杜邦线接入仿真器,仿真器USB接口接入电脑。(注:仔细看自己仿真器的引脚顺序SWDIO、GND、SWCLK的位置,有些仿真器的引脚顺序和我使用的不一样。


2.3 连接串口线
将串口线一端插入到STM32L的USB口,另一端插入到电脑的USB口

2.4 查看端口号
如果不知道自己的模块对应哪个串口可在“我的电脑一(右键) 管理一-设备管理器一端口”中查看,这个串口是电脑接通板子后自动下载的驱动。

三、湖畔云物联网平台创建产品、设备
3.1、账号注册、登入
湖畔云:https://www.nnhpiot.com/main/#/login?redirect=%2Fdashboard
进入湖畔云物联网平台登录页面。

若已有账号,则直接登录。若没有账号,则按照官方提示进行注册。
注册完成之后进行登录

3.2、创建产品
在物联网平台中,设备管理中有产品、设备等,产品相当于小米手环,设备类似于手环A。接下来新建一个产品。在物联网平台中,展开百万级中心,点击产品,进行创建



3.3、添加设备
按照提示进行设备的添加


创建完成

3.4、添加自定义Topic控制继电器
按照提示添加自定义的Topic用于控制风扇(继电器)




四、代码修改、程序下载、配置
4.1、配置ST-Link仿真器
打开代码,点击配置仿真器






4.2、使用湖畔云在线工具计算密钥、ID、Name
打开湖畔云官网:https://www.nnhpiot.com/

按照提示打开湖畔云在线工具进行计算



Key、ID、Secret的获取方法在下方已说明

按照提示寻找自己设备的key、ID、Secret


4.3、修改代码
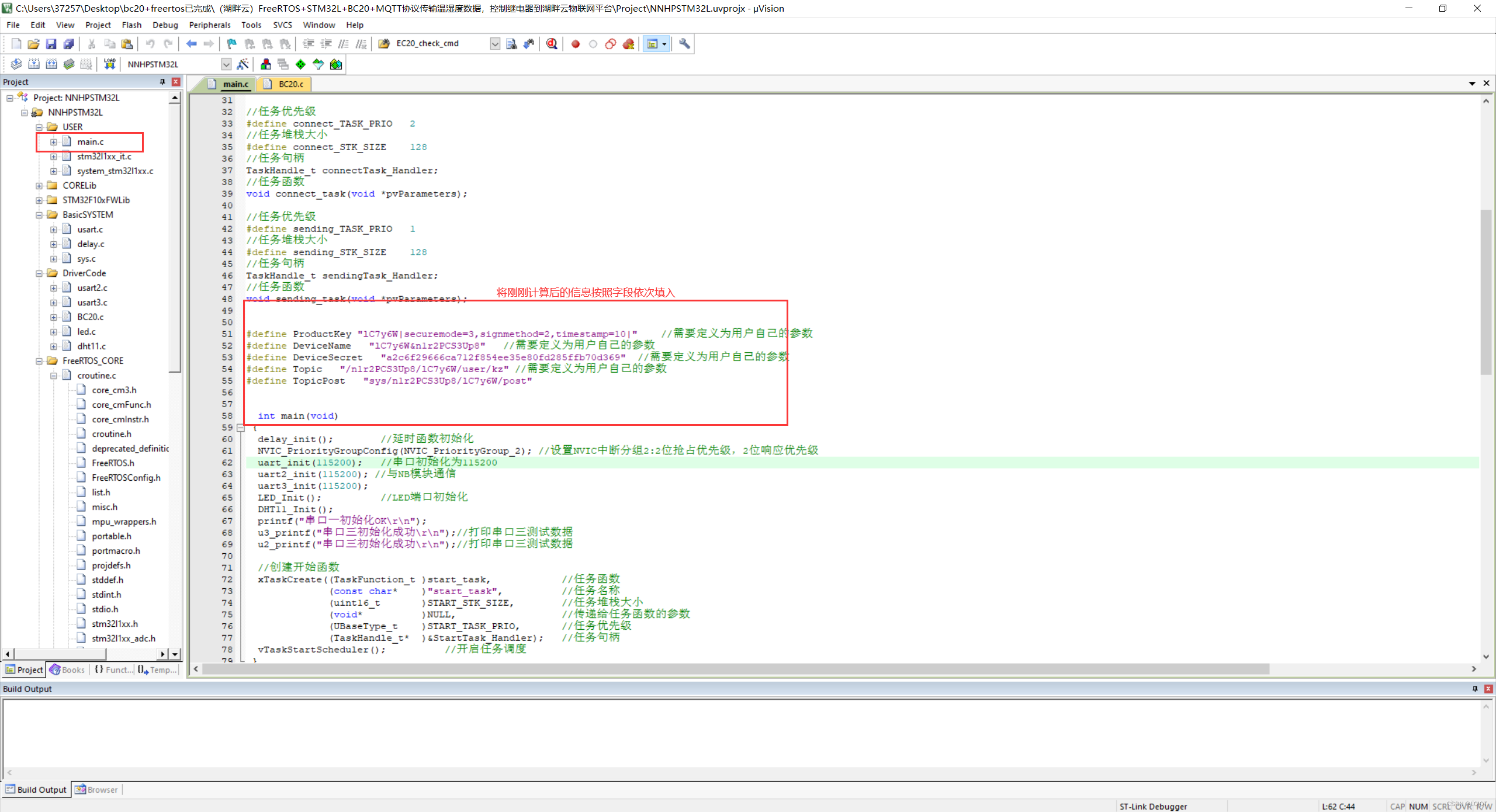
按照提示,将刚刚计算好的信息填入进去
发布Topic:sys/n1OziEYMHbQ/FlCEhm/post
订阅Topic:/n1OziEYMHbQ/FlCEhm/user/kz
订阅的Topic则是上面自己所定义的那个
n1OziEYMHbQ更换为自己的KEY,FlCEhm更换为自己的ID
发布的KEY与ID不要照搬这个!!! 要换成自己的!!!

4.4、下载程序


五、查看数据、下发指令控制继电器
5.1、查看上传的温湿度数据
从图中可以看到我们的温湿度数据已经实时上传到平台了

5.2、下发指令控制继电器
按照提示进行指令下发

输入指令:OpenDevice,打开继电器

发送完成之后,板子上的继电器指示灯随之亮起
输入指令:CloseDevice,关闭继电器

发送完成之后,板子上的继电器指示灯随之熄灭

QQ群:
796415884
欢迎大家进群交流!
最后
以上就是热情巨人最近收集整理的关于FreeRTOS+STM32L+BC20+MQTT协议传输温湿度数据,控制继电器云平台——③湖畔云的全部内容,更多相关FreeRTOS+STM32L+BC20+MQTT协议传输温湿度数据内容请搜索靠谱客的其他文章。
发表评论 取消回复