Vivado【Verilog】
- 前言
- 推荐
- Vivado安装使用
- vivado操作组合电路
- 新建工程
- 添加源文件
- 为设计添加约束
- 工程的实现
- 调试
- 开发板验证
- vivado操作时序电路
- 新建工程
- 添加源文件
- 为设计添加约束
- 工程的实现
- 连接FPGA开发板
- 开发板演示
- 最后
前言
以下内容源自老师教学演示视频
仅供学习交流使用
推荐
安装:官网安装即可
我的版本2022.2
Vivado安装使用
vivado操作组合电路
以四选一为例
新建工程
点击Create Project

命名文件,设置路径
不要有中文和空格

选择RTL Project
并且勾选Do not specify sources at this time
目的是为了跳过在新建工程的过程中跳过添加设计源文件,
具体的源文件在创建过程之后添加

需要选择我们设计实验的开发板的型号
选择系列:Artix-7
封装技术:csg324
选择速度等级:-1
选择型号:xc7a35tcsg324-1

确认相关信息是否一致
不一致:点击Back,返回修改
一致则:点击Finish,完成创建

显示如下:

添加源文件
添加源文件
左边导航栏:Add Sources
或者
Source窗口:空白处右键-Add Sources…

选择第二项:Add or create design sources
给工程添加一个设计文件

选择Add Files:存在设计好的电路.v文件
选择Create Files:新建文件

起名字:mux41

显示如下:单击Finish按钮

可以设置所有端口信号
此处我们在后面设置

单击Yes

可见:工程中多了mux41.v文件

双击打开,可以在右边可以看见

mux41代码
module mux41(
input wire in0,
input wire in1,
input wire in2,
input wire in3,
input wire [1:0] sel,
output reg out);
always@(*)
case(sel)
2'b00: out=in0;
2'b01: out=in1;
2'b10: out=in2;
2'b11: out=in3;
default: out=1'b0;
endcase
endmodule
保存 Ctrl+S
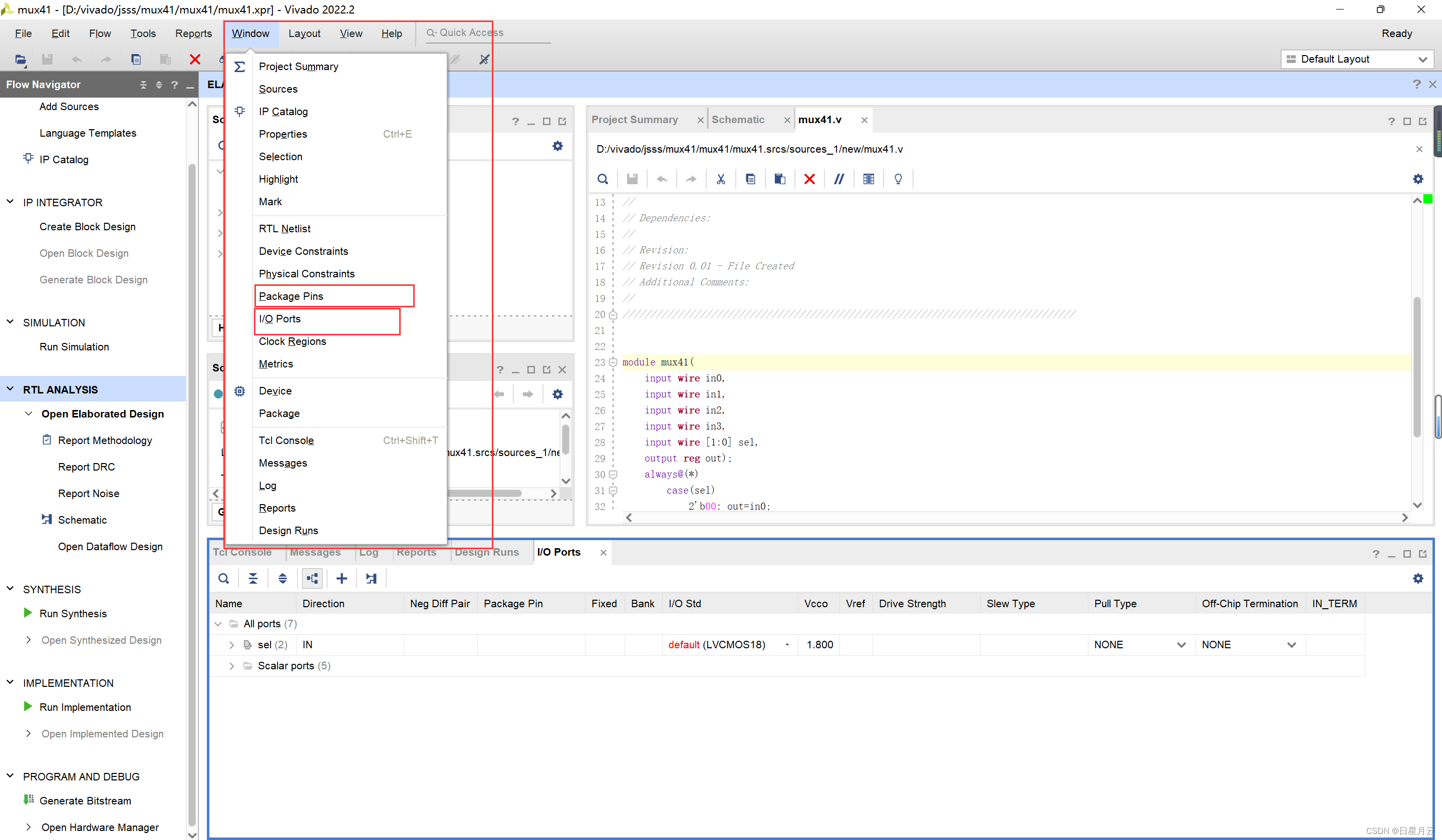
为设计添加约束
可以通过左边的导航栏中
PTL ANALYSIS
Open Elaborated Design

单击OK

如果没有一些窗口可以在Windows添加显示

这样就可以显示了

现在开始设置IO Ports

设置I/O Std

设置Package Pin

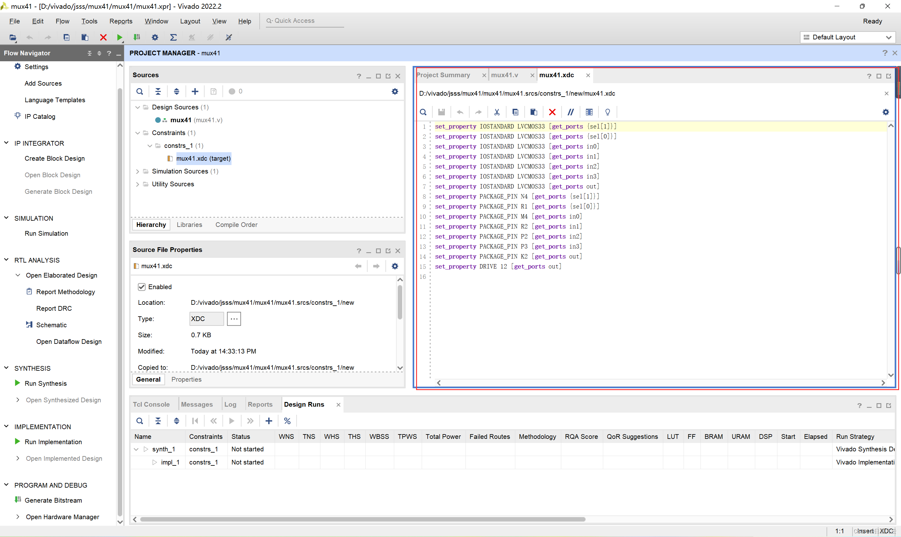
单击左上方保存
保存约束文件

命名:mux41

可以看见工程中
多了mux41.xdc

双击打开

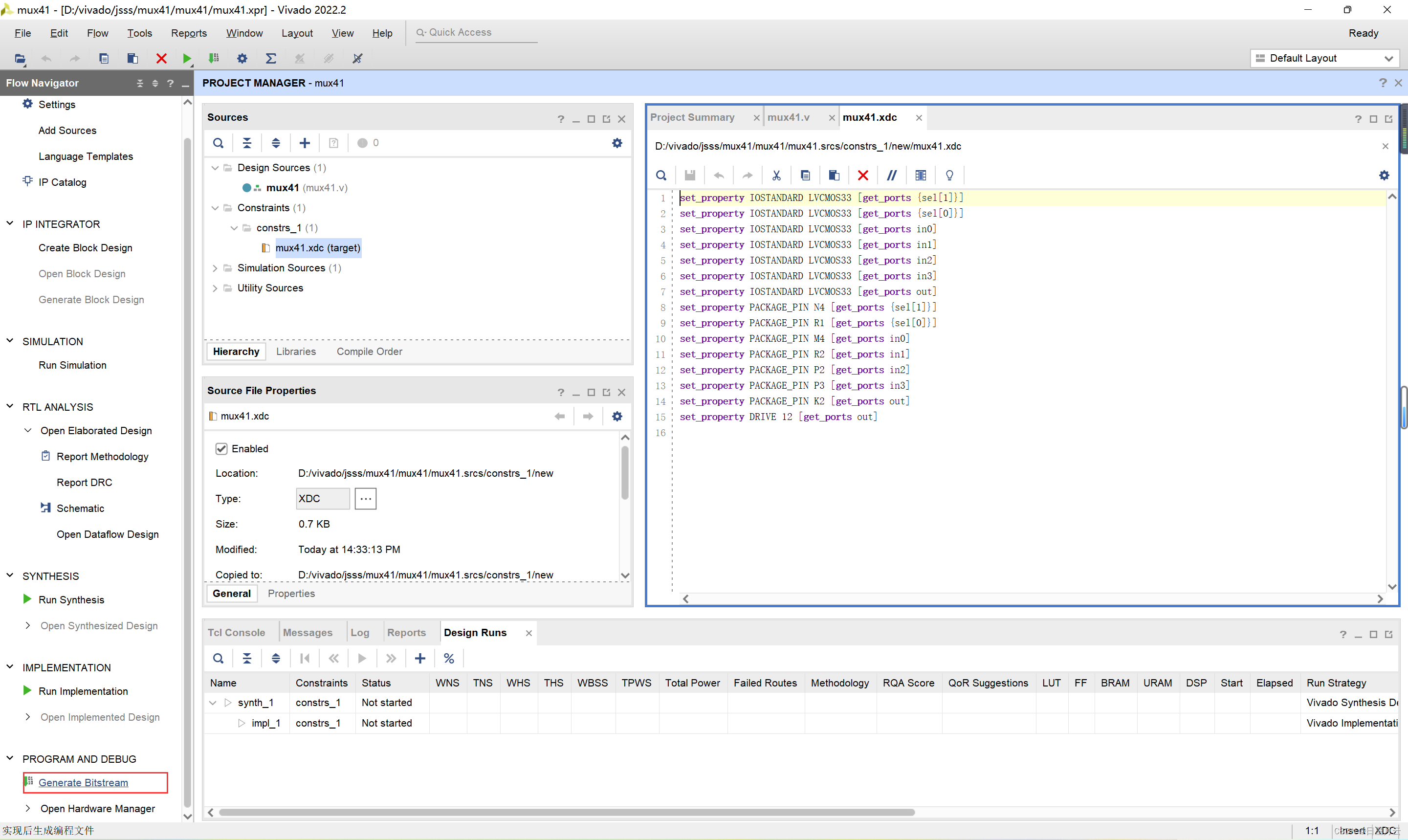
工程的实现
生成2进制码流文件
PROGRAM AND DEBUG
Generate Bitstream

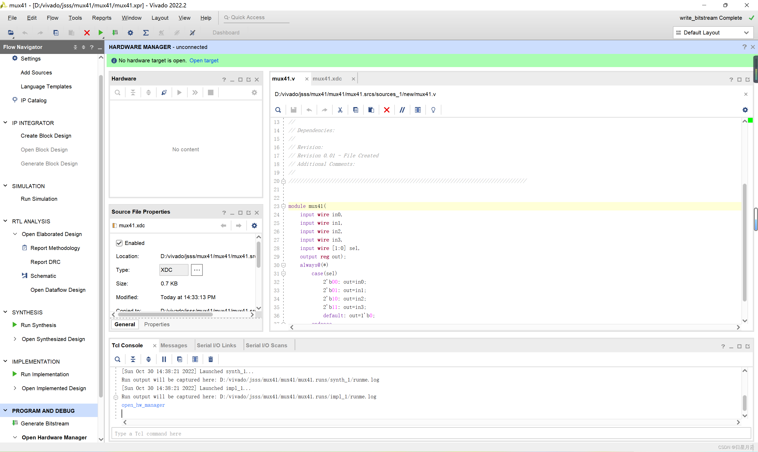
正在对工程进行综合

正在对工程进行实现

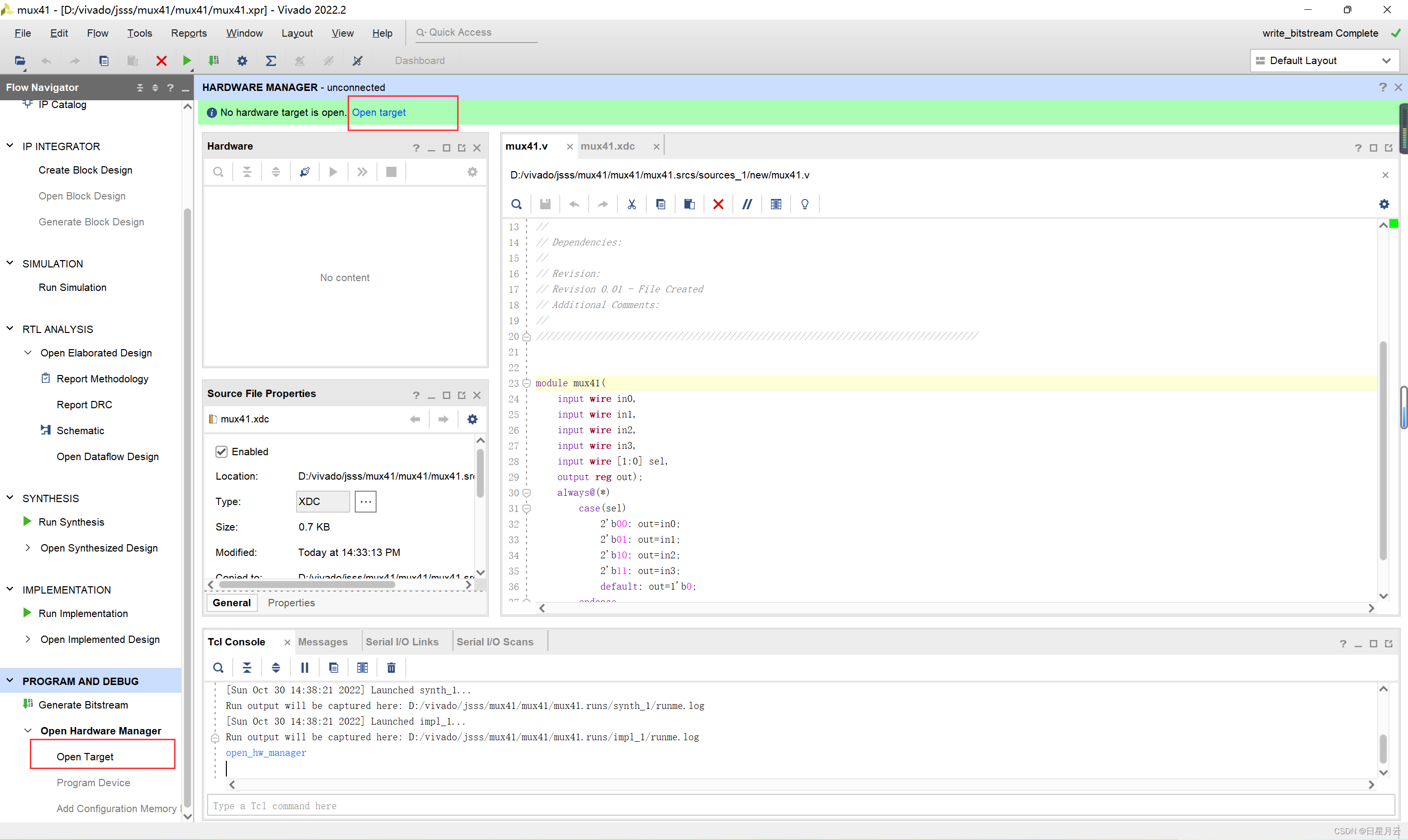
调试
可以在此处打开硬件调试器

或者在导航栏中
PROGRAM AND DEBUG
Open Hardware Manager

打开显示如下

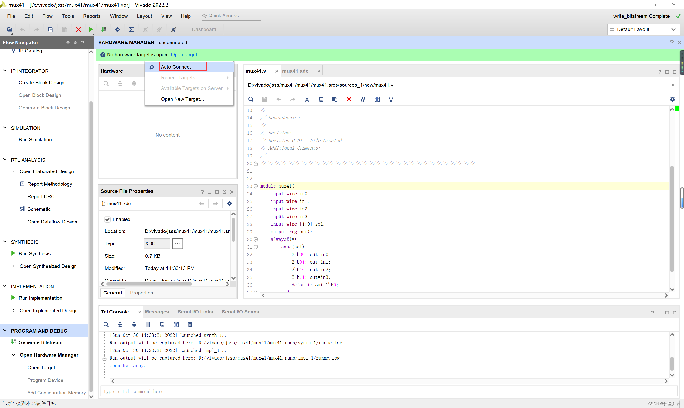
一定要确认PC机和FPGA开发板连接,并且FPGA连接电源
点击Open target

点击 Auto Connect

Program device


开发板验证
略
vivado操作时序电路
以D触发器为例
新建工程
dff

xc7a35tcsg324-1

显示

添加源文件
Add Files

如下三个文件

Add Files

dff_top
module dff_top(clk,rst,out);
input clk,rst;
output out;
wire clk,rst,out;
wire clk_out;
dff u1(.rst(rst),.din(out),.clk(clk_out),.q(out));
clk_div u2(.clk(clk),.rst(rst),.clk_out(clk_out));
endmodule
clk_div
`timescale 1ns/1ns
module clk_div(
input clk,
input rst,
output clk_out
);
reg[13:0] cnt_first,cnt_second;
always @(posedge clk or posedge rst)
if(rst)
cnt_first <= 14'd0;
else if(cnt_first==14'd9999)
cnt_first <= 14'd0;
else
cnt_first <= cnt_first + 1'b1;
always @(posedge clk or posedge rst)
if(rst)
cnt_second <= 14'd0;
else if(cnt_second==14'd10000)
cnt_second <= 14'd0;
else if(cnt_first==14'd9999)
cnt_second <= cnt_second + 1'b1;
assign clk_out= cnt_second==14'd10000 ? 1'b1:1'b0;
endmodule
开发板分频太高
所以需要cnt_div分频模块
100MHz->1Hz
dff
module dff(rst,din,clk,q);
input rst,din,clk;
output q;
reg q;
always @(posedge clk)
if(rst) q<=0;
else q<=~din;
endmodule
显示

为设计添加约束
Add or create constraints

Add Files

dff.xdc
set_property IOSTANDARD LVCMOS33 [get_ports clk]
set_property IOSTANDARD LVCMOS33 [get_ports out]
set_property IOSTANDARD LVCMOS33 [get_ports rst]
set_property PACKAGE_PIN P17 [get_ports clk]
set_property PACKAGE_PIN K2 [get_ports out]
set_property PACKAGE_PIN R1 [get_ports rst]
Ok

显示

双击打开

工程的实现
PROGRAM AND DEBUG
Generate Bltstream

Open Hardware Manager

连接FPGA开发板
Open Target
Program Device
开发板演示
略
最后
这篇博客能写好的原因是:站在巨人的肩膀上
这篇博客要写好的目的是:做别人的肩膀
开源:为爱发电
学习:为我而行
最后
以上就是爱笑唇膏最近收集整理的关于Vivado安装使用【Verilog】前言推荐Vivado安装使用最后的全部内容,更多相关Vivado安装使用【Verilog】前言推荐Vivado安装使用最后内容请搜索靠谱客的其他文章。
发表评论 取消回复