我是靠谱客的博主 感性身影,这篇文章主要介绍[C++] C++标准库中的string类的使用(下)、4、C++标准库中string类的类体外已显示实现的常见的非类成员函数(全局函数)接口,现在分享给大家,希望可以做个参考。

目录
3.7、类成员函数 capacity
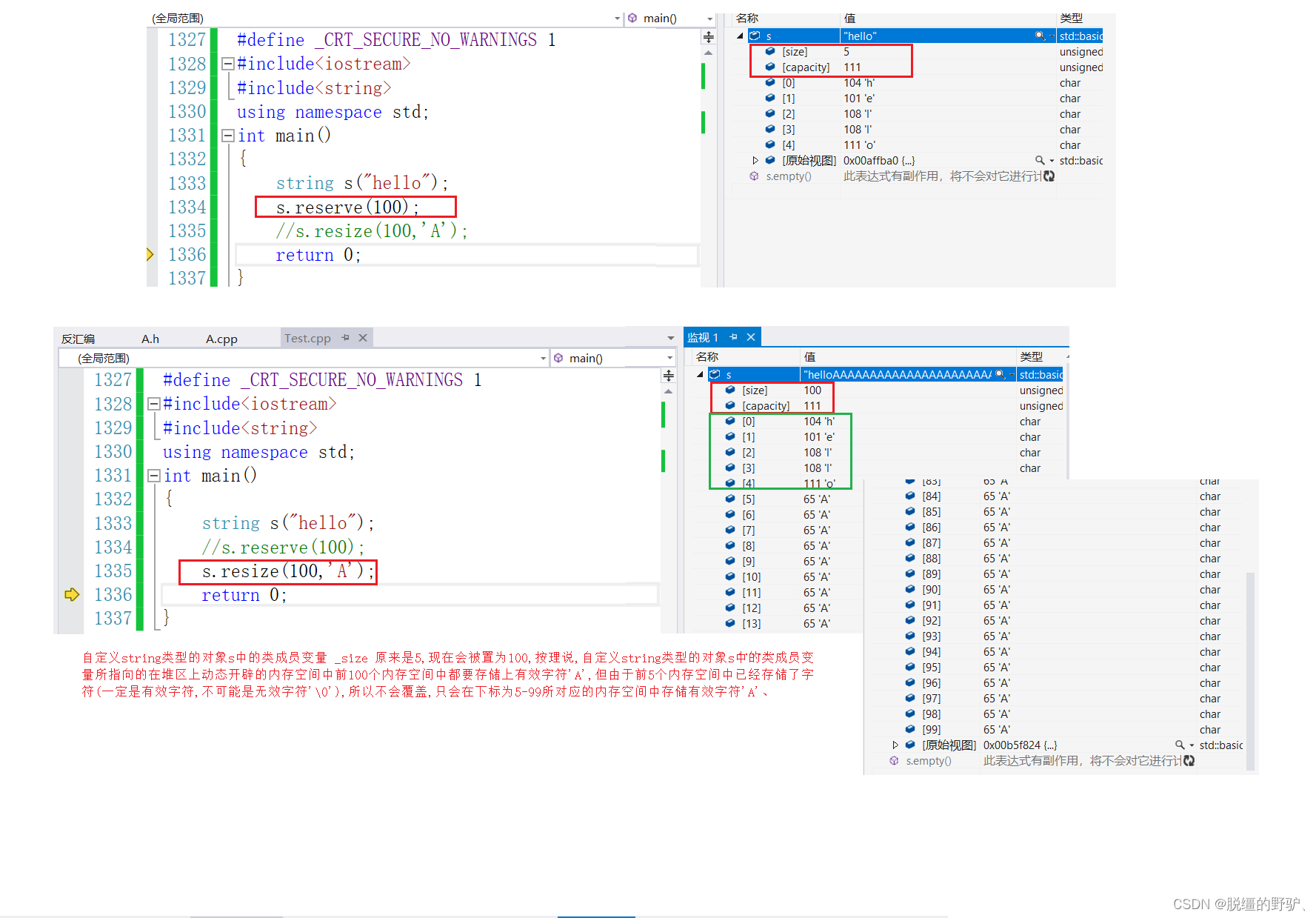
3.8、类成员函数 reserve
3.9、类成员函数 resize
3.10、类成员函数 clear
3.11、类成员函数 empty
3.12、类成员函数 append
3.13、类成员函数 operator+=
3.14、类成员函数 insert
3.15、类成员函数 erase
3.16、类成员函数 swap
3.17、类成员函数 c_str
3.18、类成员函数 find
3.19、类成员函数 rfind
4、C++标准库中string类的类体外已显示实现的常见的非类成员函数(全局函数)接口
4.1、全局的关系运算符重载函数(string)
4.2、全局的加法运算符重载函数 operator+ (string)
4.3、例题1
4.4、例题2
4.5、例题3
3.7、类成员函数 capacity
在C++标准库中的string类的类体中已经显式实现了类成员函数 capacity 的函数接口,具体如下所示:
size_t capacity() const; //size_t capacity(const string* const this);
该类成员函数返回的是:某一个自定义string类型的对象中的类成员变量所指向的在堆区上动态开辟的内存空间的容量,此处所谓的容量不需要考虑该自定义string类型的对象中的类成员变量所指向的在堆区上动态开辟的内存空间中所存储的常量字符串中末尾位置隐藏的无效字符 '