目录
Sensor 感光原理:
Sensor 结构:
Sensor 的评价指标:
动态范围和宽容度:
Sensor 感光原理:
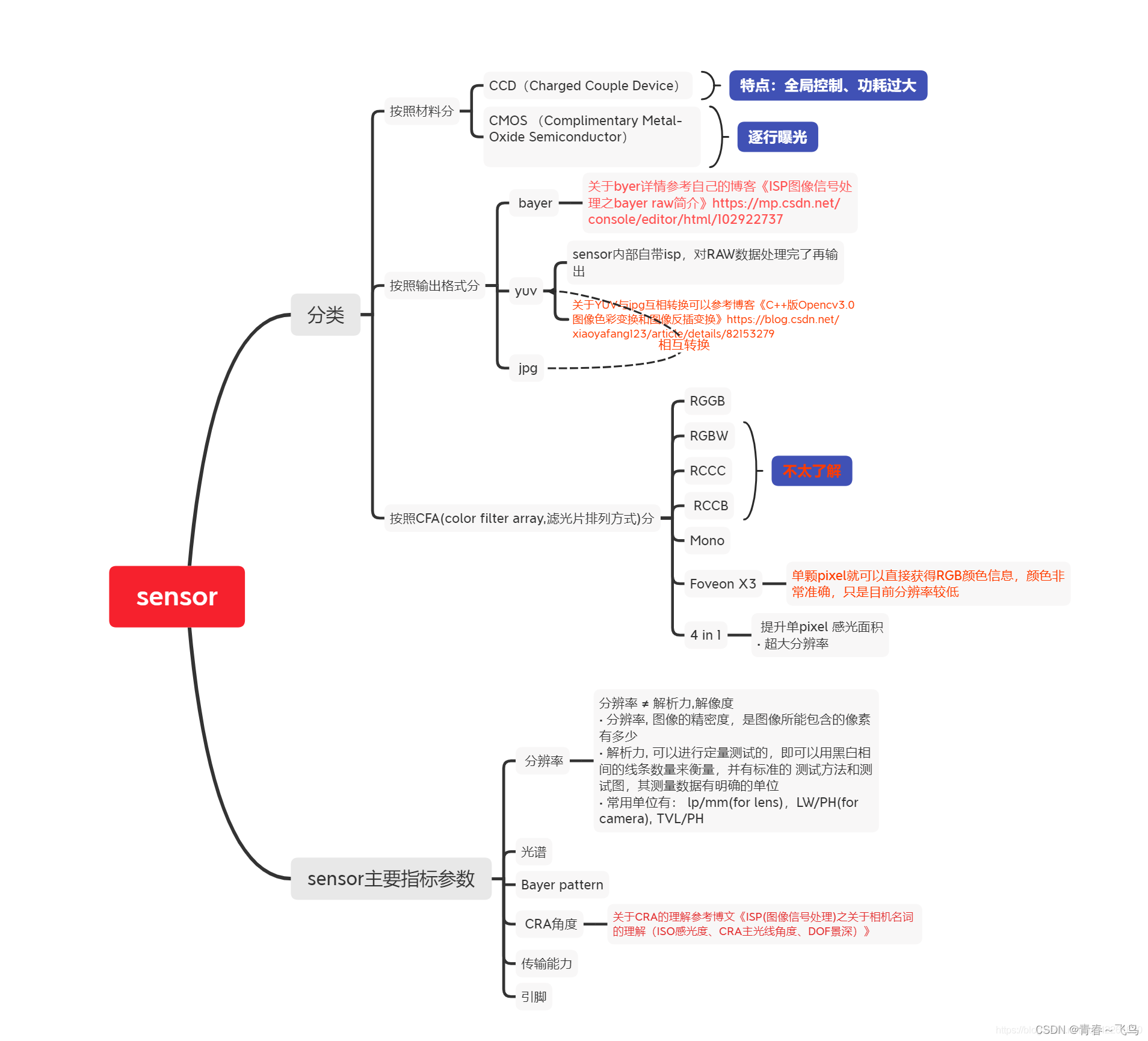
图像传感器(Sensor)是一种半导体芯片,其表面包含有几十万到几百万的光电二极管。光电二极管受到光照射时,就会产生电荷。每一个光电二极管都是一个感光点,我们通常所说的30 万像素或者130 万像素,表示的就是有30 万或130 万个感光点。一个感光点对应一个pixel(像素点),每个pixel 只能感受R、G、B 中的一种,因此每个像素点中存放的数据是单色光,这些最原始的感光数据我们称为RAW Data。当光线通过Lens 到达Sensor 使之产生电荷,光信号就转化为电信号。而电信号还是不便进行操作,需要通过内部的ADC 电路转换为数字信号,然后传给DSP(Data Signal Processor,数字信号处理器,如果没有DSP 则以DVP 的方式传送数据到基带芯片baseband),转换成RGB、YUV 等格式输出。

Sensor 可以分为两类
CCD(charge couple device)电荷耦合器件和CMOS(complementary metal oxide semiconductor)互补金属氧化物半导体。CCD 是用一种高感光度的半导体材料制成,能把光线转变成电荷,通过模数转换器芯片转换成数字信号,数字信号经过压缩以后由相机内部的闪速存储器或内置硬盘卡保存,因而可以轻而易举地把数据传输给计算机,并借助于计算机的处理手段,根据需要和想像来修改图像。CCD 由许多感光单位组成,通常以百万像素为单位。当CCD 表面受到光线照射时,每个感光单位会将电荷反映在组件上,所有的感光单位所产生的信号加在一起,就构成了一幅完整的画面。CMOS 和CCD 一样同为在数码相机中可记录光线变化的半导体。CMOS 的制造技术和一般计算机芯片没什么差别,主要是利用硅和锗这两种元素所做成的半导体,使其在CMOS 上共存着带N(带–电) 和P(带+电)级的半导体,这两个互补效应所产生的电流即可被处理芯片纪录和解读成影像。
Sensor 结构:
光线不是经由镜头,然后直接照射CCD/CMOS 的感光二极管阵列上的。在光线射到感光阵列前,还要经过传感器表层的微透镜和滤光层。在感光二极管之上,有很多微型的透镜。这些透镜按照二极管的阵列排列,也就是每个感光二极管的上面都有附着一个微型透镜,即一个透镜对应一个像素来排列。微透镜是用来聚集光线的凸透镜。在阵列中,感光二极管的感光面有限,对应一格像素内的大部分面积是无效受光区域,所以要把阵列中每格二极管前的光线集中起来,射到二极管的受光面上。滤光层的作用是把色彩滤掉。保证每个二极管感受到的光是单色的。因为感光二极管只能输出不同的电平,也就是只能表示光的强度,没办法表示颜色信息。在二极管阵列前面,加个滤光层,指定这个二极管感受一种颜色的光强,光线中其他的颜色就去掉。这样每个二极管的输出信号就对应为一种颜色的强度了。这种做法的缺点是每个像素点得不到真正的信息,只能通过相邻像素的其他颜色强度,来猜测自己这一格内的其他颜色强度,再把颜色组合起来,算出真正的颜色。这就是所谓的马赛克结构。最常见的马赛克结构就是RGB 三个基色相错排列;适马开发的FOVEON X3 传感器,其实就是每个格子的感光电路,可以感受RGB 三种基色的信息,缺点是在感光阵列上要加三层滤光层,光线强度会有损失。

CCD 和CMOS的区别
CCD 和CMOS 的感光二极管排列,因为感光二极管的构造不同,所以CCD 和CMOS 的感光阵列结构也不同。CCD 的阵列,是在一根总线后加A/D 转换,而CMOS 在每个感光二极管旁都加入了A/D 转换。从总线上看,CMOS 结构的阵列有水平和竖直两条传输总线,而CCD 只有水平或者竖直一条传输总线。CMOS 有两条总线,可以以坐标方式直接读取总线的电平来保存每个像素的电平值,而CCD 只有一条总线,怎么输出数据呢? 很简单,大学学过数电吧,CCD 传出数据就是在时钟信号同步下,一步一步的移位读出对应二极管的电平值。由于CCD sensor 和CMOS sensor 在结构上的区别,导致了两者在信息读取方式、速度、电源及耗电量以及成像质量上的差异:
信息读取方式:CCD 电荷耦合器存储的电荷信息,需在同步信号控制下一位一位地实施转移后读取,电荷信息转移和读取输出需要有时钟控制电路和三组不同的电源相配合,整个电路较为复杂。CMOS 光电传感器经光电转换后直接产生电流(或电压)信号,信号读取十分简单。
速度:CCD 电荷耦合器需在同步时钟的控制下,以行为单位一位一位地输出信息,速度较慢;而CMOS光电传感器采集光信号的同时就可以取出电信号,还能同时处理各单元的图像信息,速度比CCD电荷耦合器快很多。
电源及耗电量:CCD 电荷耦合器大多需要三组电源供电,耗电量较大;CMOS 光电传感器只需使用一个电源,耗电量非常小,仅为CCD 电荷耦合器的1/8 到1/10,CMOS 光电传感器在节能方面具有很大优势。
成像质量:CCD 电荷耦合器制作技术起步早,技术成熟,采用PN 结或二氧化硅(SiO2)隔离层隔离噪声,成像质量相对CMOS 光电传感器有一定优势。由于CMOS 光电传感器集成度高,各光电传感元件、电路之间距离很近,相互之间的光、电、磁干扰较严重,噪声对图像质量影响很大,使CMOS 光电传感器很长一段时间无法进入实用。近年,随着CMOS 电路消噪技术的不断发展,为生产高密度优质的CMOS 图像传感器提供了良好的条件。
Sensor 的评价指标:
可以从光学特性和电学特性两个方面来评价sensor 的性能。大像素和高像素(高像素密度):同样画幅的传感器,像素的面积(即大小),数量(或者说像素密度)以及能够设置到多高ISO 都是衡量数码相机传感器能力的重要指标。以CMOS Sensor 为例,大像素和高像素的优劣在等面积下,像素密度越高,数量越多,因为构成每个像素的CMOS 器件都会有一些面积被放大器和转换电路占据(这是CMOS 与CCD 器件的区别之一),像素越多,电路部分占用的面积就越多。由于只有接收到的信号强度达到某一个阈值时才有可能驱动模数转换电路工作,对每个像素来说,如果接收到的光子数量低于这个阈值值根本就不会产生输出信号,这种情况下,高密度像素传感器有一部分像素相当于没有工作,而大像素sensor 响应的概率会远大于高密度像素sensor,此时应以响应像素密度来评测sensor 质量。ISO :是感光度的意思,它是国际标准化组织(International Standards Organization)的缩写,也正是这个组织对感光度做了量化规定。ISO 感光度是衡量传统相机所使用胶片感光速度标准的国际统一指标,其反映了胶片感光时的速度(其实是银元素与光线的光化学反应速度)。传统相机可以根据拍摄现场的具体情况选择不同ISO 感光度的低速、中速或高速胶片进行拍摄。在传统胶卷相机上ISO 代表感光速度的标准,在数码相机中ISO 定义和胶卷相同,代表着CCD 或者CMOS 感光元件的感光速度,ISO 数值越高就说明该感光材料的感光能力越强。
SO 速度、曝光指数和感光度
从严格意义上来说,ISO 速度、曝光指数和感光度是三个不同的概念。曝光指数是指具体ISO 速度的值或设置,比如ISO 100。感光度是感光元件(胶片或光电传感器)在对应曝光指数时的感光能力。而ISO 标定就是测定感光元件在不同感光度下所对应的曝光指数。在ISO 标定后,曝光指数即可视为感光度。所以,一般也称数码相机的ISO 速度为感光度。
光通量和光强
光通量:人眼对光的感觉量,用符号Φ表示,单位为流明(lm)。
光强:表示光强的概念和单位有两个,一个是发光强度(cd),另一个是照度(lux)。
发光强度的单位为坎德拉,符号为cd,它表示光源在某球面度立体角(该物体表面对点光源形成的角)内发射出1lm 的光通量。
1cd=1lm/1sr (sr 为立体角的球面度单位)
照度是反映光照强度的一种单位,其物理意义是照射到单位面积上的光通量,照度的单位是每平方米的流明(lm)数,也叫做勒克斯(lux),即:
1lux=1lm/m2。1lux=1lm/m2=1cd×sr/m2
曝光值和曝光量
曝光值0(EV0)对应于曝光时间为1 秒而光圈为f/1.0 的组合或其等效组合。
动态范围和宽容度:
数码相机的动态范围有多种不同的定义,有直接按最暗和最亮光强之比的定义(如dpreview),也有最强信号与最弱信号(SNR>1)之比的定义(dxo)。目前可以认为动态范围是最大阱容(full-well capacity)/最小读出噪声。宽容度指的是H&D 曲线上直线部分在横坐标上的投影范围,即宽容度定义为感光材料在摄影过程中按正比关系记录景物亮度反差的曝光量范围。这段投影范围没有包括趾部和肩部部分。一般认为,数码相机的动态范围与宽容度是一致的。以上内容都是一些和Sensor 相关的,能在一定程度上反应Sensor 质量的概念。
最后
以上就是纯真小蚂蚁最近收集整理的关于camera器件(sensor简介)的全部内容,更多相关camera器件(sensor简介)内容请搜索靠谱客的其他文章。
发表评论 取消回复