spring MVC已经使我们再熟悉不过的框架了,今天从源码的角度来剖析spring MVC的启动和核心组件DispatchServlet是如何运转各个组件
一、spring MVC启动
初始化容器
我们需要自身实现一个启动初始化类:
public class StarterInitializer extends AbstractAnnotationConfigDispatcherServletInitializer {
@Override
protected Class<?>[] getRootConfigClasses() {
return new Class[]{RootConfig.class};
}
@Override
protected Class<?>[] getServletConfigClasses() {
return new Class[]{WebAppConfig.class};
}
@Override
protected String[] getServletMappings() {
return new String[]{"/"};
}
}
Tomcat在启动以后会使用SPI机制去加载SpringServletContainerInitializer类,并通过@HandlesTypes(WebApplicationInitializer.class)找到所有WebApplicationInitializer类型的类作为参数传递给SpringServletContainerInitializer#onStartup()方法,然后执行该方法。它会执行我们自定义的StarterInitializer#onStartup()方法,没有该方法就会找父类中的onStartup(),最后发现AbstractDispatcherServletInitializer#onStartup():
1、首先创建父容器(AnnotationConfigWebApplicationContext),通过自定义的getRootConfigClasses()拿到配置类,并注册到父容器中
2、通过父容器作为参数创建ContextLoaderListener监听器。并添加到servletContext(Tomcat servlet容器)
3、通过自定的getServletConfigClasses()方法拿到MVC的配置类创建子容器,并把配置类注册到子容器中
4、创建DispatcherServlet,并将DispatcherServlet添加到servletContext的Servlet容器中去
5、设置dispatcherServlet相关属性(启动时加载,设置映射路径)
Tomcat调用ContextLoaderListener#contextInitialized 进行初始化
1、context为空表示xml创建父容器,很明显在上一步我们创建了父容器
2、调用父容器的refresh()方法,加载Service和dao
3、将spring父容器设置到ServletContext的attribute属性中去。方便子容器获取父容器中的内容
Tomcat调用HttpServletBean#init()方法
1、会执行FrameworkServlet#initWebApplicationContext(),获取子容器,判断是否设置了父容器并做相应的处理
2、向子容器中注册监听器
3、调用子容器的refresh()方法,加载Controller,当执行finishRefresh()方法时,会发布一个事件,2中的监听器会执行相关事件:加载springMVC默认的相关组件,它们被配置在DispatchServlet.properties文件中,包括HandlerMapping,HandlerAdapter,ViewResolver等等为后续处理请求做准备。这里可能有问题,这些组件可能已经通过@EnableWebMvc导入DelegatingWebMvcConfiguration类加载好了
解析@RequestMapping和映射路径
这一步骤是在RequestMappingHandlerMapping初始化后调用回调方法afterPropertiesSet()执行的
1、首先拿到spring容器中所有的bean;
2、便利所有的bean,判断当前bean中是否存在@Controller和@RequestMapping注解
3、不存在,继续循环;否则,拿到当前class,遍历class内所有的方法,判断方法上是否有@RequestMapping注解,有就将注解相关属性解析为RequestMappingInfo,再判断类上是否有@RequestMapping注解,有就解析为RequestMappingInfo,并将他们合并,最后封装为map<Method, RequestMappingInfo>
4、遍历map,并解析缓存到pathLookup中<path,RequestMappingInfo>,pathLookup缓存了没有通配符的请求路径,而还有一个registry<RequestMappingInfo,MappingRegistration(包含method对象和beanName)>会存储包括通配符的路径,如果请求来了在pathLookup没有匹配到,则会去registry<>中去匹配。(通配符优先级:? > * > {} >**)
二、springMVC解析请求
当springMVC准备工作完成后,就可以开始处理请求了
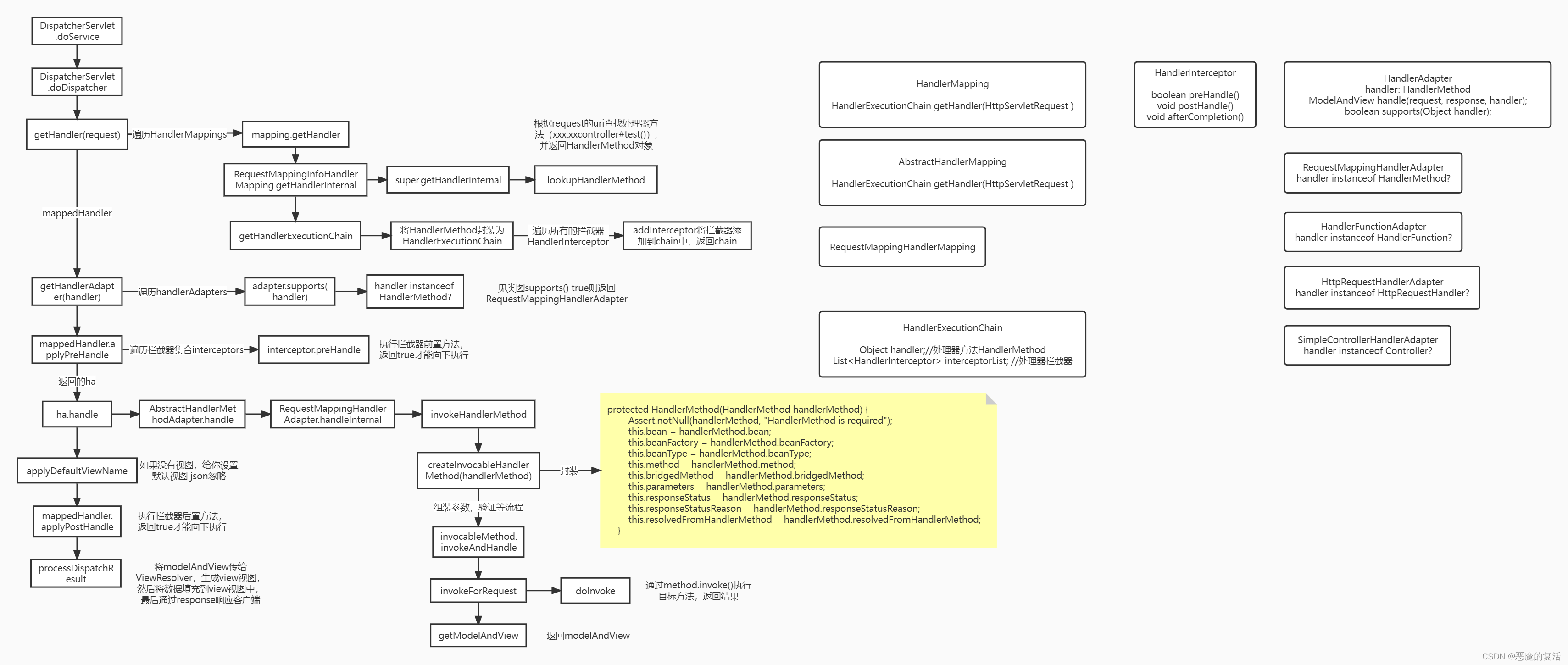
1、Tomcat监听器监听到外部请求,最后交由springMVC处理,而最后真正干活的就是DispatchServlet#doDispatch()方法。
2、首先根据Tomcat包装的Request进行映射,所谓映射:解析request的请求路径,去跟pathLookup进行匹配,匹配到了就从registry拿到MappingRegistration的最终返回HandlerMethod(包括bean和method);否则直接从registry去拿到HandlerMethod(通配符优先级:? > * > {} >**)。然后将HandlerMethod封装为HandlerExecutionChain对象,并向HandlerExecutionChain对象添加程序员实现的拦截器。最终返回HandlerExecutionChain对象
3、遍历容器中所有的HandlerAdapters,用methodHandler去找到最合适的HandlerAdapter,找到即返回
4、执行拦截器的前置方法preHandle(返回false执行afterCompletion()),返回false直接return;
5、执行目标方法,返回ModelAndView;这里代码执行逻辑非常复杂,有兴趣自行研究。
6、执行拦截器的后置方法postHandle,
7、解析渲染视图,响应请求
流程图

遗漏responseBody分析
最后
以上就是高贵宝贝最近收集整理的关于彻底搞懂spring MVC核心流程的全部内容,更多相关彻底搞懂spring内容请搜索靠谱客的其他文章。
发表评论 取消回复