知识就本来就是滚雪球,越滚才越大!
在了解WIFI模块的系统架构之前。我心中就有一个疑问,那么android的系统架构是怎样的呢。其实现在网络中有很多关于android系统架构的描述和解释,在这里我不做详细的研究了,只是贴张图重新温故一下。具体细节还要查看android源码,多问度娘和google大神。



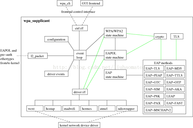
一、wpa_supplicant是什么?
wpa_supplicant本是开源项目源码,被谷歌修改后加入android移动平台,它主要是用来支持WEP,WPA/WPA2和WAPI无线协议和加密认证的,而实际上的工作内容是通过socket(不管是wpa_supplicant与上层还是wpa_supplicant与驱动都采用socket通讯)与驱动交互上报数据给用户,而用户可以通过socket发送命令给wpa_supplicant调动驱动来对WiFi芯片操作。 简单的说,wpa_supplicant就是WiFi驱动和用户的中转站外加对协议和加密认证的支持。
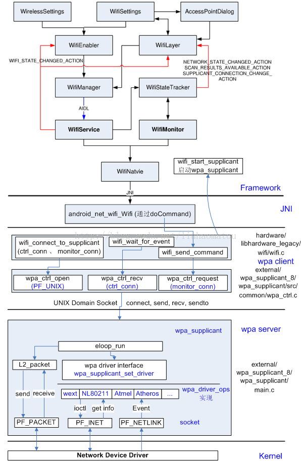
Android WiFi系统架构如下图所示:

wpa_supplicant 进程实现的入口函数为:external/wpa_supplicant_8/wpa_supplicant/main.c中的main函数, 此程序在hardware/libhardware_legacy/wifi/wifi.c中的wifi_start_supplicant_common中被启动(property_set("ctl.start", daemon_cmd))。
二:Android Wifi 系统架构
Android WiFi系统引入了wpa_supplicant,它的整个WiFi系统以wpa_supplicant为核心来定义上层用户接口和下层驱动接口。整个WiFi系统架构如下图所示:

1.1 WifiService
由SystemServer启动的时候生成的ConnecttivityService创建,负责启动关闭wpa_supplicant,启动和关闭WifiMonitor线程,把命令下发给wpa_supplicant以及更新WIFI的状态。
处理其它模块通过IWifiManager接口发送过来的远端WiFi操作。
1.2 WifiMonitor
负责从wpa_supplicant接收事件通知。
1.3 wpa_supplicant
1) 读取配置文件
2) 初始化配置参数,驱动函数
3) 让驱动scan当前所有的bssid
4) 检查扫描的参数是否和用户设置的相符
5) 如果相符,通知驱动进行权限和认证操作
6) 连上AP
1.4 Wifi驱动模块
厂商提供的source,主要进行load firware和kernel的wireless进行通信
1.5 Wifi电源管理模块
主要控制硬件的GPIO和上下电,让CPU和Wifi模组之间通过sdio接口或USB接口通信
1.6 Wifi工作步骤
1) Wifi启动
2) 开始扫描
3) 显示扫描的AP
4) 配置AP
5) 连接AP
6) 获取IP地址
7) 上网
1.7 Wifi模块代码
1) Wifi Settings应用程序
packages/apps/Settings/src/com/android/settings/wifi
2) Wifi Framework
frameworks/base/wifi/java/android/net/wifi (UI通过android.net.wifi package
发送命令给wifi.c)
frameworks/base/core/java/android/net(更高一级的网络管理)
frameworks/base/services/java/com/android/server
3) Wifi JNI
frameworks/base/core/jni/android_net_wifi_Wifi.cpp
4) Wifi Hardware (wifi管理库)
hardware/libhardware_legacy/wifi/wifi.c
5) wpa_supplicant(wifi tool)
external/wpa_supplicant8
(1) wpa_client (生成库libwpaclient.so)
external/wpa_supplicant_8/wpa_supplicant/src/common/wpa_ctrl.c
(2) wpa_server (生成守护进程wpa_supplicant)
external/wpa_supplicant_8/wpa_supplicant/main.c
6) Wifi kernel
net/wireless drivers/wlan_xxx arch/arm/mach-xxx/wlan_pm.c
三:WifiService和wpa_supplicant启动流程。
WifiService和wpa_supplicant启动流程如下图所示:

2.1 状态变化
• 加载wifi驱动的状态变化流程如下:
初始状态:mInitialState
|
mDriverUnloadedState
|
mWaitForP2pDisableState
|
mDriverLoadingState(其enter中调用WifiNative.loadDriver)
• 启动wpa_supplicant的状态变化如下:
在DriverLoadedState状态的processMessage中调用WifiNative.startSupplicant
3. 生产时自动打开Wifi
在生产时, 默认Wifi是关闭的,如果需要默认打开,可修改wifiservice.java中的如下代码:
/**
* Check if Wi-Fi needs to be enabled and start
* if needed
*
* This function is used only at boot time
*/
public void checkAndStartWifi() {
mAirplaneModeOn.set(isAirplaneModeOn());
mPersistWifiState.set(getPersistedWifiState());
/* Start if Wi-Fi should be enabled or the saved state indicates Wi-Fi was on */
boolean wifiEnabled = shouldWifiBeEnabled() || testAndClearWifiSavedState();
Slog.i(TAG, "WifiService starting up with Wi-Fi " +
(wifiEnabled ? "enabled" : "disabled"));
setWifiEnabled(wifiEnabled); //强制设置为true
mWifiWatchdogStateMachine = WifiWatchdogStateMachine.
makeWifiWatchdogStateMachine(mContext);
}
四:Android WiFi 应用程序例子:
在Android里,所有的wifi操作都在android.net.wifi包里,而常用的类也就只用几个,对于一般的开发人员来说,常用的操作也是有限的,不需要刻意的去记,用的时候现查就ok了。以下是官方API 网址:
https://developer.android.com/reference/android/net/wifi/package-summary.html
https://developer.android.com/guide/topics/connectivity/wifip2p.html


以下是一些wifi应用的常用功能代码:
package com.yarin.android.Examples_08_08;
import java.util.List;
import android.content.Context;
import android.net.wifi.ScanResult;
import android.net.wifi.WifiConfiguration;
import android.net.wifi.WifiInfo;
import android.net.wifi.WifiManager;
import android.net.wifi.WifiManager.WifiLock;
public class WifiAdmin
{
//定义WifiManager对象
private WifiManager mWifiManager;
//定义WifiInfo对象
private WifiInfo mWifiInfo;
//扫描出的网络连接列表
private List<ScanResult> mWifiList;
//网络连接列表
private List<WifiConfiguration> mWifiConfiguration;
//定义一个WifiLock
WifiLock mWifiLock;
//构造器
public WifiAdmin(Context context)
{
//取得WifiManager对象
mWifiManager = (WifiManager) context.getSystemService(Context.WIFI_SERVICE);
//取得WifiInfo对象
mWifiInfo = mWifiManager.getConnectionInfo();
}
//打开WIFI
public void OpenWifi()
{
if (!mWifiManager.isWifiEnabled())
{
mWifiManager.setWifiEnabled(true);
}
}
//关闭WIFI
public void CloseWifi()
{
if (!mWifiManager.isWifiEnabled())
{
mWifiManager.setWifiEnabled(false);
}
}
//锁定WifiLock
public void AcquireWifiLock()
{
mWifiLock.acquire();
}
//解锁WifiLock
public void ReleaseWifiLock()
{
//判断时候锁定
if (mWifiLock.isHeld())
{
mWifiLock.release();
}
}
//创建一个WifiLock
public void CreatWifiLock()
{
mWifiLock = mWifiManager.createWifiLock("Test");
}
//得到配置好的网络
public List<WifiConfiguration> GetConfiguration()
{
return mWifiConfiguration;
}
//指定配置好的网络进行连接
public void ConnectConfiguration(int index)
{
//索引大于配置好的网络索引返回
if(index > mWifiConfiguration.size())
{
return;
}
//连接配置好的指定ID的网络
mWifiManager.enableNetwork(mWifiConfiguration.get(index).networkId, true);
}
public void StartScan()
{
mWifiManager.startScan();
//得到扫描结果
mWifiList = mWifiManager.getScanResults();
//得到配置好的网络连接
mWifiConfiguration = mWifiManager.getConfiguredNetworks();
}
//得到网络列表
public List<ScanResult> GetWifiList()
{
return mWifiList;
}
//查看扫描结果
public StringBuilder LookUpScan()
{
StringBuilder stringBuilder = new StringBuilder();
for (int i = 0; i < mWifiList.size(); i++)
{
stringBuilder.append("Index_"+new Integer(i + 1).toString() + ":");
//将ScanResult信息转换成一个字符串包
//其中把包括:BSSID、SSID、capabilities、frequency、level
stringBuilder.append((mWifiList.get(i)).toString());
stringBuilder.append("/n");
}
return stringBuilder;
}
//得到MAC地址
public String GetMacAddress()
{
return (mWifiInfo == null) ? "NULL" : mWifiInfo.getMacAddress();
}
//得到接入点的BSSID
public String GetBSSID()
{
return (mWifiInfo == null) ? "NULL" : mWifiInfo.getBSSID();
}
//得到IP地址
public int GetIPAddress()
{
return (mWifiInfo == null) ? 0 : mWifiInfo.getIpAddress();
}
//得到连接的ID
public int GetNetworkId()
{
return (mWifiInfo == null) ? 0 : mWifiInfo.getNetworkId();
}
//得到WifiInfo的所有信息包
public String GetWifiInfo()
{
return (mWifiInfo == null) ? "NULL" : mWifiInfo.toString();
}
//添加一个网络并连接
public void AddNetwork(WifiConfiguration wcg)
{
int wcgID = mWifiManager.addNetwork(wcg);
mWifiManager.enableNetwork(wcgID, true);
}
//断开指定ID的网络
public void DisconnectWifi(int netId)
{
mWifiManager.disableNetwork(netId);
mWifiManager.disconnect();
}
}
转自:http://blog.csdn.net/myarrow/article/category/1269709
最后
以上就是真实白云最近收集整理的关于android 框架之WIFI系统和系统架构全面总结(一)。的全部内容,更多相关android内容请搜索靠谱客的其他文章。
发表评论 取消回复