我是靠谱客的博主 可靠身影,这篇文章主要介绍【Groovy】编译时元编程 ( 编译时方法注入 | 使用 buildFromSpec、buildFromString、buildFromCode 进行方法注入 )一、在 MyASTTransformation#visit 方法中进行方法注入二、完整代码示例及进行编译时处理的编译过程,现在分享给大家,希望可以做个参考。
文章目录
- 一、在 MyASTTransformation#visit 方法中进行方法注入
- 1、使用 new AstBuilder().buildFromSpec 进行方法注入
- 2、使用 new AstBuilder().buildFromString 进行方法注入
- 3、使用 new AstBuilder().buildFromCode 进行方法注入
- 二、完整代码示例及进行编译时处理的编译过程
- 1、Groovy 脚本 Groovy.groovy
- 2、ASTTransformation 接口实现 MyASTTransformation.groovy
- 3、配置 ASTTransformation
- 3、使用命令行进行编译时处理
一、在 MyASTTransformation#visit 方法中进行方法注入
在 【Groovy】编译时元编程 ( 编译时方法拦截 | 在 MyASTTransformation#visit 方法中进行方法拦截 ) 博客中的 方法拦截的基础上进行方法注入 ;
首先对 MethodNode 进行处理
// 找到了 Student 下的 hello 方法
// 在 MethodNode 节点下调用
// it 就是 MethodNode 节点
BlockStatement blockStatement = code
// 清空 BlockStatement 中的 List<Statement> statements 成员
// 方法拦截清空 , 就不再执行原本的方法
// 方法注入不清空 , 会执行原来的方法内容
blockStatement.statements.clear()
如果将 blockStatement.statements 清理了 , 就不会再执行 Student#hello 原本的方法内容 ;
保留 blockStatement.statements 原来的集合元素 , 继续向其中添加其它元素 , 可以在原方法的基础上执行其它内容 ;
1、使用 new AstBuilder().buildFromSpec 进行方法注入
先创建方法节点 ,
// 创建方法节点
def methods = new AstBuilder().buildFromSpec {
expression {
methodCall {
variable('this')
constant('println')
argumentList {
constant('hello buildFromSpec')
}
}
}
}
然后将方法节点 , 添加到 blockStatement.statements 集合中 ;
// 将方法节点添加到 hello 方法中
blockStatement.statements.addAll(methods)
2、使用 new AstBuilder().buildFromString 进行方法注入
// 创建方法节点
def methods2 = new AstBuilder().buildFromString('println "hello buildFromString"')
// 将方法节点添加到 hello 方法中
blockStatement.statements.addAll(methods2)
3、使用 new AstBuilder().buildFromCode 进行方法注入
// 创建方法节点, 注意此处拿到的是
def methods3 = new AstBuilder().buildFromCode {
println "hello buildFromCode"
}
// 将方法节点添加到 hello 方法中
blockStatement.statements.addAll(methods3[0].statements)
二、完整代码示例及进行编译时处理的编译过程
1、Groovy 脚本 Groovy.groovy
class Student{
def name
def hello(){
println "hello"
}
}
def student = new Student()
student.hello()

2、ASTTransformation 接口实现 MyASTTransformation.groovy
import org.codehaus.groovy.ast.ASTNode
import org.codehaus.groovy.ast.builder.AstBuilder
import org.codehaus.groovy.ast.stmt.BlockStatement
import org.codehaus.groovy.control.SourceUnit
import org.codehaus.groovy.transform.ASTTransformation
import org.codehaus.groovy.transform.GroovyASTTransformation
@GroovyASTTransformation
class MyASTTransformation implements ASTTransformation {
/**
* 编译时处理方法
* @param nodes AST 抽象语法树节点 , 是 ASTNode 数组类型
* @param source 源单元 , 可以通过该对象拿到源文件
*/
@Override
void visit(ASTNode[] nodes, SourceUnit source) {
println nodes
println source
println source.AST
println source.source.reader.text
// 获取 Groovy.groovy 脚本中的类集合 , 并进行遍历
// 在 ModuleNode 中的类节点封装在了如下成员中
// List<ClassNode> classes = new LinkedList<ClassNode>();
source.AST.classes.find {
// 查找名称为 Student 的类
// it 是 ClassNode 节点
it.name == "Student"
}?.methods?.find {
// 查找 Student 类下名称为 hello 的方法
// it 是 MethodNode 节点
it.name == "hello"
}?.with {
// 找到了 Student 下的 hello 方法
// 在 MethodNode 节点下调用
// it 就是 MethodNode 节点
BlockStatement blockStatement = code
// 清空 BlockStatement 中的 List<Statement> statements 成员
// 方法拦截清空 , 就不再执行原本的方法
// 方法注入不清空 , 会执行原来的方法内容
blockStatement.statements.clear()
// 创建方法节点
def methods = new AstBuilder().buildFromSpec {
expression {
methodCall {
variable('this')
constant('println')
argumentList {
constant('hello buildFromSpec')
}
}
}
}
// 将方法节点添加到 hello 方法中
//blockStatement.statements.addAll(methods)
// 创建方法节点
def methods2 = new AstBuilder().buildFromString('println "hello buildFromString"')
// 将方法节点添加到 hello 方法中
//blockStatement.statements.addAll(methods2)
// 创建方法节点, 注意此处拿到的是
def methods3 = new AstBuilder().buildFromCode {
println "hello buildFromCode"
}
// 将方法节点添加到 hello 方法中
blockStatement.statements.addAll(methods3[0].statements)
}
}
}

3、配置 ASTTransformation
创建 D: 02_Project 12_GroovyGroovy_DemosrcmaingroovyresourcesMETA-INFservicesorg.codehaus.groovy.transform.ASTTransformation 目录层级及文件 , 在文件中配置 ASTTransformation 实现类的全类名 :
MyASTTransformation

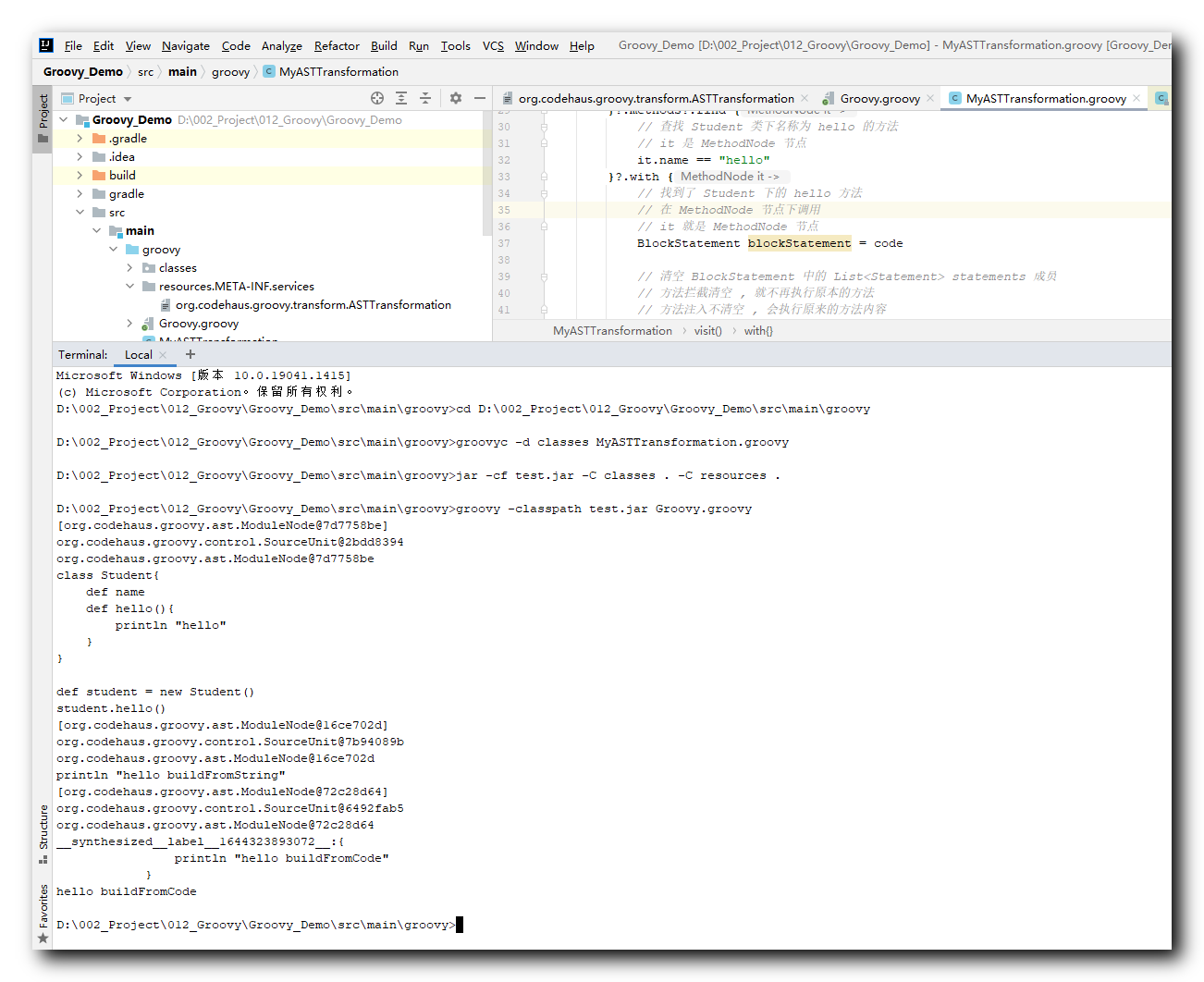
3、使用命令行进行编译时处理
首先 , 进入 D: 02_Project 12_GroovyGroovy_Demosrcmaingroovy 目录 ,
cd D: