文章目录
- 一、在 MyASTTransformation#visit 方法中进行方法拦截
- 二、完整代码示例及进行编译时处理的编译过程
- 1、Groovy 脚本 Groovy.groovy
- 2、ASTTransformation 接口实现 MyASTTransformation.groovy
- 3、配置 ASTTransformation
- 3、使用命令行进行编译时处理
一、在 MyASTTransformation#visit 方法中进行方法拦截
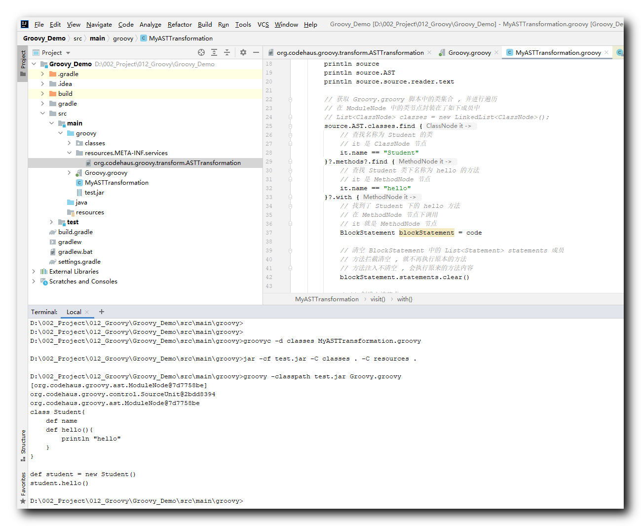
在上一篇博客 【Groovy】编译时元编程 ( 编译时方法拦截 | 在 MyASTTransformation#visit 方法中找到要拦截的方法 ) 中 , 在MyASTTransformation#visit 方法中 , 首先获取了 ModuleNode , 然后查找指定的 ClassNode , 从指定的 ClassNode 中查找对应的 MethodNode 节点 ;
方法拦截主要是在 MethodNode 节点中执行 ; 该 MethodNode 节点对应 Student 类的 hello 方法 ;
根据 【Groovy】编译时元编程 ( 方法拦截时用到的 AST 语法树节点 MethodNode 节点 | MethodNode 节点分析 | MethodNode 节点中的BlockStatement) 博客分析 , MethodNode 节点中封装了 private Statement code; 成员 , 该 code 成员的实际类型是 BlockStatement 类型 ;
public class BlockStatement extends Statement
这里首先将 MethodNode 节点的 code 成员赋值给 BlockStatement , 相当于将 Statement 对象转为 BlockStatement 类型 ;
BlockStatement blockStatement = code
在 BlockStatement 对象中 , 封装了 private List<Statement> statements = new ArrayList<Statement>(); 成员 , 这里面就是该 MethodNode 节点中的方法内容 , 将该集合清空 , 就相当于将方法体清空了 , 实现了方法拦截操作 ;
二、完整代码示例及进行编译时处理的编译过程
1、Groovy 脚本 Groovy.groovy
class Student{
def name
def hello(){
println "hello"
}
}
def student = new Student()
student.hello()

2、ASTTransformation 接口实现 MyASTTransformation.groovy
import org.codehaus.groovy.ast.ASTNode
import org.codehaus.groovy.ast.builder.AstBuilder
import org.codehaus.groovy.ast.stmt.BlockStatement
import org.codehaus.groovy.control.SourceUnit
import org.codehaus.groovy.transform.ASTTransformation
import org.codehaus.groovy.transform.GroovyASTTransformation
@GroovyASTTransformation
class MyASTTransformation implements ASTTransformation {
/**
* 编译时处理方法
* @param nodes AST 抽象语法树节点 , 是 ASTNode 数组类型
* @param source 源单元 , 可以通过该对象拿到源文件
*/
@Override
void visit(ASTNode[] nodes, SourceUnit source) {
println nodes
println source
println source.AST
println source.source.reader.text
// 获取 Groovy.groovy 脚本中的类集合 , 并进行遍历
// 在 ModuleNode 中的类节点封装在了如下成员中
// List<ClassNode> classes = new LinkedList<ClassNode>();
source.AST.classes.find {
// 查找名称为 Student 的类
// it 是 ClassNode 节点
it.name == "Student"
}?.methods?.find {
// 查找 Student 类下名称为 hello 的方法
// it 是 MethodNode 节点
it.name == "hello"
}?.with {
// 找到了 Student 下的 hello 方法
// 在 MethodNode 节点下调用
// it 就是 MethodNode 节点
BlockStatement blockStatement = code
// 清空 BlockStatement 中的 List<Statement> statements 成员
// 方法拦截清空 , 就不再执行原本的方法
// 方法注入不清空 , 会执行原来的方法内容
blockStatement.statements.clear()
}
}
}

3、配置 ASTTransformation
创建 D: 02_Project 12_GroovyGroovy_DemosrcmaingroovyresourcesMETA-INFservicesorg.codehaus.groovy.transform.ASTTransformation 目录层级及文件 , 在文件中配置 ASTTransformation 实现类的全类名 :
MyASTTransformation

3、使用命令行进行编译时处理
首先 , 进入 D: 02_Project 12_GroovyGroovy_Demosrcmaingroovy 目录 ,
cd D: