我是靠谱客的博主 务实大船,这篇文章主要介绍IDEA 查看 maven 结构,不用插件 maven-helper 打开结构树动态更新冲突的jar包(实红线才可以)搜索jar,现在分享给大家,希望可以做个参考。
问题:最近IDEA 升级了2020后,插件老是报错,导致很多插件,无法使用 比如 maven-helper ,lombok 出现各种兼容BUG,IDEA 的自动编译异常缓慢,经常爆红。
目标:不用maven-helper ,直接用IDEA 自带的maven 功能,实现 pom文件结构的查看和修改更新。
参考:知乎链接
推荐一篇博客 : https://blog.csdn.net/qq_27093465/article/details/69226949
打开结构树
在界面右侧可找到Maven和Show Dependencies的图标,点击后即可查看当前maven模块的依赖结构图
注意:必须将光标单击项目一次,才会显示该按钮

按钮1:只显示冲突的jar
动态更新冲突的jar包(实红线才可以)
其中需要注意到,图中的红色实线是冲突的,可以像下图那样,右键,排除,他就会自动在pom文件里面给exclud了。

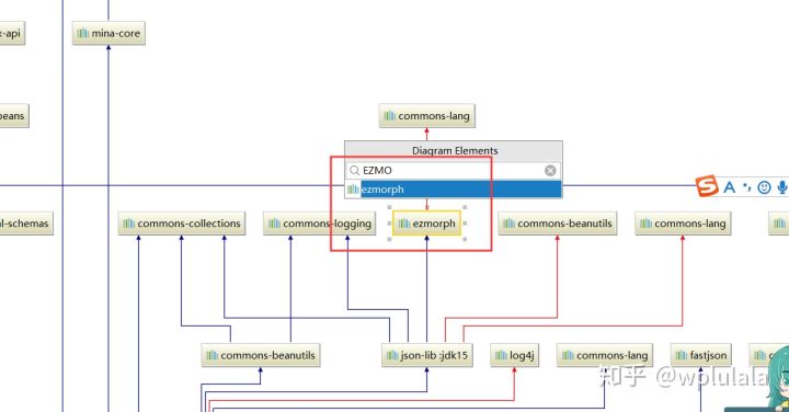
搜索jar
另外我们还可以直接用ctrl+f 快速搜索某个jar包的名称,这样就可以很清晰的查看出该jar包如何在maven中引入的。

最后
以上就是务实大船最近收集整理的关于IDEA 查看 maven 结构,不用插件 maven-helper 打开结构树动态更新冲突的jar包(实红线才可以)搜索jar的全部内容,更多相关IDEA内容请搜索靠谱客的其他文章。
本图文内容来源于网友提供,作为学习参考使用,或来自网络收集整理,版权属于原作者所有。
发表评论 取消回复