
❝作者:地平线云原生开发工程师--张昕
在当前的汽车行业,大多数公司都在向自动驾驶和新能源方向转型,而对于自动驾驶方面,每家企业都投入了大量的资源来完成自动驾驶模型的开发与训练,其中出现了很多明星企业,比如汽车智能计算平台引领者地平线。地平线主要从事汽车智能计算平台的研发,具有领先的深度学习算法和芯片设计能力,致力于通过底层技术赋能,推动汽车产业的创新发展。
智能汽车是机器人时代第一个大终端,地平线同时也通过软硬件的结合,广泛赋能泛机器人行业的应用落地。在硬件层面,地平线基于自主研发的专用计算架构 BPU(Brain Processing Unit) ,推出面向智能驾驶的计算平台征程系列和面向泛机器人的旭日系列。在软件层面,面向智能汽车 AI 软件产品开发及迭代需求,地平线打造地平线艾迪®AI 开发平台,能够为智能汽车 AI 开发者提供数据标注、训练、优化、部署、管理与性能分析等能力。整套基础设施,开箱即用,用户无需从零搭建一套复杂的自动驾驶跨平台系统,只需聚焦于核心价值积累。
对于一家快速发展的科技公司而言,如何保证业务稳定运行与轻松管理是非常重要的,而网关则是保证业务稳定的第一道关卡。由于之前网关存在了一些无法解决的问题,因此地平线对网关重新进行选型,最终选择了 Apache APISIX Ingress Controller[1] 作为公司的流量网关,统一提供服务。
网关选型之路
Traefik 的不足
在使用 APISIX Ingress 之前,业务系统使用的 Ingress Controller 是 Traefik 1.x 版本,但是存在以下几个问题:
Traefik 1.x 是通过 Ingress 来配置路由规则的,部分插件需要通过添加 annotation 的方式进行配置。这种方式,只能针对当前 Ingress 下的所有规则添加插件,无法实现更细粒度的配置。
Traefik 1.x 不支持具体规则可视化配置,无法根据 Request URL 通过页面直接定位到具体服务。
Traefik 的默认配置文件(configmap)内容较少,许多默认配置需要翻阅官方文档,并且有些参数和 NGINX 默认配置不一致,导致维护起来比较麻烦。
针对以上问题,地平线的技术团队决定更换 Ingress Controller,在选型初期也有考虑将 Traefik 升级到 Traefik 2.0 解决上述问题,但是因为也需要采用新的 CRD 来进行升级,迁移成本也不低,不如尝试下其他 Ingress 方案。
APISIX Ingress 的优势
在使用 APISIX Ingress 之前,业务系统使用的 Ingress Controller 是 Traefik 1.x 版本,但是存在以下几个问题:
在选型初期,我们主要对比了 APISIX Ingress、Kong Ingress 和 Envoy,但是除了 APISIX Ingress 其他网关或多或少在功能或性能上无法满足现有场景的需求,因此最终选择了 APISIX Ingress,除了一些通用的功能外,我们更看重以下几点:
插件丰富:插件生态好,APISIX 支持的插件,均可以使用 apisix-ingress-controller 做声明式配置,并且可以针对 ApisixRoute 下的单条 backend 定制插件。
可视化配置:搭配 APISIX Dashboard 可以看到每条 apisixroute。如果同一域名配置在多个 namespace 或者是多个 yaml 文件中,发生冲突时可以结合 APISIX Dashboard 搜索 path 前缀即可快速定位。
细粒度校验:APISIX Ingress Controller 会对其管理的 CRD 声明的资源进行校验,假如在 CRD 中声明了不存在的 Service,则会将报错信息存储在 ApisixRoute 的 event 中,此次变更也不会生效,在一定程度上减少了一些因误操作造成的问题。
功能丰富:APISIX 支持热更新和热插件、代理请求重写、多种身份认证、多语言插件开发等诸多特性,更多功能请参考 APISIX 的功能[2]。
社区活跃:Issue 的响应速度很快,相对其他社区, APISIX 活跃开发者数量多。
高性能:从下图中,可以看到在和 Envoy 进行压测对比时,APISIX 性能是 Envoy 的 120% 左右,核心数越多 QPS 差距越大。
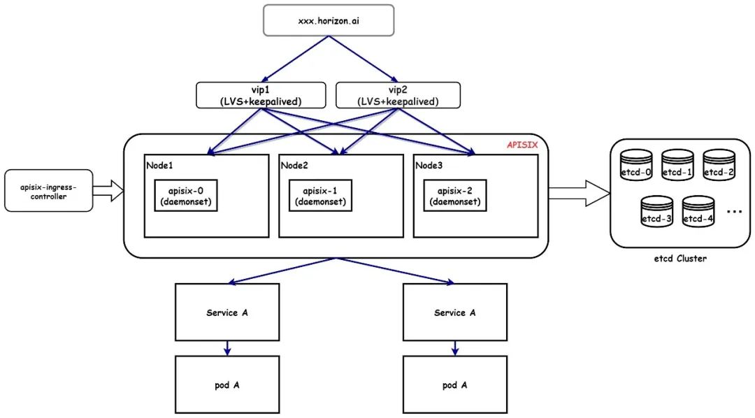
整体架构
从下面的架构图中可以看出,APISIX Ingress 作为一个全流量的入口,无论是命令行工具、Web、SaaS 平台或者 OpenAPI,所有访问的流量均通过 APISIX Ingress 进入上游(业务服务)。而在认证鉴权上,因为公司本身有一个专门的认证服务,所以直接使用了 APISIX 的 forward-auth 插件,实现外部鉴权认证。
在网关层,所有的流量均是通过访问域名进入,此时流量会先经过 LVS,由 LVS 分别转发到后端的 APISIX 节点中,最后再由 APISIX 根据路由规则对流量进行分发,转发至相对应的 Pod 中。而在 LVS 上,为了使 LVS 可以直接指向 APISIX Ingress, 他们也将 APISIX Ingress 默认端口由 9180 更换为 80 ,可以更方便的对流量进行转发处理。
使用场景
了解完整体架构后,接下来将分享几个公司目前利用 APISIX Ingress 实现的场景。
超大文件上传
首先是大文件上传场景,该场景在一般公司可能会比较少,但是如果是做 AI 模型训练的公司,这个场景就比较常见了。该场景主要是在地平线模型训练系统中,研发车采集到的数据会通过网络上传到该系统中,数据大小一般都是在几百 GB 以上,在不调整 APISIX 任何参数的情况下,上传数据量过大时就会发生 OOM。
因为默认 client_body_buffer_size 是 1MB,缓冲区满了就会把临时文件写入磁盘,因此造成磁盘 IO 过高。
如果将写入临时文件的目录指向 /dev/shm 共享内存,则又会导致 APISIX(cache)过高。
经过不断的调试,发现是因为 APISIX 没有开启流式上传,针对这个场景,我们将 APISIX 版本由 2.11 升级至 2.13,并且对 APISIX 的参数进行了调整,首先更改 apisix configmap 启用流式上传的参数 proxy_request_buffering off,其次再通过 APISIX Ingress Controller 提供的 CRD ApisixPluginConfig 将可复用的配置抽离出来,作为 namespace 级别的配置为需要此场景的路由动态设置 client_max_body_size 的大小。
多云环境下的服务调用
在多云环境下的服务调用中,部分业务流量首先会到达本地 IDC,之后会经过 APISIX Ingress 到达 Pod,而在 Pod 中,有些服务则会通过域名访问 Acloud 的服务,部分场景也会存在服务与服务之间进行调用。
主要是涉及到多云训练,用户会以 IDC 为入口,选择集群后即可将任务提交到对应的云端集群。
使用 forward-auth 实现外部认证
在我们刚开始使用 APISIX Ingress 时,APISIX 并没有支持 forward-auth 插件,因此我们基于 apisix-go-plugin-runner 自定义了一个插件,但是这样做就多了一层 gRPC 地调用,调试比较困难,很多日志都无法看到。而在今年年初 APISIX 支持了 forward-auth 插件,我们就将自定义插件更换为官方插件,这样就减少一层 gRPC 地调用,也更加方便的进行监控。
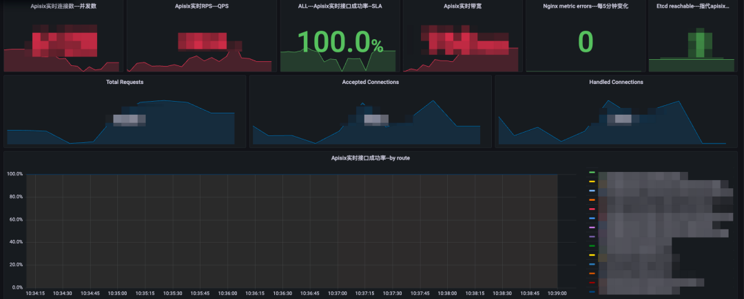
应用监控
在应用监控中,我们在全局启用了 APISIX 的 prometheus 插件,并针对自身业务进行了一些调试和优化,比如增加了实时并发数、QPS、APISIX 实时接口成功率以及 APISIX 的实时带宽,对 APISIX 进行更细粒度的监控。
总结
当前我们仅在部分业务线使用了 Apache APISIX Ingress Controller 作为流量网关,后续也将上线其他业务,为社区带来更加丰富的应用场景。如果你也正在对 Ingress Controller 进行选型,希望通过阅读本文,能够给你一些帮助。越来越多的用户在生产环境中使用 Apache APISIX Ingress,如果你也正在使用 APISIX Ingress,欢迎在社区中分享你的使用案例[3]。
引用链接
[1]
Apache APISIX Ingress Controller: https://apisix.apache.org/zh/docs/ingress-controller/getting-started/
[2]APISIX 的功能: https://github.com/apache/apisix#features
[3]分享你的使用案例: https://github.com/apache/apisix-ingress-controller/issues/501


你可能还喜欢
点击下方图片即可阅读
国内外云厂商容器服务备份恢复方案调研
2022-10-19
全球顶级开源公司是如何找到前 1000 名社区用户的?
2022-10-13
使用 Docker Client 和 Go SDK 为容器分配 GPU 资源
2022-10-12
使用 Grafana Mimir 实现云原生监控报警可视化
2022-10-09

云原生是一种信仰 ????


点击 "阅读原文" 获取更好的阅读体验!
发现朋友圈变“安静”了吗?

最后
以上就是美丽小松鼠最近收集整理的关于汽车智能计算平台公司「地平线」在 Ingress Controller 的探索和实践的全部内容,更多相关汽车智能计算平台公司「地平线」在内容请搜索靠谱客的其他文章。
发表评论 取消回复