目录
1. 模型搭建
2. 添加测试模型
3. 运行仿真
4. 代码生成
5. 总结
1. 模型搭建
要开始在软件架构画布中开发AUTOSAR compositions和 components,需要创建一个AUTOSAR架构模型(需要System Composer)。
1. 创建架构模型
(1) 在Simulink窗口,创建新的Architecture如下图

(2) 选择AUTOSAR Blockset,并得到如下的Autosar架构画布,并保存


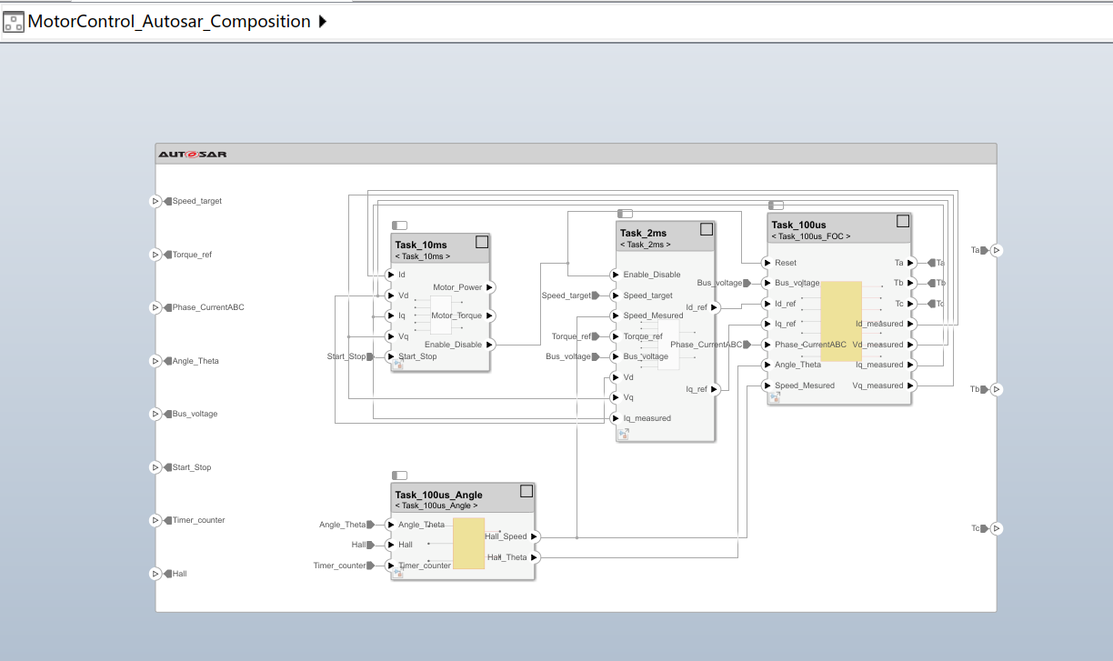
(3) 根据自己的项目实际情况添加软件组合或者软件组件,如图这里举例创建了三个不同时间周期的任务,另外可根据实际需求创建不同的软件算法模块

(4) 把生成Embedded代码的模型放到Autosar的架构里,如下是生成Embedded code的模型

(5) 把模型按照定义的Task进行分类,新建一个子模型,这里命名为Task_10ms

(6)配置模型步长为10ms,定步长离散域

(7)配置硬件参数,生成代码选择autosar.tlc
(8)配置Autosar的版本,需要考虑和BSW用的版本对应
(9) 调整模型的算法模块输入输出类型如下, Bus Element In 和 Bus Element Out, 其他软件Task也用这种方法,分别创建不同的模型


配置输入输出的数据类型

最后得到每个算法模块的模型,如下:

(10) 用Software component调用各个算法模型

全都调用后如下图所示

(11) 最后连接每一个模块

到这一步,Composition就创建好了,我们需要用到台架测试能否正常工作
2. 添加测试模型
(1)替换到原先生成Eembedded代码的模型 
(2)信号的输入需要添加Bus creator 输出需要添加Bus selector

3. 运行仿真
仿真效果与Embedded code的模型一样,没有问题

4. 代码生成
(1)点Export, 找到Generata Code and ARXML

(2)选择把代码和ARXML打包成zip

(3)等待生成代码的过程,出现如下表示生成完成

(4)生成的代码和ARXML文件


5. 总结
以上就是用Autosar的架构系统仿真和代码生成,对于Autosar的软件结构,数据结构还有很多内容需要学习,以上只是演示如何利用Simulink的System Composer功能完成架构的设计,怎么把嵌入式的模型调整成架构式的模型,对于代码生成也同样有很多需要了解和配置的地方,有时间再总结吧
最后
以上就是爱听歌啤酒最近收集整理的关于Simulink代码生成:Autosar模型及代码生成1. 模型搭建2. 添加测试模型3. 运行仿真4. 代码生成5. 总结 的全部内容,更多相关Simulink代码生成:Autosar模型及代码生成1.内容请搜索靠谱客的其他文章。
发表评论 取消回复