说明:
本文转载自:https://byteandbits.blogspot.com/2013/08/tcp-echo-server-using-epoll-example-for.html
为了便于阅读,整理了代码的格式。
Description: Implementation of tcp echo server using epoll. The server accepts connections from clients, reads data and echo's the same data back to the clients. All the operations accepting connections from clients, reading and writing data are done in a non-blocking manner.
1.server.h
/*
* Contains definitions of constants and data structures used.
*/
#define SERVERPORT 8080
#define MAXCONN 200
#define MAXEVENTS 100
#define MAXLEN 255
struct EchoEvent
{
int fd;
uint32_t event;
char data[MAXLEN];
int length;
int offset;
};
2.server.c
#include <stdio.h>
#include <sys/types.h>
#include <sys/socket.h>
#include <string.h>
#include <errno.h>
#include <netinet/in.h>
#include <stdlib.h>
#include <sys/epoll.h>
#include <unistd.h>
#include <fcntl.h>
#include "server.h"
int epollfd;
void modifyEpollContext(int epollfd, int operation, int fd, uint32_t events, void* data)
{
struct epoll_event server_listen_event;
server_listen_event.events = events;
server_listen_event.data.ptr = data;
if(-1 == epoll_ctl(epollfd, operation, fd, &server_listen_event))
{
printf("Failed to add an event for socket%d Error:%s", fd, strerror(errno));
exit(1);
}
}
void* handle(void* ptr)
{
struct EchoEvent* echoEvent = ptr;
if(EPOLLIN == echoEvent->event)
{
int n = read(echoEvent->fd, echoEvent->data, MAXLEN);
if(0 == n)
{
/*
* Client closed connection.
*/
printf("nClient closed connection.n");
close(echoEvent->fd);
free(echoEvent);
}
else if(-1 == n)
{
close(echoEvent->fd);
free(echoEvent);
}
else
{
echoEvent->length = n;
printf("nRead data:%s Length:%d", echoEvent->data , n);
printf("nAdding write event.n");
/*
* We have read the data. Add an write event so that we can
* write data whenever the socket is ready to be written.
*/
modifyEpollContext(epollfd, EPOLL_CTL_ADD, echoEvent->fd, EPOLLOUT, echoEvent);
}
}
else if(EPOLLOUT == echoEvent->event)
{
int ret;
ret = write(echoEvent->fd, (echoEvent->data) + (echoEvent->offset), echoEvent->length);
if((-1 == ret && EINTR == errno) || ret < echoEvent->length)
{
/*
* We either got EINTR or write only sent partial data.
* Add an write event. We still need to write data.
*/
modifyEpollContext(epollfd, EPOLL_CTL_ADD, echoEvent->fd, EPOLLOUT, echoEvent);
if(-1 != ret)
{
/*
* The previous write wrote only partial data to the socket.
*/
echoEvent->length = echoEvent->length - ret;
echoEvent->offset = echoEvent->offset + ret;
}
}
else if(-1 == ret)
{
/*
* Some other error occured.
*/
close(echoEvent->fd);
free(echoEvent);
}
else
{
/*
* The entire data was written. Add an read event,
* to read more data from the socket.
*/
printf("nAdding Read Event.n");
modifyEpollContext(epollfd, EPOLL_CTL_ADD, echoEvent->fd, EPOLLIN, echoEvent);
}
}
}
void makeSocketNonBlocking(int fd)
{
int flags;
flags = fcntl(fd, F_GETFL, NULL);
if(-1 == flags)
{
printf("fcntl F_GETFL failed.%s", strerror(errno));
exit(1);
}
flags |= O_NONBLOCK;
if(-1 == fcntl(fd, F_SETFL, flags))
{
printf("fcntl F_SETFL failed.%s", strerror(errno));
exit(1);
}
}
int main(int argc, char** argv)
{
int serverfd;
struct sockaddr_in server_addr;
struct sockaddr_in clientaddr;
socklen_t clientlen = sizeof(clientaddr);
/*
* Create server socket. Specify the nonblocking socket option.
*
*/
serverfd = socket(AF_INET, SOCK_STREAM | SOCK_NONBLOCK, 0);
if(-1 == serverfd)
{
printf("Failed to create socket.%s", strerror(errno));
exit(1);
}
bzero(&server_addr, sizeof(server_addr));
server_addr.sin_family = AF_INET;
server_addr.sin_port = htons(SERVERPORT);
server_addr.sin_addr.s_addr = htonl(INADDR_ANY);
/*
* Bind the server socket to the required ip-address and port.
*
*/
if(-1 == bind(serverfd, (struct sockaddr*)&server_addr, sizeof(server_addr)))
{
printf("Failed to bind.%s", strerror(errno));
exit(1);
}
/*
* Mark the server socket has a socket that will be used to .
* accept incoming connections.
*/
if(-1 == listen(serverfd, MAXCONN))
{
printf("Failed to listen.%s", strerror(errno));
exit(1);
}
/*
* Create epoll context.
*/
epollfd = epoll_create(MAXCONN);
if(-1 == epollfd)
{
printf("Failed to create epoll context.%s", strerror(errno));
exit(1);
}
/*
* Create read event for server socket.
*/
modifyEpollContext(epollfd, EPOLL_CTL_ADD, serverfd, EPOLLIN, &serverfd);
/*
* Main loop that listens for event.
*/
struct epoll_event *events = calloc(MAXEVENTS, sizeof(struct epoll_event));
while(1)
{
int n = epoll_wait(epollfd, events, MAXEVENTS, -1);
if(-1 == n)
{
printf("Failed to wait.%s", strerror(errno));
exit(1);
}
int i;
for(i = 0; i < n; i++)
{
if(events[i].data.ptr == &serverfd)
{
if(events[i].events & EPOLLHUP || events[i].events & EPOLLERR)
{
/*
* EPOLLHUP and EPOLLERR are always monitored.
*/
close(serverfd);
exit(1);
}
/*
* New client connection is available. Call accept.
* Make connection socket non blocking.
* Add read event for the connection socket.
*/
int connfd = accept(serverfd, (struct sockaddr*)&clientaddr, &clientlen);
if(-1 == connfd)
{
printf("Accept failed.%s", strerror(errno));
exit(1);
}
else
{
printf("Accepted connection.n");
makeSocketNonBlocking(connfd);
printf("Adding a read eventn");
struct EchoEvent* echoEvent = calloc(1, sizeof(struct EchoEvent));
echoEvent->fd = connfd;
/*
* Add a read event.
*/
modifyEpollContext(epollfd, EPOLL_CTL_ADD, echoEvent->fd, EPOLLIN, echoEvent);
}
}
else
{
/*
* A event has happend for one of the connection sockets.
* Remove the connection socket from the epoll context.
* When the event is handled by handle() function ,
* it will add the required event to listen for this
* connection socket again to epoll
* context
*/
if(events[i].events & EPOLLHUP || events[i].events & EPOLLERR)
{
struct EchoEvent* echoEvent = (struct EchoEvent*) events[i].data.ptr;
printf("nClosing connection socketn");
close(echoEvent->fd);
free(echoEvent);
}
else if(EPOLLIN == events[i].events)
{
struct EchoEvent* echoEvent = (struct EchoEvent*) events[i].data.ptr;
echoEvent->event = EPOLLIN;
/*
* Delete the read event.
*/
modifyEpollContext(epollfd, EPOLL_CTL_DEL, echoEvent->fd, 0, 0);
handle(echoEvent);
}
else if(EPOLLOUT == events[i].events)
{
struct EchoEvent* echoEvent = (struct EchoEvent*) events[i].data.ptr;
echoEvent->event = EPOLLOUT;
/*
* Delete the write event.
*/
modifyEpollContext(epollfd, EPOLL_CTL_DEL, echoEvent->fd, 0, 0);
handle(echoEvent);
}
}
}
}
free(events);
exit(0);
}
/*
* About Level Trigerred:
* We have added an fd for event EPOLLIN and then data is available for read in fd. epoll_wait will continuously report EPOLLIN event still all data is read.
*
* About Edge Trigerred:
* In the above case, epoll_wait will report only once. When it reports we have to read all data. If without reading all data if we call epoll_wait
* it will not report again. Also lets say fd is already readable, you are adding an event EPOLLIN | EPOLLET and calling epoll_wait, it will report EP * OLLIN.
*
* Default behaviour is level trigerred. To enable EdgeTrigerred use EPOLLET option while adding events.
*/
测试方法:
(1)编译:
gcc -o server server.c
(2)运行:
./server
客户端可运行telnet程序,假设server运行的IP地址是192.168.0.100,那么执行命令:
telnet 192.168.0.100 8080
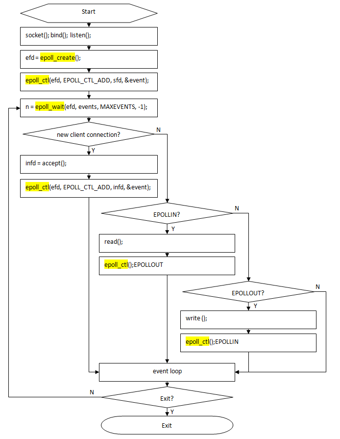
附录:epoll使用的流程图:

最后
以上就是缥缈身影最近收集整理的关于Linux epoll的参考实例的全部内容,更多相关Linux内容请搜索靠谱客的其他文章。
本图文内容来源于网友提供,作为学习参考使用,或来自网络收集整理,版权属于原作者所有。
发表评论 取消回复