动态路由配置:
动态路由协议 rip ospf eigrp isis bgp
作用: 自动学习路由表信息 自动学习路径
R1:
Router>enable
Router#config t
Enter configuration commands, one per line. End with CNTL/Z.
Router(config)#int g0/0
Router(config-if)#ip add 192.168.1.254 255.255.255.0
Router(config-if)#no shut
Router(config-if)#int g0/1
Router(config-if)#ip addr 10.0.0.1 255.255.255.0
Router(config-if)#no shut
R2:
Router>enable
Router#config t
Enter configuration commands, one per line. End with CNTL/Z.
Router(config)#hostname R2 # 修改主机名称
R2(config)#int g0/0
R2(config-if)#ip addr 10.0.0.2 255.255.255.0
R2(config-if)#no shut
R2(config-if)#int g0/1
R2(config-if)#ip addr 172.16.1.1 255.255.255.0
R2(config-if)#no shut
R3路由器配置:
Router>enable
Router#
Router#config t
Enter configuration commands, one per line. End with CNTL/Z.
Router(config)#hostname R3
R3(config)#
R3(config)#int g0/0
R3(config-if)#ip add 172.16.1.2 255.255.255.0
R3(config-if)#no shut
R3(config-if)#
%LINK-5-CHANGED: Interface GigabitEthernet0/0, changed state to up
%LINEPROTO-5-UPDOWN: Line protocol on Interface GigabitEthernet0/0, changed state to up
R3(config-if)#int g0/1
R3(config-if)#ip addr 116.63.0.254 255.255.255.0
R3(config-if)#no shut
在学习前默认的路由表信息
R1:
C 10.0.0.0/24 is directly connected, GigabitEthernet0/1
C 192.168.1.0/24 is directly connected, GigabitEthernet0/0
R2:
C 10.0.0.0/24 is directly connected, GigabitEthernet0/0
C 172.16.1.0/24 is directly connected, GigabitEthernet0/1
R3:
C 116.63.0.0/24 is directly connected, GigabitEthernet0/1
C 172.16.1.0/24 is directly connected, GigabitEthernet0/0
配置动态路由:
R1(config)#route rip
R1(config-router)#network 192.168.1.0
R1(config-router)#network 10.0.0.0
R2路由器配置宣告自己的网络:
R2(config)#route rip
R2(config-router)#network 10.0.0.0
R2(config-router)#network 172.16.1.0
R3路由器配置宣告网络:
R3(config)#route rip
R3(config-router)#
R3(config-router)#network 172.16.1.0
R3(config-router)#network 116.63.0.0
自动学完后路由表信息
R1:
C 10.0.0.0/24 is directly connected, GigabitEthernet0/1
R 116.0.0.0/8 [120/2] via 10.0.0.2, 00:00:18, GigabitEthernet0/1
R 172.16.0.0/16 [120/1] via 10.0.0.2, 00:00:18, GigabitEthernet0/1
C 192.168.1.0/24 is directly connected, GigabitEthernet0/0
R2:
C 10.0.0.0/24 is directly connected, GigabitEthernet0/0
R 116.0.0.0/8 [120/1] via 172.16.1.2, 00:00:10, GigabitEthernet0/1
C 172.16.1.0/24 is directly connected, GigabitEthernet0/1
R 192.168.1.0/24 [120/1] via 10.0.0.1, 00:00:17, GigabitEthernet0/0
R3:
R 10.0.0.0/8 [120/1] via 172.16.1.1, 00:00:11, GigabitEthernet0/0
C 116.63.0.0/24 is directly connected, GigabitEthernet0/1
C 172.16.1.0/24 is directly connected, GigabitEthernet0/0
R 192.168.1.0/24 [120/2] via 172.16.1.1, 00:00:11,
交换机配置vlan
Switch>enable
Switch#config t
Enter configuration commands, one per line. End with CNTL/Z.
Switch(config)#vlan 100 #创建vlan100
Switch(config-vlan)#exit
Switch(config)#vlan 200 #创建vlan200
Switch(config-vlan)#exit
将接口加入到vlan中
Switch(config)#int fa0/1
Switch(config-if)#switchport mode access
Switch(config-if)#switchport access vlan 100
Switch#show running-config # 特权模式下查看所有配置信息
Switch#config t
Enter configuration commands, one per line. End with CNTL/Z.
Switch(config)#int fa0/3
Switch(config-if)#switchport mode access
Switch(config-if)#switchport access vlan 100
单臂路由:
https://blog.csdn.net/XiaoXingalei/article/details/124259214
网络层次结构
网络拓扑
网络层次结构
核心层:主要部署路由器设备,用于连接外网线路,还要具备冗余能力
汇聚层:主要部署三层交换设备,用于相应安全访问控制 进行链路汇聚
接入层:主要部署二层交换设备,用于终端设备接入
一层交换机:只支持物理层协议。
二层交换机:支持物理层和数据链路层协议。
三层交换机:支持物理层,数据链路层及网络层协议。

基本网络层次划分标准示意图
网络类型
局域网:本地私有的一个网络范围。规模较大的局域网,也会称为园区网。
城域网:网络的覆盖面积达到了一个城市,就可以称为城域网。
广域网:覆盖面积达到了全国或全球,就称为广域网,全球最大的广域网就是Internet互联网。
网络层次模型(OSI7层模型)
OSI是Open System Interconnection的缩写,意为开放式系统互联。国际标准化组织(ISO)制定了OSI模型,该模型定义了不同计算机互联的标准,是设计和描述计算机网络通信的基本框架。OSI模型把网络通信的工作分为7层,分别是物理层、数据链路层、网络层、传输层、会话层、表示层和应用层。
标准:
1.服务器 计算机 手机 物理设备 物联网 智能机器人
2.网线 光纤 水晶头 光纤模块 光设备
3.交换机 路由器
4.不同的服务 SSH WEB服务 游戏服务
OSI七层模型功能介绍

OSI 7层模型形象比喻示意图

OSI 7层模型结构示意图
OSI七层模型详解
应用层

主要就是提供应用程序可以接入网络接口,并根据程序的不同对应不同的接口协议。
表示层

会话层

传输层

负责网络中端到端的连接(TCP、UDP)。
网络层

网络层的主要作用就是路由和寻址,主要接触到的是IP协议,即IP地址。
数据链路层

物理层

Layer1物理层:物理层标准规定了信号、连接器和电缆要求、接口类型、线缆类型、设备(集线器hub)。
单工: (广播电台)通讯时候。只有一方作为发送方,另一方作为接受方
半双工:(对讲机) 通讯的某一时刻,只有一方作为发送方,另一方作为接受方,通讯时刻发生转变,发送方可以变为接收方,接收方可以变为发送方
全双工:(电话) 同一时刻,双方皆可以是发送方,又可以是接收方
用定外卖来七层模型理解:
1.下订单 浏览器访问服务器游戏网站
2.厨师开始做鱼头泡王八 生成数据 从磁盘中拿代码文件 应用层
3.鱼头泡王八装盘打包 对数据进行加密压缩 表示层
4.用户和服务连接状态 客户端连接服务端 会话层
5.将食物如何安全的送到客户手中(快递员) 通过TCP协议发送数据 传输层
6.快递的地址在哪里 小区的地址 IP地址 网络层
7.去的时候骑车如何去路不好走 物理编址差错空间 数据链路层
8.怎么去走那条路 网线 光纤 MAC 物理层
数据包封装与解封装
封装
封装过程:由上至下进行封装
应用层、表示层、会话层 PDU 数据
传输层:分段 TCP协议
网络层:打包 TCP协议+IP地址
数据链路层:成帧 TCP协议+IP地址+MAC地址
物理层:位 数据成为比特

解封装
拆包过程:由下至上进行拆包
物理层:位 比特
数据链路层:查看MAC地址
网络层:查看IP地址
传输层:查看TCP协议
前三层:数据内容
不知名端口:1024以上的端口称为不知名端口
cat /proc/sys/net/ipv4/ip_local_port_range

TCP/IP模型(4层模型)
OSI7层模型与TCP/IP模型(DOD)对应关系

TCP/IP协议簇相关协议汇总

应用层协议介绍
b
FTP 21 明文协议,文件传输协议,基于TCP
TFTP 69 简单文件传输协议,基于UDP
SSH 22 安全外壳协议,远程连接,加密
Telnet 23 明文协议,远程连接
SNMP 161/162 简单网络管理协议,基于UDP
SMTP 25 简单邮件传输协议,基于TCP
HTTP 80 超文本传输协议
HTTPS 443 超文本传输安全协议
DHCP 67/68/546 动态主机设置协议,C(67),S(68),546(V6)
zabbix 10050 10051
mysql 3306
redis 6379
DHCP原理图


家用路由器DHCP设置
DNS称为域名系统,在网站运行中起到了至关重要的作用,主要作用是负责把网站域名解析为对应的IP地址。
一般域名提供商,提供的dns服务器,都是走udp53端口的。
DNS解析过程
域名是什么
举个例子,https://www.baidu.com,这个其实并不是域名,其中https是指协议,去掉https后,www.baidu.com.(注意最后面有一个点号)才是真正的域名。
每个域名的最后面都有一个点号 “.” 表示根域名,为了方便在实际使用的时候被省略了。
根域名的下一级就是顶级域名了,.com 也就是顶级域名,常见的顶级域名后缀有.com、.cn、.net、.org 等,这些都是固定的,用户不能自己修改,只能选择。
顶级域名的下一级又是权威域名,如baidu.com中的.baidu,这个权威域名就是我们自己可注册的域名。
顶级域名下就是主机名了,www是指主机名,这个是我们可以自己定义的,通常在http服务器如nginx中可以修改。
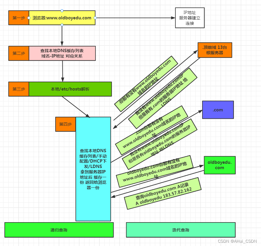
域名解析过程分析
下面就还以www.baidu,com这个网址来分析一下dns的解析过程。
当浏览器拿到输入的www.baidu.com后,首先会去浏览器的dns缓存中去查询是否有对应记录,如果查询到记录就可以直接返回ip地址,完成解析。
如果浏览器没有缓存,那就再去查询操作系统的缓存,同样的,如果查询到记录就可以直接返回ip地址,完成解析。
如果操作系统也没有缓存,那就再去查看本地host文件,Windows下host文件一般位于 “C:WindowsSystem32driversetc”。
近几年网上流传的通过修改本地host文件来避免双11女友剁手的段子,其实就是将淘宝的支付接口解析到错误的ip地址,从而导致支付不成功。
如果本地host文件也没有相应记录,那就需要求助于本地dns服务器了,所以应该要知道本地dns的ip地址。
本地dns服务器ip地址一般是由本地网络服务商如移动、电信提供,一般是通过DHCP自动分配,当然你也可以自己手动配置。目前用的比较多的是谷歌提供的公用dns 8.8.8.8和国内的公用dns 114.114.114.114及阿里的223.5.5.5。
你之前可能有遇到过电脑可以正常上QQ但是就是不能打开网页的怪现象,这种情况大多数可能就是dns域名解析出问题了,你可以尝试手动把dns设置为公用dns。
找到本地dns后,它也会先去查询一遍它自己的缓存,如果有记录就返回,如果没有记录,它将开始要去我们前面提到的根域名服务器查询了。注意由于根域名服务器ip地址一般都是固定的,所以本地dns服务器一般都内置了根域名服务器ip地址。https://www.uedbox.com/post/50977/
目前全球一共有13个根域名服务器(这里并不是指13台服务器,是指13个ip地址,按字母a-m编号),为了能更高效完成全球所有域名的解析请求,根域名服务器本身并不会直接去解析域名,而是会把不同的解析请求分配给下面的其他服务器去完成,下面是dns域名系统的树状结构图。

注意dns域名服务器一般分三种,分别是根域名服务器(.)、顶级域名服务器(.com)、权威域名服务(.baidu.com) 。
当根域名接收到本地dns的解析请求后,发现是后缀是.com,于是就把负责.com的顶级域名服务器ip地址返给本地dns。
本地dns拿着返回的ip地址再去找到对应的顶级域名服务器,顶级域名又把负责该域名的权威服务器ip返回去。
本地dns又拿着ip去找对应的权威服务器,权威服务器最终把对应的主机ip的解析记录(俗称A记录)返回给本地dns。
本地dns会将解析后的ip地址信息进行缓存,缓存好将A记录信息返回给客户端。
客户端收到本地dns响应的A记录信息,会将A记录缓存到本地,然后使用解析后的ip地址访问www.baidu.com。
至此就完成了域名解析的全过程。
下面用一张图来展示上面迭代查询的过程。

递归查询: 浏览器–>浏览器缓存–>系统缓存–>Hosts文件–>LDNS
迭代查询: LDNS–>根–>顶级域名–> 权威域名 有去有回

解析期间涉及到两个特殊查询:
客户端—本地dns服务器:递归查询
本地dns服务器—根域名服务器 顶级域名服务器 权威域名服务器:迭代查询
所谓递归查询过程就是 “查询的递交者” 更替, 而迭代查询过程则是 “查询的递交者”不变。
A记录:
从域名到IP的解析过程,被称为A记录;www.baidu.com—1.1.1.1
获取A记录命令方法:
使用dig安装bind-utils 包
1) dig www.baidu.com
dig @223.5.5.5 www.baidu.com +trace —显示完整DNS解析过程
2) nslookup www.baidu.com
3) host www.baidu.com
4) ping www.baidu.com
在Windows中使用ipconfig /displaydns命令查看DNS 解析缓存
最后
以上就是激情乐曲最近收集整理的关于【笔记】路由器:动态路由配置、交换机:vlan配置 & 网络层次结构:OSI7层模型 、TCP/IP模型(4层模型)、DNS解析过程动态路由配置:交换机配置vlan网络层次结构的全部内容,更多相关【笔记】路由器:动态路由配置、交换机:vlan配置内容请搜索靠谱客的其他文章。
发表评论 取消回复