Carsim2016和Matlab 2018 联合仿真
- 一 、准备工作
- 二、Carsim模型配置
- 1) 打开软件,选择Carsim数据文件
- 2)配置车辆参数
- 3)建立Simulink模型
- 4)将Simulink模型导入到Carisim中
- 5)配置模型输入输出
- 6)让Simulink仿真可以直接控制前轮转角
- 7)配置仿真设置
- 7)将Carsim模型发送到Simulink
- 8)在Simulink中导入模型
一 、准备工作
- 安装好carsim 2016 和 matlab2018
- 记住两个重要的目录文件安装位置:
- 软件安装目录:CarSim2016.1_Prog
- 数据文件目录:Carsim2016.1_Data
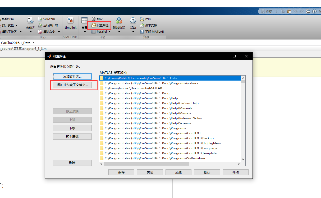
- 将两个目录的文件添加到Matlab的目录中
- 将Matlab当前工作目录设置为Carsim的数据文件目录中

二、Carsim模型配置
1) 打开软件,选择Carsim数据文件

2)配置车辆参数
1、点击 “File”----> "New Dataset“, 给文件命名。
2、选择车辆模型,这里我选择C级车。

3)建立Simulink模型
打开Simulink建立一个空的Simulink模型,并将模型保存到Carsim数据文件目录
4)将Simulink模型导入到Carisim中


5)配置模型输入输出
1、创建新的输入输出文件


2、点击创建好的输入输出文件,引入输入输出变量


6)让Simulink仿真可以直接控制前轮转角

7)配置仿真设置

7)将Carsim模型发送到Simulink

8)在Simulink中导入模型
1、打开Carsim软件安装目录中的S-Func模型


2、copy第一个模型进入Simulink

3、配置模型

4、搭建Simulink程序

5、点击播放键就可以运行查看结果了

OK,到此仿真大功告成!!!
最后
以上就是满意睫毛最近收集整理的关于Carsim2016和Matlab 2018 联合仿真一 、准备工作二、Carsim模型配置的全部内容,更多相关Carsim2016和Matlab内容请搜索靠谱客的其他文章。
本图文内容来源于网友提供,作为学习参考使用,或来自网络收集整理,版权属于原作者所有。
发表评论 取消回复