WebRTC 音频数据处理中,期望可以实现音频数据处理及传输,延时低,互动性好,声音平稳无抖动,码率低消耗带宽少等。在数据传输上,WebRTC 采用基于 UDP 的 RTP/RTCP 协议,RTP/RTCP 本身不提供数据的可靠传输及质量保障。公共互联网这种分组交换网络,天然具有数据包传输的丢失、重复、乱序及延时等问题。WebRTC 音频数据处理的这些目标很难同时实现,WebRTC 的音频网络对抗实现中针对不同情况对这些目标进行平衡。
这里更仔细地看一下 WebRTC 音频数据处理管线,并特别关注与音频网络对抗相关的逻辑。
WebRTC 的音频数据接收及解码播放控制管线
前面在 WebRTC 的音频数据编码及发送控制管线 一文中分析了 WebRTC 的音频数据编码及发送控制相关逻辑,这里再来看一下 WebRTC 的音频数据接收及解码播放过程。
WebRTC 的音频数据接收处理的概念抽象层面的完整流程大体如下:
----------------------------- -------------------------- ---------------------------
| | | | | |
| webrtc::AudioDeviceModule | <== | webrtc::AudioTransport | <== | webrtc::AudioProcessing |
| | | | | |
----------------------------- -------------------------- ---------------------------
/
||
+=+===============================+=+
| |
--------------------------------------------
| |
| webrtc::AudioMixer |
| |
--------------------------------------------
/
| |
------------------------- ---------------------------------------------------------
| | | |
| cricket::MediaChannel | ==> | webrtc::AudioMixer::Source/webrtc::AudioReceiveStream |
| | | |
------------------------- ---------------------------------------------------------
||
/
------------------------------------------- ---------------------
| | | |
| cricket::MediaChannel::NetworkInterface | <== | webrtc::Transport |
| | | |
------------------------------------------- ---------------------
对于 WebRTC 的音频数据接收处理过程,webrtc::AudioDeviceModule 负责把声音 PCM 数据通过系统接口送进设备播放出来。webrtc::AudioDeviceModule 内部一般会起专门的播放线程,由播放线程驱动整个解码播放过程。webrtc::AudioTransport 作为一个适配和胶水模块,它把音频数据播放和 webrtc::AudioProcessing 的音频数据处理及混音等结合起来,它通过 webrtc::AudioMixer 同步获取并混音各个远端音频流,这些混音之后的音频数据除了返回给 webrtc::AudioDeviceModule 用于播放外,还会被送进 webrtc::AudioProcessing,以作为回声消除的参考信号。webrtc::AudioMixer::Source / webrtc::AudioReceiveStream 为播放过程提供解码之后的数据。RTCP 反馈在 webrtc::AudioMixer::Source / webrtc::AudioReceiveStream 中会通过 webrtc::Transport 发送出去。webrtc::Transport 也是一个适配和胶水模块,它通过 cricket::MediaChannel::NetworkInterface 实际将数据包发送网络。cricket::MediaChannel 从网络中接收音频数据包并送进 webrtc::AudioMixer::Source / webrtc::AudioReceiveStream。
如果将音频数据接收处理流水线上的适配和胶水模块省掉,音频数据接收处理流水线将可简化为类似下面这样:
----------------------------- ---------------------------
| | | |
| webrtc::AudioDeviceModule | <== | webrtc::AudioProcessing |
| | | |
----------------------------- ---------------------------
/
||
--------------------------------------------
| |
| webrtc::AudioMixer |
| |
--------------------------------------------
/
| |
------------------------- ---------------------------------------------------------
| | | |
| cricket::MediaChannel | ==> | webrtc::AudioMixer::Source/webrtc::AudioReceiveStream |
| | | |
------------------------- ---------------------------------------------------------
||
/
------------------------------------------------------------------------
| |
| cricket::MediaChannel::NetworkInterface |
| |
------------------------------------------------------------------------
webrtc::AudioMixer::Source / webrtc::AudioReceiveStream 是整个过程的中心,其实现位于 webrtc/audio/audio_receive_stream.h / webrtc/audio/audio_receive_stream.cc,相关的类层次结构如下图:

在 RTC 中,为了实现交互和低延迟,音频数据接收处理不能只做包的重排序和解码,它还要充分考虑网络对抗,如 PLC 及发送 RTCP 反馈等,这也是一个相当复杂的过程。WebRTC 的设计大量采用了控制流与数据流分离的思想,这在 webrtc::AudioReceiveStream 的设计与实现中也有体现。分析 webrtc::AudioReceiveStream 的设计与实现时,也可以从配置及控制,和数据流两个角度来看。
可以对 webrtc::AudioReceiveStream 执行的配置和控制主要有如下这些:
- NACK,jitter buffer 最大大小,payload type 与 codec 的映射等;
- 配置用于把 RTCP 包发送到网络的
webrtc::Transport、解密参数等; webrtc::AudioReceiveStream的生命周期控制,如启动停止等;
对于数据流,一是从网络中接收到的数据包被送进 webrtc::AudioReceiveStream;二是播放时,webrtc::AudioDeviceModule 从 webrtc::AudioReceiveStream 获得解码后的数据,并送进播放设备播放出来;三是 webrtc::AudioReceiveStream 发送 RTCP 反馈包给发送端以协助实现拥塞控制,对编码发送过程产生影响。
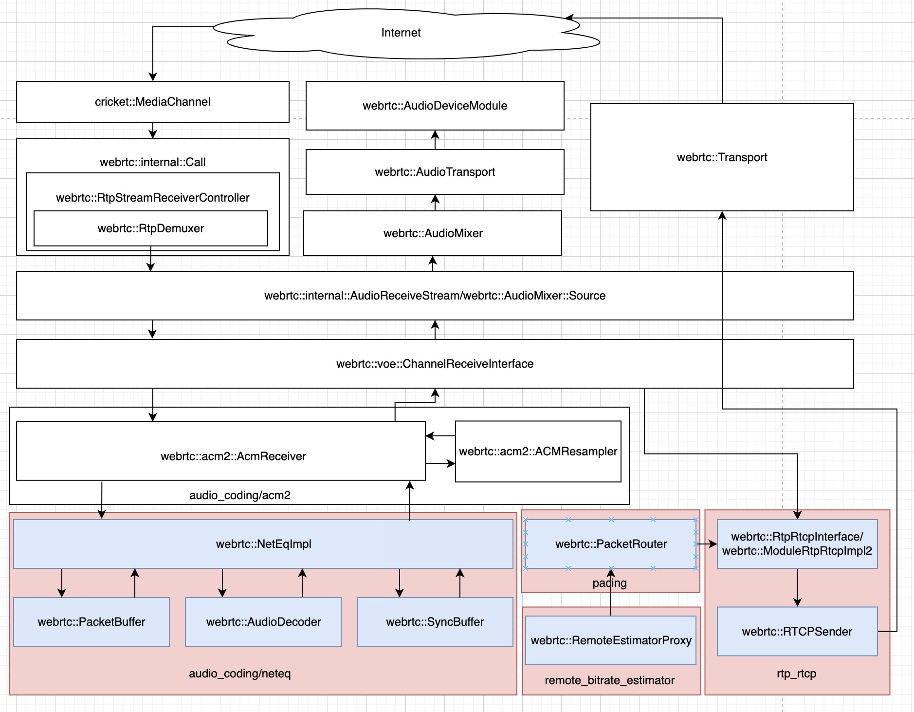
webrtc::AudioReceiveStream 的实现中,最主要的数据处理流程 —— 音频数据接收、解码及播放过程,及相关模块如下图:

这个图中的箭头表示数据流动的方向,数据在各个模块中处理的先后顺序为自左向右。图中下方红色的框中是与网络对抗密切相关的逻辑。
webrtc::AudioReceiveStream 的实现的数据处理流程中,输入数据为音频网络数据包和对端发来的 RTCP 包,来自于 cricket::MediaChannel,输出数据为解码后的 PCM 数据,被送给 webrtc::AudioTransport,以及构造的 RTCP 反馈包,如 TransportCC、RTCP NACK 包,被送给 webrtc::Transport 发出去。
webrtc::AudioReceiveStream 的实现内部,音频网络数据包最终被送进 NetEQ 的缓冲区 webrtc::PacketBuffer 里,播放时 NetEQ 做解码、PLC 等,解码后的数据提供给 webrtc::AudioDeviceModule。
WebRTC 音频数据接收处理流水线的搭建过程
这里先来看一下,webrtc::AudioReceiveStream 实现的这个数据处理流水线的搭建过程。
webrtc::AudioReceiveStream 实现的数据处理管线是分步骤搭建完成的。我们围绕上面的 webrtc::AudioReceiveStream 数据处理流程图 来看这个过程。
在 webrtc::AudioReceiveStream 对象创建,也就是 webrtc::voe::(anonymous namespace)::ChannelReceive 对象创建时,会创建一些关键对象,并建立部分对象之间的联系,这个调用过程如下:
#0 webrtc::voe::(anonymous namespace)::ChannelReceive::ChannelReceive(webrtc::Clock*, webrtc::NetEqFactory*, webrtc::AudioDeviceModule*, webrtc::Transport*, webrtc::RtcEventLog*, unsigned int, unsigned int, unsigned long, bool, int, bool, bool, rtc::scoped_refptr<webrtc::AudioDecoderFactory>, absl::optional<webrtc::AudioCodecPairId>, rtc::scoped_refptr<webrtc::FrameDecryptorInterface>, webrtc::CryptoOptions const&, rtc::scoped_refptr<webrtc::FrameTransformerInterface>)
(this=0x61b000008c80, clock=0x602000003bb0, neteq_factory=0x0, audio_device_module=0x614000010040, rtcp_send_transport=0x619000017cb8, rtc_event_log=0x613000011f40, local_ssrc=4195875351, remote_ssrc=1443723799, jitter_buffer_max_packets=200, jitter_buffer_fast_playout=false, jitter_buffer_min_delay_ms=0, jitter_buffer_enable_rtx_handling=false, enable_non_sender_rtt=false, decoder_factory=..., codec_pair_id=..., frame_decryptor=..., crypto_options=..., frame_transformer=...) at webrtc/audio/channel_receive.cc:517
#2 webrtc::voe::CreateChannelReceive(webrtc::Clock*, webrtc::NetEqFactory*, webrtc::AudioDeviceModule*, webrtc::Transport*, webrtc::RtcEventLog*, unsigned int, unsigned int, unsigned long, bool, int, bool, bool, rtc::scoped_refptr<webrtc::AudioDecoderFactory>, absl::optional<webrtc::AudioCodecPairId>, rtc::scoped_refptr<webrtc::FrameDecryptorInterface>, webrtc::CryptoOptions const&, rtc::scoped_refptr<webrtc::FrameTransformerInterface>)
(clock=0x602000003bb0, neteq_factory=0x0, audio_device_module=0x614000010040, rtcp_send_transport=0x619000017cb8, rtc_event_log=0x613000011f40, local_ssrc=4195875351, remote_ssrc=1443723799, jitter_buffer_max_packets=200, jitter_buffer_fast_playout=false, jitter_buffer_min_delay_ms=0, jitter_buffer_enable_rtx_handling=false, enable_non_sender_rtt=false, decoder_factory=..., codec_pair_id=..., frame_decryptor=..., crypto_options=..., frame_transformer=...) at webrtc/audio/channel_receive.cc:1137
#3 webrtc::internal::(anonymous namespace)::CreateChannelReceive(webrtc::Clock*, webrtc::AudioState*, webrtc::NetEqFactory*, webrtc::AudioReceiveStream::Config const&, webrtc::RtcEventLog*) (clock=0x602000003bb0, audio_state=
0x628000004100, neteq_factory=0x0, config=..., event_log=0x613000011f40) at webrtc/audio/audio_receive_stream.cc:79
#4 webrtc::internal::AudioReceiveStream::AudioReceiveStream(webrtc::Clock*, webrtc::PacketRouter*, webrtc::NetEqFactory*, webrtc::AudioReceiveStream::Config const&, rtc::scoped_refptr<webrtc::AudioState> const&, webrtc::RtcEventLog*) (this=
0x61600005be80, clock=0x602000003bb0, packet_router=
0x61c000060908, neteq_factory=0x0, config=..., audio_state=..., event_log=0x613000011f40)
at webrtc/audio/audio_receive_stream.cc:103
#5 webrtc::internal::Call::CreateAudioReceiveStream(webrtc::AudioReceiveStream::Config const&) (this=
0x620000001080, config=...) at webrtc/call/call.cc:954
#6 cricket::WebRtcVoiceMediaChannel::WebRtcAudioReceiveStream::WebRtcAudioReceiveStream(webrtc::AudioReceiveStream::Config, webrtc::Call*) (this=0x60b000010fd0, config=..., call=0x620000001080) at webrtc/media/engine/webrtc_voice_engine.cc:1220
#7 cricket::WebRtcVoiceMediaChannel::AddRecvStream(cricket::StreamParams const&) (this=0x619000017c80, sp=...)
at webrtc/media/engine/webrtc_voice_engine.cc:2025
#8 cricket::BaseChannel::AddRecvStream_w(cricket::StreamParams const&) (this=0x619000018180, sp=...)
ebrtc/pc/channel.cc:567
#9 cricket::BaseChannel::UpdateRemoteStreams_w(std::vector<cricket::StreamParams, std::allocator<cricket::StreamParams> > const&, webrtc::SdpType, std::__cxx11::basic_string<char, std::char_traits<char>, std::allocator<char> >*)
(this=0x619000018180, streams=std::vector of length 1, capacity 1 = {...}, type=webrtc::SdpType::kOffer, error_desc=0x7ffff2387e00)
at webrtc/pc/channel.cc:725
#10 cricket::VoiceChannel::SetRemoteContent_w(cricket::MediaContentDescription const*, webrtc::SdpType, std::__cxx11::basic_string<char, std::char_traits<char>, std::allocator<char> >*) (this=0x619000018180, content=0x6130000003c0, type=webrtc::SdpType::kOffer, error_desc=0x7ffff2387e00)
at webrtc/pc/channel.cc:926
#11 cricket::BaseChannel::SetRemoteContent(cricket::MediaContentDescription const*, webrtc::SdpType, std::__cxx11::basic_string<char, std::char_traits<char>, std::allocator<char> >*) (this=0x619000018180, content=0x6130000003c0, type=webrtc::SdpType::kOffer, error_desc=0x7ffff2387e00)
at webrtc/pc/channel.cc:292
webrtc::AudioReceiveStream 通过 webrtc::Call 创建,传入 webrtc::AudioReceiveStream::Config,其中包含与 NACK、jitter buffer 最大大小、payload type 与 codec 的映射相关,及 webrtc::Transport 等各种配置。
webrtc::voe::(anonymous namespace)::ChannelReceive 对象的构造函数如下:
ChannelReceive::ChannelReceive(
Clock* clock,
NetEqFactory* neteq_factory,
AudioDeviceModule* audio_device_module,
Transport* rtcp_send_transport,
RtcEventLog* rtc_event_log,
uint32_t local_ssrc,
uint32_t remote_ssrc,
size_t jitter_buffer_max_packets,
bool jitter_buffer_fast_playout,
int jitter_buffer_min_delay_ms,
bool jitter_buffer_enable_rtx_handling,
bool enable_non_sender_rtt,
rtc::scoped_refptr<AudioDecoderFactory> decoder_factory,
absl::optional<AudioCodecPairId> codec_pair_id,
rtc::scoped_refptr<FrameDecryptorInterface> frame_decryptor,
const webrtc::CryptoOptions& crypto_options,
rtc::scoped_refptr<FrameTransformerInterface> frame_transformer)
: worker_thread_(TaskQueueBase::Current()),
event_log_(rtc_event_log),
rtp_receive_statistics_(ReceiveStatistics::Create(clock)),
remote_ssrc_(remote_ssrc),
acm_receiver_(AcmConfig(neteq_factory,
decoder_factory,
codec_pair_id,
jitter_buffer_max_packets,
jitter_buffer_fast_playout)),
_outputAudioLevel(),
clock_(clock),
ntp_estimator_(clock),
playout_timestamp_rtp_(0),
playout_delay_ms_(0),
rtp_ts_wraparound_handler_(new rtc::TimestampWrapAroundHandler()),
capture_start_rtp_time_stamp_(-1),
capture_start_ntp_time_ms_(-1),
_audioDeviceModulePtr(audio_device_module),
_outputGain(1.0f),
associated_send_channel_(nullptr),
frame_decryptor_(frame_decryptor),
crypto_options_(crypto_options),
absolute_capture_time_interpolator_(clock) {
RTC_DCHECK(audio_device_module);
network_thread_checker_.Detach();
acm_receiver_.ResetInitialDelay();
acm_receiver_.SetMinimumDelay(0);
acm_receiver_.SetMaximumDelay(0);
acm_receiver_.FlushBuffers();
_outputAudioLevel.ResetLevelFullRange();
rtp_receive_statistics_->EnableRetransmitDetection(remote_ssrc_, true);
RtpRtcpInterface::Configuration configuration;
configuration.clock = clock;
configuration.audio = true;
configuration.receiver_only = true;
configuration.outgoing_transport = rtcp_send_transport;
configuration.receive_statistics = rtp_receive_statistics_.get();
configuration.event_log = event_log_;
configuration.local_media_ssrc = local_ssrc;
configuration.rtcp_packet_type_counter_observer = this;
configuration.non_sender_rtt_measurement = enable_non_sender_rtt;
if (frame_transformer)
InitFrameTransformerDelegate(std::move(frame_transformer));
rtp_rtcp_ = ModuleRtpRtcpImpl2::Create(configuration);
rtp_rtcp_->SetSendingMediaStatus(false);
rtp_rtcp_->SetRemoteSSRC(remote_ssrc_);
// Ensure that RTCP is enabled for the created channel.
rtp_rtcp_->SetRTCPStatus(RtcpMode::kCompound);
}
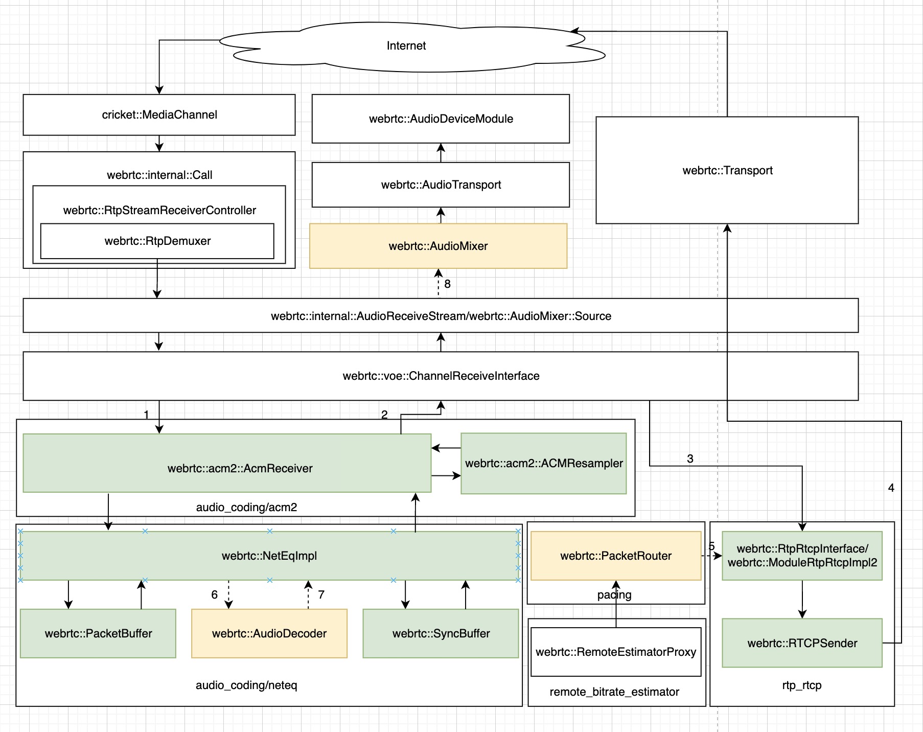
webrtc::voe::(anonymous namespace)::ChannelReceive 对象的构造函数的执行过程如下:
- 创建了一个
webrtc::acm2::AcmReceiver对象,建立起了下图中标号为 1 和 2 的这两条连接; - 创建了一个
webrtc::ModuleRtpRtcpImpl2对象,在创建这个对象时传入的configuration参数的outgoing_transport配置项指向了传入的webrtc::Transport,建立起了下图中标号为 3 和 4 的这两条连接;

图中标为绿色的模块为这个阶段已经接入 webrtc::voe::(anonymous namespace)::ChannelReceive 的模块,标为黄色的则为那些还没有接进来的模块;实线箭头表示这个阶段已经建立的连接,虚线箭头则表示还没有建立的连接。
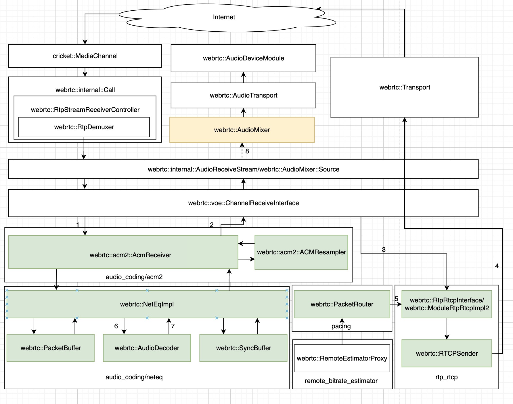
在 ChannelReceive 的 RegisterReceiverCongestionControlObjects() 函数中,webrtc::PacketRouter 被接进来:
#0 webrtc::voe::(anonymous namespace)::ChannelReceive::RegisterReceiverCongestionControlObjects(webrtc::PacketRouter*)
(this=0x61b000008c80, packet_router=0x61c000060908) at webrtc/audio/channel_receive.cc:786
#1 webrtc::internal::AudioReceiveStream::AudioReceiveStream(webrtc::Clock*, webrtc::PacketRouter*, webrtc::AudioReceiveStream::Config const&, rtc::scoped_refptr<webrtc::AudioState> const&, webrtc::RtcEventLog*, std::unique_ptr<webrtc::voe::ChannelReceiveInterface, std::default_delete<webrtc::voe::ChannelReceiveInterface> >)
(this=0x61600005be80, clock=0x602000003bb0, packet_router=0x61c000060908, config=..., audio_state=..., event_log=0x613000011f40, channel_receive=std::unique_ptr<webrtc::voe::ChannelReceiveInterface> = {...}) at webrtc/audio/audio_receive_stream.cc:130
#2 webrtc::internal::AudioReceiveStream::AudioReceiveStream(webrtc::Clock*, webrtc::PacketRouter*, webrtc::NetEqFactory*, webrtc::AudioReceiveStream::Config const&, rtc::scoped_refptr<webrtc::AudioState> const&, webrtc::RtcEventLog*)
(this=0x61600005be80, clock=0x602000003bb0, packet_router=0x61c000060908, neteq_factory=0x0, config=..., audio_state=..., event_log=0x613000011f40)
at webrtc/audio/audio_receive_stream.cc:98
#3 webrtc::internal::Call::CreateAudioReceiveStream(webrtc::AudioReceiveStream::Config const&) (this=0x620000001080, config=...)
at webrtc/call/call.cc:954
这个操作也发生在 webrtc::AudioReceiveStream 对象创建期间。ChannelReceive 的 RegisterReceiverCongestionControlObjects() 函数的实现如下:
void ChannelReceive::RegisterReceiverCongestionControlObjects(
PacketRouter* packet_router) {
RTC_DCHECK_RUN_ON(&worker_thread_checker_);
RTC_DCHECK(packet_router);
RTC_DCHECK(!packet_router_);
constexpr bool remb_candidate = false;
packet_router->AddReceiveRtpModule(rtp_rtcp_.get(), remb_candidate);
packet_router_ = packet_router;
}
这里 webrtc::PacketRouter 和 webrtc::ModuleRtpRtcpImpl2 被连接起来,前面图中标号为 5 的这条连接也建立起来了。NetEQ 在需要音频解码器时创建音频解码器,这个过程这里不再赘述。
这样 webrtc::AudioReceiveStream 内部的数据处理管线的状态变为如下图所示:

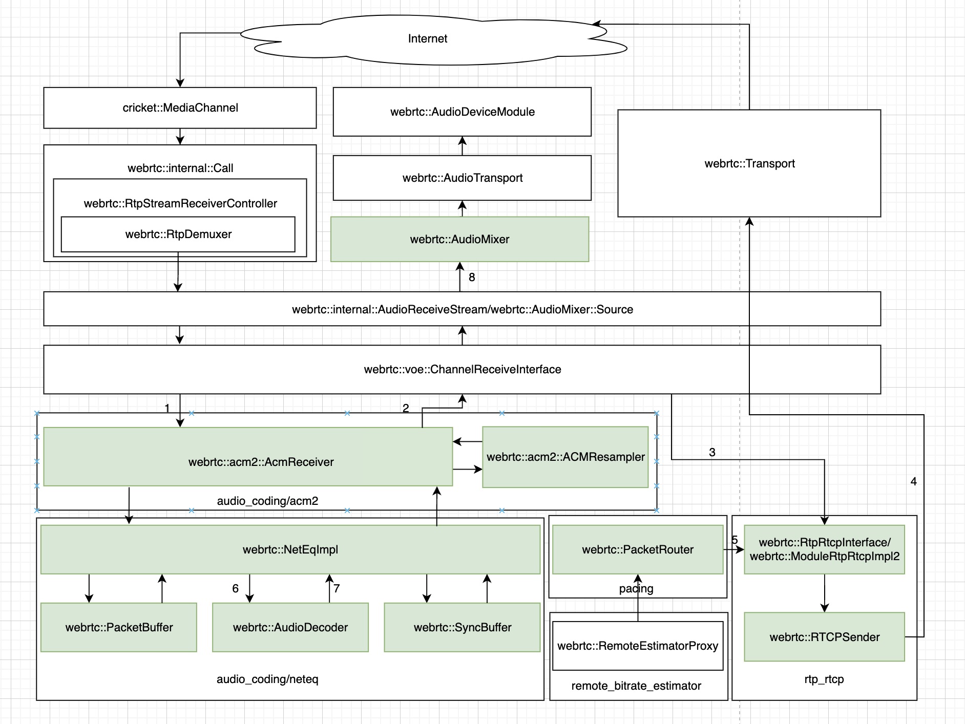
webrtc::AudioReceiveStream 的生命周期函数 Start() 被调用时,webrtc::AudioReceiveStream 被加进 webrtc::AudioMixer:
#0 webrtc::internal::AudioState::AddReceivingStream(webrtc::AudioReceiveStream*) (this=0x628000004100, stream=0x61600005be80)
at webrtc/audio/audio_state.cc:59
#1 webrtc::internal::AudioReceiveStream::Start() (this=0x61600005be80) at webrtc/audio/audio_receive_stream.cc:201
#2 cricket::WebRtcVoiceMediaChannel::WebRtcAudioReceiveStream::SetPlayout(bool) (this=0x60b000010fd0, playout=true)
at webrtc/media/engine/webrtc_voice_engine.cc:1289
#3 cricket::WebRtcVoiceMediaChannel::SetPlayout(bool) (this=0x619000017c80, playout=true)
at webrtc/media/engine/webrtc_voice_engine.cc:1865
#4 cricket::VoiceChannel::UpdateMediaSendRecvState_w() (this=0x619000018180) at webrtc/pc/channel.cc:811
这样 webrtc::AudioReceiveStream 的数据处理管线就此搭建完成。整个音频数据处理管线的状态变为如下图所示:

WebRTC 音频数据接收处理的主要过程
WebRTC 音频数据接收处理的实现中,保存从网络上接收的音频数据包的缓冲区为 NetEQ 的 webrtc::PacketBuffer,收到音频数据包并保存进 NetEQ 的 webrtc::PacketBuffer 的过程如下面这样:
#0 webrtc::PacketBuffer::InsertPacketList(std::__cxx11::list<webrtc::Packet, std::allocator<webrtc::Packet> >*, webrtc::DecoderDatabase const&, absl::optional<unsigned char>*, absl::optional<unsigned char>*, webrtc::StatisticsCalculator*, unsigned long, unsigned long, int)
(this=0x606000030e60, packet_list=0x7ffff2629810, decoder_database=..., current_rtp_payload_type=0x61600005c5c5, current_cng_rtp_payload_type=0x61600005c5c7, stats=0x61600005c180, last_decoded_length=480, sample_rate=16000, target_level_ms=80)
at webrtc/modules/audio_coding/neteq/packet_buffer.cc:216
#1 webrtc::NetEqImpl::InsertPacketInternal(webrtc::RTPHeader const&, rtc::ArrayView<unsigned char const, -4711l>)
(this=0x61600005c480, rtp_header=..., payload=...) at webrtc/modules/audio_coding/neteq/neteq_impl.cc:690
#2 webrtc::NetEqImpl::InsertPacket(webrtc::RTPHeader const&, rtc::ArrayView<unsigned char const, -4711l>)
(this=0x61600005c480, rtp_header=..., payload=...) at webrtc/modules/audio_coding/neteq/neteq_impl.cc:170
#3 webrtc::acm2::AcmReceiver::InsertPacket(webrtc::RTPHeader const&, rtc::ArrayView<unsigned char const, -4711l>)
(this=0x61b000008e48, rtp_header=..., incoming_payload=...) at webrtc/modules/audio_coding/acm2/acm_receiver.cc:136
#4 webrtc::voe::(anonymous namespace)::ChannelReceive::OnReceivedPayloadData(rtc::ArrayView<unsigned char const, -4711l>, webrtc::RTPHeader const&) (this=0x61b000008c80, payload=..., rtpHeader=...) at webrtc/audio/channel_receive.cc:340
#5 webrtc::voe::(anonymous namespace)::ChannelReceive::ReceivePacket(unsigned char const*, unsigned long, webrtc::RTPHeader const&)
(this=0x61b000008c80, packet=0x60700002b670 "220357 37261377364فa350224177276", <incomplete sequence 336>, packet_length=67, header=...) at webrtc/audio/channel_receive.cc:719
#6 webrtc::voe::(anonymous namespace)::ChannelReceive::OnRtpPacket(webrtc::RtpPacketReceived const&)
(this=0x61b000008c80, packet=...) at webrtc/audio/channel_receive.cc:669
#7 webrtc::RtpDemuxer::OnRtpPacket(webrtc::RtpPacketReceived const&) (this=0x620000001330, packet=...)
at webrtc/call/rtp_demuxer.cc:249
#8 webrtc::RtpStreamReceiverController::OnRtpPacket(webrtc::RtpPacketReceived const&)
(this=0x6200000012d0, packet=...) at webrtc/call/rtp_stream_receiver_controller.cc:52
#9 webrtc::internal::Call::DeliverRtp(webrtc::MediaType, rtc::CopyOnWriteBuffer, long) (this=
0x620000001080, media_type=webrtc::MediaType::AUDIO, packet=..., packet_time_us=1654829839622021)
at webrtc/call/call.cc:1606
#10 webrtc::internal::Call::DeliverPacket(webrtc::MediaType, rtc::CopyOnWriteBuffer, long)
(this=0x620000001080, media_type=webrtc::MediaType::AUDIO, packet=..., packet_time_us=1654829839622021)
at webrtc/call/call.cc:1637
#11 cricket::WebRtcVoiceMediaChannel::OnPacketReceived(rtc::CopyOnWriteBuffer, long)::$_2::operator()() const
(this=0x606000074c68) at webrtc/media/engine/webrtc_voice_engine.cc:2229
播放时,webrtc::AudioDeviceModule 最终会向 NetEQ 请求 PCM 数据,此时 NetEQ 会从 webrtc::PacketBuffer 中取出数据包并解码。网络中传输的音频数据包中包含的音频采样点和 webrtc::AudioDeviceModule 每次请求的音频采样点不一定是完全相同的,比如采样率为 48kHz 的音频,webrtc::AudioDeviceModule 每次请求 10ms 的数据,也就是 480 个采样点,而 OPUS 音频编解码器每个编码帧中包含 20ms 的数据,也就是 960 个采样点,这样 NetEQ 返回 webrtc::AudioDeviceModule 每次请求的采样点之后,可能会有解码音频数据的剩余,这需要一个专门的 PCM 数据缓冲区。这个数据缓冲区为 NetEQ 的 webrtc::SyncBuffer。
webrtc::AudioDeviceModule 请求播放数据的大体过程如下面这样:
#0 webrtc::SyncBuffer::GetNextAudioInterleaved (this=0x606000062a80, requested_len=480, output=0x628000010110)
at webrtc/modules/audio_coding/neteq/sync_buffer.cc:86
#1 webrtc::NetEqImpl::GetAudioInternal (this=0x61600005c480, audio_frame=0x628000010110, muted=0x7fffdc92a990, action_override=...)
at webrtc/modules/audio_coding/neteq/neteq_impl.cc:939
#2 webrtc::NetEqImpl::GetAudio (this=0x61600005c480, audio_frame=0x628000010110, muted=0x7fffdc92a990, current_sample_rate_hz=0x7fffdcc933b0,
action_override=...) at webrtc/modules/audio_coding/neteq/neteq_impl.cc:239
#3 webrtc::acm2::AcmReceiver::GetAudio (this=0x61b000008e48, desired_freq_hz=48000, audio_frame=0x628000010110, muted=0x7fffdc92a990)
at webrtc/modules/audio_coding/acm2/acm_receiver.cc:151
#4 webrtc::voe::(anonymous namespace)::ChannelReceive::GetAudioFrameWithInfo (this=0x61b000008c80, sample_rate_hz=48000,
audio_frame=0x628000010110) at webrtc/audio/channel_receive.cc:388
#5 webrtc::internal::AudioReceiveStream::GetAudioFrameWithInfo (this=0x61600005be80, sample_rate_hz=48000, audio_frame=0x628000010110)
at webrtc/audio/audio_receive_stream.cc:393
#6 webrtc::AudioMixerImpl::GetAudioFromSources (this=0x61d000021280, output_frequency=48000)
at webrtc/modules/audio_mixer/audio_mixer_impl.cc:205
#7 webrtc::AudioMixerImpl::Mix (this=0x61d000021280, number_of_channels=2, audio_frame_for_mixing=0x6280000042e8)
at webrtc/modules/audio_mixer/audio_mixer_impl.cc:175
#8 webrtc::AudioTransportImpl::NeedMorePlayData (this=0x6280000041e0, nSamples=441, nBytesPerSample=4, nChannels=2, samplesPerSec=44100,
audioSamples=0x61c000080080, nSamplesOut=@0x7fffdc929c00: 0, elapsed_time_ms=0x7fffdc929cc0, ntp_time_ms=0x7fffdc929ce0)
at webrtc/audio/audio_transport_impl.cc:215
#9 webrtc::AudioDeviceBuffer::RequestPlayoutData (this=0x614000010058, samples_per_channel=441)
at webrtc/modules/audio_device/audio_device_buffer.cc:303
#10 webrtc::AudioDeviceLinuxPulse::PlayThreadProcess (this=0x61900000ff80)
at webrtc/modules/audio_device/linux/audio_device_pulse_linux.cc:2106
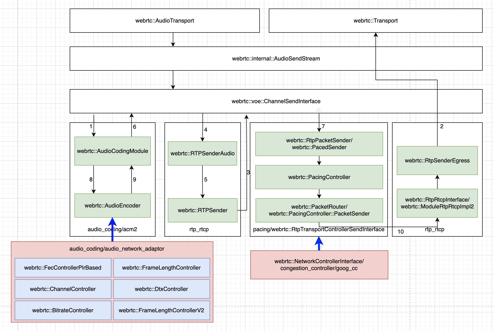
再来看 WebRTC 的音频数据处理、编码和发送过程
更加仔细地审视 WebRTC 的音频数据处理、编码和发送过程,更完整地将网络对抗考虑进来, WebRTC 的音频数据处理、编码和发送过程,及相关模块如下图:

在 WebRTC 的音频数据处理、编码和发送过程中,编码器对于网络对抗起着巨大的作用。WebRTC 通过一个名为 audio network adapter (ANA) 的模块,根据网络状况,对编码过程进行调节。
pacing 模块平滑地将媒体数据发送到网络,拥塞控制 congestion control 模块通过影响 pacing 模块来影响媒体数据发送的过程,以达到控制拥塞的目的。
WebRTC 的音频网络对抗概述
由 WebRTC 的音频采集、处理、编码和发送过程,及音频的接收、解码、处理及播放过程,可以粗略梳理出 WebRTC 的音频网络对抗的复杂机制:
- audio network adapter (ANA),ANA 通过根据网络状况,影响编码过程来做网络对抗,主要用在 OPUS 编码器中。ANA 可以影响编码过程的 5 个参数:
- 带内 FEC,OPUS 编码器可以生成带内 FEC,当有丢包时,可以通过 FEC 信息部分恢复丢失的信息,尽管 FEC 的信息质量可能不是很高;用来抗丢包;
- DTX,当要编码的数据长期为空数据时,可以生成 DTX 包来降低码率,这种机制可能会导致延迟变大;
- 码率;
- 帧长度,OPUS 支持从 10ms 到 120 ms 的编码帧长度;
- 通道数。
- pacing,数据包的平滑发送。
- congestion_controller/goog_cc,拥塞控制探测网络状况,并通过影响 pacing 来影响发送节奏。
- NACK,丢包时,接收端请求发送端重传部分数据包;NACK 列表由 NetEQ 维护。
- Jitter buffer,重排序数据包,抗网络抖动。NetEQ 保存接收的音频网络数据包的地方。
- PLC,丢包时,生成丢失的数据。由 NetEQ 执行。
没看到 WebRTC 有音频带外 FEC 机制的实现。
参考文章
干货|一文读懂腾讯会议在复杂网络下如何保证高清音频
Done.
最后
以上就是紧张咖啡豆最近收集整理的关于WebRTC 的音频网络对抗概述的全部内容,更多相关WebRTC内容请搜索靠谱客的其他文章。
发表评论 取消回复