我是靠谱客的博主 调皮宝马,这篇文章主要介绍spark transform算子_Spark高性能Job,现在分享给大家,希望可以做个参考。

366e210d43065e982b2dbae1a8b1b29a.png

知乎导入md文件会失真,无语,将就着看吧!原博客地址为:Spark高性能Job

1.1 Job

遇到一个action算子就会提交一个job,常见的transformation算子以及Action算子:

  • Transformation
    • map, mapPartitions, flatMap, filter, union, groupbyKey, repartition, cache
  • Action
    • reduce, collect, show, count, foreach, save一系列操作

1.2 Task

​ task是spark最小的执行单元,task的数量就是stage的并行度,分配给不同的executor去执行。RDD在计算的时候,每个分区都会启一个task,这就是我们常说的数据并行!在map阶段,partition分区的数量保持不变,在reduce阶段,RDD聚合会触发shuffle操作。

2 Spark Shuffle

shuffle是spark job中一个比较重要的阶段,发生在map与reduce之间。

2.1 举例分析

bbd9ced6e2594180d040ac66504446a4.png

对于上述的reduceByKey,涉及到需要将相同的key进行聚合。对于Stage1中的每个分区的数据,其输入可能存在于Stage0中的每个分区,因此需要从上游的每一个分区所在的机器拉取数据,这个过程称为shuffle。

2.2 Shuffle Write

shuffle write操作发生在ShuffleMapTask,Spark中的task分为以下两种类型:

  • ShuffleMapTask
  • 负责rdd之间的transform,map的输出也就是shuffle write
  • ResultTask
  • job最后阶段的执行任务,也就是action操作。

2.2.1 shuffle write分析

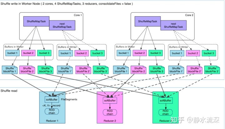
  • Hash Based Shuffle

885a009ee7b4d2891e74124e60da74ea.png

​ 上图有四个ShuffleMapTask,假设在这四个都在一个worker node上运行,CPU的核为2,可以同时运行2个task(一个核运行两个线程,可能是超线程技术)。

​ 那么每个执行shuffle write的task,要为下一个stage创建多少个磁盘文件呢?很简单,下一个stage的task有多少个,当前stage的每个Map task就要创建多少份磁盘文件。比如下一个stage总共有100个task,那么当前stage的每个task都要创建100份磁盘文件。如果当前stage有50个task,总共有10个Executor,每个Executor执行5个Task,那么每个Executor上总共就要创建500个磁盘文件,所有Executor上会创建5000个磁盘文件。由此可见,未经优化的shuffle write操作所产生的磁盘文件的数量是极其惊人的。

每个task包含R个缓冲区,R=Reducer的个数(也就是下个stage中task的个数),缓冲区被称为bucket。在将数据写入磁盘之前,会先将数据写入内存缓冲中,当内存缓冲填满之后,才会溢写到磁盘文件中去

但上述可能会出现下面几个问题:

  • 本地磁盘根据bucket产生的blockfile很多,ShuffleMap task产生R个blockfile,M个ShuffleMapTask产生M×R个文件。一般Spark Job的M与R都很大,因此磁盘上会有大量的blockfile文件
  • 缓冲区内存占用空间大
    每个 ShuffleMapTask 需要开 R 个 bucket,M 个 ShuffleMapTask 就会产生 M * R 个 bucket。实际情况下,在一个worker node上,可以并行运行cores个ShuffleMapTask,一个机器上的bucket个数达到cores×R个,这会占用大量的内存空间。

对于第二个问题,由于从内存往磁盘写数据一定得开缓冲区(内存与磁盘速度不匹配),所以对于第二个问题而言,没有较好的方法解决!但第一个问题可以通过下面的方法解决。

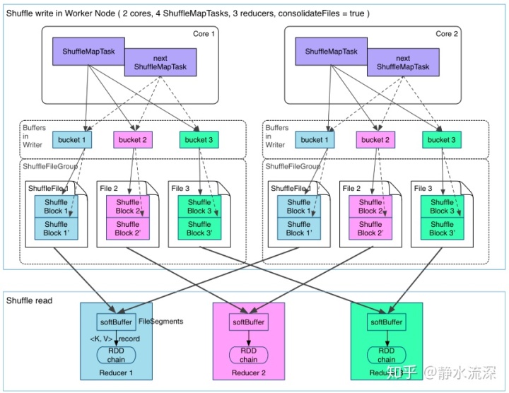
  • Consolidation机制的Shuffle

dce34d58d10006c8ec244f15ab7d234c.png

​ 在一个 core 上连续执行的 ShuffleMapTasks 可以共用一个输出文件 ShuffleFile。先执行完ShuffleMapTask 形成 Shuf

最后

以上就是调皮宝马最近收集整理的关于spark transform算子_Spark高性能Job的全部内容,更多相关spark内容请搜索靠谱客的其他文章。

本图文内容来源于网友提供,作为学习参考使用,或来自网络收集整理,版权属于原作者所有。
点赞(177)

评论列表共有 0 条评论

立即
投稿
返回
顶部