不论是小红书博主还是品牌方,在笔记发布后,可能都会遇上这样的问题:发布的笔记没流量?搜不到自己的笔记?几个小时甚至几天笔记都没过审?这些问题其实都与笔记收录有关。如果你的笔记没有被平台收录,就无法在搜索页面找到自己的笔记。
今天我们就来看看小红书笔记收录的二三事:怎么查收录?如何提高收录率?未被收录怎么办?借助小红书数据分析工具、小红书热门榜单、小红书关键词热度查询等,可以查询收录、提高收录。
什么是小红书笔记收录?
首先,我们要了解下什么是小红书笔记收录?收录到哪里?有什么作用?
笔记收录是指把笔记收录到小红书的笔记搜索库里,让用户能通过关键词或标题搜索到笔记。
小红书的流量通道主要有3个:搜索页、推荐/发现页、关注页。未被收录的笔记流量主要源于推荐/发现页、关注页,而被收录的笔记,能获得包括搜索页在内的3个通道的流量,有机会展示给更多用户,因此笔记收录与搜索流量相关。

图 | 小红书截图
怎样查看笔记是否被收录?
怎么看自己的/投放的笔记有没有被收录呢?先确认笔记是否通过审核,再查询笔记的收录状态。
确认笔记过审
笔记收录的前提是笔记过审,在确认笔记通过审核后方可查询收录。如果笔记发布2-3个小时甚至几天未过审,基本判定笔记是未被收录。此外,小红书平台收录需要一定时间,一般情况下,建议在笔记通过审核30分钟后,查询是否被收录。
查询笔记收录
笔记收录的查询有两个渠道:
一是在小红书的搜索栏输入笔记关键词或笔记标题检索,在搜索结果中能看到笔记,则表示笔记被收录。这个方法可直接在小红书上操作,不过由于千人千面的推送机制,你的笔记不一定能出现在搜索页前排,往往要查询多个关键词,耗费较多时间,需要耐心。
需要注意的是,一般来说小红书笔记搜索结果并非完全按时间排序,笔记权重也会影响搜索结果排序。如果100篇内翻不到自己的笔记,可以判定笔记被用户看到几率极小,所以搜索结果排名100以上的笔记,相当于未被收录。
图 | 小红书截图
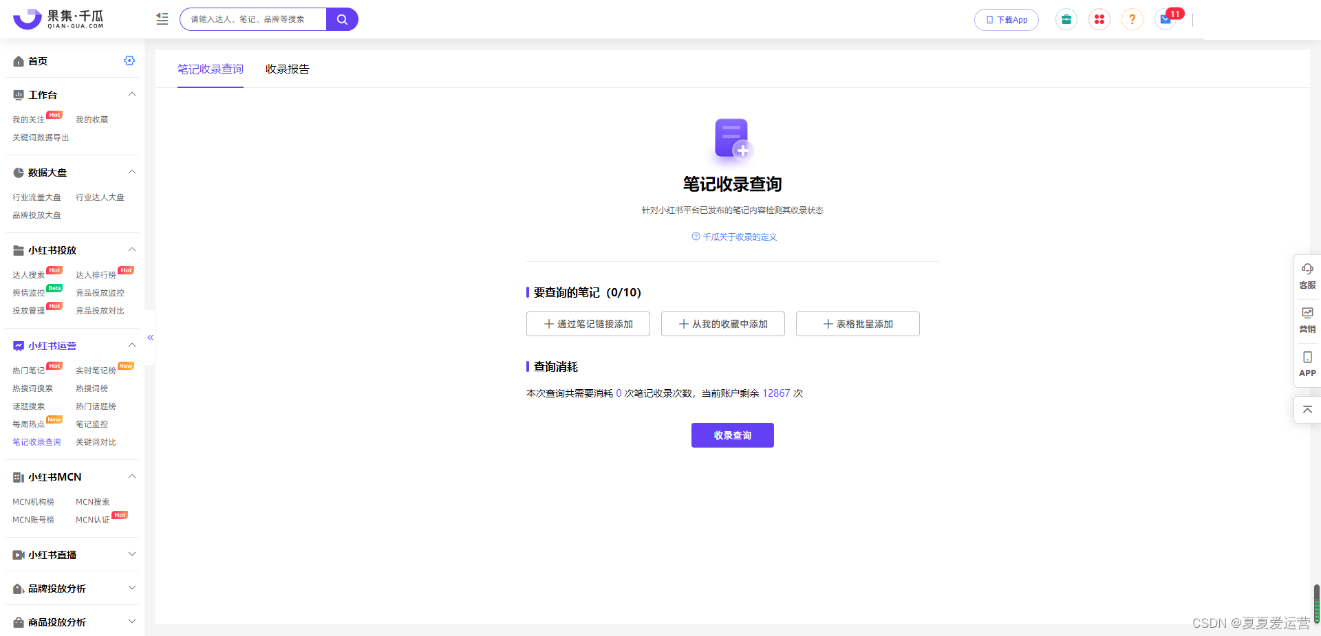
二是利用小红书数据查询工具,可采用千瓜数据的笔记收录查询功能,一键添加笔记链接或添加表格批量,进行收录检测。
图 | 千瓜数据-笔记收录查询
并且可以指定关键词,同时查看笔记标题和关键词的收录情况。确定添加查询后,系统将生成收录报告,检测搜索结果TOP100是否出现该笔记。
图 | 千瓜数据-笔记收录查询
在生成的收录报告中,将展现笔记的收录状态,是否被收录,关键词、标题在搜索结果综合排序和最新排序的出现概率。例如某母婴博主发布的这篇吸奶器相关笔记,查询结果显示笔记已被收录;指定关键词出现率数据说明:在小红书搜索标题,笔记在搜索结果TOP100的出现率是100%;搜索关键词“吸奶器”,笔记在搜索结果综合排序TOP100的出现率是100%。
图 | 千瓜数据-收录报告
如何提高笔记收录概率?
笔记收录关系着笔记能否进入搜索流量通道,在搜索页展示给用户。那怎样才能提高笔记的收录概率呢?下面我们从笔记收录因素、收录概率、未收录修改,三个方面进行探讨。
明确收录因素
我们知道解决问题要从根源入手,对症下药方能药到病除。要想提高笔记收录率,当然要先知道影响笔记收录的因素。
笔记未被收录的因素主要有5点:内容质量不过关、广告营销性质太重、违反小红书社区规范、反复修改重发笔记、品牌短期集中大量投放。因此笔记的内容、广告的展示、发文规范、修改次数、品牌投放方式,都会影响笔记收录。
优化收录概率
了解收录影响因素后,知道哪些雷点不能踩。在此基础上,可以通过提升内容质量、提高笔记权重、避免多次修改、把握投放节奏,4种方法优化笔记,提高收录概率。
内容质量上,从图文内容、传递信息、内容类型3个角度来优化。
图文内容要保证原创且优质,原创度低的搬运内容,平台不会收录。除了文字内容,注意图片也要高清原创,不要用网图,不摆拍产品,尽量拍摄真实、场景化的照片。如果是广告,不要一味堆砌卖点,过度夸张,否则容易被判定为营销广告,不被收录。笔记标题注意布局好关键词,标题和正文中,可以通过千瓜数据查看热搜词、热门话题,选择垂直领域的热词或话题,植入笔记,增加流量曝光的机会。
图 | 千瓜数据-热搜词榜
传递信息要保证无误且有价值。注意检查笔记中是否有敏感词、违规词、错误信息或误导用户的信息,确保内容的规范性和真实度。并且笔记内容要能够为他人带来价值,可以是实用向的,也可以是情感向的。但相对无意义的流水账、随手拍等,不具备高价值的内容,可能就不会被收录。
内容类型如果属于小红书平台扶持类型,收录概率也会提高。可以通过千瓜数据的热门话题榜,查看流量扶持榜,选择官方发布的话题,获得小红书官方流量扶持。
图 | 千瓜数据-流量扶持榜
笔记权重上,可以在账号权重、内容原创度、垂直度方面考量。
内容创作垂直、保持稳定更新,提升账号等级、活跃度等,是提升账号权重的方法;内容原创图片真实、加热门标签、相关话题、丰富笔记内容等,是提高笔记权重的方法。品牌可通过千瓜数据的笔记收录查询近期达人的笔记收录情况,选择收录率较高的达人。品牌和达人都要注意的是,删除笔记或笔记违规,都会影响账号权重。
图 | 千瓜数据-笔记收录查询
笔记修改上,应当避免反复修改笔记。如果笔记发布后再修改,二次审核容易被限流,影响收录。确有修改需要的,建议在笔记数据较低时修改,降低影响。
投放节奏上,因为用户的注意力是有限的,小红书平台也会通过控制收录比例来保证其他优质内容的曝光。所以,品牌在选择铺量投放素人或初级达人笔记时,要注意时间节奏。如果1天内投放几十篇,即使笔记质量不低,收录也会有所下降。
未收录笔记修改
如果笔记未被收录,想尝试修改,可按照上述的收录因素,逐一排查原因。排除违禁词、优化内容和排版,增加收录概率。
如果多次修改还是未通过,建议不要再继续修改,暂缓几天发布,否则多次被提升违规,可能会被小红书后台关进小黑屋哦(屏蔽加入黑名单),而且还会影响账号质量和权重。
最后,一定要明白的是,笔记有收录固然好,但不是所有的笔记都一定要追求收录。比如一些关键词竞争很大的笔记,即使被收录也不一定能在前排被用户看到,这种情况可以多花心思提高内容质量,抢占推荐页流量。总之,判断笔记收录价值的关键在于搜索结果对笔记的重要程度,要理性看待笔记收录。
图 | 千瓜数据-收录报告
总结:
借助小红书数据分析工具——千瓜数据,我们可以快速查询收录情况。想要提升笔记收录概率,打通搜索流量通道,增加曝光机会,博主和品牌要注意以下这几点,:
内容不违规,广告不生硬;
原创有价值,真实做分享;
布局关键词,植入热点词;
投放抓节奏,尽量不修改。
最后
以上就是任性面包最近收集整理的关于笔记没收录怎么办?巧用小红书热门榜单、收录查询,助力笔记收录的全部内容,更多相关笔记没收录怎么办?巧用小红书热门榜单、收录查询内容请搜索靠谱客的其他文章。
发表评论 取消回复