记录了IDEA使用过程中的自定义设置,方便提高编码效率,欢迎大家补充探讨,感谢
目录
记录了IDEA使用过程中的自定义设置,方便提高编码效率,欢迎大家补充探讨,谢谢
一、取消 双击shift 全局搜索分三步:
编辑
编辑
二、光标单击选中背景色
编辑
三、光标双击选中背景色
编辑
四、光标单击选中数据变量时,右侧对应的小横条颜色
编辑
五、设置变量定义的位置颜色
编辑
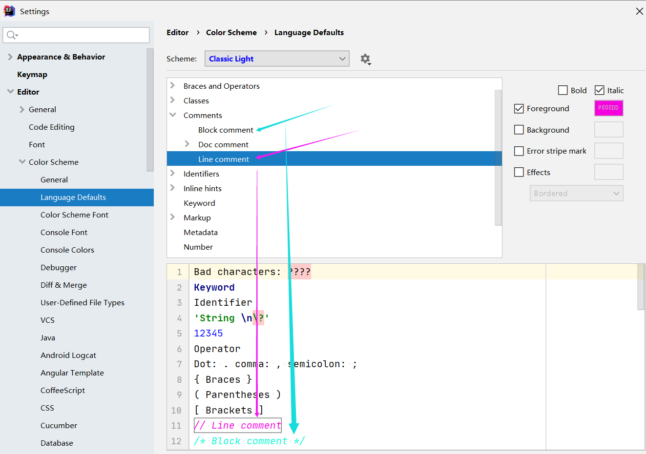
六、单行、多行注释颜色修改
编辑
七、背景颜色修改
编辑
八、添加插件方式一
编辑
九、左侧文件夹工具栏不见了!!!
编辑
十、底部debug工具栏不见了!!!
十一、横向代码长度起定位作用的竖线
当页面中需要多个开发页面时,可以根据这条竖线定位代码横向最长的范围,方便窗口显示时不会有代码遮挡,好久以前给关了,找了打开方法
效果:编辑
十二、IDEA方法与方法之间添加显示横线
效果:
十三、try-catch失效后手动添加try-catch快捷键
(搜索surround With)
十四、idea切回上一次点击的位置
十五、修改idea默认的文件颜色,(加入版本管理产生修改的文件)
十六、包含有 加入版本管理的产生修改的文件的文件夹颜色修改
十七、文件夹层级关系展示效果编辑
十八、新版IDEA设置导出
十九、idea不小心按到多行编辑选择,取消的步骤
二十、顶部标签堆叠显示编辑
在IDEA中输入法中英文切换时,如果双击shift手速快一点,
就会触发IDEA双击shift 开启全局搜索功能,若不需要可以修改或者关闭。
一、修改 双击shift 全局搜索分三步:
设置→keymap→输入框输入“everywhere”→修改最下面带放大镜的→add键盘快捷键→OK→还没完→下面还需要关闭全局搜索功能,还有两个步骤
键盘快捷键shift+Ctrl+A进入下面界面→输入”Registry“→点击Registry→进入下面的界面

找到这一行,选中,右下角点击"关闭"才能取消 双击shift 全局搜索功能
新版idea只需要在设置高级选项这里关闭就可以啦

二、光标单击选中背景色
(发现默认效果颜色太浅了,因为最近换成白色背景了,左边蓝色展示效果)
三、光标双击选中背景色
左边蓝色展示效果
四、光标单击选中数据变量时,右侧对应的小横条颜色
右测绿色小横条展示效果
五、设置变量定义的位置颜色
六、单行、多行注释颜色修改
七、背景颜色修改
八、添加插件方式一
九、左侧文件夹工具栏不见了!!!
十、底部debug工具栏不见了!!!

十一、横向代码长度起定位作用的竖线
当页面中需要多个开发页面时,可以根据这条竖线定位代码横向最长的范围,方便窗口显示时不会有代码遮挡,好久以前给关了,找了打开方法

效果:
十二、IDEA方法与方法之间添加显示横线
(工作中方法多起来后方便区分方法范围)

效果:

十三、try-catch失效后手动添加try-catch快捷键
(搜索surround With)

十四、idea切回上一次点击的位置

设置后,就可以像浏览文件夹一样前进后退了

快捷键是Alt + ← 或 →
十五、修改idea默认的文件颜色,(加入版本管理产生修改的文件)

十六、包含有 加入版本管理的产生修改的文件的文件夹颜色修改

十七、文件夹层级关系展示效果
十八、新版IDEA设置导出

十九、idea不小心按到多行编辑选择,取消的步骤

二十、顶部标签堆叠显示
高版本设置

二十一.idea tab标签颜色设置
如图,各个标签不明显

使用Active Tab Highlighter插件后设置

二十二、顶部标签关闭后默认打开设置

最后
以上就是淡然飞机最近收集整理的关于IDEA各种便于开发的设置(持续更新,欢迎大家分享补充)一、修改 双击shift 全局搜索分三步:二、光标单击选中背景色三、光标双击选中背景色 四、光标单击选中数据变量时,右侧对应的小横条颜色 五、设置变量定义的位置颜色六、单行、多行注释颜色修改七、背景颜色修改八、添加插件方式一九、左侧文件夹工具栏不见了!!! 十、底部debug工具栏不见了!!!十一、横向代码长度起定位作用的竖线效果:十二、IDEA方法与方法之间添加显示横线效果:十三、try-catch失效后手动添加try-catch快捷键 的全部内容,更多相关IDEA各种便于开发的设置(持续更新,欢迎大家分享补充)一、修改 双击shift内容请搜索靠谱客的其他文章。










发表评论 取消回复