我是靠谱客的博主 淡定龙猫,这篇文章主要介绍安全测试工具BurpSuite一、BurpSuite的重要特征二、BurpSuite的应用场景三、BurpSuite实操三、总结,现在分享给大家,希望可以做个参考。
安全测试工具BurpSuite
- 一、BurpSuite的重要特征
- 二、BurpSuite的应用场景
- 三、BurpSuite实操
- 一、开启代理工具
- 二、配置代理:
- 三、开启抓取内容
- 四、尝试篡改请求
- 五、进行接口漏洞注入
- 三、总结
BurpSuite是世界有名的安全渗透工具,相对开放,定制型强,很多黑客和渗透测试工程师都在使用。
一、BurpSuite的重要特征
1、代理工具(Proxy):抓包,数据分析,类似charles
2、爬虫(Spider):爬取网站内容,资源接口参数等
3、暴力破解(Intruder):接口具体字段进行数据注入,可以多线程并发破解
4、漏洞扫描(Scanner付费)
5、重放请求(Repeater)
6、附属工具(Decode Comparer)
7、扩展定制(Extender)
二、BurpSuite的应用场景
- 服务端攻击:篡改请求
- 客户端攻击:篡改响应(充值时候,如果输入负数,客户端会拦截,不允许输入负数。但是发包时候,可以拦截包,强行改成负数)
三、BurpSuite实操
一、开启代理工具

二、配置代理:

三、开启抓取内容
- 输入网址,点击回车

- 回到burpsuite,这里会看到抓到的请求

- 我们可以基于这个去分析网站的基本内容,你可以把它发到其他功能去完成接口的分析。我们也可以继续浏览,让系统抓到更多的数据包

- 比如点击spider from here,系统会根据你提供的网站,帮你爬取网站相关的接口,资源,但爬取内容有时候不一定是完整的

四、尝试篡改请求
尝试进行故障注入,比如我这边修改请求


这里看到已经抓到了


-
这里也看到了刚刚注入的数据

-
有了这些内容以后,可以进行安全扫描,暴力破解,重放等功能的渗透测试

-
开启了这个选项后,比如我想拦截bing.com


-
会抓到并进行拦截,这边可以进行修改,然后点击forward进行放行,比如这里是改成ceshiren.com

-
这里会看到实际访问的是ceshiren.com

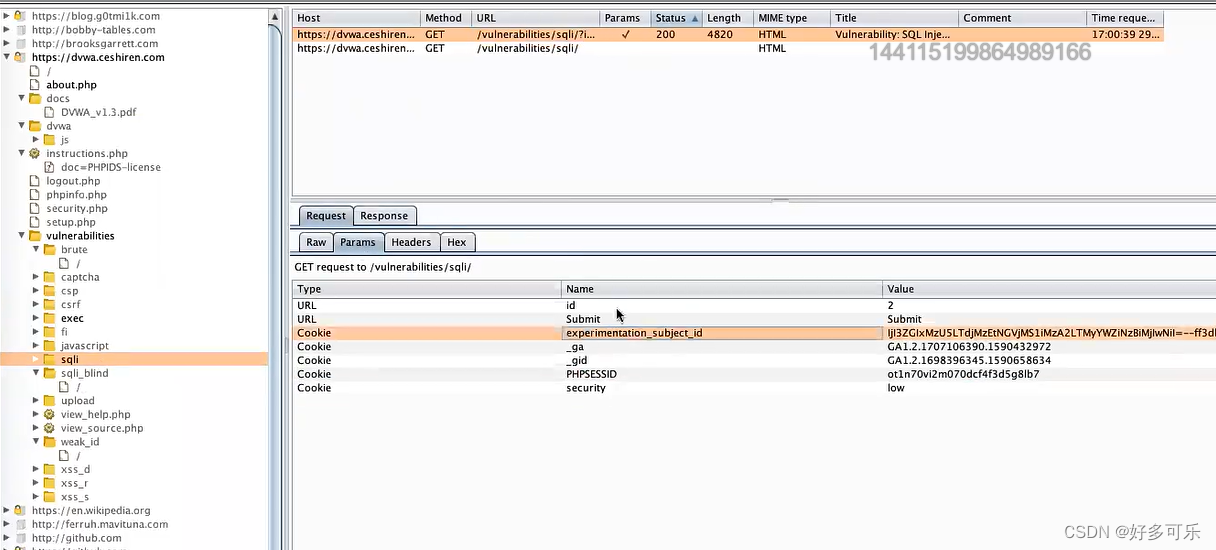
五、进行接口漏洞注入
- 首先,在接口里点击send to intruder,添加到intruder里
- 然后点击intruder选项,我们想要把id=2替换成其他内容

- 我们可以在这里添加测试注入的语句去检测网站是否有安全漏洞,这个特别适合手工配合去做测试,比如自动化工具很难扫描到复杂的流程,现在可以手工登录进来,进行一些自动化扫描

除了这些之外,还有重放,结果比对,扩展。
三、总结
这个工具主要就是通过抓包抓到网站的基本内容,然后对网站进行深入爬取,了解更多待测试的对象,再使用scanner对所有资源进行扫描,检测等。
最后
以上就是淡定龙猫最近收集整理的关于安全测试工具BurpSuite一、BurpSuite的重要特征二、BurpSuite的应用场景三、BurpSuite实操三、总结的全部内容,更多相关安全测试工具BurpSuite一、BurpSuite内容请搜索靠谱客的其他文章。
本图文内容来源于网友提供,作为学习参考使用,或来自网络收集整理,版权属于原作者所有。
发表评论 取消回复