BurpSuite scanner功能
- Scanner 漏扫功能
- 使用前准备
- Live scanning
- 默认被动扫描
- 被动扫描
- 主动扫描
- Issue actively
- Scan queue
- Issue definitions
- Options
Scanner 漏扫功能
扫描模块用于自动化检测漏洞,分为被动和主动扫描,是BurpSuite最强大功能之一。
使用前准备
首先使用proxy模块,拦截请求,得到目标域名,然后将目标域名添加到scope中,关闭proxy拦截功能,开启spider模块。完成域名的详细目录信息之后就可以开始扫描功能了
Live scanning
Burp Sutie提供三种漏洞扫描方式,默认被动扫描,被动扫描(Live Passive Scanning),主动扫描(Live Active Scanning)

默认被动扫描
不需要开启,当你在爬取网页时,scanner会自动进行,可以探测出简单少量的信息
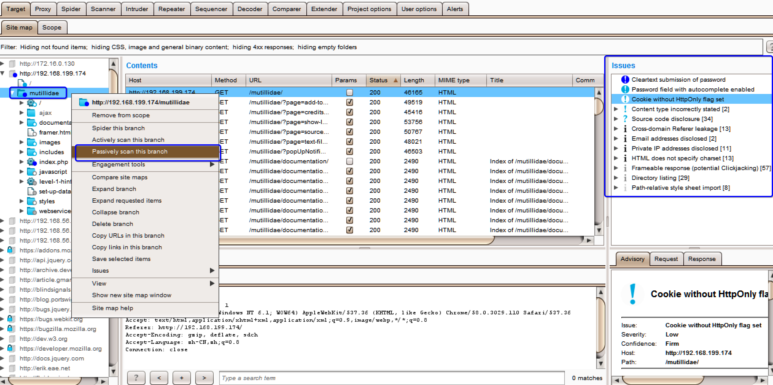
被动扫描
在你需要扫描的网站上右键,点击发送到被动扫描模块。被动扫描只会根据爬虫获得的内容上进行分析,不会重新对域名进行请求攻击,可以得到比较具体的信息。当服务器正在运作时,可以使用该方式扫描,不会对网站造成损害。该方式精准度低于主动扫描,但是时间短,消耗资源小,影响小。

主动扫描
主动扫描会向得到的所有域名,发起大量带有攻击探测信息的请求,可以获得精准性高且详细的信息。但是会对目标站点造成较大影响,所用时间和资源也较多。适合在网站离线时做测试。在Scan queue中查看主动扫描的进度

Issue actively
查看扫描到的漏洞具体信息,可以对内容进行自定义标记,导出报告等

Scan queue
显示扫描进度的详情,可以显示漏洞详细,重新扫描,暂停扫描。将扫描信息发送至其他模块。

Issue definitions
包含可以被SurpSuite探测到的漏洞详情。

Options
设置扫描的规则选项、设置攻击插入点,检测敏感字段。设置扫描的引擎,设置主动和被动扫描的选项。



最后
以上就是文静白猫最近收集整理的关于BurpSuite使用详解(四)Scanner功能Scanner 漏扫功能的全部内容,更多相关BurpSuite使用详解(四)Scanner功能Scanner内容请搜索靠谱客的其他文章。
发表评论 取消回复