文章目录
- 配置企业微信
- 1、注册企业微信
- 2、添加部门
- 3、添加部门成员
- 4、自建应用(用来告警通知的)
- 配置zabbix服务端(zabbix-server)
- 1、编辑zabbix-server.conf文件进行配置
- 2、安装组件requests
- 3、微信报警脚本
- 4、测试脚本是否可用
- 配置zabbix web端
- 1、配置报警媒介类型
- 2、配置动作
- 3、配置用户
- 4、测试发送告警

相关文章:
???? zabbix的安装部署可参考:zabbix5.0部署(超级详细)
???? zabbix的脚本安装部署可参考:zabbix5.0离线脚本一键安装(包含服务端、客户端、脚本和使用说明)
zabbix5.0设置企业微信告警,首先需要一个企业微信;
配置企业微信
1、注册企业微信
如果需要用公司的企业微信来做告警信息的接收者,那么这个步骤就可以省略了。
如果是在公司,监控自定义服务,需要部分的人员都能看到,哪最好就是去找公司企业微信的创建人,因为后面会用到企业ID。
没有企业微信我们可以到这里注册一个:https://work.weixin.qq.com/

企业名称可填写企业、政府或组织名称

填写完成之后点击注册就可以了;

注册完成之后也可以邀请同事或者同学、朋友进来都可以;
注册完成后通过网页登陆企业微信(因为一些操作只有页面管理能操作)
2、添加部门



添加完部门看一下部门Id,后面写配置的时候要用到。

3、添加部门成员
可以文件导入,也可以从其他部门移入,也可以自己添加成员。
我们就来自己添加吧;


完成之后可继续添加,也可以直接保存;


4、自建应用(用来告警通知的)
选择应用管理---->选择自建应用(支持小程序)

创建应用;
- logo可以自己去网上查找或者自己做一个;
- 应用名称可以自己定义,我定义的就是”zabbix监控“;
- 应用介绍可以不填,看自己情况;
- 可见范围,选择刚刚创建的部门即可。


创建成功查看
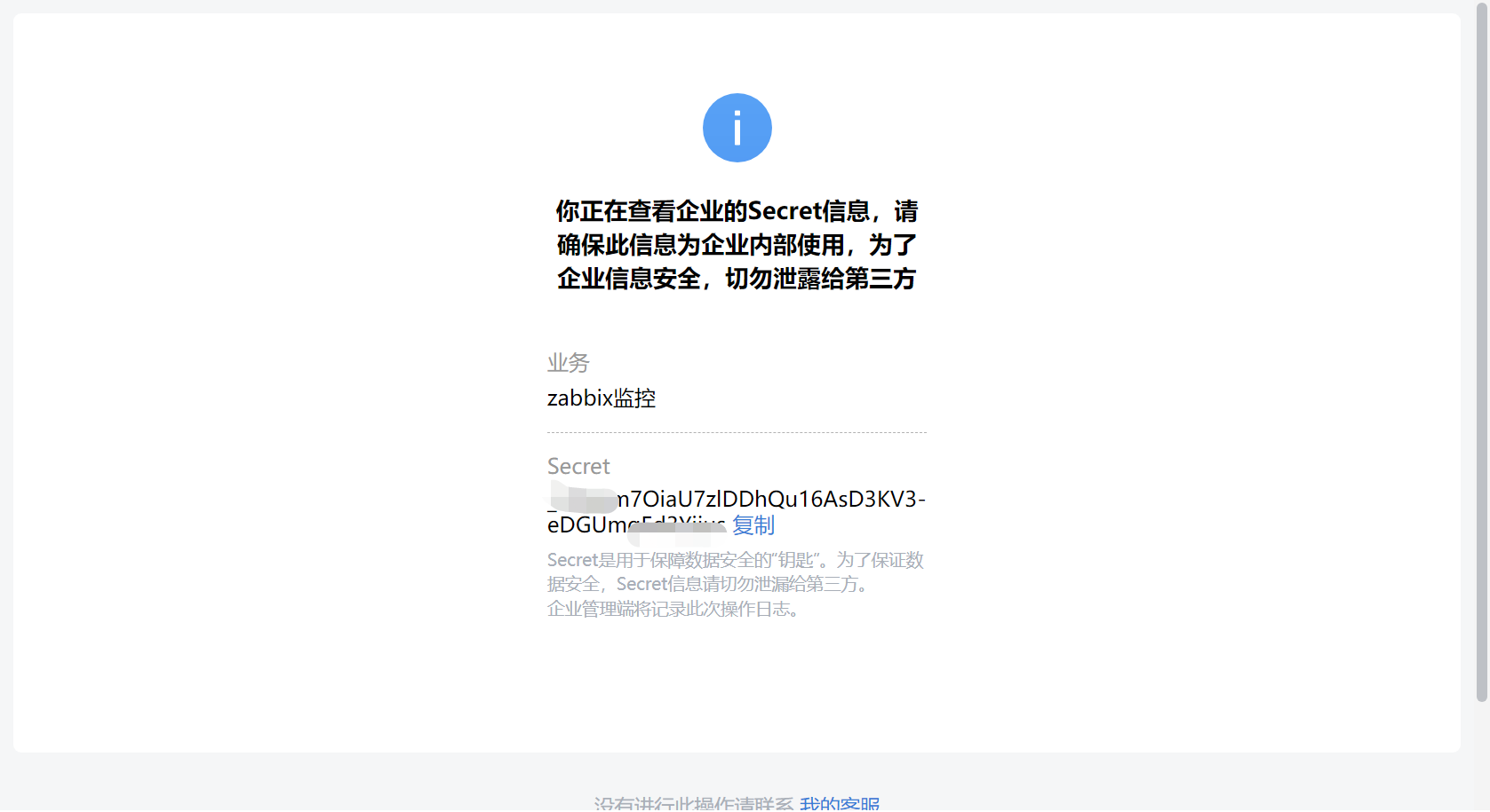
要记住id,后续还需要secret,到时候查看按照步骤做就可以了。

点击查看Secret

点击发送后在企业微信内会有信息,点击查看Secret

点击前往查看;记下来,后续要用到;

顺便查看一下企业的ID,后续需要用到;
点击我的企业—>企业信息—>最下面有一个企业ID;(这个是需要记住的,后续要使用)。

配置zabbix服务端(zabbix-server)
1、编辑zabbix-server.conf文件进行配置
#进入zabbix_server配置文件
vim /etc/zabbix/zabbix_server.conf
#默认523行会有这条,这里是存放脚本的位置
AlertScriptsPath=/usr/lib/zabbix/alertscripts
2、安装组件requests
yum -y install python-requests
3、微信报警脚本
下载地址:zabbix微信告警.py
在/usr/lib/zabbix/alertscripts目录下操作;
#进入/usr/lib/zabbix/alertscripts
cd /usr/lib/zabbix/alertscripts
#创建一个python脚本
vim weixin.py
复制下面的脚本粘贴上去即可;
#!/usr/bin/python
#_*_coding:utf-8 _*_
import urllib,urllib2
import json
import sys
import simplejson
import base64
import hashlib
reload(sys)
sys.setdefaultencoding('utf-8')
def gettoken(corpid,corpsecret):
gettoken_url = 'https://qyapi.weixin.qq.com/cgi-bin/gettoken?corpid=' + corpid + '&corpsecret=' + corpsecret
print gettoken_url
try:
token_file = urllib2.urlopen(gettoken_url)
except urllib2.HTTPError as e:
print e.code
print e.read().decode("utf8")
sys.exit()
token_data = token_file.read().decode('utf-8')
token_json = json.loads(token_data)
token_json.keys()
token = token_json['access_token']
print(token)
return token
def senddata(access_token,user,subject,content):
with open('/usr/lib/zabbix/alertscripts/graph/bg.png',mode='rb') as f:
png = f.read()
png_md5 = hashlib.md5()
png_64 = base64.b16encode(png)
send_url = 'https://qyapi.weixin.qq.com/cgi-bin/message/send?access_token=' + access_token
send_values = {
"touser" : "@all", #企业号中的用户帐号,在zabbix用户Media中配置,如果配置不正常,将按部门发送。
"toparty":"2", #企业号中的部门id。
"msgtype":"text", #消息类型。
"agentid":"100035", #企业号中的应用id。
"text":{
"content":subject + 'n' + content
},
"safe":"0"
}
# send_data = json.dumps(send_values, ensure_ascii=False)
send_data = simplejson.dumps(send_values, ensure_ascii=False).encode('utf-8')
send_request = urllib2.Request(send_url, send_data)
response = json.loads(urllib2.urlopen(send_request).read())
print str(response)
if __name__ == '__main__':
user = str(sys.argv[1]) #zabbix传过来的第一个参数
subject = str(sys.argv[2]) #zabbix传过来的第二个参数
content = str(sys.argv[3]) #zabbix传过来的第三个参数
corpid = '22jsaooasbf23934' #CorpID是企业号的标识
corpsecret = '410Jsk8_4lvCQYmdo92-sdfafsadfasdfxzc' #corpsecretSecret是管理组凭证密钥
accesstoken = gettoken(corpid,corpsecret)
senddata(accesstoken,user,subject,content)
注意里面要修改的地方;(上面说过了几处地方是需要注意的后面需要用到,现在就可以用到了);
需要修改的地方有:
- 第40行: “toparty”:“2”, #企业部门id。
- 第42行: “agentid”:“100035”, #企业号中的应用id。
- 第61行: corpid = ‘22jsaooasbf23934’ #CorpID是企业号的标识
- 第62行: corpsecret = ‘410Jsk8_4lvCQYmdo92-sdfafsadfasdfxzc’ #corpsecretSecret是管理组凭证密钥
企业部门的id

企业号中的应用id

CorpID是企业号的标识(企业的id)

管理组凭证密钥(应用的Secret,在应用管理中)
遇到过期的话重新发送一下就可以;



更换好之后,保存退出即可;
4、测试脚本是否可用
python /usr/lib/zabbix/alertscripts/weixin.py aaabbbccc abc 1234
{u'msgid': u'mrVtVXE39it1tWVvd57npP-C0Y8uy8F_-hstvi9e_Y0gSghmqd6IOO4SWKCTeFNyUYjV8TgdE3IXSGC3g2w_oQ', u'errcode': 0, u'errmsg': u'ok'}
配置zabbix web端
因为之前我已经把监控项和触发器弄好了,所以,直接配置报警媒介类型就好了。
可以参考:zabbix添加自定义监控项&告警(邮件)
1、配置报警媒介类型

脚本名称一定要和alertscripts目录下放的一样;

完成之后外面有一个测试(zabbix5.0以及以后才有)

收件人“@all”就可以

如果有报错,就解决一下报错;没有的话就直接去企业微信看看能收到信息嘛
;

这样就是发送成功了,我们去企业微信看一下;

可以看到消息已经发送过来了。
使所有的告警信息都发送到企业微信的话,我们可以往下看;
2、配置动作

名称自己起一个就好了;


仅送到选择所有就可以:

恢复操作选择“通知所有参与者”就可以;

动作设置完成,去设置用户;
3、配置用户

选择报警媒介—>点击添加

选择weixin即可;收件人还是“@all”;

添加完成之后一定要点击更新;

4、测试发送告警
成功接收到告警;

至此zabbix5.0配置企业微信告警就完成了。
最后
以上就是自信鲜花最近收集整理的关于Zabbix5.0配置企业微信告警配置企业微信配置zabbix服务端(zabbix-server)配置zabbix web端的全部内容,更多相关Zabbix5.0配置企业微信告警配置企业微信配置zabbix服务端(zabbix-server)配置zabbix内容请搜索靠谱客的其他文章。
发表评论 取消回复