ORA-00942: table or view does not exist 错误
table or view does not exist问题,已经困扰两天之久了,一直没有思路,虽然代码多次调整,但是还是会出现这样的问题,现有解决思路提供一下,方便大家参考学习。
根据网上搜集的各种问题和答案,我来总结一下。
1、在开发初期的时候,由于powerdesigner进行数据库的设计工作,在转换数据库表的时候,出现的问题
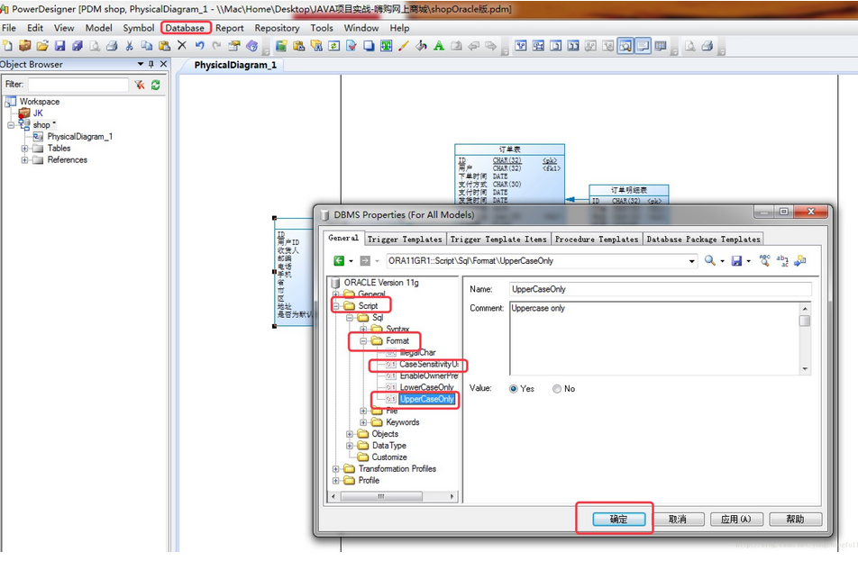
这是由于oracle数据库是对大小写敏感的数据库,在进行数据操作的时候,对于表名,加“”,和不加 “” ,是有严格区分的,
特别是powerdesigner转换生成的库表,如果没有进行转换的专门设置,就会导致在生成库表的时候,表名是带有双引号的,
如下图的powerdesigner设置:

这个问题,在开发的初期,还是比较容易遇到的,所以可以在项目初期,对于这样的问题,多加注意。
2、就是在开发中,编写SQL不规范,以及可能存在的SQL错漏,导致的问题
这个问题,就需要开发人员对于编写SQL,进行细致的检查,以及SQL编写的强化学习工作,特别是对于初级开发人员。
特别是在程序开发中,执行的SQL,不能够直接进行SQL的操作工作,就需要我们使用Debug模式,取出执行的SQL,在进行分析工作,放在PL/SQL中,进行执行看看是否报错,如果报错,就需要我们逐字逐句的进行检验。
3、在开发后期会出来的表和视图不存在的问题,就是程序中存在多数据源的切换工作时。
在开发的后期时候,程序基本上成熟,但是在细节处理中,我们可能还是处理的不够细致。
特别是在多数据源进行切换操作的时候,在复杂的运行环境中,我们无法预测到底是什么原因造成的报错问题。
在排除了基本型问题的时候,就要考虑我们的薄弱环节,就是多数据源的切换操作的时候,是否能够正常切换,
切换操作是否像我们要求的那样,进行了正常的切换工作,然后找到对应的问题进行解决。
4、在运维时期会出现的表和视图不存在的问题分析
在运维时候,如果还是出现表和视图不存在的问题的时候,我们就需要考虑,在数据源的获取上是否正常
连接池是否能够正常支持业务,是否存在不释放资源的代码导致数据源被全部占用导致的错误。
此时,如果我们使用的是C3P0连接池,可以添加两个节点,进行连接不释放资源的问题跟踪
<property name="unreturnedConnectionTimeout"><value>100</value></property>
<property name="debugUnreturnedConnectionStackTraces"><value>true</value></property>
这个时候,需要我们细致分析的工作,保证工作的正常开展。
以上就是个人遇见这个问题的一些思考,不一定适应每一个人,但是可以提供一种思考方式,这样方便你我他。
是一种自我提升方式,也是一种不断进步的方式,还是交流的好办法。
最后
以上就是柔弱美女最近收集整理的关于ORA-00942: table or view does not exist 错误,生产环境的多原因分析以及查找问题思路ORA-00942: table or view does not exist 错误的全部内容,更多相关ORA-00942:内容请搜索靠谱客的其他文章。
发表评论 取消回复