rtems驱动总算完成了,happy一下。
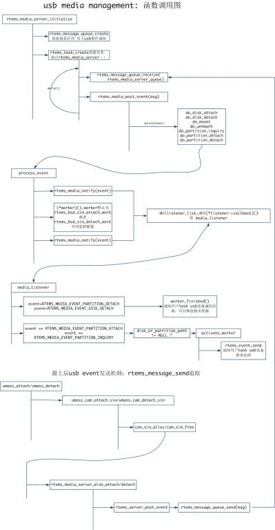
rtems media这部分废了不少时,小小总结,附上图:
最后
以上就是迷人小土豆最近收集整理的关于rtems USB 驱动——media management的全部内容,更多相关rtems内容请搜索靠谱客的其他文章。
本图文内容来源于网友提供,作为学习参考使用,或来自网络收集整理,版权属于原作者所有。
rtems驱动总算完成了,happy一下。
rtems media这部分废了不少时,小小总结,附上图:
以上就是迷人小土豆最近收集整理的关于rtems USB 驱动——media management的全部内容,更多相关rtems内容请搜索靠谱客的其他文章。
发表评论 取消回复