
△ Android Studio Electric Eel 启动画面
作者 / Android 开发者产品经理 Paris Hsu
我们⚡️以 "电力十足" 的激动心情⚡️宣布用于构建 Android 应用的官方 IDE 最新稳定版 —— Android Studio Electric Eel (2022.1.1) 现已上线!
Android Studio Electric Eel (2022.1.1)
https://developer.android.google.cn/studio
此版本加入的更新内容和新功能涵盖设计、构建和依赖项、模拟器和设备,以及 IntelliJ 等多个方面。阅读文章或观看下方视频,深入了解这些内容如何助您提高应用构建效率。欢迎您即刻下载最新稳定版,亲自体验!
△ Android Studio Electric Eel (2022.1.1)
下载最新稳定版
https://developer.android.google.cn/studio

设计
Compose Preview 自动更新: 在之前版本的 Android Studio 中,您必须在做出更改后手动刷新 Compose Preview。而在 Electric Eel 中,当您在同一文件中做出兼容的代码更改后,Preview 将会自动更新,使您可以更快的迭代界面。如果代码更改不兼容,Preview 将显示 "需要重新构建" 状态,以此表示需要完整构建。若代码在编辑期间出现编译错误,Preview 会暂时停止,并在错误修复后恢复显示。

△ Compose Preview 自动更新
Compose Preview
https://developer.android.google.cn/jetpack/compose/tooling/studio#preview
Compose Preview 设备规格: Compose Preview 的另外一项更新是,您如今可以编辑 Preview 注解的设备参数,以指定设备配置。您可以从参考设备中选择,也可以创建专属配置。若创建专属配置,自动补全功能将帮助您了解可供使用的选项,以及这些选项接受的值。此功能可与自 Dolphin 起便提供的多重预览注释完美配合。

△ Compose Preview 设备规格
Compose Preview
https://developer.android.google.cn/jetpack/compose/tooling/studio#preview多重预览注释
https://developer.android.google.cn/jetpack/compose/tooling/studio#preview-multipreview
布局检查器重组渲染突出显示: 为了更轻松地快速查看哪些可组合项正在经历重组,布局检查器现在可以突出显示重组信息。此功能便于确定应用中的哪些最近活动导致重组计数发生最大变化。系统会在最近更改过的界面元素上临时叠加一层颜色,以便轻松跟踪应用中出现的意外重组或过度重组。您可以阅读《Jetpack Compose: 调试重组》,深入了解如何使用布局检查器对重组进行调试。

△ 布局检查器重组渲染突出显示
重组计数
https://developer.android.google.cn/jetpack/compose/tooling/studio#recomposition-countsJetpack Compose: 调试重组
https://medium.com/androiddevelopers/jetpack-compose-debugging-recomposition-bfcf4a6f8d37
对 View 进行 lint 检查: 作为 XML 布局的新功能,视觉 Lint 工具如今可在后台运行,以便检查不同外形规格设备中存在的问题,例如检测给定设备配置上的重叠或不可见元素等问题。
例如,在下方的动画屏幕截图中,您可以看到布局文件存在两个验证问题: 一是在某些屏幕尺寸上,TextView 被 ImageView 覆盖,二是在某些配置中,部分 ImageView 超出边界。在 "问题" 面板中点击相关问题即可打开 "布局验证" 面板,以查看为多种设备尺寸呈现的布局,并突出显示存在所选问题的配置。

△ 对 View 进行 lint 检查
"常见问题" 面板: 我们已将 Android Studio 中多款工具报告的所有问题整合到了全新 "问题" 面板中,其中包括与视觉 Lint 检查、导航和 Compose 相关的问题。

△ "常见问题" 面板
"问题" 面板
https://developer.android.google.cn/studio/preview/features#universal-problems-panel

构建和依赖项
借助并行项目导入功能,提高同步性能: 部分 Gradle Sync 如今可在默认情况下并行运行,这将大幅提升超大型项目的运行速度。据 Square 报告,他们的 Gradle Enterprise 指标显示同步时间平均缩短了 60%,这可以帮助开发者每年节省约 1,600 个小时的工作时间。注意: 这些改进功能只会缩短 Gradle 构建模型所用的时间,并不会改变 IDE 处理这些模型的性能。
据 Square 报告,他们的 Gradle Enterprise 指标显示同步时间平均缩短了 60%
https://developer.squareup.com/blog/celebrating-the-release-of-android-studio-electric-eel
使用 Build Analyzer 查看下载影响: Build Analyzer 工具有助于深入了解构建期间发生的情况。如今,此工具可以针对任何已发生的依赖项下载提供摘要。您可以利用这些信息确定下载对构建的影响并发现问题,如增量构建期间进行的下载。
Build Analyzer
https://developer.android.google.cn/studio/build/build-analyzer?gclid=Cj0KCQiAyracBhDoARIsACGFcS5IijBXgDA_JnFJEN5yaDtWEUgSiTkcdfI-AJ7SdpoIvYm92iZEmBUaAslQEALw_wcB&gclsrc=aw.ds已发生的依赖项下载提供摘要
https://developer.android.google.cn/studio/build/build-analyzer?hl=zh-cn#download-impact
关于下载影响的信息按照代码库划分,以便您了解每个依赖项的下载来源。您还可以查看某个代码库是否花费了很长时间来传送工件或是否存在大量失败的请求。如果出现此情况,您应考虑移除该代码库 (如果可以),或移至代码库配置的更靠下位置,以便提高其他代码库的优先级。

△ 使用 Build Analyzer 查看下载影响
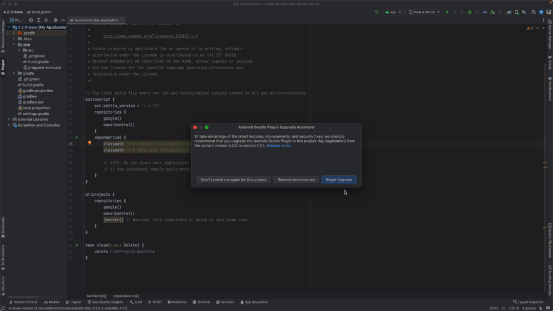
升级助理升级后报告和回滚支持: 有助于升级项目 Android Gradle 插件版本的升级助理可在 Electric Eel 中发挥更大效用。执行版本升级后,升级助理将会尝试同步您的项目,并报告同步是否成功。现在,升级助理还可提供已执行步骤的摘要。此外,如果项目在升级后未能成功同步,您可以使用全新 "还原" 按钮撤销对构建文件做出的更改。

△ 升级助理升级后报告和回滚支持
升级助理
https://developer.android.google.cn/studio/preview/features#upgrade-assistant-report-rollback
SDK 索引集成: 今年早些时候,我们发布了 Google Play SDK 索引,此工具可以为您提供与多种可集成到应用的 SDK 相关的信息。SDK 开发者可以在 SDK 索引中将其 SDK 版本标记为 "已过时"。这些信息如今可以直接显示在 Android Studio 中。
Google Play SDK 索引
https://developer.android.google.cn/distribute/sdk-index
如果您正在使用被标记为 "已过时" 的版本,您将在构建文件的依赖项上看到 Lint 检查警告,告诉您应更新该依赖项了。类似地,"Project Structure" 对话框将会针对已过时的依赖项显示相同的警告,您可以从警告处进入 Play SDK 索引页面来了解详情。

△ SDK 索引集成
您将在构建文件的依赖项上看到 Lint 检查警告,告诉您应更新该依赖项了
https://developer.android.google.cn/studio/build/dependencies?hl=zh-cn#sdk-insights
面向 App Bundle 的基准配置文件修复程序: 在某些情况下,当应用作为 Android App Bundle 文件构建时,基准配置文件可能被压缩。这会导致用户在本地安装应用时无法获取配置文件。此情况仅在本地安装时出现,此时的基准结果会比预期要慢。而搭载 Electric Eel 的 Bundletool 版本可以帮助解决并修复这一问题。

检查
全新的 Logcat: 我们从零开始对 Logcat 进行了重新设计,以便更轻松地解析、查询和跟踪日志。全新 Logcat 界面现已作为 Dolphin 中的一项可选功能进行试用,且目前在 Electric Eel 中默认启用,包括多项 QOL 和稳定性方面的改进。一些亮点包括日志格式更加完善、搜索字段更加智能 (包括自动补全支持,可以过滤您想查看的日志)、在应用重启时能够保留日志输出,以及添加了自定义显示内容的选项。

△ Logcat 全新界面
Logcat
https://developer.android.google.cn/studio/debug/logcat
App Quality Insights 窗口: 全新 App Quality Insights 工具让您可以直接在 Android Studio 中浏览和调查来自 Firebase Crashlytics 的崩溃数据,无需在 IDE 与浏览器之间来回切换。
Firebase Crashlytics
https://firebase.google.cn/products/crashlytics
IDE 会显示您的首要问题,您也可以使用过滤条件仅展示最近的崩溃,或某个具体的应用版本发生的崩溃。对于每个问题,您都可以看到受影响用户的数量和堆栈轨迹,以便快速导航至代码中发生崩溃的位置。此外,您将在源文件中看到檐槽 (Gutter) 图标,这表明部分代码出现在应用的最近崩溃报告中。只需在 App Quality Insights 窗口点击链接,即可从代码进入崩溃报告。但首先请阅读相关的官方文档:
https://developer.android.google.cn/studio/debug/app-quality-insights?hl=zh-cn

△ App Quality Insights 窗口

模拟器和设备
新 "桌面" 类别和桌面 AVD: 如今,您可以选择在 Electric Eel 中创建桌面模拟器。这让您可以测试您的应用在 Chromebook 等设备上的表现。这些设备上存在一些不同的互动,应在您的应用上测试这些互动。例如,您的应用应该能妥善处理自由调整大小或最小化问题。

△ 在新桌面 AVD 上测试应用
可调整尺寸的模拟器 (实验性): 可调整尺寸的模拟器可以帮助您在不同尺寸的屏幕上测试您的应用,无需运行多个模拟器。在创建并启动可调整尺寸的模拟器后,您可以使用 "显示模式" 菜单在不同的参考设备尺寸之间进行切换,以查看您设备的表现。

△ 使用可调整尺寸的模拟器
实体设备镜像 (实验性,可选): 现在,您可以将实体设备镜像处理到 Android Studio,并以类似于使用模拟器的方式与之互动。这是 Electric Eel 中的一项可选功能,便于您向我们分享反馈。如要使用此功能,您需要首先前往 "偏好" >"实验"> "设备镜像",以启用此功能。然后,通过 ADB (有线或无线均可) 连接您的实体设备,该设备便会显示在 "正在运行的设备" 面板中。设备镜像处理后,您可以像使用模拟器一样与该设备互动,如多点触控、物理按钮和设备旋转。鼠标和键盘事件会被转发,您可以使用工具栏上的控件输入按钮的按下操作或旋转设备。
您也可以将文件拖放到镜像设备中 (如同在模拟器上一样)。如果是 APK 文件,系统将安装该文件,这对快速测试版本非常有用。如果是其他类型的文件,文件将复制到设备的 "下载" 文件夹中。


△ 实体设备镜像 (Android Studio 和实体设备)

IntelliJ
IntelliJ 平台更新: Android Studio Electric Eel (2022.1.1) 加入了 IntelliJ 2022.1 平台版本,其中包括多项新功能,如方便管理依赖项和解决冲突的 Dependency Analyzer,以及提供一种简单的新方式来接收 IDE 通知的通知工具窗口。此版本还加入了多项其他显著改进:
https://www.jetbrains.com/idea/whatsnew/2022-1/#
总结起来,Android Studio Electric Eel (2022.1.1) 包括以下新的改进和功能:
设计
Compose Preview 自动更新
Compose Preview 设备规格
布局检查器重组渲染突出显示
对 View 进行 lint 检查
"常见问题" 面板
构建和依赖项
借助并行项目导入提高同步性能
使用 Build Analyzer 查看下载影响
升级助理升级后报告和回滚支持
SDK 索引集成
面向 App Bundle 的基准配置文件修复程序
模拟器和设备
新 "桌面" 分类和桌面 AVD
可调整尺寸的模拟器 (实验性)
实体设备镜像 (实验性,可选)
IntelliJ
IntelliJ 平台 2022.1 更新
了解更多详细信息,您可以参阅 Android Studio 版本说明、Android Gradle 插件版本说明以及 Android 模拟器版本说明。
Android Studio 版本说明
https://developer.android.google.cn/studio/releases/#3-3-0Android Gradle 插件版本说明
https://developer.android.google.cn/studio/releases/gradle-pluginAndroid 模拟器版本说明
https://developer.android.google.cn/studio/releases/emulator

立即下载 Studio!
现在正是下载 Android Studio Electric Eel (2022.1.1) 并将新功能整合到您工作流程中的最佳时机。我们还是一如既往地感谢您提供反馈,帮助我们了解您感兴趣的内容、产品存在的问题,以及您希望体验的功能。如果您发现错误或问题,请分享给我们,也可以参阅已知问题。欢迎您持续关注我们,及时获取更多有关 Android 开发的最新动态!
下载
https://developer.android.google.cn/studio分享问题
https://developer.android.google.cn/studio/report-bugs?gclid=Cj0KCQiAyracBhDoARIsACGFcS5_ZKVzK7iq7z71JY3wNmHy_6rRsbo8GMA5QFicCMWn_lWg4xeq_GsaAm3oEALw_wcB&gclsrc=aw.ds
已知问题
https://developer.android.google.cn/studio/known-issues

推荐阅读
如页面未加载,请刷新重试
点击屏末 | 阅读原文 | 即刻下载 Android Studio Electric Eel (2022.1.1)

最后
以上就是无心母鸡最近收集整理的关于Android Studio Electric Eel (2022.1.1) 现已发布的全部内容,更多相关Android内容请搜索靠谱客的其他文章。
发表评论 取消回复