最近我们 dubbo-go 社区里面,呼声很大的一个 feature 就是对 gRPC 的支持。在某位大佬的不懈努力之下,终于弄出来了。
今天我就给大家分析一下大佬是怎么连接 dubbo-go 和 gRPC 。
gRPC
先来简单介绍一下 gRPC 。它是 Google 推出来的一个 RPC 框架。gRPC是通过 IDL ( Interface Definition Language )——接口定义语言——编译成不同语言的客户端来实现的。可以说是RPC理论的一个非常非常标准的实现。
因而 gRPC 天然就支持多语言。这几年,它几乎成为了跨语言 RPC 框架的标准实现方式了,很多优秀的rpc框架,如 Spring Cloud 和 dubbo ,都支持 gRPC 。
server 端
在 Go 里面,server 端的用法是:

它的关键部分是:s := grpc.NewServer()和pb.RegisterGreeterServer(s, &server{})两个步骤。第一个步骤很容易,唯独第二个步骤RegisterGreeterServer有点麻烦。为什么呢?
因为pb.RegisterGreeterServer(s, &server{})这个方法是通过用户定义的protobuf编译出来的。
好在,这个编译出来的方法,本质上是:

也就是说,如果我们在 dubbo-go 里面拿到这个 _Greeter_serviceDesc ,就可以实现这个 server 的注册。因此,可以看到,在 dubbo-go 里面,要解决的一个关键问题就是如何拿到这个 serviceDesc 。
Client 端
Client 端的用法是:

这个东西要复杂一点:
1、创建连接:conn, err := grpc.Dial(address)
2、创建client:c := pb.NewGreeterClient(conn)
3、调用方法:r, err := c.SayHello(ctx, &pb.HelloRequest{Name: name})
第一个问题其实挺好解决的,毕竟我们可以从用户的配置里面读出 address ;
第二个问题就是最难的地方了。如同 RegisterGreeterServer 是被编译出来的那样,这个 NewGreeterClient 也是被编译出来的。
而第三个问题,乍一看是用反射就能解决,但是我们打开 SayHello 就能看到:

结合 greetClient 的定义,很容易看到,我们的关键就在于 err := c.cc.Invoke ( ctx, "/helloworld.Greeter/SayHello", in, out, opts... )。换言之,我们只需要创建出来连接,并且拿到方法、参数就能通过类似的调用来模拟出 c.SayHello 。
通过对 gRPC 的简单分析,我们大概知道要怎么弄了。还剩下一个问题,就是我们的解决方案怎么和 dubbo-go 结合起来呢?
设计
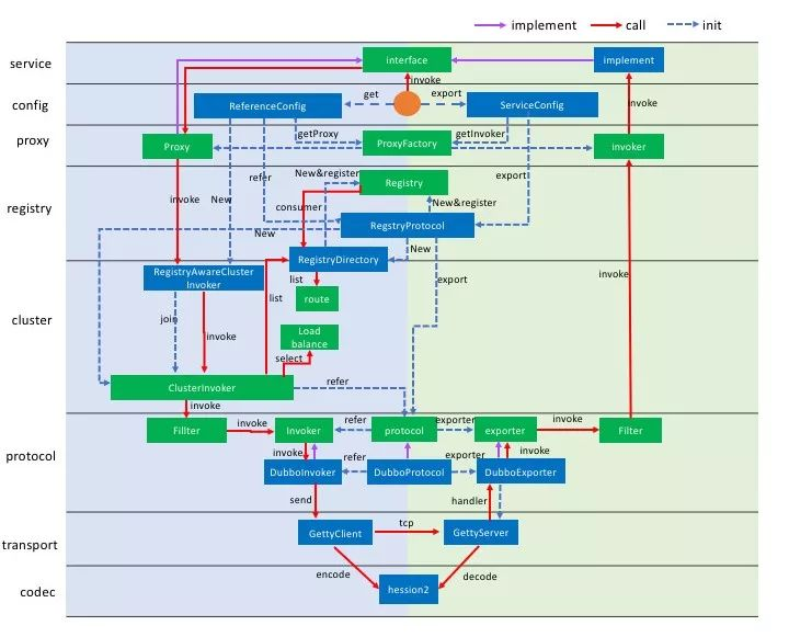
我们先来看一下 dubbo-go 的整体设计,思考一下,如果我们要做 gRPC 的适配,应该是在哪个层次上做适配。

我们根据前面介绍的 gRPC 的相关特性可以看出来,gRPC 已经解决了 codec 和 transport 两层的问题。
而从 cluster 往上,显然 gRPC 没有涉及。于是,从这个图里面我们就可以看出来,要做这种适配,那么 protocol 这一层是最合适的。即,我们可以如同 dubbo protocol 那般,扩展出来一个 grpc protocol 。
这个 gRPC protocol 大体上相当于一个适配器,将底层的 gRPC 的实现和我们自身的 dubbo-go 连接在一起。

实现
在 dubbo-go 里面,和 gRPC 相关的主要是:

我们直接进去看看在 gRPC 小节里面提到的要点是如何实现的。
server端

这样看起来,还是很清晰的。如同 dubbo- go 其它的 protocol 一样,先拿到 service ,而后通过 service 来拿到 serviceDesc ,完成服务的注册。
注意一下上图我红线标准的 ds, ok := service.(DubboGrpcService) 这一句。
为什么我说这个地方有点奇怪呢?是因为理论上来说,我们这里注册的这个 service 实际上就是 protobuf 编译之后生成的 gRPC 服务端的那个 service ——很显然,单纯的编译一个 protobuf 接口,它肯定不会实现 DubboGrpcService 接口:

那么 ds, ok := service.(DubboGrpcService) 这一句,究竟怎么才能让它能够执行成功呢?
我会在后面给大家揭晓这个谜底。
Client端
dubbo-go 设计了自身的 Client ,作为对 gRPC 里面 Client 的一种模拟与封装:

注意看,这个 Client 的定义与前面 greetClient 的定义及其相似。再看下面的 NewClient 方法,里面也无非就是创建了连接 conn ,而后利用 conn 里创建了一个 Client 实例。
注意的是,这里面维护的 invoker 实际上是一个 stub 。
当真正发起调用的时候:

红色框框框住的就是关键步骤。利用反射从 invoker ——也就是 stub ——里面拿到调用的方法,而后通过反射调用。
代码生成
前面提到过 ds, ok := service.(DubboGrpcService) 这一句,面临的问题是如何让 protobuf 编译生成的代码能够实现 DubboGrpcService 接口呢?
有些小伙伴可能也注意到,在我贴出来的一些代码里面,反射操作会根据名字来获取method实例,比如NewClient方法里面的method := reflect.ValueOf(impl).MethodByName("GetDubboStub")这一句。这一句的impl,即指服务的实现,也是 protobuf 里面编译出来的,怎么让 protobuf 编译出来的代码里面含有这个 GetDubboStub 方法呢?
到这里,答案已经呼之欲出了:修改 protobuf 编译生成代码的逻辑!
庆幸的是,在 protobuf 里面允许我们通过插件的形式扩展我们自己的代码生成的逻辑。
所以我们只需要注册一个我们自己的插件:

然后这个插件会把我们所需要的代码给嵌入进去。比如说嵌入 GetDubboStub 方法:

还有 DubboGrpcService 接口:

这个东西,属于难者不会会者不难。就是如果你不知道可以通过 plugin 的形式来修改生成的代码,那就是真难;但是如果知道了,这个东西就很简单了——无非就是水磨工夫罢了。
作者信息:
邓明,毕业于南京大学,就职于 eBay Payment 部门,负责退款业务开发。
本文缩略图:icon by Spring
Tips:
# 点下“在看”❤️
# 然后,公众号对话框内发送“Flink”,试试手气?????
# 本期奖品是来自 Apache Flink 定制版马克杯。
最后
以上就是忐忑银耳汤最近收集整理的关于无缝衔接 gRPC 与 dubbo-go的全部内容,更多相关无缝衔接内容请搜索靠谱客的其他文章。
发表评论 取消回复