2019独角兽企业重金招聘Python工程师标准>>> 
SPI框架实现之旅三:实现说明
前一篇 《SPI框架实现之旅二:整体设计》中,介绍了几个定义的接口,注解;叙述了实现流程;并简单的介绍了
SpiLoader中的部分实现; 本篇则主要介绍SpiLoader类的实现
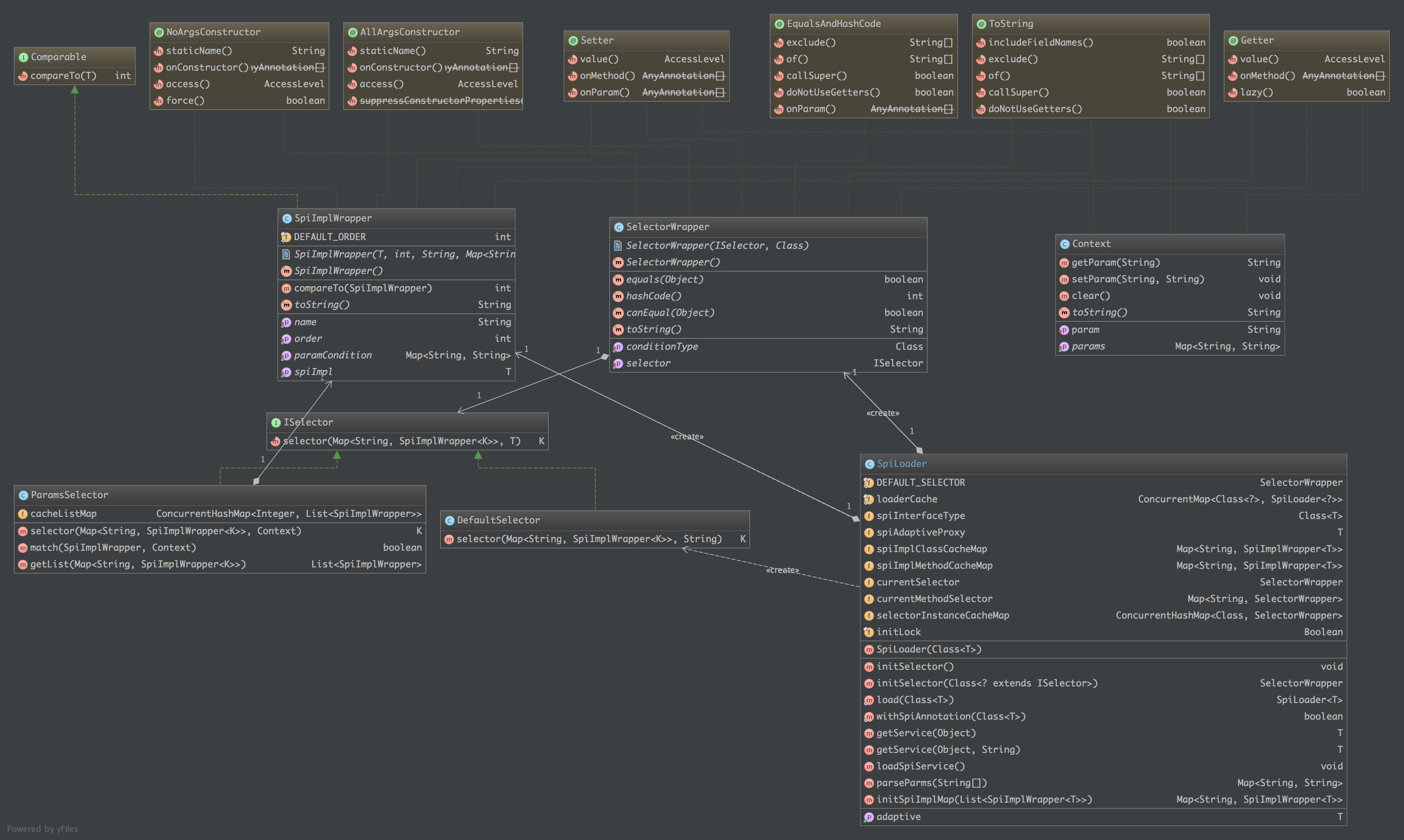
类图结构如下:

SpiLoader 全解析
spiImpl选择的核心类,包括初始化选择器,初始化spiImpl实现列表,解析spiImpl的选择条件,返回具体的实现类等G
1. 获取spiLoader对象
SpiLoader是一个泛型对象,每个SPI接口,对应一个SpiLoader<T>对象,我们提供了一个静态方法来获取这个对象
实现
优先从缓存中获取, 如果缓存没有,则新建一个;缓存中有, 则直接返回
/**
* spiLoader缓存, 其中key为 spi接口, value为对应的Loader对象
*/
private static final ConcurrentMap<Class<?>, SpiLoader<?>> loaderCache = new ConcurrentHashMap<>();
@SuppressWarnings("unchecked")
public static <T> SpiLoader<T> load(Class<T> type) {
if (null == type) {
throw new IllegalArgumentException("common cannot be null...");
}
if (!type.isInterface()) {
throw new IllegalArgumentException("common class:" + type + " must be interface!");
}
if (!withSpiAnnotation(type)) {
throw new IllegalArgumentException("common class:" + type + " must have the annotation of @Spi");
}
SpiLoader<T> spiLoader = (SpiLoader<T>) loaderCache.get(type);
if (spiLoader == null) {
loaderCache.putIfAbsent(type, new SpiLoader<>(type));
spiLoader = (SpiLoader<T>) loaderCache.get(type);
}
return spiLoader;
}
说明
- 上面有几个校验,前一篇已经说明,不再赘述
- 上面新建对象,不是线程安全的
2. 新建 SpiLoader对象
创建对象,主要会初始化选择器
实现
private SpiLoader(Class<T> type) {
// 初始化默认的选择器, 为保留项目, 必然会提供的服务
selectorInstanceCacheMap.putIfAbsent(DefaultSelector.class, DEFAULT_SELECTOR);
this.spiInterfaceType = type;
initSelector();
}
private void initSelector() {
Spi ano = spiInterfaceType.getAnnotation(Spi.class);
if (ano == null) {
currentSelector = initSelector(DefaultSelector.class);
} else {
currentSelector = initSelector(ano.selector());
}
Method[] methods = this.spiInterfaceType.getMethods();
currentMethodSelector = new ConcurrentHashMap<>();
SelectorWrapper temp;
for (Method method : methods) {
if (!method.isAnnotationPresent(SpiAdaptive.class)) {
continue;
}
temp = initSelector(method.getAnnotation(SpiAdaptive.class).selector());
if (temp == null) {
continue;
}
currentMethodSelector.put(method.getName(), temp);
}
}
private SelectorWrapper initSelector(Class<? extends ISelector> clz) {
// 优先从选择器缓存中获取类型对应的选择器
if (selectorInstanceCacheMap.containsKey(clz)) {
return selectorInstanceCacheMap.get(clz);
}
try {
ISelector selector = clz.newInstance();
Class paramClz = null;
Type[] types = clz.getGenericInterfaces();
for (Type t : types) {
if (t instanceof ParameterizedType) {
paramClz = (Class) ((ParameterizedType) t).getActualTypeArguments()[0];
break;
}
}
Assert.check(paramClz != null);
SelectorWrapper wrapper = new SelectorWrapper(selector, paramClz);
selectorInstanceCacheMap.putIfAbsent(clz, wrapper);
return wrapper;
} catch (Exception e) {
throw new IllegalArgumentException("illegal selector defined! yous:" + clz);
}
}
说明
- 持有一个选择器缓存列表,
selectorInstanceCacheMap- 保证每种类型的选择器,在这个SpiLoader中,只会有一个实例存在
- 不做成全局唯一的原因是尽量隔离, 比如
ParamsSelector内部缓存了spi实现的列表,如果全局公用的话,就会混掉,导致这个列表中就出现非这个spi接口的实现类
- 类选择器 + 方法选择器
currentSelector: 类选择器, 解析@Spi注解获取,适用于静态选择 + 动态选择两种使用方式currentMethodSelector: 方法选择器,解析@SpiAdaptive注解获取, 仅适用于动态选择SPI实现的方式- 优先级: 方法上定义的选择器 由于 类上定义的选择器; 方法上未定义时,默认使用类定义的选择器
3. 静态使用
静态使用方式,表示根据传入的条件,选择一个满足条件的实现返回
实现
/**
* 根据传入条件, 选择具体的spi实现类
* <p/>
* 这里要求conf的类型和选择器的参数类型匹配, 否则会尝试使用默认的选择器补救, 若补救失败, 则抛异常
*
* @param conf
* @return
* @throws NoSpiMatchException
* @throws IllegalArgumentException
*/
@SuppressWarnings("unchecked")
public T getService(Object conf) throws NoSpiMatchException {
if (spiImplClassCacheMap == null || spiImplClassCacheMap.size() == 0) {
loadSpiService();
}
if (!currentSelector.getConditionType().isAssignableFrom(conf.getClass())) {
/**
* 参数类型不匹配时, 判断是否可以根据默认的选择器来获取
*/
if (conf instanceof String) {
return (T) DEFAULT_SELECTOR.getSelector().selector(spiImplClassCacheMap, conf);
}
/**
* 参数类型完全不匹配, 则抛参数异常
*/
throw new IllegalArgumentException("conf spiInterfaceType should be sub class of [" + currentSelector.getConditionType() + "] but yours:" + conf.getClass());
}
return (T) currentSelector.getSelector().selector(spiImplClassCacheMap, conf);
}
说明
-
spiImplClassCacheMapspi实现的缓存映射表,优先判断缓存映射表是否存在,不存在时需要初始化;存在时,则进入校验逻辑
-
校验
校验传入的参数,是否匹配当前的选择器参数类型,为了保证选择器可以正常运行
当不匹配时,会有一个兼容逻辑,判断传参类型是否为String, 是则采用默认的选择器,根据name来选择spi实现 (这种实现可能造成选择的实现不是预期的)
-
静态使用方式,使用类定义选择器 :
currentSelector-
静态使用的方式,目标就是事前就确认使用这个实现了,不会出现变动了; 相当于一次确认,所有的调用都是确认的
-
静态使用,方法注解的选择器无效。这个我们从逆向的思路进行解释
IPrint 是一个Spi接口, 有两个实现 FilePrint, ConsolePrint 假设 `currentSelector=DefaultSelector`, 方法 methodA 上定义的是 ParamsSelector 时 静态使用方式,获取一个spi实现,希望在所有的spi接口使用处,都输出到文件,用户根据 `FilePrint` 选择 FilePrint 这个类来执行具体的输出逻辑, 如果在调用 methodA 方法执行时, 假设根据 ParamsSelector 判断, ConsolePrint 才满足这儿条件,这是相当于在具体实现时,换成了另一个 ConsolePrint, 这下子就与我们的初衷背离了(如果目标是想实现这个场景,显然动态适配的方式才是正确的使用姿势)
-
-
loadService 的逻辑后面详细说明
4. 动态使用
动态使用区别于静态的直接确定实现类, 通过
getService获取的并不是某个特定对的实现类,而是一个动态生成的代理,每次具体执行之前,会去判断一下,应该选择哪一个实现来执行
设计的出发点
可以考虑下,我们的目标是在执行方法之前,需要判断一下哪个实现类满足要求,选择这个实现类来执行这个方法,那么我们可以怎么去做?
考虑到切面的方式,如果有一种手段,在方法执行之前,织入一段业务逻辑,就可以达到上面的目的
最开始虽然是怎么想的,但是有点尴尬的是,不知道怎么去实现;因此换了一个思路,我自己新生成一个接口的实现类,在这个实现类里面做选择逻辑,然后把这个实现类对象返回
实现如下
和静态实现的逻辑差不多,一般流程如下:
- 判断spi实现类的映射关系表是否初始化,若没有则初始化
- 获取选择器
- 优先从方法选择器中查找, 若存在,则直接选中;
- 不存在,则使用类选择器
- 校验:判断传入条件参数类型是否满足选择器的参数类型匹配(将方法的第一个参数,作为选择器的选择条件)
- 返回实现类
@SuppressWarnings("unchecked")
public T getService(Object conf, String methodName) throws NoSpiMatchException {
if (spiImplClassCacheMap == null || spiImplClassCacheMap.size() == 0) {
loadSpiService();
}
// 首先获取对应的selector
SelectorWrapper selector = currentMethodSelector.get(methodName);
if (selector == null) { // 自适应方法上未定义选择器, 则默认继承类的
selector = currentSelector;
currentMethodSelector.putIfAbsent(methodName, selector);
}
if (!selector.getConditionType().isAssignableFrom(conf.getClass())) { // 选择器类型校验
if (!(conf instanceof String)) {
throw new IllegalArgumentException("conf spiInterfaceType should be sub class of [" + currentSelector.getConditionType() + "] but yours:" + conf.getClass());
}
selector = DEFAULT_SELECTOR;
}
if (spiImplMethodCacheMap.size() == 0) {
return (T) selector.getSelector().selector(spiImplClassCacheMap, conf);
}
try {
// 采用默认的选择器,根据指定name 进行查询时, 需要兼容一下, 因为method对应的缓存key为 SpiImpName_methodName
if (DEFAULT_SELECTOR.equals(selector)) {
if (spiImplMethodCacheMap.containsKey(conf)) {
return (T) selector.getSelector().selector(spiImplMethodCacheMap, conf);
}
if (spiImplClassCacheMap.containsKey(conf)) {
return (T) selector.getSelector().selector(spiImplClassCacheMap, conf);
}
return (T) selector.getSelector().selector(spiImplMethodCacheMap, conf + "_" + methodName);
} else {
return (T) selector.getSelector().selector(spiImplMethodCacheMap, conf);
}
} catch (Exception e) {
return (T) selector.getSelector().selector(spiImplClassCacheMap, conf);
}
}
说明
-
这个方法通常是由框架生成的代理实现类来调用(后面会说明动态生成代理类的逻辑)
-
区别与静态使用方式, 优先根据方法名,查找对应的选择器;当未定义时,使用类选择器
-
默认选择器,根据name来查询实现时,传入的参数特殊处理下,主要是因为
spiImplMethodCacheMap中key的生成,有一个小转换若实现类上没有 @SpiConf注解,或者 @SpiConf的注解没有定义 name 属性,则类的唯一标识name为:简单类名; 否则为指定的name属性 若方法上显示使用 @SpiConf 指定了name属性,则key的生成规则为: 方法注解上指定的name; 如果没有 @SpiConf注解,或其中没有指定name属性,则key生成规则: 类name属性 + 下划线 + 方法名这一点单独看可能不太好理解,因此可以和下面的spi实现类映射关系的初始化结合起来
-
动态生成代理类的逻辑,放在最后进行说明
5. spi实现类映射关系表初始化
为了避免每次选择具体的实现类时,都去加载一遍,耗时耗力好性能,因此加一个缓存是很有必要的,这里主要说下这个实现逻辑,以及为啥这么干
缓存结构
使用了两个Map:
- 一个是类级别的映射关系
spiImplClassCacheMap- 静态使用时,只会用搞这个
- 动态适配时,当下面的映射关系中无法获取满足条件的实现时,会再次从这里进行判断
- key:
@SpiConf注解中定义的name; 或者spi实现类的简单类名
- 一个是方法的映射关系
spiImplMethodCacheMap- 动态适配时, 选择器优先从这里进行判断
- key:
@SpiConf注解中定义的name; 或者是 实现类的 name + "_" + 方法名
/**
* name : spiImpl 的映射表
*/
private Map<String, SpiImplWrapper<T>> spiImplClassCacheMap;
/**
* 自适应时, 根据方法选择实现; name : spiImpl 的映射表
*/
private Map<String, SpiImplWrapper<T>> spiImplMethodCacheMap;
实现
private void loadSpiService() {
List<SpiImplWrapper<T>> spiServiceList = new ArrayList<>();
List<SpiImplWrapper<T>> spiServiceMethodList = new ArrayList<>();
ServiceLoader<T> serviceLoader = ServiceLoader.load(spiInterfaceType);
SpiConf spiConf;
String implName;
int implOrder;
for (T t : serviceLoader) {
spiConf = t.getClass().getAnnotation(SpiConf.class);
Map<String, String> map;
if (spiConf == null) {
implName = t.getClass().getSimpleName();
implOrder = SpiImplWrapper.DEFAULT_ORDER;
// 参数选择器时, 要求spi实现类必须有 @SpiConf 注解, 否则选择器无法获取校验条件参数
if (currentSelector.getSelector() instanceof ParamsSelector) {
throw new IllegalStateException("spiImpl must contain annotation @SpiConf!");
}
map = Collections.emptyMap();
} else {
implName = spiConf.name();
if (StringUtils.isBlank(implName)) {
implName = t.getClass().getSimpleName();
}
implOrder = spiConf.order() < 0 ? SpiImplWrapper.DEFAULT_ORDER : spiConf.order();
map = parseParms(spiConf.params());
}
// 添加一个类级别的封装类
spiServiceList.add(new SpiImplWrapper<>(t, implOrder, implName, map));
// todo 改成 getMethods(), 但是过滤掉 Object类中的基础方法
Method[] methods = t.getClass().getDeclaredMethods();
String methodImplName;
int methodImplOrder;
Map<String, String> methodParams;
for (Method method : methods) {
spiConf = method.getAnnotation(SpiConf.class);
if (spiConf == null) {
continue;
}
// 方法上有自定义注解, 且定义的name与类实现名不同, 则直接采用
// 否则采用 ServiceName_MethodName 方式定义
if (StringUtils.isBlank(spiConf.name()) || implName.equals(spiConf.name())) {
methodImplName = implName + "_" + method.getName();
} else {
methodImplName = spiConf.name();
}
// 优先级, 以最小的为准 (即一个类上的优先级很低, 也可以定义优先级高的方法)
// 方法注解未定义顺序时, 继承类上的顺序
methodImplOrder = Math.min(implOrder, spiConf.order() < 0 ? implOrder : spiConf.order());
// 自适应方法的参数限制, 要求继承类上的参数
methodParams = parseParms(spiConf.params());
if (map.size() > 0) { // 方法的参数限定会继承类上的参数限定
if (methodParams.size() == 0) {
methodParams = map;
} else {
methodParams.putAll(map);
}
}
spiServiceMethodList.add(new SpiImplWrapper<>(t, methodImplOrder, methodImplName, methodParams));
}
}
if (spiServiceList.size() == 0) {
throw new IllegalStateException("no spiImpl implements spi: " + spiInterfaceType);
}
this.spiImplClassCacheMap = initSpiImplMap(spiServiceList);
this.spiImplMethodCacheMap = initSpiImplMap(spiServiceMethodList);
}
private Map<String, SpiImplWrapper<T>> initSpiImplMap(List<SpiImplWrapper<T>> list) {
// 映射为map, 限定不能重名
Map<String, SpiImplWrapper<T>> tempMap = new ConcurrentHashMap<>();
for (SpiImplWrapper<T> wrapper : list) {
if (tempMap.containsKey(wrapper.getName())) {
throw new IllegalArgumentException("duplicate spiImpl name " + wrapper.getName());
}
tempMap.put(wrapper.getName(), wrapper);
}
return tempMap;
}
上面的逻辑可以分为两块,一块是上半边的初始化,获取spiImplClassCacheMap; 下一块则是扫描实现类的所有方法,将方法上标有@SpiConf注解的捞出来,用于初始化 spiImplMethodCacheMap
说明
-
缓存结构中value为
SpiImplWrapper-
缓存value并不是简单的实现类,封装类的定义如下,将条件和排序也同时封装进去了
private T spiImpl; private int order; /** * spiImpl 的标识name, 要求唯一 * <p/> * {@link com.hust.hui.quicksilver.spi.selector.DefaultSelector 选择具体的SpiImpl 时使用} */ private String name; /** * 参数校验规则 * <p/> * {@link com.hust.hui.quicksilver.spi.selector.ParamsSelector} 选择具体的SpiImpl 时使用 * 要求每个实现类都有注解 {@link SpiConf} */ private Map<String, String> paramCondition; -
name 的定义,类与方法两个纬度的缓存中,定义规则不同,具体可以看《缓存结构》这里的说明
-
-
采用
ParamsSelector时, 要求@SpiConf注解必须存在 -
注意扫描所有方法对应的注解, spi实现类,如果存在继承则会出现问题
// todo 改成 getMethods(), 但是过滤掉 Object类中的基础方法 Method[] methods = t.getClass().getDeclaredMethods();
动态代码生成
上面在谈论动态使用的时候,采用的方案是,生成一个代理类,实现spi接口, 在具体的实现逻辑中,使用选择器来获取满足条件的实现类,然后执行相应的方法
1. 代理类格式
采用倒推方式,先给出一个实际的代理类如下,具体的实现中其实只有两行代码
- 获取具体的实现类 (调用上面的
SpiLoader.getService(conf, methodName) - 执行实现类的接口
package com.hust.hui.quicksilver.spi.test.print;
import com.hust.hui.quicksilver.spi.SpiLoader;
public class IPrint$Proxy implements com.hust.hui.quicksilver.spi.test.print.IPrint {
public void print(java.lang.String arg0) {
try {
com.hust.hui.quicksilver.spi.test.print.IPrint spiImpl = SpiLoader.load(com.hust.hui.quicksilver.spi.test.print.IPrint.class).getService(arg0, "print");
spiImpl.print(arg0);
} catch (com.hust.hui.quicksilver.spi.exception.NoSpiMatchException e) {
throw new java.lang.RuntimeException(e);
}
}
public void adaptivePrint(java.lang.String arg0, java.lang.String arg1) {
try {
com.hust.hui.quicksilver.spi.test.print.IPrint spiImpl = SpiLoader.load(com.hust.hui.quicksilver.spi.test.print.IPrint.class).getService(arg0, "adaptivePrint");
spiImpl.adaptivePrint(arg0, arg1);
} catch (com.hust.hui.quicksilver.spi.exception.NoSpiMatchException e) {
throw new java.lang.RuntimeException(e);
}
}
}
上面给出了一个代理类的演示,那么剩下两个问题,一个是如何生成代理类; 一个是如何运行代理类(上面是java代码,我们知道运行得是字节码才行)
代理类生成
对着上面的实现,反推代码生成,其实比较简单了,无非就是生成一大串的String罢了,这里真没什么特殊的,贴下实现,逻辑省略
/**
* 构建SPI接口的实现代理类, 在执行动态适配的方法时, 调用SpiLoader的 spiImpl选择器, 选择具体的实现类执行
*
* @return
*/
public static String buildTempImpl(Class type) {
StringBuilder codeBuilder = new StringBuilder();
codeBuilder.append("package ").append(type.getPackage().getName()).append(";");
codeBuilder.append("nimport ").append(SpiLoader.class.getName()).append(";");
codeBuilder.append("npublic class ").append(type.getSimpleName()).append("$Proxy implements ").append(type.getCanonicalName()).append(" {n");
Method[] methods = type.getMethods();
for (Method method : methods) {
Class<?> returnType = method.getReturnType(); //函数返回值
Class<?>[] parameterTypes = method.getParameterTypes();//函数参数列表
Class<?>[] exceptionTypes = method.getExceptionTypes();//函数异常列表
// build method code
StringBuilder code = new StringBuilder(512);
if (parameterTypes.length < 0) { //检查该函数参数列表中,第一个参数作为选择器参数
code.append("throw new IllegalArgumentException("there should be one argument for selector to choose spiImpl")");
} else { // 没有 SpiAdaptive注解的, 采用默认的注解方式
code.append("try{n");
code.append(type.getName()).append(" spiImpl=")
.append("SpiLoader.load(")
.append(type.getName()).append(".class")
.append(").getService(arg0,"")
.append(method.getName())
.append("");");
if (!"void".equals(returnType.getName())) {
code.append("return ");
}
code.append("spiImpl.").append(method.getName()).append("(arg0");
for (int i = 1; i < parameterTypes.length; i++) {
code.append(",").append("arg").append(i);
}
code.append(");");
code.append("n} catch(com.hust.hui.quicksilver.spi.exception.NoSpiMatchException e){nthrow new java.lang.RuntimeException(e);n}");
}
// build method signature
codeBuilder.append("npublic ").append(returnType.getName()).append(" ").append(method.getName())
.append("(").append(parameterTypes[0].getName()).append(" arg0");
for (int i = 1; i < parameterTypes.length; i++) {
codeBuilder.append(", ").append(parameterTypes[i].getName()).append(" arg").append(i);
}
codeBuilder.append(") ");
if (exceptionTypes.length > 0) {
codeBuilder.append("throw ").append(exceptionTypes[0].getName());
for (int i = 1; i < exceptionTypes.length; i++) {
codeBuilder.append(", ").append(exceptionTypes[i].getName());
}
}
codeBuilder.append("{n");
codeBuilder.append(code.toString()).append("n}");
}
codeBuilder.append("n}");
return codeBuilder.toString();
}
动态编译运行
动态编译,最开始想的是利用jdk的动态编译方式,试来试去没搞成功,然后选择了一个折中的方案,把代理类看成是groovy代码,利用 GroovyEngine 来实现动态运行, 这一块的逻辑也超级简单,下面的短短几行代码即可; 后面有空单独研究下java的动态编译
@SuppressWarnings("unchecked")
public static <T> T compile(String code, Class<T> interfaceType, ClassLoader classLoader) throws SpiProxyCompileException {
GroovyClassLoader loader = new GroovyClassLoader(classLoader);
Class clz = loader.parseClass(code);
if (!interfaceType.isAssignableFrom(clz)) {
throw new IllegalStateException("illegal proxy type!");
}
try {
return (T) clz.newInstance();
} catch (Exception e) {
throw new SpiProxyCompileException("init spiProxy error! msg: " + e.getMessage());
}
}
小结
至此,核心的东西基本上都过了一遍,主要的设计思路,实现逻辑,执行流程都说完了,目前的实现中,仍有一些缺陷,欢迎提出问题和建议,无比感激
其他
博客系列链接:
- SPI框架实现之旅一:背景介绍
- SPI框架实现之旅二:整体设计
- SPI框架实现之旅三:实现说明
- SPI框架实现之旅四:使用测试
源码地址:
https://git.oschina.net/liuyueyi/quicksilver/tree/master/silver-spi
转载于:https://my.oschina.net/u/566591/blog/911056
最后
以上就是平常彩虹最近收集整理的关于SPI框架实现之旅三:实现说明SPI框架实现之旅三:实现说明的全部内容,更多相关SPI框架实现之旅三内容请搜索靠谱客的其他文章。
发表评论 取消回复