第十三章 Seata分布式事务解析
文章目录
- 第十三章 Seata分布式事务解析
- AT模式
- 一阶段
- 二阶段
- 执行流程
AT模式
AT 模式是一种无侵入的分布式事务解决方案。在 AT 模式下,用户只需关注自己的“业务 SQL”,用户的 “业务 SQL” 作为一阶段,Seata 框架会自动生成事务的二阶段提交和回滚操作。
两阶段提交协议的演变:
- 一阶段:业务数据和回滚日志记录在同一个本地事务中提交,释放本地锁和连接资源。
- 二阶段:
- 提交异步化,非常快速地完成。
- 回滚通过一阶段的回滚日志进行反向补偿。
一阶段
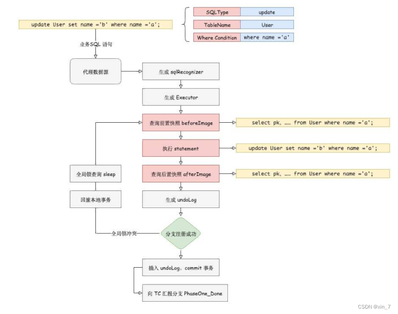
在一阶段,Seata 会拦截“业务 SQL”,
- 解析 SQL 语义,找到“业务 SQL”要更新的业务数据,在业务数据被更新前,将其保存成“before image”,
- 执行“业务 SQL”更新业务数据,在业务数据更新之后,
- 其保存成“after image”,最后生成行锁。
以上操作全部在一个数据库事务内完成,这样保证了一阶段操作的原子性。

二阶段
二阶段如是顺利提交的话,
因为“业务 SQL”在一阶段已经提交至数据库,所以Seata框架只需将一阶段保存的快照数据和行锁删掉,完成数据清理即可。
![[外链图片转存失败,源站可能有防盗链机制,建议将图片保存下来直接上传(img-n12AV3RD-1665111434128)(D:笔记imageimage-20221007102749916.png)]](https://www.shuijiaxian.com/files_image/2023061423/5765ffa50a004db480593799153ba548.png)
二阶段回滚:
二阶段如果是回滚的话,Seata 就需要回滚一阶段已经执行的“业务 SQL”,还原业务数据。
回滚方式便是用“before image”还原业务数据;但在还原前要首先要校验脏写,对比“数据库当前业务数据”和 “after image”,
如果两份数据完全一致就说明没有脏写,可以还原业务数据,如果不一致就说明有脏写,出现脏写就需要转人工处理。
![[外链图片转存失败,源站可能有防盗链机制,建议将图片保存下来直接上传(img-43nDW8oA-1665111434130)(D:笔记imageimage-20221007102808114.png)]](https://www.shuijiaxian.com/files_image/2023061423/f4a87609d9784fe4bc39628ec007de75.png)
执行流程
TM 开启分布式事务(TM 向 TC 注册全局事务记录);
按业务场景,编排数据库、服务等事务内资源(RM 向 TC 汇报资源准备状态 );
TM 结束分布式事务,事务一阶段结束(TM 通知 TC 提交/回滚分布式事务);
TC 汇总事务信息,决定分布式事务是提交还是回滚;
TC 通知所有 RM 提交/回滚 资源,事务二阶段结束。

最后
以上就是孤独黑裤最近收集整理的关于第十三章 Seata分布式事务解析第十三章 Seata分布式事务解析AT模式的全部内容,更多相关第十三章内容请搜索靠谱客的其他文章。
本图文内容来源于网友提供,作为学习参考使用,或来自网络收集整理,版权属于原作者所有。
发表评论 取消回复