在商品购买的过程中,库存的抵扣过程,一般操作如下:
- select根据商品id查询商品的库存。
- 根据下单的数量,计算库存是否足够,如果存库不足则抛出库存不足的异常,如果库存足够,则减去扣除的库存得到最新的库存剩余值。
- set设置最新的库存剩余值。
上述过程的伪代码如下:
// 根据商品id获取商品剩余库存
select stock_remaing from stock_table where id=${goodsId};
// 操作库存
// 比较库存
if(stock_remaing <quantity){
// 抛出库存不足的异常
}
else{
// 抵扣以后的库存值
int new_stock=stock_remaing - quantity;
}
// 根据商品id设置计算后的库存
update stock_table set stock_remaing =${new_stock} id=${goodsId};
并发修改数据库存超卖
如果数据库事务的隔离级别不是串行化(serializable),根据事务的特性,在并发修改的时候,可能会出现写覆盖的问题。假设,商品的剩余库存stock_remaing 为100,客户A下单20,客户B下单30,在并发扣库存的时候,可能存在超卖。如果客户A和客户B同时获取剩余库存为100,则会出现事务后提交的值会覆盖前一个客户提交的值,有可能剩余的库存是80或者70。流程如下:

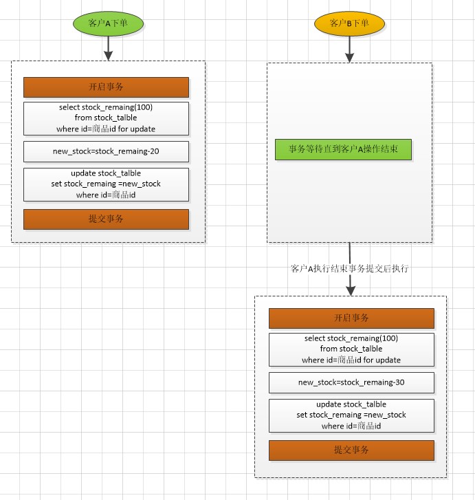
加锁更新存库
为了在事务控制中,防止写覆盖,你会想到使用select for update的方式,将该商品的库存锁住,然后执行余下的操作。流程如下:

以上,使用悲观锁方式,在分布式服务中,如果并发情况比较高的时候,扣减库存的操作是串行操作,效率很低。
使用乐观锁的方式更新
在更新的时候,使用(CAS+版本号更新)+重试条件(重试次数或者重试时间限制)乐观锁的方式更新库存(乐观锁的操作过程可以参考使用Spring AOP+注解基于CAS方式实现java的乐观锁)。此时,如果,客户A和客户B同时读取到库存剩余100,在更新的时候,有一个操作会失败。流程如下:

该种方式可以大大提高并发性,也可以保证数据的一致性;通过重试次数和重试时间的条件控制,可以防止过多的重试带来的数据库压力。
可以使用直接递减的方式执行么?
在抵扣库存的时候,有的人提议不执行select,计算,set三段式的操作,直接扣减的方式,并且对于扣减到小于零的情况作了判断。伪代码如下:
update stock_table set remaing_stock=remaing_stock-${quantity}
where id =商品id
and remaing_stock>${quantity};
在分布式服务调用中,因为网络异常,获取服务器异常,可能在微服务调用时,存在服务重试。例如,场景的网关超时,服务重试机制。此时,该种方式不满足幂等性,而存在多扣的情况。例如,同一用户扣减库存时,服务重试,极端情况下,该用户扣减库存操作执行多次,则就出现了商品超卖。
可以使用redis进行库存的抵扣么?
由于没有研究过redis源码,对于这种方式参考了大牛的回复,答案是可以使用redis的事务性扣减余额,但在CAS机制上比mysql没有优势,高性能是因为其内存存储的原因,带来的副作用是数据有丢失风险。详情可以参考沈剑大神的(余额并发扣减一致性,能否使用redis事务?)
最后
以上就是知性帅哥最近收集整理的关于商品库存的扣除过程中如何防止超卖?的全部内容,更多相关商品库存内容请搜索靠谱客的其他文章。
发表评论 取消回复