谐响应为线性系统对简谐激励的稳态响应,当系统含有阻尼或者激励为复数(相位不为0或pi),谐响应为复数。
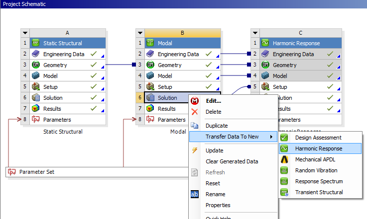
ansys可在模态分析的基础上进行谐响应分析:

2阶频率377.47,振型如下:

当z向加速度10g,右端平面z向位移谐响应(振幅及相位)如下,在频率384时振幅最大,与2阶频率及振型对应:

最后
以上就是过时往事最近收集整理的关于初学ansys:模态分析及谐响应分析的全部内容,更多相关初学ansys内容请搜索靠谱客的其他文章。
本图文内容来源于网友提供,作为学习参考使用,或来自网络收集整理,版权属于原作者所有。
发表评论 取消回复