参照的学习视频->https://www.bilibili.com/video/av71609179?from=search&seid=7606544420555480673
选择File->New->Project...

在左侧选择maven,勾选Create from archetype项,然后选择maven-archetype-webapp,点击Next

填写GroupId和AtifactId,然后点击Next

这里可以选择maven仓库
下一步设置工程名和路径,然后Finish

点击Enable Auto-import,耐心等待工程加载完成

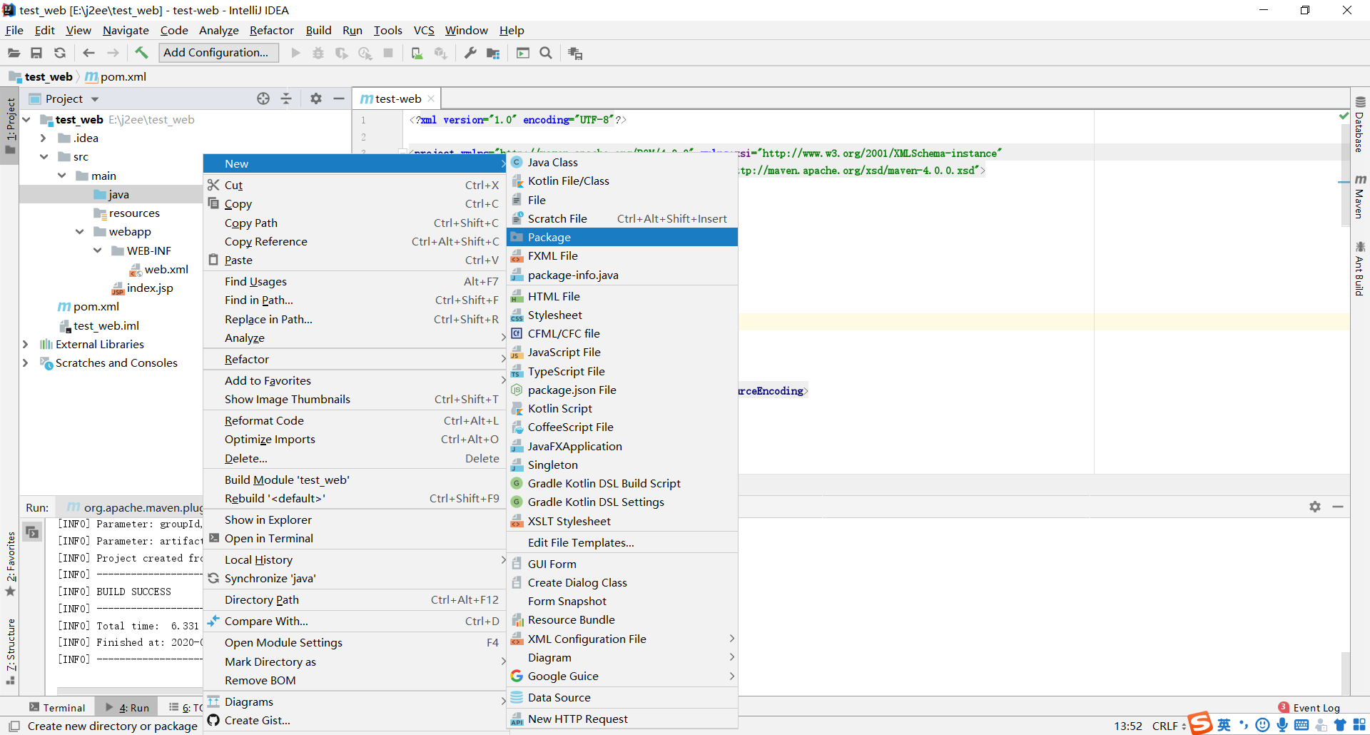
File->Ptoject Structure的Module页面中选择Sources页面(右上区),在main文件夹下新建package
命名为java,用来存放java代码

右键标记该文件夹为源文件夹

再在main文件夹下新建package

命名为resources

标记该文件夹为资源文件夹

点击OK

在java文件夹下创建一个包

输入包名,点击OK

在resources文件夹下新建资源文件

输入名称,点击OK

完成,现在开始配置Tomcat服务器,点击左上角Add Configuration

点击左上角加号

这里没有显示全,所以点击xx more items
选择Tomcat Server->Local

当然了,如果没有下载Tomcat需要到官网https://tomcat.apache.org/下载

点击左侧导航栏Download下的Tomcat7
点击下载windows下64位的Tomcat

下载后解压,打开文件夹如下,就可以直接使用了

配置环境变量CATALINA_BASE和CATALINA_HOME,值为安装路径

在ClassPath中加入%CATALINA_HOME%libservlet-api.jar

在Path中加入%CATALINA_HOME%bin和%CATALINA_HOME%lib

cmd输入startup出现如下显示说明配置成功(仍未解决的问题:控制台中文乱码)

点击Configure
选择Tomcat Home,点击OK

可以为其重命名

(这一步我加个记号叫做步骤x,下接A情况或者B情况)其他参数视情况修改

A 在Deployment页面选择右边加号,选择Artifact...

选择test_web2:war,点击OK

可以选择修改Application context,然后点击OK

运行程序,程序成功执行,控制台输出如下(中文乱码已解决情况)
自动弹出该页面localhost:8080/test_web2/war/

B 如果在步骤x直接点击OK,然后运行程序

控制台输出如下(中文乱码未解决情况)

自动弹出该页面localhost:8080(有时候是404)
*下面来解决Tomcat控制台输出中文乱码问题
找到安装的tomcat路径下的conf文件夹,打开logging.properties文件

修改java.util.logging.ConsoleHandler.encoding = GBK(原来是UTF-8)

再次启动Tomcat,成功输出中文
最后
以上就是飘逸大山最近收集整理的关于idea构建maven web项目(以及解决Tomcat中文乱码问题)的全部内容,更多相关idea构建maven内容请搜索靠谱客的其他文章。
本图文内容来源于网友提供,作为学习参考使用,或来自网络收集整理,版权属于原作者所有。
发表评论 取消回复