最近毕业设计需要用到AVL Cruise与Simulink进行联合仿真,分析汽车模型的经济性。下面介绍一下我所知的AVL Cruise与Simulink联合仿真的几种方式,它们各自的优缺点,以及DLL方式联合仿真的具体配置过程。我这里用的MATLAB软件版本是2021a,Cruise软件版本是2019.2,电脑操作系统是Windows11。
( ̄△ ̄;)这里是目录
- 1.AVL Cruise与Simulink联合仿真的不同方式及各自优缺点
- 1.1MATLAB DLL方式
- 1.2MATLAB API方式
- 2.DLL联合仿真MATLAB配置过程
- 2.1在MATLAB里安装编译器
- 2.2在MATLAB中安装DLL的必要文件并设置编译器
- 3.Cruise模型中配置DLL模块
- 4.Simulink编译DLL文件
- 5.联合仿真
1.AVL Cruise与Simulink联合仿真的不同方式及各自优缺点
1.1MATLAB DLL方式
该方式是先把SImulink中建立的模型编译成一个DLL文件,之后把这个文件内嵌到Cruise软件中作为一个模块,并进行仿真的方法。
优点:因为是内嵌到Cruise软件中了,因此运行时不需要调用Simulink,运行速度非常快,且是由Simulink模型编译生成的dll文件,在Cruise软件里看不到具体的模型是如何搭建的,比较保密,不会泄露控制模型信息。
缺点:同样是因为内嵌到Cruise软件中了,因此运行时无法实时查看模型内部的参数,不适用于调试Simulink控制模型,因为改一点模型就需要编译一次dll文件,且无法有效的定位模型中出错的地方。
1.2MATLAB API方式
该方式是Cruise在前台,处于主要地位,联合仿真时打开对应的Simulink模型,由Cruise向Simulink发送必要的参数以及指令,在Simulink中完成计算后把结果返回到Cruise中,继续进行下一步。该方法和DLL方法的优缺点正好反过来了。
优点:可以实时查看Simulink模型中的参数变化,便于调试,更改模型后不需要重新编译dll文件就能进行联合仿真。
缺点:没有内嵌到Cruise模型中,运行时需要实时调用Simulink,因此运行速度极慢无比,且必须要拿到Simulink控制模型源文件才能进行联合仿真,容易泄露信息。
2.DLL联合仿真MATLAB配置过程
2.1在MATLAB里安装编译器
- 编译dll文件是需要编译器的,我的MATLAB版本没有自带编译器,因此需要外部安装一个,这里我选择了TDM-GCC-64编译器,该安装包我已经上传到了CSDN资源库,可以从这里下载。下载完成后进行安装,这里因为我的电脑操作系统就是64位的,因此安装的版本选择了64位的:

期间安装程序会自动去网上下载必要的安装文件,因为可能是外网,因此下载速度会很慢,如果安装失败,建议换个网络后重新安装。 - 在计算机处右键单击,选择属性按钮:

- 点击高级系统设置:

- 在弹出的窗口中选择环境变量:

- 点击系统变量下的新建按钮:

- 在弹出框中,变量名处输入
MW_MINGW64_LOC,变量值处输入刚刚TDM-GCC-64的安装路径C:TDM-GCC-64,之后点击确定:

可以看到系统变量里已经有了刚刚加入的环境变量,注意查看此处显示的环境变量名和值是否为MW_MINGW64_LOC和安装目录。
2.2在MATLAB中安装DLL的必要文件并设置编译器
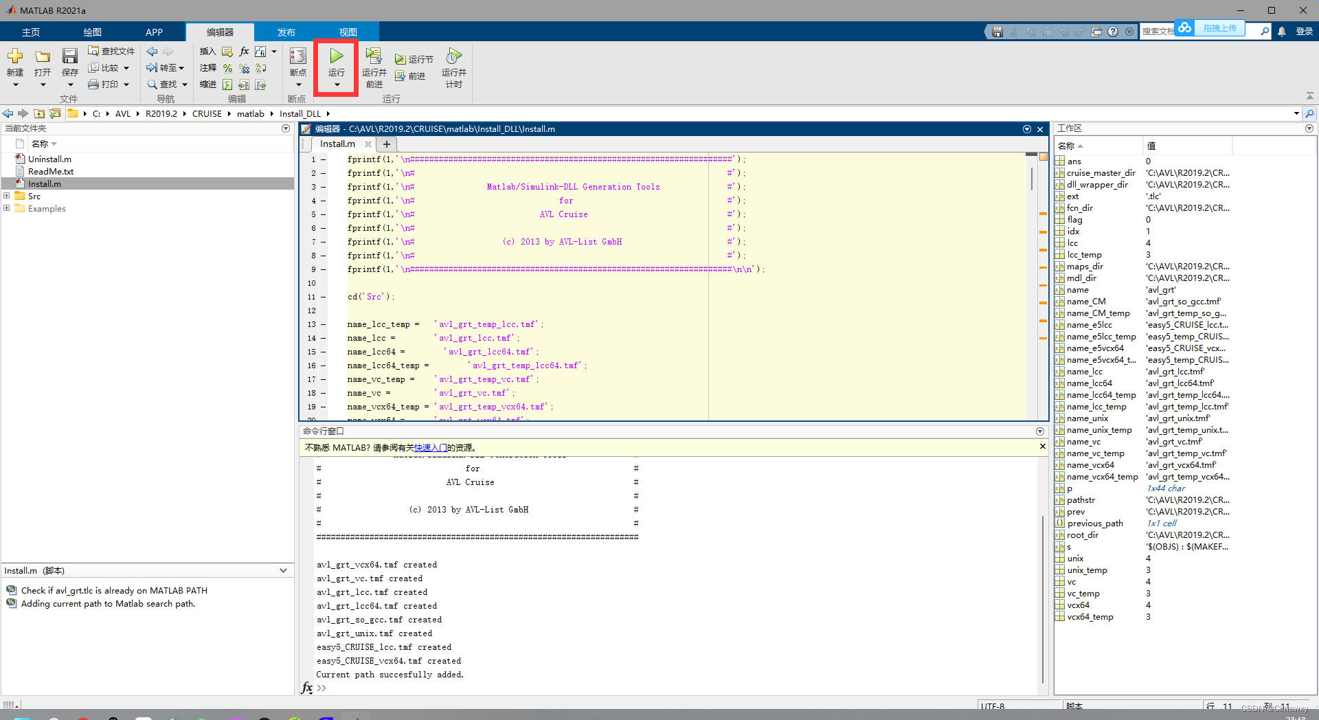
- 先把MATLAB软件的当前目录展开至Cruise软件安装目录下的AVLR2019.2CRUISEmatlabInstall_DLL文件夹,并双击打开Install.m文件,如下图所示:

- 打开后点击运行按钮,结果如下图所示:

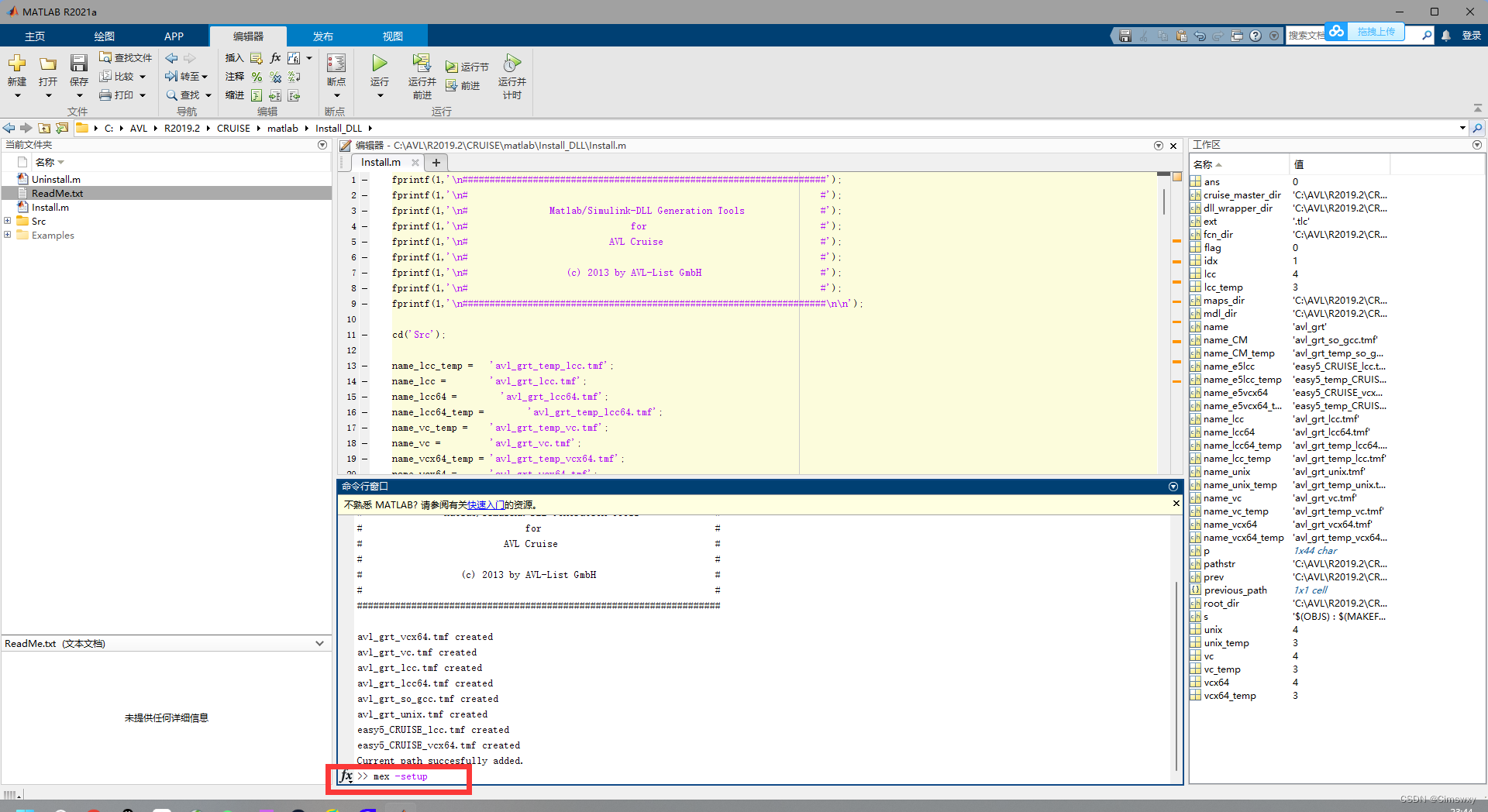
- 在下方的输入框中输入
mex -setup后按回车:
- 提示如下图所示,代表已经成功的为C语言编译选择了编译器:

3.Cruise模型中配置DLL模块
在Cruise软件中拖入MATLAB DLL模块,并进行必要的数据总线连接,之后生成SImulink模型文件,详情可以查看我的这篇博客。
4.Simulink编译DLL文件
对生成的SImulink文件进行必要的建模之后,就开始进行编译DLL文件的准备工作,具体如下所示:
- 点击SImulink模型中最上面的APPS,再点击SImulink Coder打开编译器,如果红色框处没有SImulink Coder,那么就点击右侧的下拉框,在里面寻找SImulink Coder并点击打开:

- 点击Settings:

- 在Slover选项卡中按标红所示的参数进行设置:

- 在Data Import/Export选项卡中,设置Format为Array:

- Code Generation选项卡中按如下图所示进行配置:

- 完成上述设置后,点击Build按钮进行编译DLL文件:

- 左下角显示Ready并且没有报错后即完成了DLL文件的编译:

5.联合仿真
- 在Cruise软件中打开DLL模块,点击图中所画的按钮,选择之前上一步编译Simulink文件得到的后缀名为.dll的文件,点击OK并确定,即完成了DLL模块的配置。

- 保持页面在Sub-System 001页面的情况下,点击上方的options并选择Layout,设置编译平台为Win64,并点击OK确定。


- 切换到计算中心,点击开始计算按钮,即可开始运行设定好的仿真任务,实现联合仿真。
以上就是本文的全部内容了,欢迎各位中评论区留言互相讨论,也欢迎各位的批评指正O(∩_∩)O~
最后
以上就是平淡世界最近收集整理的关于AVL Cruise与Simulink联合仿真(通过MATLAB DLL方式)1.AVL Cruise与Simulink联合仿真的不同方式及各自优缺点2.DLL联合仿真MATLAB配置过程3.Cruise模型中配置DLL模块4.Simulink编译DLL文件5.联合仿真的全部内容,更多相关AVL内容请搜索靠谱客的其他文章。
发表评论 取消回复