使用EFR32作为Zigbee/Thread的sniffer的用法
Silicon labs的EFR32通过烧录railtest程序,并执行一些CLI命令可以让EFR32作为sniffer使用。
sniffer相关的CLI命令:
- status:显示Railtest当当的工作状态
- rx 0:让无线电进入空闲状态,railtest在空闲状态才可以改变频率设置。
- config2p4GHz802154:将railtest配置为802.15.4 的物理层
- setBleMode 1:将railtest配置为Bluetooth LE的物理层
- enable802154 rx 100 192 864:使能802.15.4 接受模式
- setPtiProtocol 5:为Network Analyzer设置PTI的协议模式,0=Custom 2=Thread 3=BLE 4=Connect 5=Zigbee 6=Z-Wave
- setPromiscuousMode 1:让无线电进入混杂模式,sniffer需要无线电工作在混杂模式
- setChannel 11:设置无线电的通道,2.4Ghz的802.15.4的通道号为11-26
- setnotifications 0:sniffer消息在CLI上不显示
- rx 1:让无线电进入接收模式
railtest脚本模式:
RAILtest 中内置的命令脚本功能允许railtest程序自动执行 CLI 命令,而无需在命令行上进行来回设置。 可以将要执行的命令在 RAILtest 中排队,在railtest上电重启后依次执行。 命令脚本可以保存到flash(NVM3),任何保存的脚本都会在设备启动时自动运行。
要让railtest支持命令脚本模式,在建立railtest的项目时,需要安装"CLI Storage in NVM3"组件。
Zigbee sniffer的Script:
enterscript 1
status
rx 0
config2p4GHz802154
enable802154 rx 100 192 864
setPtiProtocol 5
setPromiscuousMode 1
setChannel 11
setnotifications 0
rx 1
endscript
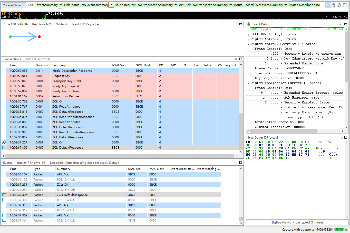
Network Analyzer的使用:
- 在Simplicity studio中选择Window >Preferences>Network Analyzer >Decoding > Stack Versions,将Network Analyzer设置为解码正确的协议。然后启动Network Analyzer。
- Network Analyzer->Decoding->安全Security Keys,然后添加Network Key
- 在Simplicity studio上运行Network Analyzer可以启动sniffer。Network Analyzer上方的文本框可用于过滤消息。右键单击想要过滤的数据包,然后单击“Show only summary: Many……”,然后将条件从“ ==“改为“!=”。

CSDN博客仅作为本人工作学习之余的笔记使用,无任何商业目的,如果侵犯了你的隐私或权益,请随时联系作者,本人将及时删除相关内容
最后
以上就是可爱香氛最近收集整理的关于使用EFR32作为Zigbee/Thread的sniffer的用法的全部内容,更多相关使用EFR32作为Zigbee/Thread内容请搜索靠谱客的其他文章。
本图文内容来源于网友提供,作为学习参考使用,或来自网络收集整理,版权属于原作者所有。
发表评论 取消回复