具有共同光谱和硬件资源的通信和雷达系统的协同设计预示着一个有效利用有限射频频谱的新时代。该联合雷达通信(JRC)模型具有成本低、体积小、功耗低、频谱共享、性能改善和安全等优点。今天,毫米波(mmwave)通信已经成为短距离无线连接的首选技术,因为它们提供了几个千兆赫宽的传输带宽。该波段也有希望用于短程雷达应用,这得益于大传输信号带宽产生的高距离分辨率。信号处理技术是实现毫米波JRC系统的关键技术。主要的挑战是在通信和雷达功能之间进行最佳权衡的联合波形设计和性能标准。新的多输入多输出(MIMO)信号处理技术是需要的,因为毫米波JRC系统采用大天线阵列。我们有机会利用认知、压缩感知和机器学习方面的最新进展来减少所需的资源,并以低开销动态地分配它们。本文从信号处理的角度介绍了毫米波JRC系统的波形设计。
在毫米波上共享频谱
近年来,传感系统(如雷达、激光雷达或声纳)能够与无线通信(RF、光学或声学)共享频谱,并且能够在不造成任何重大性能损失的情况下继续运行,[1]、[2]得到了大量的研究关注。对频谱共享系统的兴趣主要是因为无线媒体所需要的频谱是一种稀缺资源,而通信和遥感系统的性能则因利用更宽的频谱而得到改善。在本文中,我们重点讨论雷达和通信之间的射频频谱共享。
从甚高频到太赫兹的几个频段被专门分配给不同的雷达应用[3]。尽管大部分频段仍未得到充分利用,但雷达必须保持对这些频段的持续访问,以进行目标传感和探测,并获得更多的频谱以完成二次监视、多功能综合射频操作、通信支持的自动驾驶和认知能力等任务。相反,无线产业对频谱的需求持续增长,提供新的服务,容纳大量对数据率要求很高的用户。目前的频谱分配高度分散,使用效率非常低。
新兴的无线系统,如商用LTE通信技术、5G、Wi-Fi、物联网(IoT)和公民宽带无线电服务,长期以来对遗留的军事、气象、天文和飞机监视雷达[1]、[3]造成频谱干扰。类似地,相邻波段的雷达信号会泄漏到分配给通信的频谱中,从而降低服务质量。因此,对雷达和通信来说,制定同时和机会地在同一光谱波段以互利的方式进行操作的战略是至关重要和有益的。
厘米波雷达(cm-wave)的光谱重叠的3.5 - ghz频段无线系统导致了2012年代美国总统科学技术顾问委员会报告频谱共享[4],和这个乐队的法规变化成为一个司机的频谱共享研究项目多个机构[3]。今天,它是RF频谱的高端。mmwave的正式定义是30300ghz的频率范围,由于其技术尚处于早期发展阶段,因此需要共同努力进行频谱管理。越来越多的毫米波系统[5]成为近场通信的首选技术,因为它们提供的传输带宽有几个千兆赫宽;然而,这个带宽目前是未经许可的。这使得需要非常大数据速率的应用成为可能,例如5G无线回程、未压缩的高清视频、室内游戏、大型车内通信、车间通信、室内定位系统和支持iot的可穿戴技术[6]。
在毫米波波段的新型传感系统的数量也在增长。虽然由于物理屏障、天气和大气吸收的严重衰减,这些设备通常具有较短的范围,但由于宽带宽,它们提供了较高的范围分辨率。典型的毫米波雷达应用包括自动车辆[7]、手势识别[8]、云观测[9]、射频识别[10]、室内定位[11]和健康监测[12]。在下面的章节中,我们将解释毫米波信道的独特特征和JRC的挑战。
mm-wave通道
与cm波相比,mm波的通道环境具有独特的挑战,这些挑战激发了随后特定的设计约束。
强烈的衰减
与5G设想的sub-6 ghz传输相比,mmwave信号的传播环境更为复杂,具有更高的散射、严重的穿透损耗和较低的衍射。这些损失导致近视距(LOS)的毫米波通信链路具有较少的非LOS (NLOS)簇和较小的覆盖区域。同样,较低的衍射会导致较差的角落覆盖率。高衰减也意味着毫米波雷达只在短距离有用,因此多径是一个不那么严重的问题。
高路径损耗和大阵列
很自然地,毫米波信号遭受较高的路径损失(PL)的固定发射机(Tx)和接收机(Rx)增益。根据Friis传输公式,补偿这些损失同时保持相同的有效天线孔径(或增加增益)会对收发器硬件造成约束。由于接收功率取决于Tx和Rx的光束相互定向,因此可以使用可操纵的天线阵列来实现相同的孔径,该天线阵列的元件间距最多为发射信号波长的一半(m/2),以防止出现不需要的光栅波瓣。对于毫米波载波,这种元件间距在0.5到5毫米之间变化。这种狭窄的间距影响了RF和中频(IF)元件的选择,因为它们必须在有限的空间内安装,这使得精确安装变得困难,例如在车载平台上。
宽的带宽
未经许可,宽毫米波带宽使更高的数据率的通信以及在雷达的距离分辨率。在汽车雷达中,这确保了对目标(如行人和自行车[13])的明显的、有信息的微运动的检测。在奈奎斯特速率下的毫米波Rx采样需要昂贵的、高速率的模数转换器(adc)。大带宽也意味着在Tx和Rx处理中使用低复杂度算法是至关重要的。此外,毫米波信道在时间维度和角度维度上都是稀疏的,这一特性被利用来进行低复杂度、低速率的重构,使用的技术包括压缩感知[11]、[14]。重要的是要考虑在mmwave应用中相关的窄带假设是否成立;否则,信号的带宽相对于中心频率是非常宽的,并且转向矢量成为频率依赖性。
能量功耗
ADC的功耗随着采样频率的增加而线性增加。在基带,每个全分辨率ADC在36-MHz 1.8-GHz带宽下消耗15795 mW。此外,其他射频元件(如功率放大器和数据接口电路)所消耗的功率,加上天线元件之间的狭窄间距,使得为每个元件使用单独的射频IF链是不可行的。因此,一个可行的多天线Tx/Rx结构和它的波束形成器应该是模拟的或混合的(其中潜在的阵列增益被利用而不使用每个天线和移相器的专用射频链)[15],因为全数字波束形成是不可行的。
短的相干时间
毫米波环境,如室内和车载通信是高度可变的典型通道相干时间在纳秒范围[5]。窄梁的使用严重影响了动力毫米波车辆链的可靠性和覆盖范围。间歇的阻塞需要频繁的光束重新排列以保持高的数据速率。此外,毫米波雷达需要一个宽的多普勒范围来检测快速的车辆和缓慢的行人[13]。在许多JRC设计中,短的相干时间影响了反馈和波形适应的使用,当发射波形优化发生时,信道知识可能无效或过时。
通信通道
考虑一个使用天线阵列或载波频率f和Tx/Rx天线增益GTx (GRx)的单向天线的Tx。《通信通道的延迟传播由Lc 1延迟水龙头hc (t、f) = Gc e e, Lc 1 j2 f j2 t / a——rx,罗依,= 0 Gc在哪里接待大型通信信道增益,和一个是PL l th路径系数与时间延迟x,和多普勒频移啊,。自由空间衰减模型产生Gc (GTxGRx) / ((4) c), 2 2 = m r tc,其中c为PL指数。此外,c。2用于室外城市[5]和乡村场景[16]的毫米波光度计。
雷达通道
双重选择(即。利用均匀采样获得的虚拟表示,对Tx/Rx波束形成后的时间和频率选择性mmwave雷达信道进行建模。假设L个均匀采样区间箱,第th个区间箱由几个K个虚拟散射中心组成。每个,,第k个虚拟散射中心的特征是其距离t,,时延x,,速度v,,k,多普勒频移o,,k = 2v,,k /m,大尺度信道增益G,,k,小尺度衰落增益b,,k。则多目标雷达信道模型为h (t, f) G, e e。j r L K K K = / 1/1, b, j2 f 2美元,K t - - - rx - ro, = 0 K = 0大型渠道获得对应,K虚拟目标散射中心是G、K (K) / (64), 2 3 4 = m v r t v, K是相应的散射体雷达截面(RCS)。小尺度增益假设为复高斯分量和固定LOS分量的叠加,从而导致瑞希衰落。同样,相应的频率选择模型也可以包括Rician衰落。作为一种特殊情况,它们捕获了以前在毫米波通信/雷达研究中使用的尖尖模型。在这种情况下,对应的雷达目标模型近似为转向的III/IV散射体[18]。
此外,集群通道模型可以用于合并相关性和扩展的目标场景,尽管它们还没有被详细研究。例如,传统的mmwave汽车目标模型假设一个单一的、不波动的(即。基于转向0模型的常数RCS散射体。这大大简化了接收处理算法和[7]跟踪滤波器的开发和分析。然而,当目标位于高分辨率雷达的近距离内时,接收到的信号由同一目标不同部位的多次反射组成。这种扩展的目标模型更适合于毫米波应用,也可能包括一个相关的RCS[13]。
在包含NCPI相干处理间隔(CPIs)的驻留时间内,通信和雷达信道都采用频率选择性瑞利衰落模型。在雷达术语中,这相当于转向I/II目标模型。在每一个M帧的CPI中,每个tap的通道振幅被认为是恒定的,即。,假设块衰落模型。此外,还对目标模型施加了等速和准平稳性条件。
Channel-sharing拓扑
现有的mm-wave JRC系统可以通过[1]和[23]频道的联合使用来分类(图1)。在光谱共存方法中,雷达和通信作为单独的实体,专注于为另一个[3]频道设计调整传输参数和自适应减轻干扰的策略。为此,在两个系统之间进行一定数量的信息交换,即。,光谱合作,可能只允许对标准化、系统硬件和处理进行最小的改变。在光谱协同设计[1]、[7]中,新的联合射频传感和通信技术被开发出来,其中一个单元被用于两个目的,同时也以一种机会的方式访问光谱。新的、完全适应的、软件定义的系统正试图将这些系统集成到同一个平台中,以最小化电路和最大化灵活性。在这里,每个Tx和Rx可能在相控阵或MIMO配置中有多个天线。
在mm-wave的JRC:共存
干扰管理是不同无线电系统光谱共存的核心。这通常需要感知共享频谱的状态并调整Tx和Rx参数,以便充分减少干扰的影响并增强单个系统的性能。在下一节中,我们将展示资格鉴定系统性能的图表,然后讨论mm-wave共存的方法。
通信性能标准
因为通信系统的目标是errorfree以高速度传输数据对于一个给定的带宽,常用的性能标准包括quality-ofservice (QoS)频谱效率等指标,互信息(MI),信道容量,成对错误概率,比特/符号错误率(伯斯/ ser),和signal-tointerference——和噪声比(SINR)。给定一个通信信号模型,可达到的频谱效率可以作为通用的通信性能标准。在实际应用中,可实现的光谱效率r是一个上界,而有效光谱效率reff依赖于实现的Rx[如:Rx]。,即最小均方误差(MMSE)][24],决策反馈[25],或时域均衡器[26]),是可实现光谱效率的一小部分。有效通信速率则是信号带宽W和reff的乘积。
雷达性能标准
由于在探测和估计方面的使用,雷达系统根据特定任务提供过多的性能标准。目标检测性能以正确检测、错误检测和虚警概率为特征。在参数估计任务,MSE,或方差比较克拉默Rao下界(CRLB),通常被考虑。CRLB定义了无偏估计量的估计误差方差的下界。还有一些雷达设计参数,如距离/多普勒/角分辨率/覆盖,以及雷达可以同时解决的目标数量。特别是,雷达在距离和速度上的分辨力完全取决于其发射波形的模糊函数;它是由相关的波形,其多普勒位移和延迟副本。
干扰抑制
毫米波雷达和通信Tx和Rx可以使用它们所有的自由度(DoF),例如,不同的天线、频率、编码、传输槽、功率或极化,以减轻或避免相互干扰。由于在不同位置重复使用相同的频率而导致邻近频道的信号泄漏,也可能造成干扰。一般来说,毫米波波段的频率越高,多径效应越弱。Txs可以调整他们的参数,使干扰水平降低在Rx。为此,需要了解无线电频谱的动态状态和在不同位置、子带和时间实例中经历的干扰。这可以是Rxs向Tx提供关于信道响应和SINR的反馈。可以对Tx和Rx进行优化,使两个子系统的SINR在Rxs处最大化。
![图1所示。(a)雷达和通信子系统独立定位的光谱共存系统,可访问相关无线电信道,如雷达目标信道hr、通信信道hc、雷达对通信干扰hs和通信对雷达干扰hd[19]。(b)只有Rxs共享的协同设计系统。在这个联合多址信道中,雷达工作在单站模式,两个系统传输不同的波形,这些波形在频谱、编码或时间[20]正交。(c)在Tx共享协同设计中,单站雷达作为通信Tx,发出共同的JRC波形[21]。(d)具有共同Tx、Rx和联合波形[7]的双稳态广播协同设计。由Tx车辆发射的联合波形被目标(例如,T1和T2)反射,并被Rx车辆接收。一种变体是带内、全双工系统,具有不同的波形,但常见的Txs和Rxs[22]。BS:基站。](https://www.shuijiaxian.com/files_image/2023052710/20200614172437553.png)
图1所示。(a)雷达和通信子系统独立定位的光谱共存系统,可访问相关无线电信道,如雷达目标信道hr、通信信道hc、雷达对通信干扰hs和通信对雷达干扰hd[19]。(b)只有Rxs共享的协同设计系统。在这个联合多址信道中,雷达工作在单站模式,两个系统传输不同的波形,这些波形在频谱、编码或时间[20]正交。©在Tx共享协同设计中,单站雷达作为通信Tx,发出共同的JRC波形[21]。(d)具有共同Tx、Rx和联合波形[7]的双稳态广播协同设计。由Tx车辆发射的联合波形被目标(例如,T1和T2)反射,并被Rx车辆接收。一种变体是带内、全双工系统,具有不同的波形,但常见的Txs和Rxs[22]。BS:基站。
Rx技术
干扰缓解只能在使信道状态信息交换(CSI)可选的Rx上执行。通常,这需要在Rx处安装多个天线(毫米波的共同特征),并在空间和/或时域处理接收到的信号。这些技术采用接收阵列协方差矩阵/(或其估计/t)在某些干扰消除Rx结构。将/的特征向量张成的接收信号空间分为信号和干扰加噪声两个正交的子空间。然后将接收到的信号投影到与干扰和噪声子空间正交的子空间上,使实际干扰信号的处理成为可能。如果干扰从不同的角度撞击Rx信号,通常使用Rx波束形成。波束设计保证了对期望信号的高增益和对干扰的零。常见的解决方案包括最小方差无失真响应、线性约束最小方差和对角加载[27]。
高级干扰抵消Rxs估计CSI,使用反馈信道响应,或感觉其他特性的状态的无线电频谱。这些估计之后被用来抵消来自整体接收信号的干扰贡献。信道的相干时间应足够长,以便在干扰消除过程中反馈或信道估计不会过时。这些技术要么需要知识调制方案所采用的共存无线电系统或应用于数字调制方法。一个典型的例子就是连续干扰抵消法,它首先从接收到的信号中解码并减去最强的信号,然后通过从剩余信号中提取下一个最弱的信号重复同样的过程,以此类推。在没有CSI的情况下,非传统的雷达干扰模型用于[28]通信信号解码器的鲁棒性。
Tx技术
采用Txs和优化发射波形可使共存系统中的干扰影响最小化。在雷达通信共存场景中,例如,优化目标可以最大化每个Rx的SINR,同时为每个通信用户提供所需的数据率,并为雷达用户提供目标Neyman Pearson检测器性能。为每个Tx和/或每个Rx设计一个预编码器和/或解码器,通过将干扰控制到不同的空间,而不是期望的信号,从而达到这一目标。
在MIMO通信和MIMO雷达背景下的一个例子是切换小奇异值空间投影法[29],其中干扰被引导到由零或可忽略奇异值对应的奇异向量所跨越的空间。该方法要求雷达分系统和通信基站之间进行信息交换。另一种用于雷达通信共存干扰管理的预编/解码器设计的例子是通过干扰对齐(IA)[30],其中IA协调共存的多个Txs,使它们的相互干扰对齐在Rxs,只占部分信号空间。然后,无干扰信号空间用于雷达和通信目的。
mm-wave联合研究中心:共同设计
促进雷达和通信系统协同设计的核心是波形设计和优化可利用的DoF(如空间、时间和光谱极化)。优化是基于系统性能标准和CSI的可用性,对目标场景的意识,以及Rxs的无意或故意干扰水平。
联合研究中心的性能标准
在协同设计中,JRC波形被建模以同时改善两个子系统的功能,并有一个量化的折衷。在[31]中,雷达往返延迟估计率被开发并与通信信息率相结合。然而,这种雷达估计并不是来自同通信数据符号的同一类分布;因此,它只提供了雷达性能的一个近似表示。然而,某些假设的潜在无效限制了将其推广到其他目标参数的估计。
单个和多个目标场景的mm-wave设计[32]和[33]提出一个有趣的JRC性能判据,它试图并行雷达CRLB性能与一个新的、有效的沟通符号MMSE准则作为有效的函数最大可通信频谱效率,雷夫。本节中提出的MMSE通信准则类似于速率失真理论中的MSE失真。设MMSEc为频谱效率为r的通信系统的MMSE,则MMSEc与r通过式(1/N)Tr6log2MMSEc@= - r相关,其中N为码长。因此,有效沟通失真MSE (DMSE)满足(1 / N) Tr6log2DMSEeff@ =雷夫= - d $ r可以被定义为DMSEeff _ MMSEcd, d是一个常数的沟通符号传播信道容量的CPI c通信和雷达之间的性能权衡是量化的加权组合的标量(1 / N) Tr6log2DMSEeff@ Tr6log2CRLB@ (1 / Q),分别其中对数尺度用于实现通信失真与雷达CRLB值之间的比例公平性,Q为被检测目标数。分配权重给不同设计目标的帕累托最优解决方案也在[34]中得到了探索。
MI也是一种流行的波形优化准则。在雷达Rx,取决于是否通信信号反射的目标被视为有用的能量或干扰或被完全忽略,一个不同的mi基础标准的结果。虽然MI最大化提高了雷达系统的特征化能力,但它并没有最大限度地提高被发现的概率。用于目标表征和探测任务的最佳雷达信号通常是[3]、[19]这两个不同的信号。
Radar-centric波形设计
在本节中,我们首先考虑适当的雷达中心波形。从传统信号到新兴的多载波波形。
常规连续波和调制波形
一个简单的连续波(CW)雷达只能提供多普勒速度的信息。为了提取距离信息,调制连续波信号的频率/相位或发送非常短的持续时间脉冲。在实际应用中,常用的是调频连续波雷达(FMCW)和调频连续波雷达(PMCW)。典型的FMCW雷达发射一个或多个啁啾信号,其中频率随时间线性增加或减少,并在Rx处捕获目标反射的啁啾。一个千兆赫的啁啾带宽可以用来提供几厘米的范围分辨率,例如,一个4千兆赫的啁啾可以达到3.75厘米的范围分辨率。对于PMCW雷达,通常使用具有良好自相关/互相关特性的二值伪随机序列。PMCW信号在硬件上易于实现,其对焦比FMCW[7]具有更低的旁瓣。
一个通用的双稳态均匀线阵PMCWJRC系统[7]遵循图1(d)所示的拓扑结构。Tx从它的每个Nt传输天线发送M次长度为L的PMCW码。路径的多普勒频移和飞行时间假定在CPI上是固定的。Q目标撞击Nr接收天线的反射信号。设tc表示芯片时间(传输一个PMCW码序列的一个元素所需的时间,即、快速时间)。假设每条路径的多普勒偏移量和飞行时间在一个相干传输时间Mtb上是固定的,其中tb = Ltc是传输一个码块所花费的时间,即,缓慢的时间。传输波形采用这种形式

其中i ![1, Nt]和am e = jzm表示慢时间(发送一个代码序列的时间)上的差分相移键控(DPSK)符号。DPSK调制对恒相移具有较强的鲁棒性。其中,s(t)为基带基本脉冲形状,gl !{0, r}为二进相位码,ej(n-1)kdsinb为第n天线波束转向重量,k = 2r/m为波数,和b是垂直于ULA的辐射光束之间的夹角(为了简单起见,我们只考虑方位角而忽略共同的仰角)。Tx在[-r/2, r/2]的多次传输中操纵波束,每次角度为b。如图2所示,PMCW-JRC的通信和雷达波形在模拟硬件中组合。
让V () q T 1 radial-relative速度Tx和地址之间的路径,上标在公式(·)(1)在这段的开头是指Tx-target路径,和相应的多普勒频移是V c f () () D q c 1 1 q = ’ T j c = 3 # 108 m / s是光速。冲击到第qth散射体上的信号为

其中()q1x和h, () qn 1分别是每条路径的第qth点散射器的时延和传播损失。我们利用标准窄带假设将接收信号表示为传输信号的相位多普勒位移版本。设()()q q q 1 2 x = x + x为双稳态距离Rq = cxq对应的总飞行时间,其中前面公式(·)(2)中的上标表示目标- rx路径的变量依赖性。设f f () () D D D 1 2 q q q = +为双稳态多普勒频移,}q为qth散射体与垂线之间接收ULA的夹角。经过Tx/Rx波束形成和频率同步后,在天线p处接收到的信号是这些反射的叠加,其形式为(3)
(3)、e j e j2 f f () () () () c问D q 1 2 1 2 h = - r ^ + x h + qx j是一个静态的相移,h,()问p 2积累的影响的qth Tx-target - Rx点散射体以及PL和目标的RCS,和Np (t) u是复杂的圆对称高斯白噪声方差2。扩展目标被建模为一簇点。这样,结合来自独立散射体的引用集的叠加,使得(3)中的模型适用于扩展目标。忽略RCS对Tx和Rx天线的依赖后,即N h, h e (), () N p t 1 2 j q / h = N = 1 d N d d N问pn t q q t / N = 1 = = l l接收到的信号

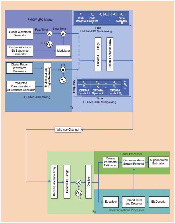
图2。一个简化的框图,显示传输和接收处理的主要步骤,为一般毫米波JRC系统。在PMCW-JRC中,在射频阶段之前,雷达和通信波形在模拟硬件中结合。另一方面,在OFDMA-JRC中,这两个子系统的信息比特是数字混合的。在传输部分描述了dma - jrc的PMCWand的单雷达和雷达通信帧的多路复用。这两个系统的接收处理非常相似。正交频分多路存取;罗:本地振荡器。
在PMCW-JRC系统中,通信符号和多普勒参数是耦合的,从而导致一个不可识别的模型。这是通过多路复用策略解决的,通过该策略接收信号中的未知参数是唯一确定的。PMCW-JRC系统采用仅雷达(Xr)帧和JRC (Xrc)帧之间的时分复用,分别传输CPI的n %和(1- n)%。n的值取决于关于目标场景的先验知识的数量。例如,当场景是静止的,比如在高速公路上沿着一条直线行驶,我们可能不需要完全的感知能力,可以适当地增加分配的通信时间。从雷达单帧Xr的Y p PMCW-JRC中得到雷达目标参数(如距离、角度和多普勒)的粗略估计,而从单帧Xrc的接收信号样本中提取通信符号。从Xrc中提取通信符号后,利用剩余信号利用低复杂度的JRC超分辨率算法[7]进一步改进雷达目标估计。
多载波波形
多载波波形雷达提供额外的DoF来处理密集光谱使用和要求的毫米波目标场景,如无人机、低可观察目标和许多移动车辆在汽车场景。根据雷达任务、目标的性质和无线电频谱的状态,可以灵活地使用不同的自由度来实现最佳性能。多载波雷达波形的一个普遍缺点是其包络时变,导致峰值平均功率比(PAPR)或峰值平均包络功率比增加,这使得在需要高传输功率时难以有效地使用放大器。然而,在毫米波雷达中,传输功率往往较小,监视距离较短。降低PAPR是通过不分配所有的子载波或使用适当的编码波形设计来实现的。因此,毫米波的PAPR问题可能不那么严重。
多载波互补相位编码(MCPC)波[35]也是一种可行的毫米波JRC候选波,其中每个子载波由特定长度的伪随机码序列调制。MCPC的设计充分利用了光谱和码域的自由度。从某种意义上说,它与正交频分复用(OFDM)有关,因为每个副载波在时域被一个编码调制后,副载波保持正交而不受载波间干扰。如果副载波没有编码,波形就是OFDM。MCPC中的载波间距必须适应由于相位码(如Barker、P3或P4多相码[18])而导致的信号在频率上的扩展。这是通过选择载波间距作为芯片持续时间的倒数来实现的。在OFDM中,载波之间的间隔较小。在[36]和[37]中设计的广义多载波雷达(GMR)波形包含了大多数广泛使用的雷达波形,如伪随机跳频、MCPC、OFDM和线性调频信号的线性步进逼近(作为特例)。Txs和Rxs的矩阵模型是为GMR开发的,允许定义波形和代码,在时间和频率域扩展,功率分配,和有源子载波使用一个紧凑的符号。通过选择合适的矩阵模型的维数和填充适当的分量,可以得到不同的波形。该方法放宽了完美的正交性要求,可以在毫米波下获得更好的目标时延和多普勒速度分辨率。
空间自由度和多波形
一些不同的解决方案使用相同的波形为两个子系统,但利用雷达的空间自由度为通信符号。例如,在[38]中,雷达阵列波束旁瓣由通信消息沿用户方向调制。在[39]中,通信符号由MIMO配置中不同的一对天线和波形表示。空间自由度对于自适应地取消特定用户也很有用。在[40]中提出了一种双功能雷达通信的联合波束形成方法,该方法包括MIMO雷达和通信系统,采用全双工传输。下行通信信号嵌入到发射雷达波形中,上行通信在雷达处于监听模式下进行。这就需要子系统之间的精确同步。该技术利用空间多样性,使上行信号的空间特征与与雷达目标回波相关的空间转向矢量正交。Rx波束变换器采用自适应和非自适应策略,以分离所需的通信信号从目标的回声,杂波,和噪声,即使他们冲击阵列从同一方向。其他解决途径包括通过优化MIMO雷达系统[41]、[42]中的旁瓣和互相关联水平,通过利用多波形[43]的协阵处理和通过IA[44]设计预编/解码器来寻找空间滤波器,以减轻带内MIMO通信干扰。
然而,对于毫米波JRC系统,全分辨率adc在基带信号导致不可接受的高功耗。这使得对每个天线元件使用射频链是不可行的,这意味着采用全数字波束形成的流行MIMO系统对于毫米波系统是不切实际的。因此,在毫米波JRC系统中使用多种波形进行空间缓解的好处还有待仔细评估。目前,[17]更常见的是一种单一的数据流模型,它支持使用频率平坦的Tx/Rx波束导引向量进行模拟波束形成。在毫米波中使用大型天线阵列表明,一种可行的联合指挥中心方法可能是简单地将阵列划分为雷达和通信功能[14]。
Communications-centric波形设计
最常用的毫米波JRC通信信号是OFDM,因为它提供了稳定的性能在多径衰落和相对简单的同步[22]。此外,双工的频分还具有额外的优点;与时分双工不同,前者上行和下行采用不同的频带,对雷达系统的干扰影响较小。一些解决方案[7],[22]也采用相关的OFDM访问(OFDMA)波形为一个JRC系统。虽然OFDM用户只在时域上分配,但OFDMA用户可以通过时间和频率来区分。因此,后者提供了时间和光谱域的自由度。虽然OFDM-JRC提供了高动态范围和高效的基于快速傅里叶变换(FFT)的Rx处理实现,但它需要额外的处理来抑制Rx处理中的高旁视和降低PAPR。此外,用于将频率选择信道转换为多频率平坦信道的OFDM循环前缀(CP)会导致均衡器简化,在雷达环境中可能会造成麻烦。CP可能会对雷达解决雷达测距歧义的能力产生不利影响。它的长度取决于信道的数量,特别是雷达信号可能经历的最大超额延迟(即。,信号的第一个和最后一个接收分量之间的时间差)。对于雷达应用,CP持续时间应等于或大于雷达平台与目标之间的最大信号传播时间。其他用于毫米波汽车JRC的通信波形包括扩频、噪声OFDM和多编码波形[7]。
正交频分多址OFDMA-JRC
考虑图1(d)中先前分析的PMCW-JRC系统的双稳态场景。OFDMA- JRC Tx(图2)从Nt发射天线发送Ns OFDM符号,Q目标的反射信号冲击Nr接收天线。设b为分离角。路径的多普勒频移和飞行时间假定在CPI上是固定的,即。, NsTsym,其中Tsym为一个OFDM符号的持续时间,an,m为在第m个OFDM符号的第n个载体上的多路通信/雷达DPSK。设Nc为子载波数,Tf为子载波间距,则忽略CP的基带联合发射波形为

PMCW-和OFDMA-JRC的比较
尽管OFDMA在整个时间和空间同时编码雷达和通信,但PMCW在整个频率和空间进行编码;因此,他们的自由度和设计空间处于不同的领域。虽然经过匹配滤波和使用类似的超分辨率算法[7]和[45]检索所有JRC参数后,两种波形的接收系统模型在数学上是相同的,但它们各自的性能模拟了各自的通信和雷达中心特性。例如,双基地PMCW- jrc的AF继承其父单机PMCW雷达波形的低旁置,如图3中OFDMAJRC的AF在带宽相同的情况下所示。另一方面,PMCW-JRC对用户数量更敏感,而OFDMA-JRC中波形的正交性使后者对信道间干扰具有较强的鲁棒性。最后,在网络化的车辆场景中,使用预先定义或存储的序列应用PMCW需要较少复杂的基础设施和处理,而不是使用OFDMA来自适应地为每个用户[7]、[22]分配频带。在
μ
mu
μ = 50%的情况下,采用JRC超分辨率恢复[7],OFDMAJRC和PMCW-JRC在耦合参数范围内的估计误差比较如图4所示。

图3。采用(a) OFDMA和(b) PMCW信号与©多普勒和(d) delay cuts[7]实现双稳态毫米波JRC的AFs。

图4。利用OFDMA-JRC对(a)信噪比(SNR)和(b)误码率(BER)使用一半(即:, (n = 50%),或具有通信符号完全恢复和不完全恢复的所有子载波(完全Nc)。使用全帧和半帧的PMCW-JRC单目标多普勒估计的RMSE与©信噪比和(d)误码。在这两种情况下,JRC超分辨率算法[7]已经被使用。
联合编码
最近,现有的mm-wave通信协议嵌入了显示出良好的雷达AFs的代码,引起了JRC的广泛关注。特别是,60-GHz IEEE 802.11ad标准无线协议已用于雷达专用帧和雷达通信帧的时分多路复用。一般来说,这些设计有时间自由度(对于单站雷达)。ieee802.11 ad单载波物理层(SCPHY)帧由短训练域(STF)、信道估计域(CEF)、报头、数据和波束形成训练域组成。STF和CEF构成骨折的前言。CEF包含两个512点序列,即, Gu512[n], Gv512[n],分别含有长度为256、{Gau256,Gbu256}和{Gav256,Gbv256}的戈莱互补对。一个戈雷对有两个序列,即。, GaN和GbN,每个长度N,项!1,这样它们的非周期自相关函数的和具有2N的峰值和0的旁路

式中)为线性卷积。该特性对信道估计和目标检测具有重要意义。
通过利用雷达的单个SCPHY帧的前导,现有的毫米波802.11ad波形同时实现厘米级的距离分辨率和十亿字节/秒的数据速率[17]。采用多帧固定长度的前导预留给雷达[17],可以提高该波形的有限速度估计性能。
虽然这增加了雷达集成持续时间,从而获得更精确的速度估计,但总的前置持续时间也延长了,导致通信数据率[33]的显著下降。基于时域稀疏技术的联合编码方案可以使通信和雷达[32]之间的权衡最小化。在这里,帧的长度是不同的,因此它们的前段(被用作雷达脉冲)被不均匀地放置。CPI中的这些非均匀脉冲被用来构造由几个脉冲组成的虚拟块,从而增加了雷达的脉冲积分时间,提高了速度估计性能。在信道稀疏的情况下,采用[11]亚奈奎斯特处理可以在频域上获得同样的性能。在[13]中,利用多普勒弹性802.11ad链接,利用毫米波的宽带宽,在距离和多普勒范围内获得非常高分辨率的图像,并具有区分各种汽车目标的能力。图5显示了基于802.11 ads的多普勒弹性短程雷达检测到的汽车每个车轮和行人身体部位的清晰、详细的运动。

图5。使用多普勒弹性802.11ad标准波形[13]、[46],从(a)一辆小汽车和(b)一名行人的动画模型中产生的雷达信号。随着目标上的雷达径向的轨迹,前面的动作(FRWs),前左(FLWs)、后(弹头),和后方左车轮(RLWs),分别的汽车以及躯干、胳膊和腿的行人都单独观察©和(d) range-time (e)和(f) Doppler-time域。
载波开发
选择有源子载波并以自适应的方式控制其功率电平或PAPR对干扰管理也很有用。为了实现高距离分辨率,雷达系统需要较宽的发射带宽。另一方面,通信系统通常根据满足用户速率和系统QoS要求的信道质量指标,从一定数量的子载波分配资源块给每个用户。通过Rxs、频谱传感、数据库或其他来源的反馈,两个系统的Txs可以获得关于不同子载波占用、瞬时或期望的SINR水平、信道增益和其他共存子系统施加的功率约束的信息。这种感知可以通过自适应地优化不同子载波之间的功率分配来加以利用。下面是优化子载波功率分配、对无线通信用户施加最小期望速率约束和对雷达施加最大功率约束PT的示例

其中,
η
eta
η是使用带虚警约束的Neyman Pearson检测策略进行似然比检验的检测阈值。两个从雷达角度分配的功率示例如图6所示。通过将接收数据和目标之间的MI最大化得到充水解决方案[图6(A)],信道响应将雷达功率分配到信号衰减最小、干扰水平较低的频谱部分。第二种方法[图6(b)]考虑信道增益和通信子系统所需的SINR值,同时最大化目标检测任务在Neyman Pearson意义上的雷达性能

图6。通过(a)充水和(b) Neyman Pearson测试[47]的JRC载波开发的功率分配解决方案。
mm-wave JRC的认知与学习
以下部分将讨论mm-wave JRC的最新启用架构和技术,系统可以感知、学习和适应信道中的变化。
认知系统
认知雷达和无线电感知频谱并交换信息以建立和了解它们的信道状态。这通常包括信道估计和对信道质量的反馈。在[48]的背景下开发了频谱制图方法,该方法生成不同地点、不同频率、不同时间的频谱访问图。基于所获得的感知,调整Txs和Rxs在各子系统中的运行参数,优化其性能[3]。Channel-coherence时间应该足够长,JRC可以应用认知行为。由于这种持续时间在毫米波环境中以纳秒为单位,因此压缩的基于感觉的解决方案有助于减少认知处理[11]和[49]所需的样本。
快速的波形
开发认知波形的算法应该具有较低的计算复杂度,以便动态地重新设计波形,特别是在单个CPI中。这对于毫米波系统尤其重要,因为快速雷达波形很容易具有数万个样本的长度。在[50]中,频谱密集环境中的波形设计不超过二次复杂度。[11]和[20]中,基于亚奈奎斯特采样的毫米波雷达自适应在不相交的子带中发射,空槽用于车载通信。
机器学习
为了实现毫米波JRC链路的低延迟、高效率的快速配置,机器学习有助于获取态势感知。这包括学习频谱状态随时间的演变(包括对雷达目标响应或其他占据频谱的波形进行分类),获取信道响应,识别未充分利用的频谱,并以一种机会的方式利用它。深度学习方法广泛应用于目标分类、自动波形识别、确定最优天线和RF链[51]等任务。共存系统的最优策略可以学习使用强化学习方法,如部分可观察马尔可夫决策过程和不安分多臂匪徒[52]。
博弈论解
雷达和通信系统之间的相互作用共享一个频谱可以从博弈论的观点[53]分析。这两种制度(即由于共享频谱的利益冲突,形成了一个敌对的、非合作的游戏。游戏也是动态的,由于光谱状态不断演变的时间。效用函数的设计是为了反映可能的策略基于各自的参与者的需求。解的结果是纳什均衡和斯坦克尔堡均衡,这两种均衡状态分别是博弈双方中没有一方或一方能做得更好的博弈状态。与小于6千兆赫的毫米波相比,毫米波的解决方案空间只有几千兆赫宽,但最大传输功率要低得多。
总结
我们概述了在mm-wave中实现JRC系统的各个方面。毫米波天线的数量和巨大的带宽给波形设计和Rx处理带来了其他波段所没有的新挑战。毫米波应用的动态和高度变化的环境要求雷达和通信系统对毫米波信道有持续的认识。虽然在这一领域仍有许多悬而未决的问题,毫米波JRC是亚毫米波或太赫兹JRC新兴前沿的先驱,太赫兹通信将与前景广阔的低太赫兹(0.1 - thz)汽车和成像雷达技术共存。
最后
以上就是陶醉小笼包最近收集整理的关于从信号处理的角度研究毫米波联合雷达通信在毫米波上共享频谱mm-wave通道在mm-wave的JRC:共存mm-wave联合研究中心:共同设计mm-wave JRC的认知与学习总结的全部内容,更多相关从信号处理的角度研究毫米波联合雷达通信在毫米波上共享频谱mm-wave通道在mm-wave的JRC:共存mm-wave联合研究中心:共同设计mm-wave内容请搜索靠谱客的其他文章。
发表评论 取消回复