学习高人思想,提升自身能力。关键字:区块链 技能图谱 知识图谱 学习路线图 知识体系图
【目录】(点击标题可单个下载):
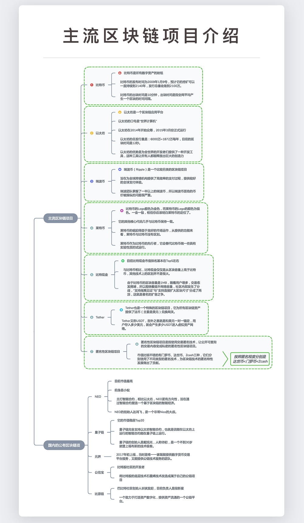
1.主流区块链项目简介
2.深入区块链技术
3.区块链的常见误区

特别说明:本资源收集于网络,版权归原作者及版权商所有,仅限个人学习研究之用,请勿做商业用途。如果你喜欢,请购买正版。如侵犯了您的权益,请与我联系告知以便删除。
最后
以上就是清脆睫毛最近收集整理的关于知识图谱:区块链知识体系学习路线图 区块链知识图谱 区块链技能图谱的全部内容,更多相关知识图谱:区块链知识体系学习路线图内容请搜索靠谱客的其他文章。
本图文内容来源于网友提供,作为学习参考使用,或来自网络收集整理,版权属于原作者所有。
发表评论 取消回复