问题名称
4G添加NR频点时子载波间隔设置错误导致EPS FB通话后无法从4G FR回指定NR小区.
现象概述
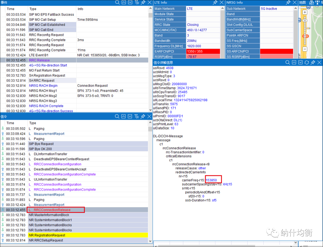
在700M NR小区下进行EPS FB业务验证测试时发现,语音通话结束后,在4G小区上终端收到的RRC connection release消息中始终携带2.6G NR频点504990,而不携带700M NR小区频点153850,导致终端无法FR回700M NR小区。

图1. EPS FB电话结束后,RRC connection release消息中携带2.6G频点
解决方案
原因分析:
1、从终端上报的能力看,终端是支持N28的。

图2. 从终端上报的能力信息中看,终端支持N28和N41
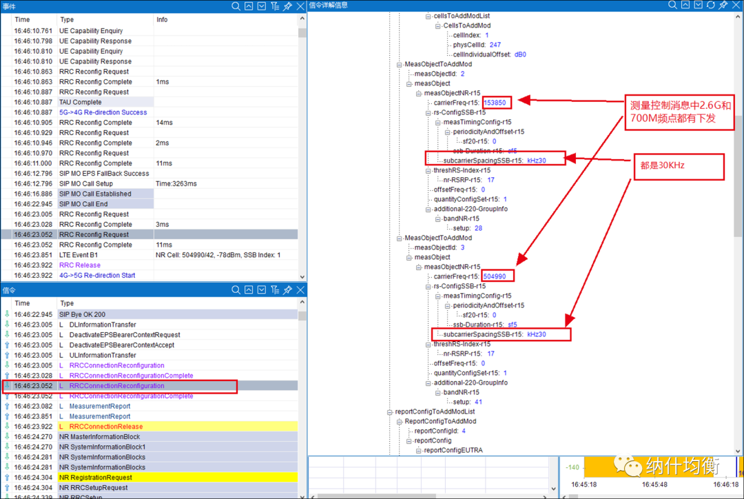
2、从基站下发的测量控制消息看,基站同时下发了N28和N41的NR频点,子载波间隔均为30KHz。

图3. 基站下发的测量控制消息
3、 查看终端上报的测量报告,终端只上报了N41的测量结果,始终没有上报N28的测量结果。

图4. 终端上报的测量报告
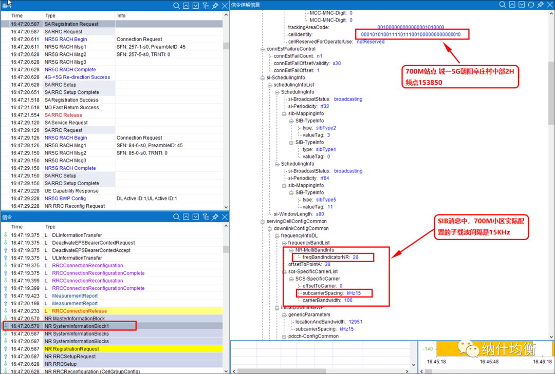
4、从SIB消息中看700M小区实际配置的子载波间隔为15KHz,与基站下发的测量控制消息中700M小区的子载波间隔不同。

图5. 终端接入700M小区时,SIB消息显示子载波间隔为15KHz
解决方案:
在4G小区上添加NR相邻频点的时候,应该设置子载波间隔。这个参数默认值是30KHz。现网2.6G和4.9G频段的NR小区都是30KHz的子载波间隔,但700M小区子载波间隔是15KHz。因此在4G小区上添加NR相邻频点时,不能不设置子载波间隔,必须要将其设置为15KHz。

效果评估
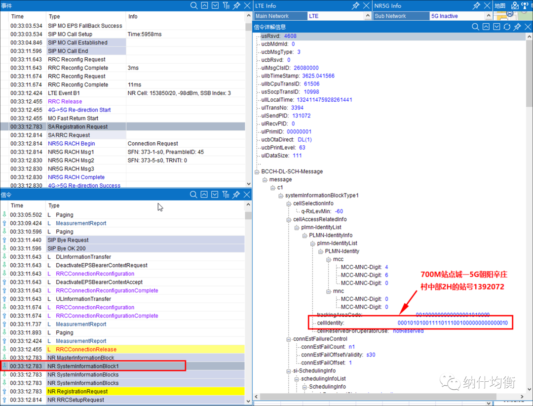
将4G小区添加NR外部频点的子载波间隔从30KHz修改为15KHz后,RRC connection release消息中携带700M频点,成功接入700M NR小区。

图6. RRC connection release消息中携带700M NR小区频点

图7. SIB1消息中携带700M小区ID

纳什均衡公众号,携手前景理论公众号,在四个维度为各位晋升加薪的小伙伴准备四套专项实战培训经验总结。如下,喜欢的可以买来看看。
1、42个中兴后台大全技能包
2、7个小时快速学习5G.
3、40个华为后台大全技能包
4、34个LTE专项大全
5、100个5G案例技能包
最后
以上就是温婉大碗最近收集整理的关于360网神下发配置错误_参数错误导致EPS FB通话无法回5G的全部内容,更多相关360网神下发配置错误_参数错误导致EPS内容请搜索靠谱客的其他文章。
发表评论 取消回复