ESP32 低功耗方案概述
- ESP32 在内置 Deep-sleep 低功耗模式、RTC 外设和 ULP 协处理器的支持下,可以满足多种应用场景下的低功耗需求。当 ESP32 进入 Deep-sleep 模式时,所有由 APB_CLK 驱动的外设、CPU 和 RAM 将掉电;RTC_CLK 继续工作;RTC 控制器、RTC 外设、ULP 协处理器、RTC 快速内存和 RTC 慢速内存可以不掉电,具体取决于 App 中的唤醒源设置。
- 资源包括:
- RTC 外设 – 包括片上温度传感器、ADC、RTC GPIO 和 touchpad;
- ULP 协处理器 – 可在 Deep-sleep 模式下,进行简单的数据采集或作为一种唤醒源。协处理器可以访问 RTC 慢速内存和 RTC 寄存器;
- RTC 快速内存 – 芯片从 Deep-sleep 模式下唤醒后不会马上执行 bootloader,而是会先执行存放在 RTC 快速内存中的 esp_wake_deep_sleep() 函数;
- RTC 慢速内存 – 存放 ULP 协处理器和 wake stub 代码访问的数据。
- Deep-sleep 模式下支持的唤醒源包括:
- 定时器
- touchpad
- Ext(0):RTC IO 中某个指定 GPIO 满足指定电平即唤醒
- Ext(1):RTC IO 中某些指定 GPIO 同时满足指定电平即唤醒
- ULP 协处理器
低功耗场景
定时数据采集与上报(例如器械状态监控器)
-
此场景使用 ESP32 定时采集传感器的数据并上传数据,可使用 Deep-sleep 定时器作为唤醒源。ESP32 采集数据并上传后,设置唤醒源为定时器并进入 Deep-sleep 模式,而后唤醒后再采集数据并上传,如此循环。
-
逻辑流程图:

-
程序流程:
- 芯片 boot 后读取传感器数据,并将数据上传;
- 调用 esp_deep_sleep_enable_timer_wakeup(sleep_time_us) 函数,设置 Deep-sleep 时间;
- 调用 esp_deep_sleep_start() 函数,进入 Deep-sleep 模式。
-
此场景需要周期性唤醒 ESP32,不能充分利用 ESP32 的低功耗性能,但优势在于可以进行复杂的传感器数据采集。
支持 GPIO 触发的异常数据采集(例如烟雾报警器)
-
此场景无需周期性采集传感器数据。当传感器采集到异常数据时,会主动向 ESP32 输出 GPIO 触发电平。此场景支持使用 RTC IO 为 ESP32 的 Deep-sleep 模式唤醒源:
- 当传感器没有采集到异常数据,ESP32 将持续睡眠;
- 当且仅当传感器采集到异常数据,并将指定 GPIO 置为指定电平时,ESP32 才会从 Deep-sleep 模式中唤醒,然后发出警报或者上传数据。
-
逻辑流程图:

-
程序流程:
- 芯片 boot 后读取传感器数据,发出警报或者上传数据;
- 调用 rtc_gpio_pulldown_en(MY_RTC_WAKEUP_IO) 函数或 rtc_gpio_pullup_en(MY_RTC_WAKEUP_IO) 函数,设置内部下拉或上拉类型;
- 调用 esp_deep_sleep_enable_ext0_wakeup(MY_RTC_WAKEUP_IO, WAKEUP_IO_LEVEL) 函数或 esp_deep_sleep_enable_ext1_wakeup(WAKEUP_PIN_MASK, WAKEUP_TYPE) 函数,设置从 Deep-sleep 模式下唤醒的 RTC GPIO 电压条件;1
- 调用 esp_deep_sleep_start() 函数进入 Deep-sleep 模式。
-
此场景充分利用了 ESP32 的低功耗,但是对传感器要求较高,需要具有 GPIO 触发功能。
数据采集或异常检测(不支持 GPIO 触发、不需要频繁上传数据)
-
此场景下的传感器不具有 GPIO 触发功能,需要 CPU 和片上外设进行轮询式数据采集或者异常检测。在此场景下,ESP32 的 ULP 协处理器可以进行简单的数据采集,并在指定条件下唤醒 ESP32 进行进一步的处理。此过程中采集的数据可存放在 RTC 慢速内存中,供 ESP32 唤醒时读取。
-
逻辑流程图:

-
用户可根据 ULP 指令集,自行编写需要 ULP 协处理器在 Deep-sleep 模式下执行的汇编代码,完整流程如下:
- 芯片 boot 后,从 RTC_SLOW_MEMORY 读取芯片在 Deep-sleep 模式期间,ULP 协处理器采集的数据,并上传数据;
- 调用 ulp_process_macros_and_load() 函数,将汇编程序代码拷贝至 RTC_SLOW_MEMORY;
- 调用 ulp_run(ADDRESS) 函数启动 ULP 协处理器,执行 RTC_SLOW_MEMORY 中的代码;
- 调用 esp_deep_sleep_start() 函数,进入 Deep-sleep 模式。
-
为了使用户更方便地使用 ULP 协处理器进行数据采集与存储,我们专门在 IoT Solution 中增加了 ulp_monitor 模块,用户可直接调用 C 函数运行协处理器。ulp_monitor 模块的使用流程如下:2
- 芯片 boot 后,从 RTC_SLOW_MEMORY 读取 ULP 协处理器在芯片 Deep-sleep 模式期间采集的数据,并上传数据;
- 调用 ulp_monitor_init(ULP_PROGRAM_ADDR, ULP_DATA_ADDR) 函数,设置 ULP 协处理器的程序运行地址与数据保存地址;
- 调用 ulp_add_adc_monitor 函数或 ulp_add_temprature_monitor 函数,添加 ULP 协处理器采集的数据类型和唤醒条件(可同时添加);
- 调用 ulp_monitor_start 函数设置测量频率,并启动 ULP 协处理器;
- 调用 esp_deep_sleep_start() 函数,进入 Deep-sleep 模式。目前,ULP 协处理只支持片上温度传感器和 ADC 数据的采集。
-
此场景的优势在于可以在低功耗情况下频繁地采集数据,从而降低对传感器的要求。
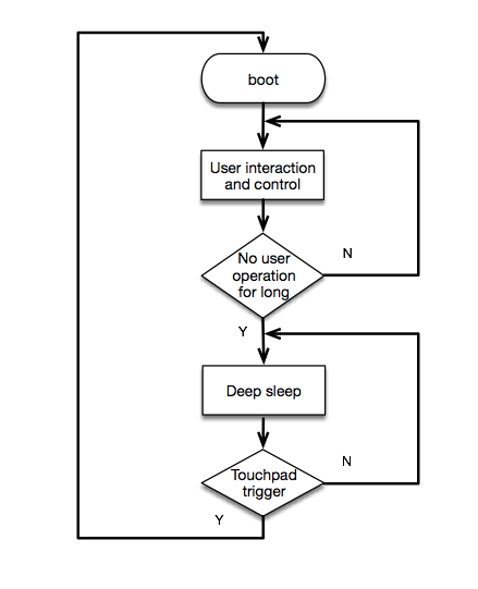
使用 Touchpad 触摸/GPIO 按键唤醒的用户交互场景(如控制面板)
-
此场景多用于一些用户交互设备,如控制面板等。当用户长时间没有操作面板(例如 Touchpad 触摸/GPIO 按键)时,ESP32 将进入 Deep-sleep 模式,并设置为 Touchpad 触摸/GPIO 按键唤醒。在 Deep-sleep 模式下,当设置唤醒源为 touchpad 唤醒时,芯片的平均电流大约为 50 uA。
-
逻辑流程图:

-
程序流程:
- 芯片 boot 后运行用户交互与控制程序;
- 设置作为唤醒源的 touchpad;3
- 调用 esp_deep_sleep_enable_touchpad_wakeup() 函数使能 touchpad 唤醒 ,然后调用 esp_deep_sleep_start() 函数进入 Deep-sleep 模式。
Deep-sleep 支持不同唤醒源时的功耗情况
-
正常工作下,ESP32 作为 Station 时,平均电流约为 115 mA:

-
支持定时器唤醒时,Deep-sleep 模式下的平均电流约为 6 uA:

-
支持 RTC IO 唤醒时,Deep-sleep 模式下的平均电流约为 6 uA;4

-
Deep-sleep 期间,协处理器周期性运行数据采集程序(本例中的采集频率为每秒 10 次,所以图中的尖峰是协处理器工作时的瞬时电流):

-
支持 touchpad 唤醒时,Deep-sleep 期间的平均电流约为 36 uA 左右:

关于 deep_sleep 唤醒方式的配置, 可以参考 IOT-Solution 中 Test Case 或 电流测试板使用简介
关于 deep_sleep 电流测试可以参考 RTC IO 和 TouchPad 覆盖测试结果
由于在 Deep-sleep 模式下调用 esp_deep_sleep_enable_ext0_wakeup() 函数需要打开 RTC 外设,这会额外产生 100 mA 左右的电流消耗,而调用 esp_deep_sleep_enable_ext1_wakeup() 函数则不需要打开 RTC 外设,所以建议全部使用 esp_deep_sleep_enable_ext1_wakeup()。 ↩︎
具体可查看 ulp_monitor 模块的 readme.md 和 ulp_monitor_test.c 文件。 ↩︎
包括初始化与设置阈值,具体可查看 IoT Solution 中的 Touchpad 方案。 ↩︎
这里采用了 esp_deep_sleep_enable_ext1_wakeup() 函数。 ↩︎
最后
以上就是迷人煎饼最近收集整理的关于ESP32 低功耗方案设计ESP32 低功耗方案概述低功耗场景Deep-sleep 支持不同唤醒源时的功耗情况的全部内容,更多相关ESP32内容请搜索靠谱客的其他文章。
发表评论 取消回复