一、基本原理
在开始做之前,大家可能对这个很感兴趣,但是又比较茫然。是不是很复杂?很难学啊?
其实恰恰相反,很简单。为了打消大家的顾虑,先简单介绍了微信公众平台的基本原理。
微信服务器就相当于一个转发服务器,终端(手机、Pad等)发起请求至微信服务器,微信服务器,然后将请求转发给自定义服务(这就里就是我们的具体实现)。
服务处理完毕,然后挥发给微信服务器,微信服务器再将具体响应回复到终端。
通信协议为:HTTP
数据格式为:XML
具体的流程如下图所示:

其实,我们需要做的事情,就是对HTTP请求,做出响应。
具体的请求内容,我们按照特定的XML格式去解析,处理完毕后,也要按照特定的XML格式返回。
我们只需要一个简单的实现HttpHandler即可。
当然,微信平台还能实现更加复杂的业务,比如微信可以作为内嵌的浏览器,我们可以通过微信的链接,打开htm界面,然后实现自己的逻辑。
二、消息接口(官方文档)
申请消息接口
点击申请,填写网址url和token,其中token可由开发者可以任意填写,用作生成签名。
网址接入
公众平台用户提交信息后,微信服务器将发送GET请求到填写的URL上,并且带上四个参数:
| 参数 | 描述 |
|---|---|
| signature | 微信加密签名 |
| timestamp | 时间戳 |
| nonce | 随机数 |
| echostr | 随机字符串 |
开发者通过检验signature对请求进行校验(下面有校验方式)。若确认此次GET请求来自微信服务器,请原样返回echostr参数内容,则接入生效,否则接入失败。
signature结合了开发者填写的token参数和请求中的timestamp参数、nonce参数。
加密/校验流程:
1. 将token、timestamp、nonce三个参数进行字典序排序
2. 将三个参数字符串拼接成一个字符串进行sha1加密
3. 开发者获得加密后的字符串可与signature对比,标识该请求来源于微信
登录后复制
消息推送
当普通微信用户向公众账号发消息时,微信服务器将POST该消息到填写的URL上。结构如下:
文本消息
<xml>
<ToUserName><![CDATA[toUser]]></ToUserName>
<FromUserName><![CDATA[fromUser]]></FromUserName>
<CreateTime>1348831860</CreateTime>
<MsgType><![CDATA[text]]></MsgType>
<Content><![CDATA[this is a test]]></Content>
<MsgId>1234567890123456</MsgId>
</xml>
登录后复制| 参数 | 描述 |
|---|---|
| ToUserName | 开发者微信号 |
| FromUserName | 发送方帐号(一个OpenID) |
| CreateTime | 消息创建时间 (整型) |
| MsgType | text |
| Content | 文本消息内容 |
| MsgId | 消息id,64位整型 |
图片消息
<xml>
<ToUserName><![CDATA[toUser]]></ToUserName>
<FromUserName><![CDATA[fromUser]]></FromUserName>
<CreateTime>1348831860</CreateTime>
<MsgType><![CDATA[image]]></MsgType>
<PicUrl><![CDATA[this is a url]]></PicUrl>
<MsgId>1234567890123456</MsgId>
</xml>
登录后复制| 参数 | 描述 |
|---|---|
| ToUserName | 开发者微信号 |
| FromUserName | 发送方帐号(一个OpenID) |
| CreateTime | 消息创建时间 (整型) |
| MsgType | image |
| PicUrl | 图片链接 |
| MsgId | 消息id,64位整型 |
地理位置消息
<xml>
<ToUserName><![CDATA[toUser]]></ToUserName>
<FromUserName><![CDATA[fromUser]]></FromUserName>
<CreateTime>1351776360</CreateTime>
<MsgType><![CDATA[location]]></MsgType>
<Location_X>23.134521</Location_X>
<Location_Y>113.358803</Location_Y>
<Scale>20</Scale>
<Label><![CDATA[位置信息]]></Label>
<MsgId>1234567890123456</MsgId>
</xml>
登录后复制| 参数 | 描述 |
|---|---|
| ToUserName | 开发者微信号 |
| FromUserName | 发送方帐号(一个OpenID) |
| CreateTime | 消息创建时间 (整型) |
| MsgType | location |
| Location_X | 地理位置纬度 |
| Location_Y | 地理位置经度 |
| Scale | 地图缩放大小 |
| Label | 地理位置信息 |
| MsgId | 消息id,64位整型 |
链接消息
<xml>
<ToUserName><![CDATA[toUser]]></ToUserName>
<FromUserName><![CDATA[fromUser]]></FromUserName>
<CreateTime>1351776360</CreateTime>
<MsgType><![CDATA[link]]></MsgType>
<Title><![CDATA[公众平台官网链接]]></Title>
<Description><![CDATA[公众平台官网链接]]></Description>
<Url><![CDATA[url]]></Url>
<MsgId>1234567890123456</MsgId>
</xml>
登录后复制| 参数 | 描述 |
|---|---|
| ToUserName | 接收方微信号 |
| FromUserName | 发送方微信号,若为普通用户,则是一个OpenID |
| CreateTime | 消息创建时间 |
| MsgType | 消息类型,link |
| Title | 消息标题 |
| Description | 消息描述 |
| Url | 消息链接 |
| MsgId | 消息id,64位整型 |
事件推送
事件推送只支持微信4.5版本,目前开启自定义菜单接口事件推送、关注与取消关注事件推送。其余功能即将开放,敬请期待。
<xml><ToUserName><![CDATA[toUser]]></ToUserName>
<FromUserName><![CDATA[FromUser]]></FromUserName>
<CreateTime>123456789</CreateTime>
<MsgType><![CDATA[event]]></MsgType>
<Event><![CDATA[EVENT]]></Event>
<EventKey><![CDATA[EVENTKEY]]></EventKey>
</xml>
登录后复制| 参数 | 描述 |
|---|---|
| ToUserName | 接收方微信号 |
| FromUserName | 发送方微信号,若为普通用户,则是一个OpenID |
| CreateTime | 消息创建时间 |
| MsgType | 消息类型,event |
| Event | 事件类型,subscribe(订阅)、unsubscribe(取消订阅)、CLICK(自定义菜单点击事件) |
| EventKey | 事件KEY值,与自定义菜单接口中KEY值对应 |
消息回复
对于每一个POST请求,开发者在响应包中返回特定xml结构,对该消息进行响应(现支持回复文本、图文、语音、视频、音乐)。
微信服务器在五秒内收不到响应会断掉连接。
回复xml结构如下:
回复文本消息
<xml>
<ToUserName><![CDATA[toUser]]></ToUserName>
<FromUserName><![CDATA[fromUser]]></FromUserName>
<CreateTime>12345678</CreateTime>
<MsgType><![CDATA[text]]></MsgType>
<Content><![CDATA[content]]></Content>
</xml>
登录后复制| 参数 | 描述 |
|---|---|
| ToUserName | 接收方帐号(收到的OpenID) |
| FromUserName | 开发者微信号 |
| CreateTime | 消息创建时间 |
| MsgType | text |
| Content | 回复的消息内容,长度不超过2048字节 |
回复音乐消息
<xml>
<ToUserName><![CDATA[toUser]]></ToUserName>
<FromUserName><![CDATA[fromUser]]></FromUserName>
<CreateTime>12345678</CreateTime>
<MsgType><![CDATA[music]]></MsgType>
<Music>
<Title><![CDATA[TITLE]]></Title>
<Description><![CDATA[DESCRIPTION]]></Description>
<MusicUrl><![CDATA[MUSIC_Url]]></MusicUrl>
<HQMusicUrl><![CDATA[HQ_MUSIC_Url]]></HQMusicUrl>
</Music>
</xml>
登录后复制| 参数 | 描述 |
|---|---|
| ToUserName | 接收方帐号(收到的OpenID) |
| FromUserName | 开发者微信号 |
| CreateTime | 消息创建时间 |
| MsgType | music |
| MusicUrl | 音乐链接 |
| HQMusicUrl | 高质量音乐链接,WIFI环境优先使用该链接播放音乐 |
回复图文消息
<xml>
<ToUserName><![CDATA[toUser]]></ToUserName>
<FromUserName><![CDATA[fromUser]]></FromUserName>
<CreateTime>12345678</CreateTime>
<MsgType><![CDATA[news]]></MsgType>
<ArticleCount>2</ArticleCount>
<Articles>
<item>
<Title><![CDATA[title1]]></Title>
<Description><![CDATA[description1]]></Description>
<PicUrl><![CDATA[picurl]]></PicUrl>
<Url><![CDATA[url]]></Url>
</item>
<item>
<Title><![CDATA[title]]></Title>
<Description><![CDATA[description]]></Description>
<PicUrl><![CDATA[picurl]]></PicUrl>
<Url><![CDATA[url]]></Url>
</item>
</Articles>
</xml>
登录后复制| 参数 | 描述 |
|---|---|
| ToUserName | 接收方帐号(收到的OpenID) |
| FromUserName | 开发者微信号 |
| CreateTime | 消息创建时间 |
| MsgType | news |
| ArticleCount | 图文消息个数,限制为10条以内 |
| Articles | 多条图文消息信息,默认第一个item为大图 |
| Title | 图文消息标题 |
| Description | 图文消息描述 |
| PicUrl | 图片链接,支持JPG、PNG格式,较好的效果为大图640*320,小图80*80。 |
| Url | 点击图文消息跳转链接 |
官方接口文档:
http://mp.weixin.qq.com/wiki/index.php?title=%E6%B6%88%E6%81%AF%E6%8E%A5%E5%8F%A3%E6%8C%87%E5%8D%97
注意事项
1.用户OpenID对一个公众号是固定唯一的串
2.请使用80端口
尽请关注:后续我们将全面讲解具体的开发过程。
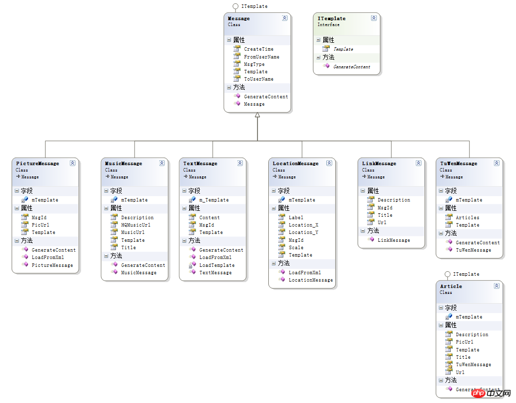
三、消息类图


最后
以上就是现实灰狼最近收集整理的关于微信公众平台开发基本原理及消息接的全部内容,更多相关微信公众平台开发基本原理及消息接内容请搜索靠谱客的其他文章。
发表评论 取消回复