本篇文章是Nodejs的进阶学习,带大家详细了解一下Nodejs中的异步I/O和事件循环,希望对大家有所帮助!

本文讲详细讲解 nodejs 中两个比较难以理解的部分异步I/O和事件循环,对 nodejs 核心知识点,做梳理和补充。【推荐学习:《nodejs 教程》】
送人玫瑰,手有余香,希望阅读后感觉不错的同学,可以给点个赞,鼓励我继续创作前端硬文。
老规矩我们带上疑问开始今天的分析:
- 1 说说 nodejs 的异步I/O ?
- 2 说说 nodejs 的事件循环机制 ?
- 3 介绍一下 nodejs 中事件循环的各个阶段 ?
- 4 nodejs 中 promise 和 nextTick 的区别?
- 5 nodejs 中 setImmediate 和 setTimeout 区别 ?
- 6 setTimeout 是精确的吗,什么情况影响 setTimeout 的执行?
- 7 nodejs 中事件循环和浏览器有什么不同 ?
异步I/O
概念
处理器访问任何寄存器和 Cache 等封装以外的数据资源都可以当成 I/O 操作,包括内存,磁盘,显卡等外部设备。在 Nodejs 中像开发者调用 fs 读取本地文件或网络请求等操作都属于I/O操作。(最普遍抽象 I/O 是文件操作和 TCP/UDP 网络操作)
Nodejs 为单线程的,在单线程模式下,任务都是顺序执行的,但是前面的任务如果用时过长,那么势必会影响到后续任务的进行,通常 I/O 与 cpu 之间的计算是可以并行进行的,但是同步的模式下,I/O的进行会导致后续任务的等待,这样阻塞了任务的执行,也造成了资源不能很好的利用。
为了解决如上的问题,Nodejs 选择了异步I/O的模式,让单线程不再阻塞,更合理的使用资源。
如何合理的看待Nodejs中异步I/O
前端开发者可能更清晰浏览器环境下的 JS 的异步任务,比如发起一次 ajax 请求,正如 ajax 是浏览器提供给 js 执行环境下可以调用的 api 一样 ,在 Nodejs 中提供了 http 模块可以让 js 做相同的事。比如监听|发送 http 请求,除了 http 之外,nodejs 还有操作本地文件的 fs 文件系统等。
如上 fs http 这些任务在 nodejs 中叫做 I/O 任务。理解了 I/O 任务之后,来分析一下在 Nodejs 中,I/O 任务的两种形态——阻塞和非阻塞。
nodejs中同步和异步IO模式
nodejs 对于大部分的 I/O 操作都提供了阻塞和非阻塞两种用法。阻塞指的是执行 I/O 操作的时候必须等待结果,才往下执行 js 代码。如下一下阻塞代码
同步I/O模式
/* TODO: 阻塞 */
const fs = require('fs');
const data = fs.readFileSync('./file.js');
console.log(data)登录后复制- 代码阻塞 :读取同级目录下的
file.js文件,结果data为buffer结构,这样当读取过程中,会阻塞代码的执行,所以console.log(data)将被阻塞,只有当结果返回的时候,才能正常打印data。 - 异常处理 :如上操作有一个致命点就是,如果出现了异常,(比如在同级目录下没有 file.js 文件),就会让整个程序报错,接下来的代码讲不会执行。通常需要 try catch来捕获错误边界。代码如下:
/* TODO: 阻塞 - 捕获异常 */
try{
const fs = require('fs');
const data = fs.readFileSync('./file1.js');
console.log(data)
}catch(e){
console.log('发生错误:',e)
}
console.log('正常执行')登录后复制- 如上即便发生了错误,也不会影响到后续代码的执行以及应用程序发生错误导致的退出。
同步 I/O 模式造成代码执行等待 I/O 结果,浪费等待时间,CPU 的处理能力得不到充分利用,I/O 失败还会让整整个线程退出。阻塞 I / O 在整个调用栈上示意图如下:

异步I/O模式
这就是刚刚介绍的异步I/O。首先看一下异步模式下的 I/O 操作:
/* TODO: 非阻塞 - 异步 I/O */
const fs = require('fs')
fs.readFile('./file.js',(err,data)=>{
console.log(err,data) // null <Buffer 63 6f 6e 73 6f 6c 65 2e 6c 6f 67 28 27 68 65 6c 6c 6f 2c 77 6f 72 6c 64 27 29>
})
console.log(111) // 111 先被打印~
fs.readFile('./file1.js',(err,data)=>{
console.log(err,data) // 保存 [ no such file or directory, open './file1.js'] ,找不到文件。
})登录后复制- 回调 callback 被异步执行,返回的第一个参数是错误信息,如果没有错误,那么返回
null,第二个参数为fs.readFile执行得到的真正内容。 - 这种异步的形式可以会优雅的捕获到执行 I/O 中出现的错误,比如说如上当读取
file1.js文件时候,出现了找不到对应文件的异常行为,会直接通过第一个参数形式传递到 callback 中。
比如如上的 callback ,作为一个异步回调函数,就像 setTimeout(fn) 的 fn 一样,不会阻塞代码执行。会在得到结果后触发,对于 Nodejs 异步执行 I/O 回调的细节,接下来会慢慢剖析。
对于异步 I/O 的处理, Nodejs 内部使用了线程池来处理异步 I/O 任务,线程池中会有多个 I/O 线程来同时处理异步的 I/O 操作,比如如上的的例子中,在整个 I/O 模型中会这样。

接下来将一起探索一下异步 I/O 执行过程。
事件循环
和浏览器一样,Nodejs 也有自身的执行模型——事件循环( eventLoop ),事件循环的执行模型受到宿主环境的影响,它不属于 javascript 执行引擎( 例如 v8 )的一部分,这就导致了不同宿主环境下事件循环模式和机制可能不同,直观的体现就是 Nodejs 和浏览器环境下对微任务( microtask )和宏任务( macrotask )处理存在差异。对于 Nodejs 的事件循环及其每一个阶段,接下来会详细探讨。
Nodejs 的事件循环有多个阶段,其中有一个专门处理 I/O 回调的阶段,每一个执行阶段我们可以称之为 Tick , 每一个 Tick 都会查询是否还有事件以及关联的回调函数 ,如上异步 I/O 的回调函数,会在 I/O 处理阶段检查当前 I/O 是否完成,如果完成,那么执行对应的 I/O 回调函数,那么这个检查 I/O 是否完成的观察者我们称之为 I/O 观察者。
观察者
如上提到了 I/O 观察者的概念,也讲了 Nodejs 中会有多个阶段,事实上每一个阶段都有一个或者多个对应的观察者,它们的工作很明确就是在每一次对应的 Tick 过程中,对应的观察者查找有没有对应的事件执行,如果有,那么取出来执行。
浏览器的事件来源于用户的交互和一些网络请求比如 ajax 等, Nodejs 中,事件来源于网络请求 http ,文件 I/O 等,这些事件都有对应的观察者,我这里枚举出一些重要的观察者。
- 文件 I/O 操作 —— I/O 观察者;
- 网络 I/O 操作 —— 网络 I/O 观察者;
- process.nextTick —— idle 观察者
- setImmediate —— check 观察者
- setTimeout/setInterval —— 延时器观察者
- ...
在 Nodejs 中,对应观察者接收对应类型的事件,事件循环过程中,会向这些观察者询问有没有该执行的任务,如果有,那么观察者会取出任务,交给事件循环去执行。
请求对象与线程池
从 JavaScript 调用到计算机系统执行完 I/O 回调,请求对象充当着很重要的作用,我们还是以一次异步 I/O 操作为例
请求对象: 比如之前调用 fs.readFile ,本质上调用 libuv 上的方法创建一个请求对象。这个请求对象上保留着此次 I/O 请求的信息,包括此次 I/O 的主体和回调函数等。然后异步调用的第一阶段就完成了,JavaScript 会继续往下执行执行栈上的代码逻辑,当前的 I/O 操作将以请求对象的形式放入到线程池中,等待执行。达到了异步 I/O 的目的。
线程池: Nodejs 的线程池在 Windows 下有内核( IOCP )提供,在 Unix 系统中由 libuv 自行实现, 线程池用来执行部分的 I/O (系统文件的操作),线程池大小默认为 4 ,多个文件系统操作的请求可能阻塞到一个线程中。那么线程池里面的 I/O 操作是怎么执行的呢? 上一步说到,一次异步 I/O 会把请求对象放在线程池中,首先会判断当前线程池是否有可用的线程,如果线程可用,那么会执行请求对象的 I/O 操作,并把执行后的结果返回给请求对象。在事件循环中的 I/O 处理阶段,I/O 观察者会获取到已经完成的 I/O 对象,然后取出回调函数和结果调用执行。I/O 回调函数就这样执行,而且在回调函数的参数重获取到结果。
异步 I/O 操作机制
上述讲了整个异步 I/O 的执行流程,从一个异步 I/O 的触发,到 I/O 回调到执行。事件循环 ,观察者 ,请求对象 ,线程池 构成了整个异步 I/O 执行模型。
用一幅图表示四者的关系:

总结上述过程:
第一阶段:每一次异步 I/O 的调用,首先在 nodejs 底层设置请求参数和回调函 callback,形成请求对象。
第二阶段:形成的请求对象,会被放入线程池,如果线程池有空闲的 I/O 线程,会执行此次 I/O 任务,得到结果。
第三阶段:事件循环中 I/O 观察者,会从请求对象中找到已经得到结果的 I/O 请求对象,取出结果和回调函数,将回调函数放入事件循环中,执行回调,完成整个异步 I/O 任务。
对于如何感知异步 I/O 任务执行完毕的?以及如何获取完成的任务的呢? libuv 作为中间层, 在不同平台上,采用手段不同,在 unix 下通过 epoll 轮询,在 Windows 下通过内核( IOCP )来实现 ,FreeBSD 下通过 kqueue 实现。
事件循环
上述中已经提及了事件循环不是 JavaScript 引擎的一部分 ,事件循环机制由宿主环境实现,所以不同宿主环境下事件循环不同 ,不同宿主环境指的是浏览器环境还是 nodejs 环境 ,但在不同操作系统中,nodejs 的宿主环境也是不同的,接下来用一幅图描述一下 Nodejs 中的事件循环和 javascript 引擎之间的关系。
以 libuv 下 nodejs 的事件循环为参考,关系如下:

以浏览器下 javaScript 的事件循环为参考,关系如下:

事件循环本质上就像一个 while 循环,如下所示,我来用一段代码模拟事件循环的执行流程。
const queue = [ ... ] // queue 里面放着待处理事件
while(true){
//开始循环
//执行 queue 中的任务
//....
if(queue.length ===0){
return // 退出进程
}
}登录后复制- Nodejs 启动后,就像创建一个 while 循环一样,
queue里面放着待处理的事件,每一次循环过程中,如果还有事件,那么取出事件,执行事件,如果存在事件关联的回调函数,那么执行回调函数,然后开始下一次循环。 - 如果循环体中没有事件,那么将退出进程。
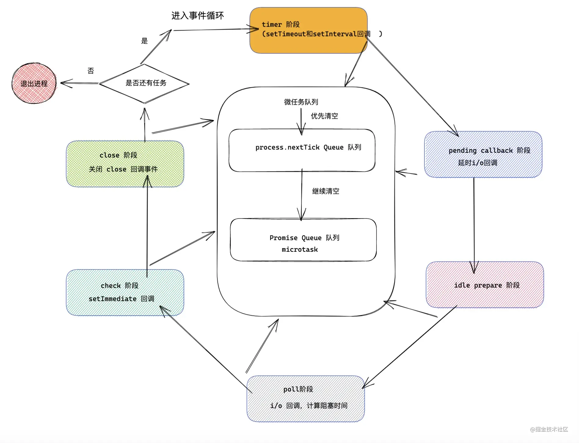
我总结了流程图如下所示:

那么如何事件循环是如何处理这些任务的呢?我们列出 Nodejs 中一些常用的事件任务:
setTimeout或setInterval延时器计时器。- 异步 I/O 任务:文件任务 ,网络请求等。
setImmediate任务。process.nextTick任务。Promise微任务。
接下来会一一讲到 ,这些任务的原理以及 nodejs 是如何处理这些任务的。
1 事件循环阶段
对于不同的事件任务,会在不同的事件循环阶段执行。根据 nodejs 官方文档,在通常情况下,nodejs 中的事件循环根据不同的操作系统可能存在特殊的阶段,但总体是可以分为以下 6 个阶段 (代码块的六个阶段) :
/*
┌───────────────────────────┐
┌─>│ timers │ -> 定时器,延时器的执行
│ └─────────────┬─────────────┘
│ ┌─────────────┴─────────────┐
│ │ pending callbacks │ -> i/o
│ └─────────────┬─────────────┘
│ ┌─────────────┴─────────────┐
│ │ idle, prepare │
│ └─────────────┬─────────────┘ ┌───────────────┐
│ ┌─────────────┴─────────────┐ │ incoming: │
│ │ poll │<─────┤ connections, │
│ └─────────────┬─────────────┘ │ data, etc. │
│ ┌─────────────┴─────────────┐ └───────────────┘
│ │ check │
│ └─────────────┬─────────────┘
│ ┌─────────────┴─────────────┐
└──┤ close callbacks │
└───────────────────────────┘
*/
登录后复制第一阶段:
timer,timer 阶段主要做的事是,执行setTimeout或setInterval注册的回调函数。第二阶段:pending callback ,大部分 I/O 回调任务都是在 poll 阶段执行的,但是也会存在一些上一次事件循环遗留的被延时的 I/O 回调函数,那么此阶段就是为了调用之前事件循环延迟执行的 I/O 回调函数。
第三阶段:idle prepare 阶段,仅用于 nodejs 内部模块的使用。
第四阶段:poll 轮询阶段,这个阶段主要做两件事,一这个阶段会执行异步 I/O 的回调函数; 二 计算当前轮询阶段阻塞后续阶段的时间。
第五阶段:check阶段,当 poll 阶段回调函数队列为空的时候,开始进入 check 阶段,主要执行
setImmediate回调函数。第六阶段:close阶段,执行注册
close事件的回调函数。
对于每一个阶段的执行特点和对应的事件任务,我接下来会详细剖析。我们看一下六个阶段在底层源码中是怎么样体现的。
我们看一下 libuv 下 nodejs 的事件循环的源代码(在 unix 和 win 有点差别,不过不影响流程,这里以 unix 为例子。):
int uv_run(uv_loop_t* loop, uv_run_mode mode) {
// 省去之前的流程。
while (r != 0 && loop->stop_flag == 0) {
/* 更新事件循环的时间 */
uv__update_time(loop);
/*第一阶段: timer 阶段执行 */
uv__run_timers(loop);
/*第二阶段: pending 阶段 */
ran_pending = uv__run_pending(loop);
/*第三阶段: idle prepare 阶段 */
uv__run_idle(loop);
uv__run_prepare(loop);
timeout = 0;
if ((mode == UV_RUN_ONCE && !ran_pending) || mode == UV_RUN_DEFAULT)
/* 计算 timeout 时间 */
timeout = uv_backend_timeout(loop);
/* 第四阶段:poll 阶段 */
uv__io_poll(loop, timeout);
/* 第五阶段:check 阶段 */
uv__run_check(loop);
/* 第六阶段: close 阶段 */
uv__run_closing_handles(loop);
/* 判断当前线程还有任务 */
r = uv__loop_alive(loop);
/* 省去之后的流程 */
}
return r;
}登录后复制- 我们看到六个阶段是按序执行的,只有完成上一阶段的任务,才能进行下一阶段
- 当
uv__loop_alive判断当前事件循环没有任务,那么退出线程。
2 任务队列
在整个事件循环过程中,有四个队列(实际的数据结构不是队列)是在 libuv 的事件循环中进行的,还有两个队列是在 nodejs 中执行的分别是 promise 队列 和 nextTick 队列。
libuv 处理任务队列
事件循环的每一个阶段,都会执行对应任务队列里面的内容。
timer 队列( PriorityQueue ):本质上的数据结构是二叉最小堆,二叉最小堆的根节点获取最近的时间线上的 timer 对应的回调函数。
I/O 事件队列:存放 I/O 任务。
Immediate 队列( ImmediateList ):多个 Immediate ,node 层用链表数据结构储存。
关闭回调事件队列:放置待 close 的回调函数。
非 libuv 中间队列
- nextTick 队列 : 存放 nextTick 的回调函数。这个是在 nodejs 中特有的。
- Microtasks 微队列 Promise : 存放 promise 的回调函数。
中间队列的执行特点:
首先要明白两个中间队列并非在 libuv 中被执行,它们都是在 nodejs 层执行的,在 libuv 层处理每一个阶段的任务之后,会和 node 层进行通讯,那么会优先处理两个队列中的任务。
nextTick 任务的优先级要大于 Microtasks 任务中的 Promise 回调。也就是说 node 会首先清空 nextTick 中的任务,然后才是 Promise 中的任务。为了验证这个结论,例举一个打印结果的题目如下:
/* TODO: 打印顺序 */
setTimeout(()=>{
console.log('setTimeout 执行')
},0)
const p = new Promise((resolve)=>{
console.log('Promise执行')
resolve()
})
p.then(()=>{
console.log('Promise 回调执行')
})
process.nextTick(()=>{
console.log('nextTick 执行')
})
console.log('代码执行完毕')登录后复制如上代码块中的 nodejs 中的执行顺序是什么?
效果:

打印结果:Promise执行 -> 代码执行完毕 -> nextTick 执行 -> Promise 回调执行 -> setTimeout 执行
解释:很好理解为什么这么打印,在主代码事件循环中, Promise执行 和 代码执行完毕 最先被打印,nextTick 被放入 nextTick 队列中,Promise 回调放入 Microtasks 队列中,setTimeout 被放入 timer 堆中。接下来主循环完成,开始清空两个队列中的内容,首先清空 nextTick 队列,nextTick 执行 被打印,接下来清空 Microtasks 队列,Promise 回调执行 被打印,最后再判断事件循环 loop 中还有 timer 任务,那么开启新的事件循环 ,首先执行,timer 任务,setTimeout 执行被打印。 整个流程完毕。
- 无论是 nextTick 的任务,还是 promise 中的任务, 两个任务中的代码会阻塞事件循环的有序进行,导致 I/O 饿死的情况发生,所以需要谨慎处理两个任务中的逻辑。比如如下:
/* TODO: 阻塞 I/O 情况 */
process.nextTick(()=>{
const now = +new Date()
/* 阻塞代码三秒钟 */
while( +new Date() < now + 3000 ){}
})
fs.readFile('./file.js',()=>{
console.log('I/O: file ')
})
setTimeout(() => {
console.log('setTimeout: ')
}, 0);登录后复制效果:

- 三秒钟, 事件循环中的 timer 任务和 I/O 任务,才被有序执行。也就是说
nextTick中的代码,阻塞了事件循环的有序进行。
3 事件循环流程图
接下来用流程图,表示事件循环的六大阶段的执行顺序,以及两个优先队列的执行逻辑。

4 timer 阶段 -> 计时器 timer / 延时器 interval
延时器计时器观察者(Expired timers and intervals):延时器计时器观察者用来检查通过 setTimeout 或 setInterval创建的异步任务,内部原理和异步 I/O 相似,不过定期器/延时器内部实现没有用线程池。通过setTimeout 或 setInterval定时器对象会被插入到延时器计时器观察者内部的二叉最小堆中,每次事件循环过程中,会从二叉最小堆顶部取出计时器对象,判断 timer/interval 是否过期,如果有,然后调用它,出队。再检查当前队列的第一个,直到没有过期的,移到下一个阶段。
libuv 层如何处理 timer
首先一起看一下 libuv 层是如何处理的 timer
void uv__run_timers(uv_loop_t* loop) {
struct heap_node* heap_node;
uv_timer_t* handle;
for (;;) {
/* 找到 loop 中 timer_heap 中的根节点 ( 值最小 ) */
heap_node = heap_min((struct heap*) &loop->timer_heap);
/* */
if (heap_node == NULL)
break;
handle = container_of(heap_node, uv_timer_t, heap_node);
if (handle->timeout > loop->time)
/* 执行时间大于事件循环事件,那么不需要在此次 loop 中执行 */
break;
uv_timer_stop(handle);
uv_timer_again(handle);
handle->timer_cb(handle);
}
}登录后复制- 如上 handle timeout 可以理解成过期时间,也就是计时器回到函数的执行时间。
- 当 timeout 大于当前事件循环的开始时间时,即表示还没有到执行时机,回调函数还不应该被执行。那么根据二叉最小堆的性质,父节点始终比子节点小,那么根节点的时间节点都不满足执行时机的话,其他的 timer 也不满足执行时间。此时,退出 timer 阶段的回调函数执行,直接进入事件循环下一阶段。
- 当过期时间小于当前事件循环 tick 的开始时间时,表示至少存在一个过期的计时器,那么循环迭代计时器最小堆的根节点,并调用该计时器所对应的回调函数。每次循环迭代时都会更新最小堆的根节点为最近时间节点的计时器。
如上是 timer 阶段在 libuv 中执行特点。接下里分析一下 node 中是如何处理定时器延时器的。
node 层如何处理 timer
在 Nodejs 中 setTimeout 和 setInterval 是 nodejs 自己实现的,来一起看一下实现细节:
function setTimeout(callback,after){
//...
/* 判断参数逻辑 */
//..
/* 创建一个 timer 观察者 */
const timeout = new Timeout(callback, after, args, false, true);
/* 将 timer 观察者插入到 timer 堆中 */
insert(timeout, timeout._idleTimeout);
return timeout;
}登录后复制- setTimeout: 逻辑很简单,就是创建一个 timer 时间观察者,然后放入计时器堆中。
那么 Timeout 做了些什么呢?
function Timeout(callback, after, args, isRepeat, isRefed) {
after *= 1
if (!(after >= 1 && after <= 2 ** 31 - 1)) {
after = 1 // 如果延时器 timeout 为 0 ,或者是大于 2 ** 31 - 1 ,那么设置成 1
}
this._idleTimeout = after; // 延时时间
this._idlePrev = this;
this._idleNext = this;
this._idleStart = null;
this._onTimeout = null;
this._onTimeout = callback; // 回调函数
this._timerArgs = args;
this._repeat = isRepeat ? after : null;
this._destroyed = false;
initAsyncResource(this, 'Timeout');
}登录后复制- 在 nodejs 中无论 setTimeout 还是 setInterval 本质上都是 Timeout 类。超出最大时间阀
2 ** 31 - 1或者setTimeout(callback, 0),_idleTimeout 会被设置成 1 ,转换为 setTimeout(callback, 1) 来执行。
timer 处理流程图
用一副流程图描述一下,我们创建一个 timer ,再到 timer 在事件循环里面执行的流程。

timer 特性
这里有两点需要注意:
- 执行机制 :延时器计时器观察者,每一次都会执行一个,执行一个之后会清空 nextTick 和 Promise, 过期时间是决定两者是否执行的重要因素,还有一点 poll 会计算阻塞 timer 执行的时间,对 timer 阶段任务的执行也有很重要的影响。
验证结论一次执行一个 timer 任务 ,先来看一段代码片段:
setTimeout(()=>{
console.log('setTimeout1:')
process.nextTick(()=>{
console.log('nextTick')
})
},0)
setTimeout(()=>{
console.log('setTimeout2:')
},0)登录后复制打印结果:

nextTick 队列是在事件循环的每一阶段结束执行的,两个延时器的阀值都是 0 ,如果在 timer 阶段一次性执行完,过期任务的话,那么打印 setTimeout1 -> setTimeout2 -> nextTick ,实际上先执行一个 timer 任务,然后执行 nextTick 任务,最后再执行下一个 timer 任务。
精度问题 :关于 setTimeout 的计数器问题,计时器并非精确的,尽管在 nodejs 的事件循环非常的快,但是从延时器 timeout 类的创建,会占用一些事件,再到上下文执行, I/O 的执行,nextTick 队列执行,Microtasks 执行,都会阻塞延时器的执行。甚至在检查 timer 过期的时候,也会消耗一些 cpu 时间。
性能问题 :如果想用 setTimeout(fn,0) 来执行一些非立即调用的任务,那么性能上不如
process.nextTick实在,首先 setTimeout 精度不够,还有一点就是里面有定时器对象,并需要在 libuv 底层执行,占用一定性能,所以可以用process.nextTick解决这种场景。
5 pending 阶段
pending 阶段用来处理此次事件循环之前延时的 I/O 回调函数。首先看一下在 libuv 中执行时机。
static int uv__run_pending(uv_loop_t* loop) {
QUEUE* q;
QUEUE pq;
uv__io_t* w
/* pending_queue 为空,清空队列 ,返回 0 */
if (QUEUE_EMPTY(&loop->pending_queue))
return 0;
QUEUE_MOVE(&loop->pending_queue, &pq);
while (!QUEUE_EMPTY(&pq)) { /* pending_queue 不为空的情况,清空 I/O 回调。返回 1 */
q = QUEUE_HEAD(&pq);
QUEUE_REMOVE(q);
QUEUE_INIT(q);
w = QUEUE_DATA(q, uv__io_t, pending_queue);
w->cb(loop, w, POLLOUT);
}
return 1;
}登录后复制- 如果存放 I/O 回调的任务的
pending_queue是空的,那么直接返回 0。 - 如果 pending_queue 有 I/O 回调任务,那么执行回调任务。
6 idle, prepare 阶段
idle 做一些 libuv 一些内部操作, prepare 为接下来的 I/O 轮询做一些准备工作。接下来一起解析一下比较重要 poll 阶段。
7 poll I / O 轮询阶段
在正式讲解 poll 阶段做哪些事情之前,首先看一下,在 libuv 中,轮询阶段的执行逻辑:
timeout = 0;
if ((mode == UV_RUN_ONCE && !ran_pending) || mode == UV_RUN_DEFAULT)
/* 计算 timeout */
timeout = uv_backend_timeout(loop);
/* 进入 I/O 轮询 */
uv__io_poll(loop, timeout);登录后复制- 初始化超时时间 timeout = 0 ,通过
uv_backend_timeout计算本次poll阶段的超时时间。超时时间会影响到异步 I/O 和后续事件循环的执行。
timeout代表什么
首先要明白不同 timeout ,在 I/O 轮询中代表什么意思。
- 当
timeout = 0的时候,说明 poll 阶段不会阻塞事件循环的进行,那么说明有更迫切执行的任务。那么当前的 poll 阶段不会发生阻塞,会尽快进入下一阶段,尽快结束当前 tick,进入下一次事件循环,那么这些紧急任务将被执行。 - 当
timeout = -1时,说明会一直阻塞事件循环,那么此时就可以停留在异步 I/O 的 poll 阶段,等待新的 I/O 任务完成。 - 当
timeout等于常数的情况,说明此时 io poll 循环阶段能够停留的时间,那么什么时候会存在 timeout 为常数呢,将马上揭晓。
获取timeout
timeout 的获取是通过 uv_backend_timeout 那么如何获得的呢?
int uv_backend_timeout(const uv_loop_t* loop) {
/* 当前事件循环任务停止 ,不阻塞 */
if (loop->stop_flag != 0)
return 0;
/* 当前事件循环 loop 不活跃的时候 ,不阻塞 */
if (!uv__has_active_handles(loop) && !uv__has_active_reqs(loop))
return 0;
/* 当 idle 句柄队列不为空时,返回 0,即不阻塞。 */
if (!QUEUE_EMPTY(&loop->idle_handles))
return 0;
/* i/o pending 队列不为空的时候。 */
if (!QUEUE_EMPTY(&loop->pending_queue))
return 0;
/* 有关闭回调 */
if (loop->closing_handles)
return 0;
/* 计算有没有延时最小的延时器 | 定时器 */
return uv__next_timeout(loop);
}登录后复制uv_backend_timeout 主要做的事情是:
- 当前事件循环停止时,不阻塞。
- 当前事件循环 loop 不活跃的时候 ,不阻塞。
- 当 idle 队列 ( setImmediate ) 不为空时,返回 0,不阻塞。
- i/o pending 队列不为空的时候,不阻塞。
- 有关闭回调函数的时候,不阻塞。
- 如果上述均不满足,那么通过
uv__next_timeout计算有没有延时阀值最小的定时器 | 延时器( 最急迫执行 ),返回延时时间。
接下来看一下 uv__next_timeout 逻辑。
int uv__next_timeout(const uv_loop_t* loop) {
const struct heap_node* heap_node;
const uv_timer_t* handle;
uint64_t diff;
/* 找到延时时间最小的 timer */
heap_node = heap_min((const struct heap*) &loop->timer_heap);
if (heap_node == NULL) /* 如何没有 timer,那么返回 -1 ,一直进入 poll 状态 */
return -1;
handle = container_of(heap_node, uv_timer_t, heap_node);
/* 有过期的 timer 任务,那么返回 0,poll 阶段不阻塞 */
if (handle->timeout <= loop->time)
return 0;
/* 返回当前最小阀值的 timer 与 当前事件循环的事件相减,得出来的时间,可以证明 poll 可以停留多长时间 */
diff = handle->timeout - loop->time;
return (int) diff;
}登录后复制uv__next_timeout 做的事情如下:
- 找到时间阀值最小的 timer (最优先执行的),如何没有 timer,那么返回 -1 。poll 阶段将无限制阻塞。这样的好处是一旦有 I/O 执行完毕 ,I/O 回调函数会直接加入到 poll ,接下来就会执行对应的回调函数。
- 如果有 timer ,但是
timeout <= loop.time证明已经过期了,那么返回 0,poll 阶段不阻塞,优先执行过期任务。 - 如果没有过期,返回当前最小阀值的 timer 与 当前事件循环的事件相减得值,即是可以证明 poll 可以停留多长时间。当停留完毕,证明有过期 timer ,那么进入到下一个 tick。
执行io_poll
接下来就是 uv__io_poll 真正的执行,里面有一个 epoll_wait 方法,根据 timeout ,来轮询有没有 I/O 完成,有得话那么执行 I/O 回调。这也是 unix 下异步I/O 实现的重要环节。
poll阶段本质
接下来总结一下 poll 阶段的本质:
- poll 阶段就是通过 timeout 来判断,是否阻塞事件循环。poll 也是一种轮询,轮询的是 i/o 任务,事件循环倾向于 poll 阶段的持续进行,其目的就是更快的执行 I/O 任务。如果没有其他任务,那么将一直处于 poll 阶段。
- 如果有其他阶段更紧急待执行的任务,比如 timer ,close ,那么 poll 阶段将不阻塞,会进行下一个 tick 阶段。
poll 阶段流程图
我把整个 poll 阶段做的事用流程图表示,省去了一些细枝末节。

8 check 阶段
如果 poll 阶段进入 idle 状态并且 setImmediate 函数存在回调函数时,那么 poll 阶段将打破无限制的等待状态,并进入 check 阶段执行 check 阶段的回调函数。
check 做的事就是处理 setImmediate 回调。,先来看一下 Nodejs 中是怎么定义的 setImmediate。
Nodejs 底层中的 setImmediate
setImmediate定义
function setImmediate(callback, arg1, arg2, arg3) {
validateCallback(callback); /* 校验一下回调函数 */
/* 创建一个 Immediate 类 */
return new Immediate(callback, args);
}登录后复制- 当调用
setImmediate本质上调用 nodejs 中的 setImmediate 方法,首先校验回调函数,然后创建一个Immediate类。接下来看一下 Immediate 类。
class Immediate{
constructor(callback, args) {
this._idleNext = null;
this._idlePrev = null; /* 初始化参数 */
this._onImmediate = callback;
this._argv = args;
this._destroyed = false;
this[kRefed] = false;
initAsyncResource(this, 'Immediate');
this.ref();
immediateInfo[kCount]++;
immediateQueue.append(this); /* 添加 */
}
}登录后复制- Immediate 类会初始化一些参数,然后将当前 Immediate 类,插入到
immediateQueue链表中。 - immediateQueue 本质上是一个链表,存放每一个 Immediate。
setImmediate执行
poll 阶段之后,会马上到 check 阶段,执行 immediateQueue 里面的 Immediate。 在每一次事件循环中,会先执行一个setImmediate 回调,然后清空 nextTick 和 Promise 队列的内容。为了验证这个结论,同样和 setTimeout 一样,看一下如下代码块:
setImmediate(()=>{
console.log('setImmediate1')
process.nextTick(()=>{
console.log('nextTick')
})
})
setImmediate(()=>{
console.log('setImmediate2')
})登录后复制
打印 setImmediate1 -> nextTick -> setImmediate2 ,在每一次事件循环中,执行一个 setImmediate ,然后执行清空 nextTick 队列,在下一次事件循环中,执行另外一个 setImmediate2 。
setImmediate执行流程图

setTimeout & setImmediate
接下来对比一下 setTimeout 和 setImmediate,如果开发者期望延时执行的异步任务,那么接下来对比一下 setTimeout(fn,0) 和 setImmediate(fn) 区别。
- setTimeout 是 用于在设定阀值的最小误差内,执行回调函数,setTimeout 存在精度问题,创建 setTimeout 和 poll 阶段都可能影响到 setTimeout 回调函数的执行。
- setImmediate 在 poll 阶段之后,会马上进入 check 阶段,会执行
setImmediate回调。
如果 setTimeout 和 setImmediate 在一起,那么谁先执行呢?
首先写一个 demo:
setTimeout(()=>{
console.log('setTimeout')
},0)
setImmediate(()=>{
console.log( 'setImmediate' )
})登录后复制猜测
先猜测一下,setTimeout 发生 timer 阶段,setImmediate 发生在 check 阶段,timer 阶段早于 check 阶段,那么 setTimeout 优先于 setImmediate 打印。但事实是这样吗?
实际打印结果

从以上打印结果上看, setTimeout 和 setImmediate 执行时机是不确定的,为什么会造成这种情况,上文中讲到即使 setTimeout 第二个参数为 0,在 nodejs 中也会被处理 setTimeout(fn,1)。当主进程的同步代码执行之后,会进入到事件循环阶段,第一次进入 timer 中,此时 settimeout 对应的 timer 的时间阀值为 1,若在前文 uv__run_timer(loop) 中,系统时间调用和时间比较的过程总耗时没有超过 1ms 的话,在 timer 阶段会发现没有过期的计时器,那么当前 timer 就不会执行,接下来到 check 阶段,就会执行 setImmediate 回调,此时的执行顺序是: setImmediate -> setTimeout。
但是如果总耗时超过一毫秒的话,执行顺序就会发生变化,在 timer 阶段,取出过期的 setTimeout 任务执行,然后到 check 阶段,再执行 setImmediate ,此时 setTimeout -> setImmediate。
造成这种情况发生的原因是:timer 的时间检查距当前事件循环 tick 的间隔可能小于 1ms 也可能大于 1ms 的阈值,所以决定了 setTimeout 在第一次事件循环执行与否。
接下来我用代码阻塞的情况,会大概率造成 setTimeout 一直优先于 setImmediate 执行。
/* TODO: setTimeout & setImmediate */
setImmediate(()=>{
console.log( 'setImmediate' )
})
setTimeout(()=>{
console.log('setTimeout')
},0)
/* 用 100000 循环阻塞代码,促使 setTimeout 过期 */
for(let i=0;i<100000;i++){
}登录后复制效果:

100000 循环阻塞代码,这样会让 setTimeout 超过时间阀值执行,这样就保证了每次先执行 setTimeout -> setImmediate 。
特殊情况:确定顺序一致性。我们看一下特殊的情况。
const fs = require('fs')
fs.readFile('./file.js',()=>{
setImmediate(()=>{
console.log( 'setImmediate' )
})
setTimeout(()=>{
console.log('setTimeout')
},0)
})登录后复制如上情况就会造成,setImmediate 一直优先于 setTimeout 执行,至于为什么,来一起分析一下原因。
- 首先分析一下异步任务——主进程中有一个异步 I/O 任务,I/O 回调中有一个 setImmediate 和 一个 setTimeout 。
- 在
poll阶段会执行 I/O 回调。然后处理一个 setImmediate
万变不离其宗,只要掌握了如上各个阶段的特性,那么对于不同情况的执行情况,就可以清晰的分辨出来。
9 close 阶段
close 阶段用于执行一些关闭的回调函数。执行所有的 close 事件。接下来看一下 close 事件 libuv 的实现。
static void uv__run_closing_handles(uv_loop_t* loop) {
uv_handle_t* p;
uv_handle_t* q;
p = loop->closing_handles;
loop->closing_handles = NULL;
while (p) {
q = p->next_closing;
uv__finish_close(p);
p = q;
}
}登录后复制uv__run_closing_handles这个方法循环执行 close 队列里面的回调函数。
10 Nodejs 事件循环总结
接下来总结一下 Nodejs 事件循环。
Nodejs 的事件循环分为 6 大阶段。分别为 timer 阶段,pending 阶段,prepare 阶段,poll 阶段, check 阶段,close 阶段。
nextTick 队列和 Microtasks 队列执行特点,在每一阶段完成后执行, nextTick 优先级大于 Microtasks ( Promise )。
poll 阶段主要处理 I/O,如果没有其他任务,会处于轮询阻塞阶段。
timer 阶段主要处理定时器/延时器,它们并非准确的,而且创建需要额外的性能浪费,它们的执行还收到 poll 阶段的影响。
pending 阶段处理 I/O 过期的回调任务。
check 阶段处理 setImmediate。 setImmediate 和 setTimeout 执行时机和区别。
Nodejs事件循环习题演练
接下来为了更清楚事件循环流程,这里出两道事件循环的问题。作为实践:
习题一
process.nextTick(function(){
console.log('1');
});
process.nextTick(function(){
console.log('2');
setImmediate(function(){
console.log('3');
});
process.nextTick(function(){
console.log('4');
});
});
setImmediate(function(){
console.log('5');
process.nextTick(function(){
console.log('6');
});
setImmediate(function(){
console.log('7');
});
});
setTimeout(e=>{
console.log(8);
new Promise((resolve,reject)=>{
console.log(8+'promise');
resolve();
}).then(e=>{
console.log(8+'promise+then');
})
},0)
setTimeout(e=>{ console.log(9); },0)
setImmediate(function(){
console.log('10');
process.nextTick(function(){
console.log('11');
});
process.nextTick(function(){
console.log('12');
});
setImmediate(function(){
console.log('13');
});
});
console.log('14');
new Promise((resolve,reject)=>{
console.log(15);
resolve();
}).then(e=>{
console.log(16);
})登录后复制如果刚看这个 demo 可以会发蒙,不过上述讲到了整个事件循环,再来看这个问题就很轻松了,下面来分析一下整体流程:
- 第一阶段: 首先开始启动 js 文件,那么进入第一次事件循环,那么先会执行同步任务:
最先打印:
nextTick 队列:
nextTick -> console.log(1) nextTick -> console.log(2) -> setImmediate(3) -> nextTick(4)
Promise队列
Promise.then(16)
check队列
setImmediate(5) -> nextTick(6) -> setImmediate(7) setImmediate(10) -> nextTick(11) -> nextTick(12) -> setImmediate(13)
timer队列
setTimeout(8) -> promise(8+'promise') -> promise.then(8+'promise+then') setTimeout(9)
- 第二阶段:在进入新的事件循环之前,清空 nextTick 队列,和 promise 队列,顺序是 nextTick 队列大于 Promise 队列。
清空 nextTick ,打印:
执行第二个 nextTick 的时候,又有一个 nextTick ,所以会把这个 nextTick 也加入到队列中。接下来马上执行。
接下来清空Microtasks
此时的 check 队列加入了新的 setImmediate。
check队列setImmediate(5) -> nextTick(6) -> setImmediate(7) setImmediate(10) -> nextTick(11) -> nextTick(12) -> setImmediate(13) setImmediate(3)
- 然后进入新的事件循环,首先执行 timer 里面的任务。执行第一个 setTimeout。
执行第一个 timer:
此时发现一个 Promise 。在正常的执行上下文中:
然后将 Promise.then 加入到 nextTick 队列中。接下里会马上清空 nextTick 队列。
执行第二个 timer:
- 接下来到了 check 阶段,执行 check 队列里面的内容:
执行第一个 check:
此时发现一个 nextTick ,然后还有一个 setImmediate 将 setImmediate 加入到 check 队列中。然后执行 nextTick 。
执行第二个 check
此时发现两个 nextTick 和一个 setImmediate 。接下来清空 nextTick 队列。将 setImmediate 添加到队列中。
此时的 check 队列是这样的:
setImmediate(3) setImmediate(7) setImmediate(13)
接下来按顺序清空 check 队列。打印
到此为止,执行整个事件循环。那么整体打印内容如下:

总结
本文主要讲的内容如下:
- 异步 I/O 介绍及其内部原理。
- Nodejs 的事件循环,六大阶段。
- Nodejs 中 setTimeout ,setImmediate , 异步 i/o ,nextTick ,Promise 的原理及其区别。
- Nodejs 事件循环实践。

最后
以上就是美丽冬天最近收集整理的关于Nodejs进阶学习:深入了解异步I/O和事件循环的全部内容,更多相关Nodejs进阶学习内容请搜索靠谱客的其他文章。
发表评论 取消回复