安装
使用 Composer 安装
composer require easyswoole/easyswoole=3.xphp vendor/bin/easyswoole install
启动框架
php easyswoole start
nginx转发
server {
root /data/wwwroot/;
server_name local.easyswoole.com;
location / {
proxy_http_version 1.1;
proxy_set_header Connection "keep-alive";
proxy_set_header X-Real-IP $remote_addr;
if (!-e $request_filename) {
proxy_pass http://127.0.0.1:9501;
}
if (!-f $request_filename) {
proxy_pass http://127.0.0.1:9501;
}
}
}
proxy_set_header X-Real-IP $remote_addr; 获取真实IP地址
运行
project 项目部署目录
----------------------------------
├─App 应用目录
│ └─HttpController 应用的控制器目录
│ └─Index.php 默认控制器文件
----------------------------------
Index.php
<?php
namespace AppHttpController;
use EasySwooleHttpAbstractInterfaceController;
class Index extends Controller
{
function index()
{
// TODO: Implement index() method.
$this->response()->write('hello world');
}
}
编辑根目录下的composer.json 文件
注册应用的命名空间
{
"autoload": {
"psr-4": {
"App\": "App/"
}
},
"require": {
"easyswoole/easyswoole": "3.x-dev"
}
}
意思就是设置自动加载
最后执行composer dumpautoload
命令更新命名空间,可以开始编写业务逻辑
# 更新命名空间映射
composer dumpautoload
# 启动框架
php easyswoole start
目录结构
project 项目部署目录
├─App 应用目录(可以有多个)
│ ├─HttpController 控制器目录
│ │ └─Index.php 默认控制器
│ └─Model 模型文件目录
├─Log 日志文件目录
├─Temp 临时文件目录
├─vendor 第三方类库目录
├─composer.json Composer架构
├─composer.lock Composer锁定
├─EasySwooleEvent.php 框架全局事件
├─easyswoole 框架管理脚本
├─easyswoole.install 框架安装锁定文件
├─dev.php 开发配置文件
├─produce.php 生产配置文件
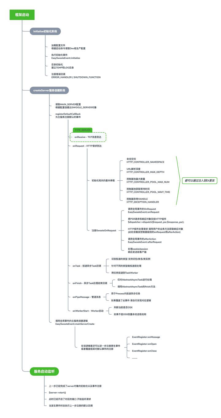
生命周期

配置文件说明
<?php /** * Created by PhpStorm. * User: yf * Date: 2019-01-01 * Time: 20:06 */ return [ 'SERVER_NAME' => "EasySwoole",//服务名 'MAIN_SERVER' => [ 'LISTEN_ADDRESS' => '0.0.0.0',//监听地址 'PORT' => 9501,//监听端口 'SERVER_TYPE' => EASYSWOOLE_WEB_SERVER, //可选为 EASYSWOOLE_SERVER EASYSWOOLE_WEB_SERVER EASYSWOOLE_WEB_SOCKET_SERVER 'SOCK_TYPE' => SWOOLE_TCP,//该配置项当为SERVER_TYPE值为TYPE_SERVER时有效 'RUN_MODEL' => SWOOLE_PROCESS,// 默认Server的运行模式 'SETTING' => [// Swoole Server的运行配置( 完整配置可见[Swoole文档](https://wiki.swoole.com/wiki/page/274.html) ) 'worker_num' => 8,//运行的 worker进程数量 'max_request' => 5000,// worker 完成该数量的请求后将退出,防止内存溢出 'task_worker_num' => 8,//运行的 task_worker 进程数量 'task_max_request' => 1000,// task_worker 完成该数量的请求后将退出,防止内存溢出 'reload_async' => true,//设置异步重启开关。设置为true时,将启用异步安全重启特性,Worker进程会等待异步事件完成后再退出。 'task_enable_coroutine' => true//开启后自动在onTask回调中创建协程 ] ], 'TEMP_DIR' => null,//临时文件存放的目录 'LOG_DIR' => null,//日志文件存放的目录 'CONSOLE' => [//console控制台组件配置 'ENABLE' => true,//是否开启 'LISTEN_ADDRESS' => '127.0.0.1',//监听地址 'PORT' => 9500,//监听端口 'USER' => 'root',//验权用户名 'PASSWORD' => '123456'//验权用户名 ], 'FAST_CACHE' => [//fastCache组件 'PROCESS_NUM' => 0,//进程数,大于0才开启 'BACKLOG' => 256,//数据队列缓冲区大小 ], 'DISPLAY_ERROR' => true,//是否开启错误显示 ];
配置操作类
EasySwooleConfig 类
toArray 方法获取全部配置,load 方法重载全部配置
如果设置了修改,需要更新配置的意思
<?php
$instance = EasySwooleEasySwooleConfig::getInstance();
// 获取配置 按层级用点号分隔
$instance->getConf('MAIN_SERVER.SETTING.task_worker_num');
// 设置配置 按层级用点号分隔
$instance->setConf('DATABASE.host', 'localhost');
// 获取全部配置
$conf = $instance->getConf();
// 用一个数组覆盖当前配置项
$conf['DATABASE'] = [
'host' => '127.0.0.1',
'port' => 13306
];
$instance->load($conf);
添加用户配置项
'MYSQL' => [ 'host' => '192.168.75.1', 'port' => '3306', 'user' => 'root', 'timeout' => '5', 'charset' => 'utf8mb4', 'password' => 'root', 'database' => 'cry', 'POOL_MAX_NUM' => '20', 'POOL_TIME_OUT' => '0.1', ], /*################ REDIS CONFIG ##################*/ 'REDIS' => [ 'host' => '127.0.0.1', 'port' => '6379', 'auth' => '', 'POOL_MAX_NUM' => '20', 'POOL_MIN_NUM' => '5', 'POOL_TIME_OUT' => '0.1', ]
生产与开发配置分离
默认为开发模式,加载 dev.php
生成
php easyswoole start produce
DI注入配置
也就是依赖注入
<?php
Di::getInstance()->set(SysConst::ERROR_HANDLER,function (){});//配置错误处理回调
Di::getInstance()->set(SysConst::SHUTDOWN_FUNCTION,function (){});//配置脚本结束回调
Di::getInstance()->set(SysConst::HTTP_CONTROLLER_NAMESPACE,'App\HttpController\');//配置控制器命名空间
Di::getInstance()->set(SysConst::HTTP_CONTROLLER_MAX_DEPTH,5);//配置http控制器最大解析层级
Di::getInstance()->set(SysConst::HTTP_EXCEPTION_HANDLER,function (){});//配置http控制器异常回调
Di::getInstance()->set(SysConst::HTTP_CONTROLLER_POOL_MAX_NUM,15);//http控制器对象池最大数量
动态配置
每次开始了,是上一次的进程,比如你打开了旧版,现在更新了新版,但是旧版还是开着,没有重启动,也就是一直旧版,现在有个动态配置,表示可以平滑的修改
<?php
Config::getInstance()->setDynamicConf('test_config_value', 0);//配置一个动态配置项
$test_config_value_1 = Config::getInstance()->getDynamicConf('test_config_value');//获取一个配置
Config::getInstance()->delDynamicConf('test_config_value');//删除一个配置
服务管理脚本
php easyswoole
install 安装easySwoole
start 启动easySwoole
stop 停止easySwoole(守护模式下使用)
reload 重启easySwoole(守护模式下使用)
help 查看命令的帮助信息
easyswoole help -start
守护模式启动
php easyswoole start d
线上
php easyswoole start produce
停止
php easyswoole stop
重启服务
php easyswoole reload 只重启task进程
php easyswoole reload all 重启task + worker进程
文件热加载
由于 swoole 常驻内存的特性,修改文件后需要重启worker进程才能将被修改的文件重新载入内存中
解决:Process的方式实现文件变动自动进行服务重载
新建文件 App/Process/HotReload.php 并添加如下内容,也可以放在其他位置,请对应命名空间
<?php
namespace AppProcess;
use EasySwooleComponentProcessAbstractProcess;
use EasySwooleEasySwooleServerManager;
use EasySwooleUtilityFile;
use SwooleProcess;
use SwooleTable;
use SwooleTimer;
/**
* 暴力热重载
* Class HotReload
* @package AppProcess
*/
class HotReload extends AbstractProcess
{
/** @var swoole_table $table */
protected $table;
protected $isReady = false;
protected $monitorDir; // 需要监控的目录
protected $monitorExt; // 需要监控的后缀
/**
* 启动定时器进行循环扫描
*/
public function run($arg)
{
// 此处指定需要监视的目录 建议只监视App目录下的文件变更
$this->monitorDir = !empty($arg['monitorDir']) ? $arg['monitorDir'] : EASYSWOOLE_ROOT . '/App';
// 指定需要监控的扩展名 不属于指定类型的的文件 无视变更 不重启
$this->monitorExt = !empty($arg['monitorExt']) && is_array($arg['monitorExt']) ? $arg['monitorExt'] : ['php'];
if (extension_loaded('inotify') && empty($arg['disableInotify'])) {
// 扩展可用 优先使用扩展进行处理
$this->registerInotifyEvent();
echo "server hot reload start : use inotifyn";
} else {
// 扩展不可用时 进行暴力扫描
$this->table = new Table(512);
$this->table->column('mtime', Table::TYPE_INT, 4);
$this->table->create();
$this->runComparison();
Timer::tick(1000, function () {
$this->runComparison();
});
echo "server hot reload start : use timer tick comparisonn";
}
}
/**
* 扫描文件变更
*/
private function runComparison()
{
$startTime = microtime(true);
$doReload = false;
$dirIterator = new RecursiveDirectoryIterator($this->monitorDir);
$iterator = new RecursiveIteratorIterator($dirIterator);
$inodeList = array();
// 迭代目录全部文件进行检查
foreach ($iterator as $file) {
/** @var SplFileInfo $file */
$ext = $file->getExtension();
if (!in_array($ext, $this->monitorExt)) {
continue; // 只检查指定类型
} else {
// 由于修改文件名称 并不需要重新载入 可以基于inode进行监控
$inode = $file->getInode();
$mtime = $file->getMTime();
array_push($inodeList, $inode);
if (!$this->table->exist($inode)) {
// 新建文件或修改文件 变更了inode
$this->table->set($inode, ['mtime' => $mtime]);
$doReload = true;
} else {
// 修改文件 但未发生inode变更
$oldTime = $this->table->get($inode)['mtime'];
if ($oldTime != $mtime) {
$this->table->set($inode, ['mtime' => $mtime]);
$doReload = true;
}
}
}
}
foreach ($this->table as $inode => $value) {
// 迭代table寻找需要删除的inode
if (!in_array(intval($inode), $inodeList)) {
$this->table->del($inode);
$doReload = true;
}
}
if ($doReload) {
$count = $this->table->count();
$time = date('Y-m-d H:i:s');
$usage = round(microtime(true) - $startTime, 3);
if (!$this->isReady == false) {
// 监测到需要进行热重启
echo "severReload at {$time} use : {$usage} s total: {$count} filesn";
ServerManager::getInstance()->getSwooleServer()->reload();
} else {
// 首次扫描不需要进行重启操作
echo "hot reload ready at {$time} use : {$usage} s total: {$count} filesn";
$this->isReady = true;
}
}
}
/**
* 注册Inotify监听事件
*/
private function registerInotifyEvent()
{
// 因为进程独立 且当前是自定义进程 全局变量只有该进程使用
// 在确定不会造成污染的情况下 也可以合理使用全局变量
global $lastReloadTime;
global $inotifyResource;
$lastReloadTime = 0;
$files = File::scanDirectory(EASYSWOOLE_ROOT . '/App');
$files = array_merge($files['files'], $files['dirs']);
$inotifyResource = inotify_init();
// 为当前所有的目录和文件添加事件监听
foreach ($files as $item) {
inotify_add_watch($inotifyResource, $item, IN_CREATE | IN_DELETE | IN_MODIFY);
}
// 加入事件循环
swoole_event_add($inotifyResource, function () {
global $lastReloadTime;
global $inotifyResource;
$events = inotify_read($inotifyResource);
if ($lastReloadTime < time() && !empty($events)) { // 限制1s内不能进行重复reload
$lastReloadTime = time();
ServerManager::getInstance()->getSwooleServer()->reload();
}
});
}
public function onShutDown()
{
// TODO: Implement onShutDown() method.
}
public function onReceive(string $str)
{
// TODO: Implement onReceive() method.
}
}
添加好后在全局的 EasySwooleEvent.php 中,注册该自定义进程
public static function mainServerCreate(EventRegister $register)
{
$swooleServer = ServerManager::getInstance()->getSwooleServer();
$swooleServer->addProcess((new HotReload('HotReload', ['disableInotify' => false]))->getProcess());
}
以上就是详解PHP框架EasySwoole的详细内容,更多关于PHP框架EasySwoole的资料请关注靠谱客其它相关文章!
最后
以上就是从容身影最近收集整理的关于详解PHP框架EasySwoole的全部内容,更多相关详解PHP框架EasySwoole内容请搜索靠谱客的其他文章。
发表评论 取消回复