文章目录
- 一、Service 简介
- 1.1 Service 概念
- 1.2 Service 类型
- 1.3 Service 基础导论
- 二、代理
- 2.1 VIP 和 Service 代理
- 2.2 代理模式分类
- 三、Service 使用
- 3.1 ClusterIp
- 3.2 Handless Service
- 3.3 NodePort
- 3.4 LoadBalancer
- 3.5 ExternalName
- 四、Ingress
- 4.1 Ingress 简介
- 4.2 Ingress HTTP 代理访问
- 4.3 Ingress HTTPS 代理访问
- 4.4 进行 BasicAuth
- 4.5 Nginx进行重写
怎么跟你说 Service的出现,就是 解决ip不固定的问题 ,怎么解决呢 ? 听小刘慢慢道来
当Pod宕机后重新生成时,其IP等状态信息可能会变动,Service会根据Pod的Label对这些状态信息进行监控和变更,保证上游服务不受Pod的变动而影响。
一、Service 简介
1.1 Service 概念
Kubernetes Service定义了这样一种抽象: Service是一种可以访问 Pod逻辑分组的策略, Service通常是通过 Label Selector访问 Pod组。
Service能够提供负载均衡的能力,但是在使用上有以下限制:只提供 4 层负载均衡能力,而没有 7 层功能,但有时我们可能需要更多的匹配规则来转发请求,这点上 4 层负载均衡是不支持的

1.2 Service 类型
Service在 K8s中有以下四种类型:
① ClusterIp
默认类型,自动分配一个仅 Cluster内部可以访问的虚拟 IP

② NodePort
在 ClusterIP基础上为 Service在每台机器上绑定一个端口,这样就可以通过 : NodePort来访问该服务。

③ LoadBalancer
在 NodePort的基础上,借助 Cloud Provider创建一个外部负载均衡器,并将请求转发到 NodePort

④ ExternalName
把集群外部的服务引入到集群内部来,在集群内部直接使用。没有任何类型代理被创建,这只有 Kubernetes 1.7或更高版本的 kube-dns才支持。
1.3 Service 基础导论

- 客户端访问节点时通过
iptables实现的 iptables规则是通过kube-proxy写入的apiserver通过监控kube-proxy去进行对服务和端点的监控kube-proxy通过pod的标签(lables)去判断这个断点信息是否写入到Endpoints里

二、代理
2.1 VIP 和 Service 代理
在 Kubernetes集群中,每个 Node运行一个 kube-proxy进程。 kube-proxy负责为 Service实现了一种 VIP(虚拟 IP)的形式,而不是 ExternalName的形式。在 Kubernetes v1.0版本,代理完全在 userspace。在 Kubernetes v1.1版本,新增了 iptables代理,但并不是默认的运行模式。从 Kubernetes v1.2起,默认就是 iptables代理。在 Kubernetes v1.8.0-beta.0中,添加了 ipvs代理。
在 Kubernetes 1.14版本开始默认使用 ipvs代理。
在 Kubernetes v1.0版本, Service是 4 层( TCP/ UDP over IP)概念。在 Kubernetes v1.1版本,新增了 Ingress API( beta版),用来表示 7 层( HTTP)服务
为何不使用 round-robin DNS?
DNS会在很多的客户端里进行缓存,很多服务在访问 DNS进行域名解析完成、得到地址后不会对 DNS的解析进行清除缓存的操作,所以一旦有他的地址信息后,不管访问几次还是原来的地址信息,导致负载均衡无效
2.2 代理模式分类
① userspace 代理模式

② iptables 代理模式

③ ipvs 代理模式
ipvs代理模式中 kube-proxy会监视 Kubernetes Service对象和 Endpoints,调用 netlink接口以相应地创建 ipvs规则并定期与 Kubernetes Service对象和 Endpoints对象同步 ipvs规则,以确保 ipvs状态与期望一致。访问服务时,流量将被重定向到其中一个后端 Pod。
与 iptables类似, ipvs于 netfilter的 hook功能,但使用哈希表作为底层数据结构并在内核空间中工作。这意味着 ipvs可以更快地重定向流量,并且在同步代理规则时具有更好的性能。此外, ipvs为负载均衡算法提供了更多选项,例如:
rr:轮询调度lc:最小连接数dh:目标哈希sh:源哈希sed:最短期望延迟nq:不排队调度

三、Service 使用
3.1 ClusterIp
ClusterIP主要在每个 node节点使用 iptables,将发向 ClusterIP对应端口的数据,转发到 kube-proxy中。然后 kube-proxy自己内部实现有负载均衡的方法,并可以查询到这个 service下对应 pod的地址和端口,进而把数据转发给对应的 pod的地址和端口。

为了实现图上的功能,主要需要以下几个组件的协同工作:
- apiserver:用户通过
kubectl命令向apiserver发送创建service的命令,apiserver接收到请求后将数据存储到etcd中 - kube-proxy:
Kubernetes的每个节点中都有一个叫做kube-porxy的进程,这个进程负责感知service、pod的变化,并将变化的信息写入本地的iptables规则中 - iptables:使用
NAT等技术将virtualIP的流量转至endpoint中
创建 myapp-deploy.yaml文件
apiVersion: apps/v1
kind: Deployment
metadata:
name: myapp-deploy
namespace: default
spec:
replicas: 3
selector:
matchLabels:
app: myapp
release: stabel
template:
metadata:
labels:
app: myapp
release: stabel
env: test
spec:
containers:
- name: myapp
image: wangyanglinux/myapp:v2
imagePullPolicy: IfNotPresent
ports:
- name: http
containerPort: 80
创建 Service信息:
apiVersion: v1
kind: Service
metadata:
name: myapp
namespace: default
spec:
type: ClusterIP
selector:
app: myapp
release: stabel
ports:
- name: http
port: 80
targetPort: 80
执行命令:
[root@master service]
deployment.apps/myapp-deploy created
[root@master service]
NAME READY STATUS RESTARTS AGE IP NODE NOMINATED NODE READINESS GATES
myapp-deploy-6cc7c66999-5n2dj 1/1 Running 0 16s 10.244.1.26 worker1 <none> <none>
myapp-deploy-6cc7c66999-dfgqb 1/1 Running 0 16s 10.244.1.27 worker1 <none> <none>
myapp-deploy-6cc7c66999-wz6zk 1/1 Running 0 16s 10.244.2.30 worker2 <none> <none>
[root@master service]
Hello MyApp | Version: v2 | <a href="hostname.html">Pod Name</a>
[root@master service]
service/myapp created
[root@master service]
NAME TYPE CLUSTER-IP EXTERNAL-IP PORT(S) AGE
myapp ClusterIP 10.104.96.7 <none> 80/TCP 8s
[root@master service]
IP Virtual Server version 1.2.1 (size=4096)
Prot LocalAddress:Port Scheduler Flags
-> RemoteAddress:Port Forward Weight ActiveConn InActConn
TCP 10.104.96.7:80 rr
-> 10.244.1.26:80 Masq 1 0 0
-> 10.244.1.27:80 Masq 1 0 1
-> 10.244.2.30:80 Masq 1 0 1
[root@master service]
myapp-deploy-6cc7c66999-5n2dj
[root@master service]
myapp-deploy-6cc7c66999-wz6zk
[root@master service]
myapp-deploy-6cc7c66999-dfgqb
[root@master service]
myapp-deploy-6cc7c66999-5n2dj
3.2 Handless Service
有时不需要或不想要负载均衡,以及单独的 Service IP。遇到这种情况,可以通过指定 spec.clusterIP的值为 None来创建 Headless Service 。这类 Service并不会分配 Cluster IP, kube-proxy不会处理它们,而且平台也不会为它们进行负载均衡和路由。
[root@master service]
apiVersion: v1
kind: Service
metadata:
name: myapp-headless
namespace: default
spec:
selector:
app: myapp
clusterIP: "None"
ports:
- port: 80
targetPort: 80
[root@master service]
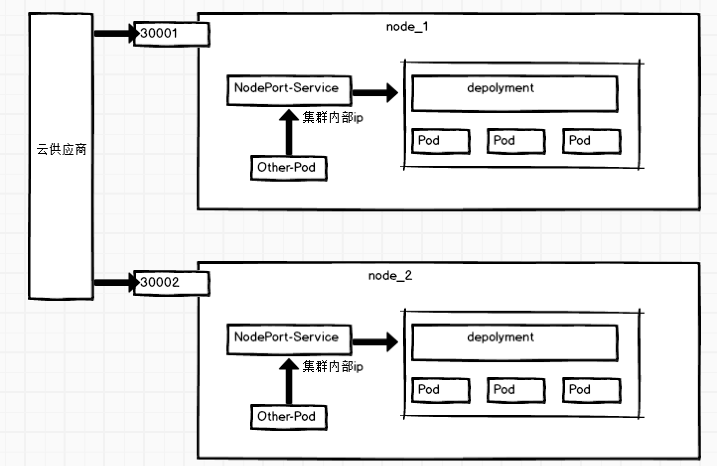
3.3 NodePort
NodePort的原理在于在 Node上开了一个端口,将向该端口的流量导入到 kube-proxy,然后由 kube-proxy进一步到给对应的 pod。
创建 Service信息:
apiVersion: v1
kind: Service
metadata:
name: myapp
namespace: default
spec:
type: NodePort
selector:
app: myapp
release: stabel
ports:
- name: http
port: 80
targetPort: 80
执行命令:
[root@master service]
service/myapp configured
[root@master service]
NAME TYPE CLUSTER-IP EXTERNAL-IP PORT(S) AGE
myapp NodePort 10.104.96.7 <none> 80:30333/TCP 46m
[root@master service]
tcp6 0 0 :::30333 :::* LISTEN 3459/kube-proxy
C:UsersMrHu>curl 192.168.182.100:30333/hostname.html
myapp-deploy-6cc7c66999-5n2dj
3.4 LoadBalancer
LoadBalancer和 NodePort其实是同一种方式。区别在于 LoadBalancer比 NodePort多了一步,就是可以调用 Cloud provider去创建 LB来向节点导流。

3.5 ExternalName
这种类型的 Service通过返回 CNAME和它的值,可以将服务映射到 externalName字段的内容( 例: hub.hc.com )。 ExternalName Service是 Service的特例,它没有 selector,也没有定义任何的端口和 Endpoint。相反的,对于运行在集群外部的服务,它通过返回该外部服务的别名这种方式来提供服务。
kind: Service
apiVersion: v1
metadata:
name: my-service-1
namespace: default
spec:
type: ExternalName
externalName: hub.hc.com
当查询主机 my-service.defalut.svc.cluster.local时,集群的 DNS服务将返回一个值 hub.hc.com的 CNAME记录。访问这个服务的工作方式和其他的相同,唯一不同的是重定向发生在 DNS层,而且不会进行代理或转发。
四、Ingress
4.1 Ingress 简介
Service只支持4层负载均衡,而Ingress有7层功能
Nginx可以通过虚拟主机域名区分不同的服务,而每个服务通过 upstream进行定义不同的负载均衡池,再加上 location进行负载均衡的反向代理,在日常使用中只需要修改 nginx.conf即可实现,但是在 K8S中又该如何实现这种方式调度呢?
K8S引入了 ingress自动进行服务的调度, ingress包含两大组件: ingress controller和 ingress。
- ingress:修改
Nginx配置操作被抽象成了ingress对象, - ingress controller:
ingress controller通过与kubernetes API交互,动态的去感知进集群中Ingress规则变化,然后读取它,然后读取它,按照它自己的模板生成一段nginx配置,再写到nginx Pod中,最后reload以下,工作流程如下图:

Ingress 的安装
① 下载 Ingress镜像:
[root@master ingress]
REPOSITORY TAG IMAGE ID CREATED SIZE
quay.io/kubernetes-ingress-controller/nginx-ingress-controller 0.25.0 02149b6f439f 13 months ago 508MB
② 拷贝配置文件 mandatory.yaml、 service-nodeport.yaml,位置参考 https://github.com/kubernetes/ingress-nginx/tree/nginx-0.25.0/deploy/static。
③ 部署 ingress-controller对外提供服务:
[root@master ingress]
[root@master ingress]
NAME READY STATUS RESTARTS AGE
nginx-ingress-controller-7995bd9c47-kldqr 1/1 Running 0 13h
④ 给 ingress-controller建立一个 servcie,接收集群外部流量
[root@master ingress]
[root@master ingress]
NAME TYPE CLUSTER-IP EXTERNAL-IP PORT(S) AGE
ingress-nginx NodePort 10.106.6.160 <none> 80:31347/TCP,443:32445/TCP 13h
4.2 Ingress HTTP 代理访问
创建 deployment和 svc
[root@master ingress]
apiVersion: extensions/v1beta1
kind: Deployment
metadata:
name: nginx-dm
spec:
replicas: 2
template:
metadata:
labels:
name: nginx
spec:
containers:
- name: nginx
image: wangyanglinux/myapp:v1
imagePullPolicy: IfNotPresent
ports:
- containerPort: 80
---
apiVersion: v1
kind: Service
metadata:
name: nginx-svc
spec:
ports:
- port: 80
targetPort: 80
protocol: TCP
selector:
name: nginx
[root@master ingress]
[root@master ingress]
NAME READY STATUS RESTARTS AGE
nginx-dm-7d967c7ff5-kvz6f 1/1 Running 0 5m20s
nginx-dm-7d967c7ff5-wk4jv 1/1 Running 0 5m21s
[root@master ingress]
NAME TYPE CLUSTER-IP EXTERNAL-IP PORT(S) AGE
nginx-svc ClusterIP 10.100.57.201 <none> 80/TCP 16m
创建 ingress:
[root@master ingress]
apiVersion: extensions/v1beta1
kind: Ingress
metadata:
name: nginx-test
spec:
rules:
- host: www1.hc.com
http:
paths:
- path: /
backend:
serviceName: nginx-svc
servicePort: 80
[root@master ingress]
[root@master ingress]
NAME HOSTS ADDRESS PORTS AGE
nginx-test www1.hc.com 80 23s
[root@master ingress]
NAME TYPE CLUSTER-IP EXTERNAL-IP PORT(S) AGE
ingress-nginx NodePort 10.106.6.160 <none> 80:31347/TCP,443:32445/TCP 13h
在 Window系统中配置 hosts后进行访问:
C:UsersMrHu>curl www1.hc.com:31347/hostname.html
nginx-dm-7d967c7ff5-wk4jv
4.3 Ingress HTTPS 代理访问
创建证书,以及 cert存储方式:
[root@master cert]
[root@master cert]
secret/tls-secret created
[root@master cert]
NAME TYPE DATA AGE
default-token-cjdrb kubernetes.io/service-account-token 3 6d14h
tls-secret kubernetes.io/tls
创建 deployment和 svc:
[root@master ingress]
apiVersion: extensions/v1beta1
kind: Deployment
metadata:
name: nginx-https
spec:
replicas: 2
template:
metadata:
labels:
name: nginx2
spec:
containers:
- name: nginx
image: wangyanglinux/myapp:v2
imagePullPolicy: IfNotPresent
ports:
- containerPort: 80
---
apiVersion: v1
kind: Service
metadata:
name: nginx-svc-2
spec:
ports:
- port: 80
targetPort: 80
protocol: TCP
selector:
name: nginx2
[root@master ingress]
创建 ingress:
[root@master ingress]
apiVersion: extensions/v1beta1
kind: Ingress
metadata:
name: nginx-https
spec:
tls:
- hosts:
- www2.hc.com
secretName: tls-secret
rules:
- host: www2.hc.com
http:
paths:
- path: /
backend:
serviceName: nginx-svc-2
servicePort: 80
[root@master ingress]
[root@master ingress]
NAME TYPE CLUSTER-IP EXTERNAL-IP PORT(S) AGE
nginx-svc-2 ClusterIP 10.106.108.145 <none> 80/TCP 10m
[root@master ingress]
NAME TYPE CLUSTER-IP EXTERNAL-IP PORT(S) AGE
ingress-nginx NodePort 10.106.6.160 <none> 80:31347/TCP,443:32445/TCP 14h
在 Window系统中配置 hosts后进行访问:

4.4 进行 BasicAuth
[root@master ingress]
[root@master ingress]
[root@master ingress]
[root@master ingress]
apiVersion: extensions/v1beta1
kind: Ingress
metadata:
name: ingress-with-auth
annotations:
nginx.ingress.kubernetes.io/auth-type: basic
nginx.ingress.kubernetes.io/auth-secret: basic-auth
nginx.ingress.kubernetes.io/auth-realm: 'Authentication Required - foo'
spec:
rules:
- host: auth.hc.com
http:
paths:
- path: /
backend:
serviceName: nginx-svc-2
servicePort: 80
[root@master ingress]
[root@master ingress]
NAME HOSTS ADDRESS PORTS AGE
ingress-with-auth auth.hc.com 80 15s
nginx-https www2.hc.com 80, 443 23m
在 Window系统中配置 hosts后进行访问:


4.5 Nginx进行重写
Nginx重写字段:

创建 ingress:
[root@master ingress]
apiVersion: extensions/v1beta1
kind: Ingress
metadata:
name: nginx-re
annotations:
nginx.ingress.kubernetes.io/rewrite-target: http://www1.hc.com:31347/hostname.html
spec:
rules:
- host: re.hc.com
http:
paths:
- path: /
backend:
serviceName: nginx-svc
servicePort: 80
[root@master ingress]
在 Window系统中配置 hosts后进行访问 re.hc.com:31347:

最后
以上就是超级镜子最近收集整理的关于7. 丈母娘嫌我不懂K8s的Service概念,让我去面壁一、Service 简介二、代理三、Service 使用四、Ingress的全部内容,更多相关7.内容请搜索靠谱客的其他文章。
发表评论 取消回复