学习 KVM 的系列文章:
- (1)介绍和安装
- (2)CPU 和 内存虚拟化
- (3)I/O QEMU 全虚拟化和准虚拟化(Para-virtulizaiton)
- (4)I/O PCI/PCIe设备直接分配和 SR-IOV
- (5)libvirt 介绍
- (6)Nova 通过 libvirt 管理 QEMU/KVM 虚机
- (7)快照 (snapshot)
- (8)迁移 (migration)
1. 为什么需要CPU虚拟化
X86 操作系统是设计在直接运行在裸硬件设备上的,因此它们自动认为它们完全占有计算机硬件。x86 架构提供四个特权级别给操作系统和应用程序来访问硬件。 Ring 是指 CPU 的运行级别,Ring 0是最高级别,Ring1次之,Ring2更次之…… 就 Linux+x86 来说,
- 操作系统(内核)需要直接访问硬件和内存,因此它的代码需要运行在最高运行级别 Ring0上,这样它可以使用特权指令,控制中断、修改页表、访问设备等等。
- 应用程序的代码运行在最低运行级别上ring3上,不能做受控操作。如果要做,比如要访问磁盘,写文件,那就要通过执行系统调用(函数),执行系统调用的时候,CPU的运行级别会发生从ring3到ring0的切换,并跳转到系统调用对应的内核代码位置执行,这样内核就为你完成了设备访问,完成之后再从ring0返回ring3。这个过程也称作用户态和内核态的切换。

那么,虚拟化在这里就遇到了一个难题,因为宿主操作系统是工作在 ring0 的,客户操作系统就不能也在 ring0 了,但是它不知道这一点,以前执行什么指令,现在还是执行什么指令,但是没有执行权限是会出错的。所以这时候虚拟机管理程序(VMM)需要避免这件事情发生。 虚机怎么通过 VMM 实现 Guest CPU 对硬件的访问,根据其原理不同有三种实现技术:
1. 全虚拟化
2. 半虚拟化
3. 硬件辅助的虚拟化
1.1 基于二进制翻译的全虚拟化(Full Virtualization with Binary Translation)

客户操作系统运行在 Ring 1,它在执行特权指令时,会触发异常(CPU的机制,没权限的指令会触发异常),然后 VMM 捕获这个异常,在异常里面做翻译,模拟,最后返回到客户操作系统内,客户操作系统认为自己的特权指令工作正常,继续运行。但是这个性能损耗,就非常的大,简单的一条指令,执行完,了事,现在却要通过复杂的异常处理过程。
异常 “捕获(trap)-翻译(handle)-模拟(emulate)” 过程:

1.2 超虚拟化(或者半虚拟化/操作系统辅助虚拟化 Paravirtualization)
半虚拟化的思想就是,修改操作系统内核,替换掉不能虚拟化的指令,通过超级调用(hypercall)直接和底层的虚拟化层hypervisor来通讯,hypervisor 同时也提供了超级调用接口来满足其他关键内核操作,比如内存管理、中断和时间保持。
这种做法省去了全虚拟化中的捕获和模拟,大大提高了效率。所以像XEN这种半虚拟化技术,客户机操作系统都是有一个专门的定制内核版本,和x86、mips、arm这些内核版本等价。这样以来,就不会有捕获异常、翻译、模拟的过程了,性能损耗非常低。这就是XEN这种半虚拟化架构的优势。这也是为什么XEN只支持虚拟化Linux,无法虚拟化windows原因,微软不能改代码啊。

1.3 硬件辅助的全虚拟化
2005年后,CPU厂商Intel 和 AMD 开始支持虚拟化了。 Intel 引入了 Intel-VT (Virtualization Technology)技术。 这种 CPU,有 VMX root operation 和 VMX non-root operation两种模式,两种模式都支持Ring 0 ~ Ring 3 共 4 个运行级别。这样,VMM 可以运行在 VMX root operation模式下,客户 OS 运行在VMX non-root operation模式下。

而且两种操作模式可以互相转换。运行在 VMX root operation 模式下的 VMM 通过显式调用 VMLAUNCH 或 VMRESUME 指令,切换到 VMX non-root operation 模式,硬件自动加载 Guest OS 的上下文,于是 Guest OS 获得运行,这种转换称为 VM entry。Guest OS 运行过程中遇到需要 VMM 处理的事件,例如外部中断或缺页异常,或者主动调用 VMCALL 指令调用 VMM 的服务的时候(与系统调用类似),硬件自动挂起 Guest OS,切换到 VMX root operation 模式,恢复 VMM 的运行,这种转换称为 VM exit。VMX root operation 模式下软件的行为与在没有 VT-x 技术的处理器上的行为基本一致;而VMX non-root operation 模式则有很大不同,最主要的区别是此时运行某些指令或遇到某些事件时,发生 VM exit。
也就说,硬件这层就做了些区分,这样全虚拟化下,那些靠“捕获异常-翻译-模拟”的实现就不需要了。而且CPU厂商,支持虚拟化的力度越来越大,靠硬件辅助的全虚拟化技术的性能逐渐逼近半虚拟化,再加上全虚拟化不需要修改客户操作系统这一优势,全虚拟化技术应该是未来的发展趋势。
|
| 利用二进制翻译的全虚拟化 | 硬件辅助虚拟化 | 操作系统协助/半虚拟化 |
| 实现技术 | BT和直接执行 | 遇到特权指令转到root模式执行 | Hypercall |
| 客户操作系统修改/兼容性 | 无需修改客户操作系统,最佳兼容性 | 无需修改客户操作系统,最佳兼容性 | 客户操作系统需要修改来支持hypercall,因此它不能运行在物理硬件本身或其他的hypervisor上,兼容性差,不支持Windows |
| 性能 | 差 | 全虚拟化下,CPU需要在两种模式之间切换,带来性能开销;但是,其性能在逐渐逼近半虚拟化。 | 好。半虚拟化下CPU性能开销几乎为0,虚机的性能接近于物理机。 |
| 应用厂商 | VMware Workstation/QEMU/Virtual PC | VMware ESXi/Microsoft Hyper-V/Xen 3.0/KVM | Xen |
2. KVM CPU 虚拟化
KVM 是基于CPU 辅助的全虚拟化方案,它需要CPU虚拟化特性的支持。
2.1 CPU 物理特性
这个命令查看主机上的CPU 物理情况:
[s1@rh65 ~]$ numactl --hardware available: 2 nodes (0-1) //2颗CPU node 0 cpus: 0 1 2 3 4 5 12 13 14 15 16 17 //这颗 CPU 有8个内核 node 0 size: 12276 MB node 0 free: 7060 MB node 1 cpus: 6 7 8 9 10 11 18 19 20 21 22 23 node 1 size: 8192 MB node 1 free: 6773 MB node distances: node 0 1 0: 10 21 1: 21 10
要支持 KVM, Intel CPU 的 vmx 或者 AMD CPU 的 svm 扩展必须生效了:
[root@rh65 s1]# egrep "(vmx|svm)" /proc/cpuinfo flags : fpu vme de pse tsc msr pae mce cx8 apic sep mtrr pge mca cmov pat pse36 clflush dts acpi mmx fxsr sse sse2 ss ht tm pbe syscall nx pdpe1gb rdtscp lm constant_tsc arch_perfmon pebs bts rep_good xtopology nonstop_tsc aperfmperf pni pclmulqdq dtes64 monitor ds_cpl vmx smx est tm2 ssse3 cx16 xtpr pdcm pcid dca sse4_1 sse4_2 popcnt aes lahf_lm arat epb dts tpr_shadow vnmi flexpriority ept vpid
2.2 多 CPU 服务器架构:SMP,NMP,NUMA
从系统架构来看,目前的商用服务器大体可以分为三类:
- 多处理器结构 (SMP : Symmetric Multi-Processor):所有的CPU共享全部资源,如总线,内存和I/O系统等,操作系统或管理数据库的复本只有一个,这种系统有一个最大的特点就是共享所有资源。多个CPU之间没有区别,平等地访问内存、外设、一个操作系统。SMP 服务器的主要问题,那就是它的扩展能力非常有限。实验证明, SMP 服务器 CPU 利用率最好的情况是 2 至 4 个 CPU 。
- 海量并行处理结构 (MPP : Massive Parallel Processing) :MPP 服务器的基本特征是具有多个 CPU 模块,每个 CPU 模块由多个 CPU( 如 4 个 ) 组成,并且具有独立的本地内存、 I/O 槽口等。在一个物理服务器内可以支持上百个 CPU 。但 MPP技术同样有一定缺陷,由于访问远地内存的延时远远超过本地内存,因此当 CPU 数量增加时,系统性能无法线性增加。
- MPP 模式则是一种分布式存储器模式,能够将更多的处理器纳入一个系统的存储器。一个分布式存储器模式具有多个节点,每个节点都有自己的存储器,可以配置为SMP模式,也可以配置为非SMP模式。单个的节点相互连接起来就形成了一个总系统。MPP可以近似理解成一个SMP的横向扩展集群,MPP一般要依靠软件实现。
- 非一致存储访问结构 (NUMA : Non-Uniform Memory Access):它由多个 SMP 服务器通过一定的节点互联网络进行连接,协同工作,完成相同的任务,从用户的角度来看是一个服务器系统。其基本特征是由多个 SMP 服务器 ( 每个 SMP 服务器称节点 ) 通过节点互联网络连接而成,每个节点只访问自己的本地资源 ( 内存、存储等 ) ,是一种完全无共享 (Share Nothing) 结构。
详细描述可以参考 SMP、NUMA、MPP体系结构介绍。
查看你的服务器的 CPU 架构:
[root@rh65 s1]# uname -a Linux rh65 2.6.32-431.el6.x86_64 #1 SMP Sun Nov 10 22:19:54 EST 2013 x86_64 x86_64 x86_64 GNU/Linux #这服务器是 SMP 架构
2.2.1 KVM 虚机的创建过程

可见:
(1)qemu-kvm 通过对 /dev/kvm 的 一系列 IOCTL 命令控制虚机,比如
open("/dev/kvm", O_RDWR|O_LARGEFILE) = 3
ioctl(3, KVM_GET_API_VERSION, 0) = 12
ioctl(3, KVM_CHECK_EXTENSION, 0x19) = 0
ioctl(3, KVM_CREATE_VM, 0) = 4
ioctl(3, KVM_CHECK_EXTENSION, 0x4) = 1
ioctl(3, KVM_CHECK_EXTENSION, 0x4) = 1
ioctl(4, KVM_SET_TSS_ADDR, 0xfffbd000) = 0
ioctl(3, KVM_CHECK_EXTENSION, 0x25) = 0
ioctl(3, KVM_CHECK_EXTENSION, 0xb) = 1
ioctl(4, KVM_CREATE_PIT, 0xb) = 0
ioctl(3, KVM_CHECK_EXTENSION, 0xf) = 2
ioctl(3, KVM_CHECK_EXTENSION, 0x3) = 1
ioctl(3, KVM_CHECK_EXTENSION, 0) = 1
ioctl(4, KVM_CREATE_IRQCHIP, 0) = 0
ioctl(3, KVM_CHECK_EXTENSION, 0x1a) = 0
(2)一个 KVM 虚机即一个Linux qemu-kvm 进程,与其他 Linux 进程一样,被Linux 进程调度器调度。
(3)KVM 虚机包括虚拟内存、虚拟CPU和虚机 I/O设备,其中,内存和 CPU 的虚拟化由 KVM 内核模块负责实现,I/O 设备的虚拟化由 QEMU 负责实现。
(3)KVM户机系统的内存是 qumu-kvm 进程的地址空间的一部分。
(4)KVM 虚机的vCPU 作为线程运行在 qemu-kvm 进程的上下文中。
vCPU、QEMU 进程、LInux 进程调度和物理CPU之间的逻辑关系:

2.2.2 因为CPU中的虚拟化功能的支持,并不存在虚拟的CPU,KVM Guest 代码是运行在物理CPU之上
根据上面的 1.3 章节,支持虚拟化的 CPU 中都增加了新的功能。以 Intel VT 技术为例,它增加了两种运行模式:VMX root 模式和 VMX nonroot 模式。通常来讲,主机操作系统和 VMM 运行在 VMX root 模式中,客户机操作系统及其应用运行在 VMX nonroot 模式中。因为两个模式都支持所有的 ring,因此,客户机可以运行在它所需要的 ring 中(OS 运行在 ring 0 中,应用运行在 ring 3 中),VMM 也运行在其需要的 ring 中 (对 KVM 来说,QEMU 运行在 ring 3,KVM 运行在 ring 0)。CPU 在两种模式之间的切换称为 VMX 切换。从 root mode 进入 nonroot mode,称为 VM entry;从 nonroot mode 进入 root mode,称为 VM exit。可见,CPU 受控制地在两种模式之间切换,轮流执行 VMM 代码和 Guest OS 代码。
对 KVM 虚机来说,运行在 VMX Root Mode 下的 VMM 在需要执行 Guest OS 指令时执行 VMLAUNCH 指令将 CPU 转换到 VMX non-root mode,开始执行客户机代码,即 VM entry 过程;在 Guest OS 需要退出该 mode 时,CPU 自动切换到 VMX Root mode,即 VM exit 过程。可见,KVM 客户机代码是受 VMM 控制直接运行在物理 CPU 上的。QEMU 只是通过 KVM 控制虚机的代码被 CPU 执行,但是它们本身并不执行其代码。也就是说,CPU 并没有真正的被虚级化成虚拟的 CPU 给客户机使用。
这篇文章 是关于 vSphere 中 CPU 虚拟化的,我觉得它和 KVM CPU虚拟化在很大程度上是一致的。下图是使用 2 socket 2 core 共 4 个 vCPU 的情形:

几个概念:socket (颗,CPU 的物理单位),core (核,每个 CPU 中的物理内核),thread (超线程通常来说,一个CPU core只提供一个 thread,这时客户机就只看到一个CPU;但是,超线程技术实现了CPU核的虚拟化,一个核被虚拟化出多个逻辑 CPU,可以同时运行多个线程)。
上图分三层,他们分别是是VM层,VMKernel层和物理层。对于物理服务器而言,所有的CPU资源都分配给单独的操作系统和上面运行的应用。应用将请求先发送给操作系统,然后操作系统调度物理的CPU资源。在虚拟化平台比如KVM 中,在VM层和物理层之间加入了VMkernel层,从而允许所有的VM共享物理层的资源。VM上的应用将请求发送给VM上的操作系统,然后操作系统调度Virtual CPU资源(操作系统认为Virtual CPU和物理 CPU是一样的),然后VMkernel层对多个物理CPU Core进行资源调度,从而满足Virtual CPU的需要。在虚拟化平台中OS CPU Scheduler和Hyperviisor CPU Scheduler都在各自的领域内进行资源调度。
KVM 中,可以指定 socket,core 和 thread 的数目,比如 设置 “-smp 5,sockets=5,cores=1,threads=1”,则 vCPU 的数目为 5*1*1 = 5。客户机看到的是基于 KVM vCPU 的 CPU 核,而 vCPU 作为 QEMU 线程被 Linux 作为普通的线程/轻量级进程调度到物理的 CPU 核上。至于你是该使用多 socket 和 多core,还是少socket 多 core,这篇文章 有仔细的分析,其结论是在 VMware ESXi 上,性能没什么区别,只是某些客户机操作系统会限制物理 CPU 的数目,这种情况下,可以使用少 socket 多 core。
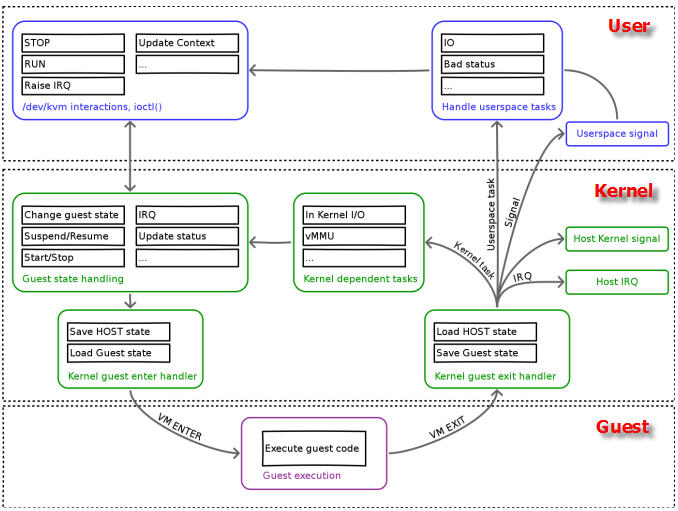
2.2.3 客户机系统的代码是如何运行的
一个普通的 Linux 内核有两种执行模式:内核模式(Kenerl)和用户模式 (User)。为了支持带有虚拟化功能的 CPU,KVM 向 Linux 内核增加了第三种模式即客户机模式(Guest),该模式对应于 CPU 的 VMX non-root mode。

KVM 内核模块作为User mode 和 Guest mode 之间的桥梁:
- User mode 中的 QEMU-KVM 会通过 IOCTL 命令来运行虚拟机
- KVM 内核模块收到该请求后,它先做一些准备工作,比如将 VCPU 上下文加载到 VMCS (virtual machine control structure)等,然后驱动 CPU 进入 VMX non-root 模式,开始执行客户机代码
三种模式的分工为:
- Guest 模式:执行客户机系统非 I/O 代码,并在需要的时候驱动CPU退出该模式
- Kernel 模式:负责将CPU切换到Guest mode 执行Guest OS代码,并在CPU退出 Guest mode 时回到 Kenerl 模式
- User 模式:代表客户机系统执行 I/O 操作

QEMU-KVM 相比原生 QEMU 的改动:
- 原生的 QEMU 通过指令翻译实现 CPU 的完全虚拟化,但是修改后的 QEMU-KVM 会调用 IOCTL 命令来调用 KVM 模块。
- 原生的 QEMU 是单线程实现,QEMU-KVM 是多线程实现。
主机 Linux 将一个虚拟机视作一个 QEMU 进程,该进程包括下面几种线程:
- I/O 线程用于管理模拟设备
- vCPU 线程用于运行 Guest 代码
- 其它线程,比如处理 event loop,offloaded tasks 等的线程
在我的测试环境中(RedHata Linux 作 Hypervisor):
| smp 设置的值 | 线程数 | 线程 |
| 4 | 8 | 1 个主线程(I/O 线程)、4 个 vCPU 线程、3 个其它线程 |
| 6 | 10 | 1 个主线程(I/O 线程)、6 个 vCPU 线程、3 个其它线程 |
这篇文章 谈谈了这些线程的情况。

(来源)
| 客户机代码执行(客户机线程) | I/O 线程 | 非 I/O 线程 |
| 虚拟CPU(主机 QEMU 线程) | QEMU I/O 线程 | QEMU vCPU 线程 |
| 物理 CPU | 物理 CPU 的 VMX non-root 模式中 | 物理 CPU 的 VMX non-root 模式中 |
2.2.4 从客户机线程到物理 CPU 的两次调度
要将客户机内的线程调度到某个物理CPU,需要经历两个过程:
- 客户机线程调度到客户机物理CPU 即 KVM vCPU,该调度由客户机操作系统负责,每个客户机操作系统的实现方式不同。在 KVM 上,vCPU 在客户机系统看起来就像是物理 CPU,因此其调度方法也没有什么不同。
- vCPU 线程调度到物理 CPU 即主机物理 CPU,该调度由 Hypervisor 即 Linux 负责。
KVM 使用标准的 Linux 进程调度方法来调度 vCPU 进程。Linux 系统中,线程和进程的区别是 进程有独立的内核空间,线程是代码的执行单位,也就是调度的基本单位。Linux 中,线程是就是轻量级的进程,也就是共享了部分资源(地址空间、文件句柄、信号量等等)的进程,所以线程也按照进程的调度方式来进行调度。
(1)Linux 进程调度原理可以参考 这篇文章 和 这篇文章。通常情况下,在SMP系统中,Linux内核的进程调度器根据自有的调度策略将系统中的一个可运行(runable)进程调度到某个CPU上执行。下面是 Linux 进程的状态机:

(2)处理器亲和性:可以设置 vCPU 在指定的物理 CPU 上运行,具体可以参考这篇文章 和 这篇文章。
根据 Linux 进程调度策略,可以看出,在 Linux 主机上运行的KVM客户机的总vCPU数目最好是不要超过物理CPU内核数,否则,会出现线程间的CPU内核资源竞争,导致有虚机因为 vCPU 进程等待而导致速度很慢。
关于这两次调度,业界有很多的研究,比如上海交大的论文 Schedule Processes, not VCPUs 提出动态地减少 vCPU 的数目即减少第二次调度。
另外,这篇文章 谈到的是 vSphere CPU的调度方式,有空的时候可以研究下并和KVM vCPU的调度方式进行比较。
2.3 客户机CPU结构和模型
KVM 支持 SMP 和 NUMA 多CPU架构的主机和客户机。对 SMP 类型的客户机,使用 “-smp”参数:
-smp <n>[,cores=<ncores>][,threads=<nthreads>][,sockets=<nsocks>][,maxcpus=<maxcpus>]
对 NUMA 类型的客户机,使用 “-numa”参数:
-numa <nodes>[,mem=<size>][,cpus=<cpu[-cpu>]][,nodeid=<node>]
CPU 模型 (models)定义了哪些主机的 CPU 功能 (features)会被暴露给客户机操作系统。为了在具有不同 CPU 功能的主机之间做安全的迁移,qemu-kvm 往往不会将主机CPU的所有功能都暴露给客户机。其原理如下:
你可以运行 qemu-kvm -cpu ? 命令来获取主机所支持的 CPU 模型列表。
[root@rh65 s1]# kvm -cpu ?
x86 Opteron_G5 AMD Opteron 63xx class CPU
x86 Opteron_G4 AMD Opteron 62xx class CPU
x86 Opteron_G3 AMD Opteron 23xx (Gen 3 Class Opteron)
x86 Opteron_G2 AMD Opteron 22xx (Gen 2 Class Opteron)
x86 Opteron_G1 AMD Opteron 240 (Gen 1 Class Opteron)
x86 Haswell Intel Core Processor (Haswell)
x86 SandyBridge Intel Xeon E312xx (Sandy Bridge)
x86 Westmere Westmere E56xx/L56xx/X56xx (Nehalem-C)
x86 Nehalem Intel Core i7 9xx (Nehalem Class Core i7)
x86 Penryn Intel Core 2 Duo P9xxx (Penryn Class Core 2)
x86 Conroe Intel Celeron_4x0 (Conroe/Merom Class Core 2)
x86 cpu64-rhel5 QEMU Virtual CPU version (cpu64-rhel5)
x86 cpu64-rhel6 QEMU Virtual CPU version (cpu64-rhel6)
x86 n270 Intel(R) Atom(TM) CPU N270 @ 1.60GHz
x86 athlon QEMU Virtual CPU version 0.12.1
x86 pentium3
x86 pentium2
x86 pentium
x86 486
x86 coreduo Genuine Intel(R) CPU T2600 @ 2.16GHz
x86 qemu32 QEMU Virtual CPU version 0.12.1
x86 kvm64 Common KVM processor
x86 core2duo Intel(R) Core(TM)2 Duo CPU T7700 @ 2.40GHz
x86 phenom AMD Phenom(tm) 9550 Quad-Core Processor
x86 qemu64 QEMU Virtual CPU version 0.12.1
Recognized CPUID flags:
f_edx: pbe ia64 tm ht ss sse2 sse fxsr mmx acpi ds clflush pn pse36 pat cmov mca pge mtrr sep apic cx8 mce pae msr tsc pse de vme fpu
f_ecx: hypervisor rdrand f16c avx osxsave xsave aes tsc-deadline popcnt movbe x2apic sse4.2|sse4_2 sse4.1|sse4_1 dca pcid pdcm xtpr cx16 fma cid ssse3 tm2 est smx vmx ds_cpl monitor dtes64 pclmulqdq|pclmuldq pni|sse3
extf_edx: 3dnow 3dnowext lm|i64 rdtscp pdpe1gb fxsr_opt|ffxsr fxsr mmx mmxext nx|xd pse36 pat cmov mca pge mtrr syscall apic cx8 mce pae msr tsc pse de vme fpu
extf_ecx: perfctr_nb perfctr_core topoext tbm nodeid_msr tce fma4 lwp wdt skinit xop ibs osvw 3dnowprefetch misalignsse sse4a abm cr8legacy extapic svm cmp_legacy lahf_lm
每个 Hypervisor 都有自己的策略,来定义默认上哪些CPU功能会被暴露给客户机。至于哪些功能会被暴露给客户机系统,取决于客户机的配置。qemu32和qemu64是基本的客户机CPU模型,但是还有其他的模型可以使用。你可以使用qemu-kvm命令的-cpu <model> 参数来指定客户机的CPU模型,还可以附加指定的CPU特性。"-cpu" 会将该指定 CPU 模型的所有功能全部暴露给客户机,即使某些特性在主机的物理CPU上不支持,这时候QEMU/KVM 会模拟这些特性,因此,这时候也许会出现一定的性能下降。
RedHat Linux 6 上使用默认的 cpu64-rhe16 作为客户机 CPU model:
你可以指定特定的 CPU model 和 feature:
qemu-kvm -cpu Nehalem,+aes

你也可以直接使用 -cpu host,这样的话会客户机使用和主机相同的 CPU model。
2.4 客户机 vCPU 数目的分配方法
- 不是客户机的 vCPU 越多,其性能就越好,因为线程切换会耗费大量的时间;应该根据负载需要分配最少的 vCPU。
- 主机上的客户机的vCPU总数不应该超过物理CPU内核总数。不超过的话,就不存在 CPU 竞争,每个 vCPU 线程在一个物理 CPU 核上被执行;超过的话,会出现部分线程等待 CPU 以及一个 CPU 核上的线程之间的切换,这会有overhead。
- 将负载分为计算负载和 I/O 负载,对计算负载,需要分配较多的 vCPU,甚至考虑 CPU 亲和性,将指定的物理 CPU 核分给给这些客户机。
这篇文章 (http://my.oschina.net/chape/blog/173981) 介绍了一些指导性方法,摘要如下:
我们来假设一个主机有 2 个socket,每个 socket 有 4 个core。主频2.4G MHZ 那么一共可用的资源是 2*4*2.4G= 19.2G MHZ。假设主机上运行了三个VM,VM1和VM2设置为1socket*1core,VM3设置为1socket*2core。那么VM1和VM2分别有1个vCPU,而VM3有2个vCPU。假设其他设置为缺省设置。
那么三个VM获得该主机CPU资源分配如下:VM1:25%; VM2:25%; VM3:50%
假设运行在VM3上的应用支持多线程,那么该应用可以充分利用到所分配的CPU资源,2vCPU的设置是合适的。假设运行在VM3上的应用不支持多线程,该应用根本无法同时使用利用2个vCPU. 与此同时,VMkernal层的CPU Scheduler必须等待物理层中两个空闲的pCPU,才开始资源调配来满足2个vCPU的需要,在仅有2vCPU的情况下,对该VM的性能不会有太大负面影响。但如果分配4vCPU或者更多,这种资源调度上的负担有可能会对该VM上运行的应用有很大负面影响。
确定 vCPU 数目的步骤,假如我们要创建一个VM,以下几步可以帮助确定合适的vCPU数目
1)了解应用并设置初始值
该应用是否是关键应用,是否有Service Level Agreement,一定要对运行在虚拟机上的应用是否支持多线程深入了解。咨询应用的提供商是否支持多线程和SMP(Symmetricmulti-processing)。参考该应用在物理服务器上运行时所需要的CPU个数。如果没有参照信息,可设置1vCPU作为初始值,然后密切观测资源使用情况。
2)观测资源使用情况
确定一个时间段,观测该虚拟机的资源使用情况。时间段取决于应用的特点和要求,可以是数天,甚至数周。不仅观测该VM的CPU使用率,而且观测在操作系统内该应用对CPU的占用率。特别要区分CPU使用率平均值和CPU使用率峰值。
假如分配有4个vCPU,如果在该VM上的应用的CPU
- 使用峰值等于25%, 也就是仅仅能最多使用25%的全部CPU资源,说明该应用是单线程的,仅能够使用一个vCPU (4 * 25% = 1 )
- 平均值小于38%,而峰值小于45%,考虑减少 vCPU 数目
- 平均值大于75%,而峰值大于90%,考虑增加 vCPU 数目
3)更改vCPU数目并观测结果
每次的改动尽量少,如果可能需要4vCPU,先设置2vCPU在观测性能是否可以接受。
3. KVM 内存虚拟化
3.1 内存虚拟化的概念
除了 CPU 虚拟化,另一个关键是内存虚拟化,通过内存虚拟化共享物理系统内存,动态分配给虚拟机。虚拟机的内存虚拟化很象现在的操作系统支持的虚拟内存方式,应用程序看到邻近的内存地址空间,这个地址空间无需和下面的物理机器内存直接对应,操作系统保持着虚拟页到物理页的映射。现在所有的x86 CPU都包括了一个称为内存管理的模块MMU(Memory Management Unit)和 TLB(Translation Lookaside Buffer),通过MMU和TLB来优化虚拟内存的性能。
KVM 实现客户机内存的方式是,利用mmap系统调用,在QEMU主线程的虚拟地址空间中申明一段连续的大小的空间用于客户机物理内存映射。

(图片来源 HVA 同下面的 MA,GPA 同下面的 PA,GVA 同下面的 VA)
在有两个虚机的情况下,情形是这样的:

可见,KVM 为了在一台机器上运行多个虚拟机,需要增加一个新的内存虚拟化层,也就是说,必须虚拟 MMU 来支持客户操作系统,来实现 VA -> PA -> MA 的翻译。客户操作系统继续控制虚拟地址到客户内存物理地址的映射 (VA -> PA),但是客户操作系统不能直接访问实际机器内存,因此VMM 需要负责映射客户物理内存到实际机器内存 (PA -> MA)。
VMM 内存虚拟化的实现方式:
- 软件方式:通过软件实现内存地址的翻译,比如 Shadow page table (影子页表)技术
- 硬件实现:基于CPU的辅助虚拟化功能,比如 AMD的NPT和 Intel的EPT技术
影子页表技术:

3.2 KVM 内存虚拟化
KVM 中,虚机的物理内存即为 qemu-kvm 进程所占用的内存空间。KVM使用CPU辅助的内存虚拟化方式,在 Intel 和 AMD 平台,其内存虚拟化的实现方式分别为:
- AMD 平台上的 NPT (Nested Page Tables) 技术
- Intel 平台上的 EPT (Extended Page Tables)技术
EPT 和 NPT采用类似的原理,都是作为 CPU 中新的一层,用来将客户机的物理地址翻译为主机的物理地址。关于 EPT, Intel 官方文档中的技术如下(实在看不懂...)

EPT的好处是,它的两阶段记忆体转换,特点就是将 Guest Physical Address → System Physical Address,VMM不用再保留一份SPT (Shadow Page Table),以及以往还得经过SPT这个转换过程。除了降低各部虚拟机器在切换时所造成的效能损耗外,硬体指令集也比虚拟化软体处理来得可靠与稳定。
3.3 KSM (Kernel SamePage Merging 或者 Kernel Shared Memory)
KSM 在 Linux 2.6.32 版本中被加入到内核中。
3.3.1 原理
其原理是,KSM 作为内核中的守护进程(称为 ksmd)存在,它定期执行页面扫描,识别副本页面并合并副本,释放这些页面以供它用。因此,在多个进程中,Linux将内核相似的内存页合并成一个内存页。这个特性,被KVM用来减少多个相似的虚拟机的内存占用,提高内存的使用效率。由于内存是共享的,所以多个虚拟机使用的内存减少了。这个特性,对于虚拟机使用相同镜像和操作系统时,效果更加明显。但是,事情总是有代价的,使用这个特性,都要增加内核开销,用时间换空间。所以为了提高效率,可以将这个特性关闭。
3.3.2 好处
其好处是,在运行类似的客户机操作系统时,通过 KSM,可以节约大量的内存,从而可以实现更多的内存超分,运行更多的虚机。
3.3.3 合并过程
(1)初始状态:

(2)合并后:

(3)Guest 1 写内存后:

3.4 KVM Huge Page Backed Memory (巨页内存技术)
这是KVM虚拟机的又一个优化技术.。Intel 的 x86 CPU 通常使用4Kb内存页,当是经过配置,也能够使用巨页(huge page): (4MB on x86_32, 2MB on x86_64 and x86_32 PAE)
使用巨页,KVM的虚拟机的页表将使用更少的内存,并且将提高CPU的效率。最高情况下,可以提高20%的效率!
使用方法,需要三部:
mkdir /dev/hugepages
mount -t hugetlbfs hugetlbfs /dev/hugepages
#保留一些内存给巨页
sysctl vm.nr_hugepages=2048 (使用 x86_64 系统时,这相当于从物理内存中保留了2048 x 2M = 4GB 的空间来给虚拟机使用)
#给 kvm 传递参数 hugepages
qemu-kvm -qemu-kvm -mem-path /dev/hugepages
也可以在配置文件里加入:
<memoryBacking>
<hugepages/>
</memoryBacking>
验证方式,当虚拟机正常启动以后,在物理机里查看:
cat /proc/meminfo |grep -i hugepages
老外的一篇文档,他使用的是libvirt方式,先让libvirtd进程使用hugepages空间,然后再分配给虚拟机。
参考资料:
http://www.cnblogs.com/xusongwei/archive/2012/07/30/2615592.html
https://www.ibm.com/developerworks/cn/linux/l-cn-vt/
http://www.slideshare.net/HwanjuKim/3cpu-virtualization-and-scheduling
http://www.cse.iitb.ac.in/~puru/courses/autumn12/cs695/classes/kvm-overview.pdf
http://www.linux-kvm.com/content/using-ksm-kernel-samepage-merging-kvm
http://blog.csdn.net/summer_liuwei/article/details/6013255
http://blog.pchome.net/article/458429.html
http://blog.chinaunix.net/uid-20794164-id-3601787.html
http://wiki.qemu.org/images/c/c8/Cpu-models-and-libvirt-devconf-2014.pdf
http://frankdenneman.nl/2011/01/11/beating-a-dead-horse-using-cpu-affinity/
最后
以上就是积极冬日最近收集整理的关于KVM 介绍之CPU和内存虚拟化1. 为什么需要CPU虚拟化2. KVM CPU 虚拟化3. KVM 内存虚拟化的全部内容,更多相关KVM内容请搜索靠谱客的其他文章。
发表评论 取消回复