一、获取AccessKey入口
在调用阿里云的API的时候,你需要AccessKey完成身份验证。
登录阿里云,在首页->访问控制->获取AccessKey

二、创建子账号
阿里云提供主账号用户创建AccessKey,子账号(RAM)用户创建AccessKey,为安全起见,阿里云强烈建议建立子账户。

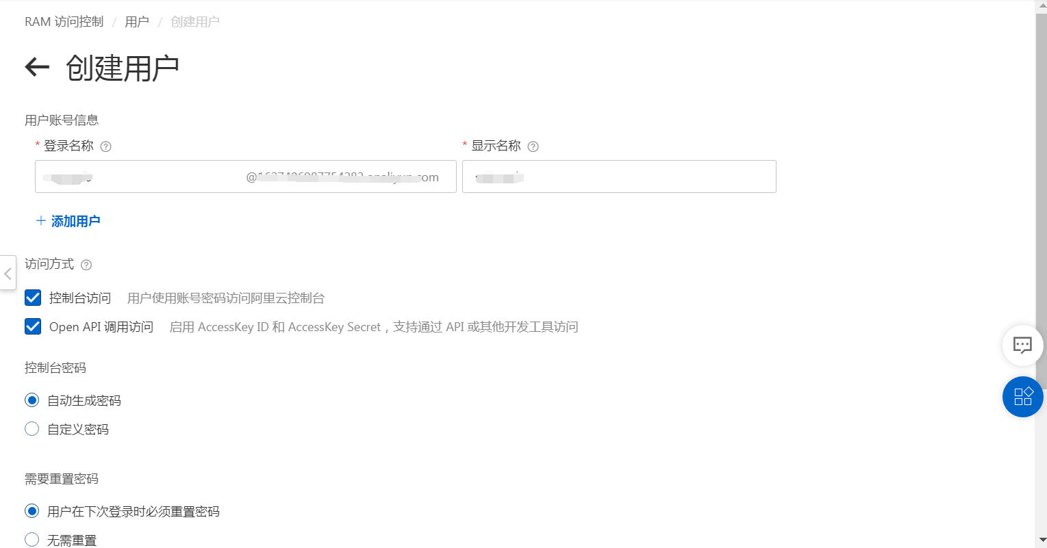
三、利用RAM获取AccessKey

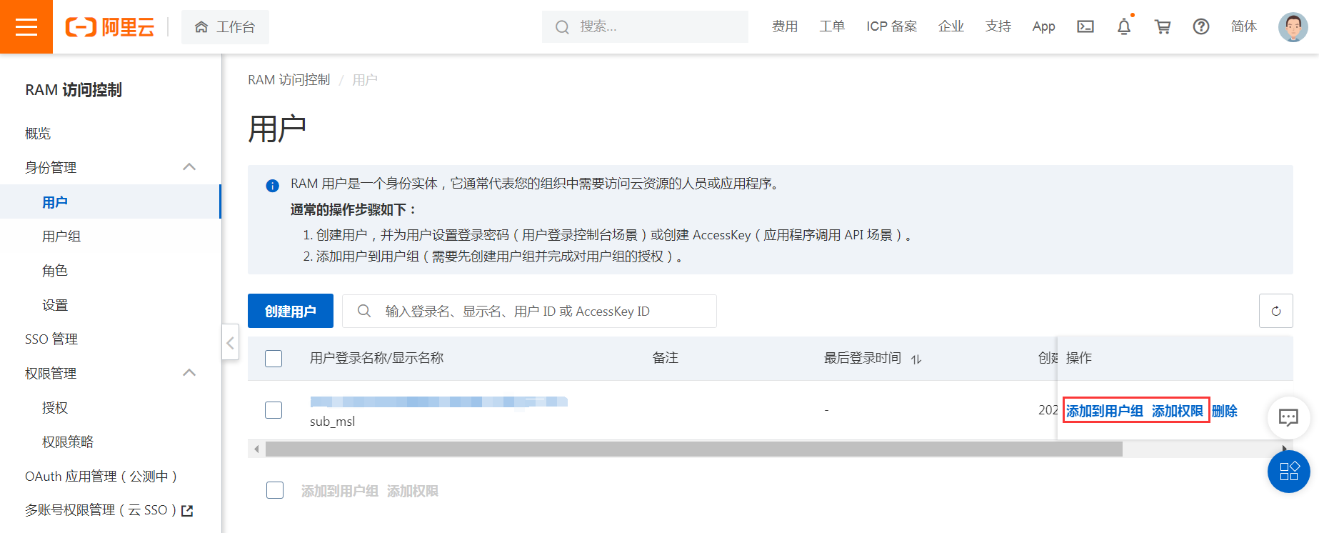
四、添加RAM用户权限



五、完成AccessKey获取
完成获取,进行查询管理

最后
以上就是曾经蜻蜓最近收集整理的关于大数据-玩转数据-阿里云获取AccessKey步骤的全部内容,更多相关大数据-玩转数据-阿里云获取AccessKey步骤内容请搜索靠谱客的其他文章。
本图文内容来源于网友提供,作为学习参考使用,或来自网络收集整理,版权属于原作者所有。
发表评论 取消回复