如果我们要为某个已经存在的组件,重新开发一个新组件,将变得非常可行。
组件内的重构也将变得非常可行。
新的组件的设计只要保证对外提供的接口,完全符合,旧组件对外提供的接口
5、组件的热插拔,成为可能(如果构建正确)
我们想象下,在APP运行时,business中的组件可以动态加载,也可动态卸载。
那么我们可以轻松实现组件的懒加载:用户用到的组件,那么就加载进来。用完之后便可以卸载。
6、组件的独立编译、测试,成为可能(如果构建正确)
大的android工程项目,build一次要到5分钟左右,太浪费时间了。
拆成多个组件之后,如果每个组件都能单独build,单独测试,那么将大大提升开发效率。
上面讨论的这些优势,并不是将简单将 单工程 拆分成 分层的多module工程结构 就能获得这些优势。
想要获得这些优势,还任重道远,我们还需要解决很多问题,才能让我们的项目具备上面的说的优势。
二、组件化后,将面临哪些问题?如何解决?
1、module之间如何优雅的通信
通过ARouter通信。
ARouter是阿里开源的一个项目。github.com/alibaba/ARo…
通过ARouter跨module跳转Activity
@Route(path = “/test/activity”)//申明路由
public class YourActivity extend Activity {
…
}
//通过路由启动Activity
ARouter.getInstance().build("/test/activity").withLong(“key1”, 666L).navigation();
通过ARouter在module间共享对象,实现module间通信。
比如:我们有一个账号模块 business:account ,提供了登录、登出、用户信息查询等业务。
同级的其他模块,如何跟账号模块通信?获取用户的登录状态以及用户相关信息?
public class AccountBean {
private String name;
private int age;
//…
}
public interface IAccountService extends IProvider {
void login(Context context);//登录
void logout(Context context);//登出
AccountBean getAccountBean();//获取账号信息
}
对外的数据结构和接口定义。
@Route(path = BusinessRoutePath.ModuleAccount.ACCOUNT)
public class AccountServiceImpl implements IAccountService {
//…
}
bussiness:account模块中的实现。
IAccountService accountService = ARouter.getInstance().navigation(IAccountService.class);
accountService.login(activity);
AccountBean bean = accountService.getAccountBean();
但是问题来了:
同层的其他模块,如何,能拿到ARouter的path?
同层的其他模块编译时,如何,共享AccountBean类、IAccountService接口?
这就是模块之间的编译隔离,带来的问题。
我们很自然的想到了framework模块,或者base层的其他模块。
我们只要将这些path定义、AccountBean类、IAccountService接口,下沉到base层,就可以实现编译上的代码共享。
如此一来,就带来了,另一个问题:代码的中心化问题。
2、代码的中心化
简单的path字符串定义,放在framework倒是还好。
如果所有business模块对外提供的接口和数据结构,都定义到framework的话,问题就有点严峻。
将会破坏:组件的 可替代性、可重用性、组件间耦合度
因为framework是基础模块嘛,所有business模块都依赖的模块,如此,不管你的business1模块是否依赖business2模块的对外接口,都会存在这一层依赖。
模块间的代码边界出现一些劣化。缺少了编译上的隔离。许多模块将会变得不够“独立”了。
可替代性、可重用性 越来越弱,想要替换或者复用某个business组件将变得越来越难。
将会导致,我们很难知道,哪些business对哪些business 接口有依赖。
同时,framework模块随着功能迭代,会不断膨胀。
这就是,中心化的问题。
于是我们很自然的想到了一个解决方案:
实现了另一种接口暴露的形式——“.api化”。
将 business模块 对外提供的接口单独抽到 business-api 模块中。其他依赖他的模块只需要依赖他的business-api即可。
这个方案如何实践下去呢?
微信的api化方案
微信团队出了一个很巧妙的方案,这个方案对android的组件化开发,产生了非常深远的影响。
后面很多做组件化开发的团队,在解决中心化问题基本都会用到类似的方案。
mp.weixin.qq.com/s/6Q818XA5F…
以下为,微信官方博客的原文引用:
使用方式和思路都很简单。对于java文件,将工程里想要暴露出去的接口类后缀名从“.java”改成“.api”,就可以了。
而且并不只是java文件,其他文件如果也想暴露,在文件名后增加".api”,也一样可以。
当然,要让工程支持这样的方式,gradle文件肯定会有一点改变。
它的实现原理也相当简单:自动生成一个“SDK”工程,拷贝.api后缀文件到工程中就行了,后面其他工程依赖编译的只是这个生成的工程。简单好用。
api方案有点类似于android的AIDL的思路。
微信API方案的变种

gradle 根据src/api文件来,自动生成{moduleName}-api模块。
如果,src/api文件不存在,将不会自动生成 {moduleName}-api 模块。
通过API模块来解决代码中心化问题带来的好处:
-
让各个business的之间的依赖明确
-
让business对外提供的接口明确。
从而加强了模块的:可替代性。
只要两个business对外提供的API一致,就可以相互替换。
3、单独编译、测试 business的单个模块
模块变多了,项目变大了,整个项目的编译速度变慢了。
业内有两种常用做法。
- 方案一:动态配置 build.gradle。
只要让单个的组建能编译成APP就能单独测试。

- 方案二:多壳APP

方案来自,在聚美优品。
这里需要注意:假如,Demo1是business1的壳APP。那么Demo1还需要依赖哪些businessXXX呢?
刚好,前面做的api化,能排上用场。
business1依赖的businessXXX-api模块对应的businessXXX模块,Demo1也需要依赖。
为甚?因为,business1依赖的businessXXX-api模块,意味着,business1需要依赖 businessXXX提供的功能,比如要跳转到businessXXX的activity?或者,要获取businessXXX的对象。
4、模块变多了,gradle代码同比增长,gradle 代码复用
-
版本号统一管理,依赖的统一管理
-
方案一:Extra properties
在项目跟目录的build.gradle文件中配置Extra属性

如此可以实现统一管理版本号,和依赖。
但是,但是,但是,这个方案存在明显的缺陷。
-
不支持,自动补全
-
不支持Find Usages,查找所有应用的地方

- 使用时,不支持点击跳转
严重影响开发体验。
- 方案二:buildSrc

-
支持,自动补全
-
支持,Find Usages
-
支持,点击跳转
-
更完美的语法高亮
-
gradle文件复用
版本和依赖做到了统一管理,但是每个module都有各自的build.gradle,重复的build.gradle代码依然没有复用。
我们可以通过apply from:"xxx.gradle"的方式来复用gradle代码。
如下图

如上,我们可以在base.gradle中为每一个项目添加配置统一的编译逻辑,如:kotlin的支持,java版本的修改,maven库上场的逻辑等等
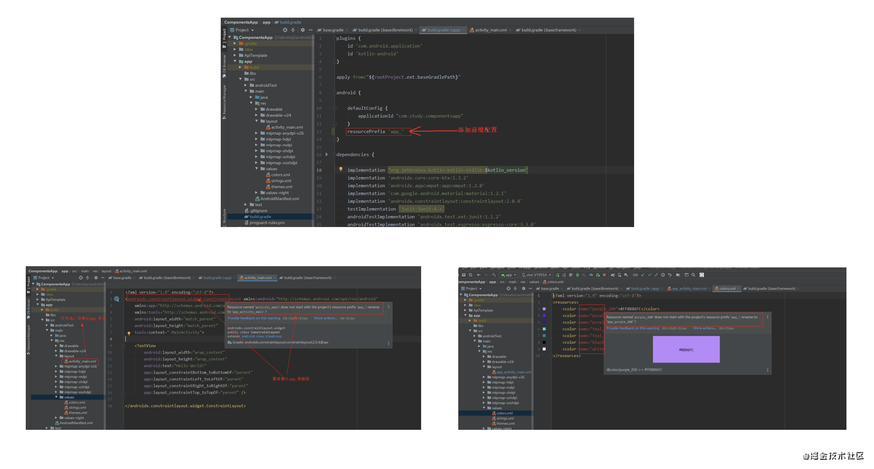
5、模块间:string、drawable、value、layout等,资源名冲突问题
如何防止资源名冲突?
比如businessA 和 businessB都在drawable目录下,都有一张同名的图片。
这两张图片只有一张会被打包到apk中,被使用。
这样就容易出现混乱。
这个问题比较好解决。让每个模块的资源名固定一个前缀。只要模块之间的前缀不一样就不会冲突。
gradle的resourcePrefix配置,刚好符合我们的需求。
如下配置,如果module中存在资源不以app_开头,**lint走查会报warnning。**注意不会编译失败。
android {
resourcePrefix ‘app_’
}
如下截图的warning:

6、由于多module分层的项目结构,导致 R.class 冗余

可以通过booster的资源内联工具解决,R类的冗余。
详细可以
《Android学习笔记总结+最新移动架构视频+大厂安卓面试真题+项目实战源码讲义》
【docs.qq.com/doc/DSkNLaERkbnFoS0ZF】 完整内容开源分享
自己查看booster官网,booster是didi开源的一个插件。booster.johnsonlee.io/feature/shr…
7、模块间,公共资源string、drawable、layout等如何共享?
没有找到很好的解决方案。
每个方案都有缺陷
比如说,business1和business2都要用到同一张图片。
那么这张图片该放到哪里呢?
- 1、把他放到api模块里来共享
资源这种,并非功能依赖,放到api模块也不太合适。
因为这样可能造成business1和business2模块原本没有关联也没有依赖;
但因为共用同一个资源,却导致存在了依赖。
- 2、在business1和business2中都放一个图片
最后
以上就是开放玉米最近收集整理的关于Android 组件化面试必备(1),Android面试题2020的全部内容,更多相关Android内容请搜索靠谱客的其他文章。




发表评论 取消回复