Toggle navigation
首页
博客
下载
AI
科技
互联网
会员
中心
会员中心
发布资讯
发布博文
发布资源
首页
文章中心
微服务
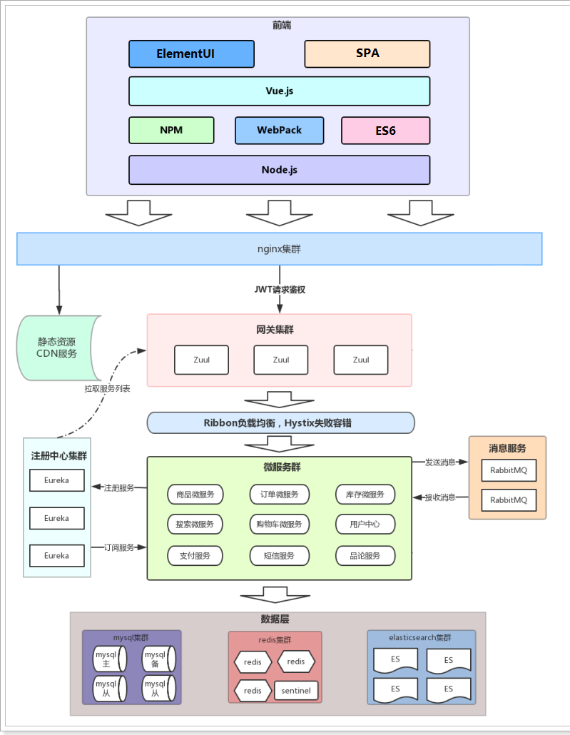
常见系统架构图
215 阅读
0 评论
142 点赞
我是
靠谱客
的博主
积极鱼
,这篇文章主要介绍
常见系统架构图
,现在分享给大家,希望可以做个参考。
最后
以上就是
积极鱼
最近收集整理的关于
常见系统架构图
的全部内容,更多相关
常见系统架构图
内容请搜索靠谱客的其他文章。
本图文内容来源于网友提供,作为学习参考使用,或来自网络收集整理,版权属于原作者所有。
点赞(
142
)
本文分类:
微服务
浏览次数:
215
次浏览
发布日期:2023-06-25 19:12:01
本文链接:
https://www.kaopuke.com/article/k-p-k_14_uzo_26_f2_14_j_2_0.html
相关文章
机器学习——主成分分析法(PCA)简介代码实现主成分分析法、层次分析法、因子分析法的选取和使用
如何打造一个顶尖的精确营销系统?
精准营销服务平台设计-基于大数据和AI的商业智能平台
优酷 DSP 广告投放系统架构实践
常见系统架构图
精准广告推送平台架构图
数据分析实践——面试官:如果DAU下降如何归因?(以抖音为例)一、具体分析的步骤二、案例分析—以抖音为例
数据分析 之 归因分析,多因素影响下如何归因?
评论列表
共有
0
条评论
发表评论
取消回复
登录
注册新账号
立即
投稿
返回
顶部
发表评论 取消回复