camera 模组主要组成部分为:

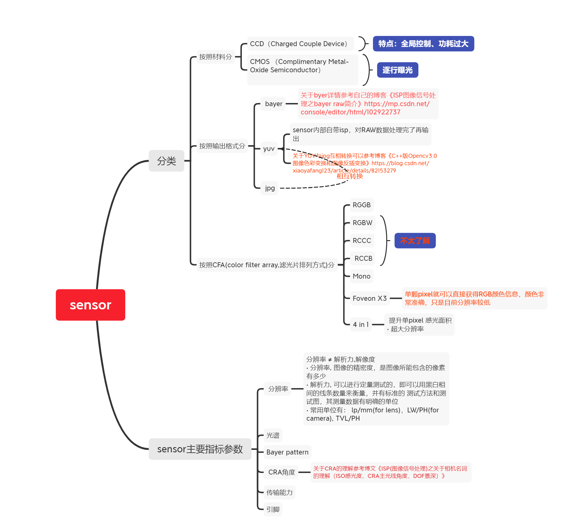
关于sensor的总结

camera 硬件架构:
-
VFE:VIDEO front-end 视频前端
-
VPE:Video preprocessing 视频预处理
1.VFE的功能:
1.1 通过算法提高图像的质量。
1.2 提供高分辨率的图像的AWB(自动白平衡)/AE(自动曝光)/AF(自动对焦)算法处理。
1.3 图像衰减校正。
1.4 低光下的噪声滤波。
1.5 图像色彩效果优化。
1.6 皮肤颜色效果优化。
1.7 图像抖动计算。
1.8 亮度适应算法。
2.VPE的功能:
2.1 图像稳定性。
2.2 数字对焦。
2.3 图像旋转。
2.4 Overlay。
最后
以上就是开放墨镜最近收集整理的关于关于camera的sensor知识的全部内容,更多相关关于camera内容请搜索靠谱客的其他文章。
本图文内容来源于网友提供,作为学习参考使用,或来自网络收集整理,版权属于原作者所有。
发表评论 取消回复