先看遇到第1个问题,处理方法如下;UDP监听及接收数据的动作处理(控制指示灯),处理不当无法收到外部UDP客户端数据(2种监听方法对比),外部客户端可以正常收数据的问题。涉及到一些数据类型转换方法。关键点:无需设置外部IP的情况下实现单播。
A fatal error occurred: Timed out waiting for packet header 严重错误 等待数据包头超时

调整Upload Speed为115200再点击上传即可解决上述错误。

运行测试效果
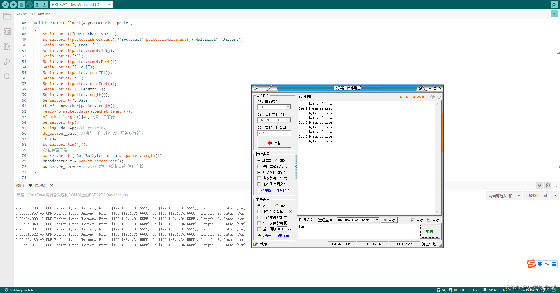
单播成功后,通过客户端控制模块的动作,指示灯 开,关,翻转
经过多次调试,否则ESP32无法收到数据,可以广播。
方式可能不一样,我的初始化方法(
最后
以上就是震动老虎最近收集整理的关于ESP32-S2-UDP测试示例及错误提示解决办法的全部内容,更多相关ESP32-S2-UDP测试示例及错误提示解决办法内容请搜索靠谱客的其他文章。
本图文内容来源于网友提供,作为学习参考使用,或来自网络收集整理,版权属于原作者所有。
发表评论 取消回复