最近新学了MVC,布置了一项MVC+EF框架,所以,今天就是关于MVC+EF框架的开发。
首先我们新建一个Date的解决方案;

然后再建一个Date的项目;

在这里面我们选择MVC,然后把 Host in the cloud 单选√去掉,不让它生成。

现在我们操作Models,绑定数据库;

选择ADO.NET实体数据模型,跟EF框架的操作一样

选择来自数据库的EF设计器

选择服务器名称和数据库名称

将Web.Config中的连接设置另存为选中,省去了在web文件中配置数据库链接字段

然后选中表和模型中包括外键;

然后就生成了EF

接下来我们配置一下web.config文件,如果之前选中另存链接字段的话可以省略这一步

检查数据库链接字段

然后就是重新生成页面,要不然后面没办法添加控制器;
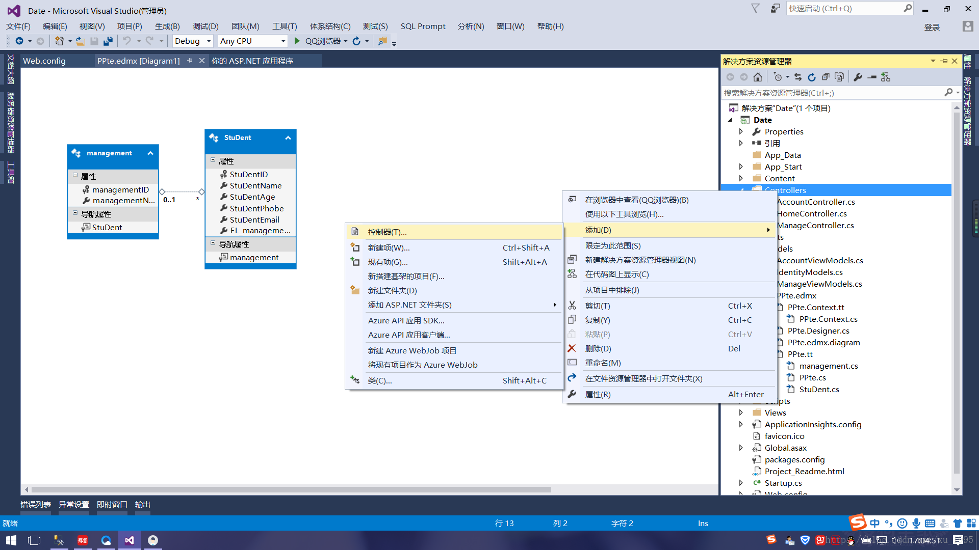
接下来我们添加控制器;

选中包含视图的MVC5控制器(使用EF框架)

选择模型类,连接数据上下文以及控制器名称,当你选择模型类的时候不需要手动添加控制器名称

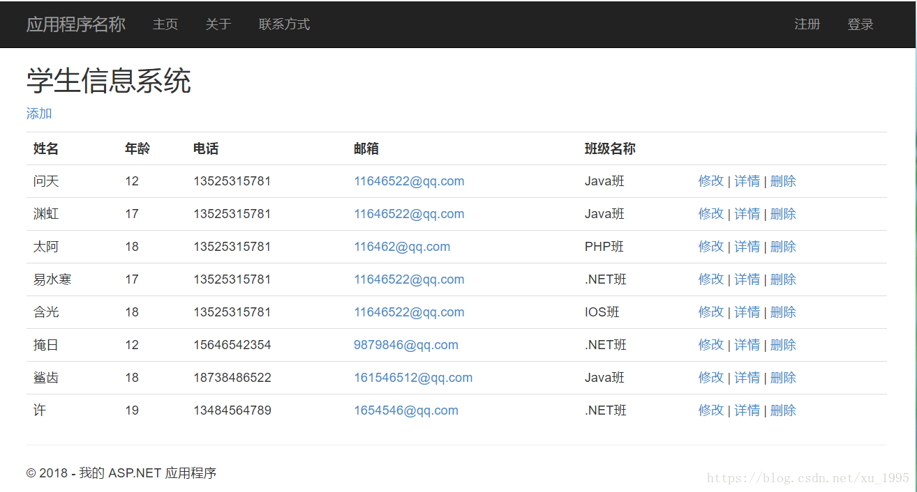
接下来就是神奇的一刻,MVC+EF的框架已经搭好,并且增删改查的功能也帮我们实现了,不需要写一行代码;

查询页面

然后我们点击Index添加数据

添加鲨齿数据,然后点击Create确定

添加页面就是这样操作的,那么其他的修改删除也是同样的操作;
那么如何把页面显示中文呢,那么下面介绍一下如何从英文转化成中文
首先我们对Models里的StuDent类修改里面属性

在表头我们引入
using System.ComponentModel;
using System.ComponentModel.DataAnnotations;这两个命名空间
在字段的上面添加对应的属性
[DisplayName("姓名")]------DisplayName指的是属性,事件不采用任何参数的公共void方法显示名称
[Required(ErrorMessage = "请输入你的名字")]-------Required:指定需要字段值;ErrorMessage:获取或设置一条验证失败情况下的错误消息;
[StringLength(4, ErrorMessage = "你的名字太长了")]------StringLength:字段允许的最大字符长度

在[ DataType(DataType.后面可以设置验证的正则表达式,比如电话,邮箱或者邮政编码以及密码

这些设置完成后,我们可以重新生成页面看一下

表上面的格式已经设置好了,现在我们需要设置一下控件上的中文字体
<h2>标签可以设置为自己的系统名称
ActionLink跳转页面控件可以设置添加

ActionLink跳转页面控件可以设置为修改,详情,或者删除。

再次重新生成页面就是中文显示的页面了

在添加和修改的页面中,有个地方不一样,不能同步的显示名称
因为它是下拉框控件,所以需要对这个控件进行修改名字

设置完成后就变成为

因为是操作的模板,里面百分之九十都没有修改,只是修改个别名称和控件名称。所以底层的Models层中设置的属性可以直接修改到页面。其他页面也是大同小异,无非就是修改名称或者名字,故,不再详细介绍。
MVC+EF框架介绍完毕
最后
以上就是娇气菠萝最近收集整理的关于MVC+EF的全部内容,更多相关MVC+EF内容请搜索靠谱客的其他文章。
发表评论 取消回复