我是靠谱客的博主 高挑黑裤,这篇文章主要介绍Hadoop生态系统各个时期主要架构图1 hadoop1.0时期架构2 hadoop2.0时期架构3 hdfs架构4 MapReduce架构5 yarn架构6 hadoop1.0与hadoop2.0比较图,现在分享给大家,希望可以做个参考。
1 hadoop1.0时期架构

2 hadoop2.0时期架构

3 hdfs架构

【Active Namenode】:主 Master(只有一个),管理 HDFS 的名称空间,管理数据块映射信息;配置副本策略;处理客户端读写请求
【Secondary NameNode】:NameNode 的热备;定期合并 fsimage 和 fsedits,推送给 NameNode;当 Active NameNode 出现故障时,快速切换为新的 Active NameNode。
【Datanode】:Slave(有多个);存储实际的数据块;执行数据块读 / 写
【Client】:与 NameNode 交互,获取文件位置信息;与 DataNode 交互,读取或者写入数据;管理 HDFS、访问 HDFS。
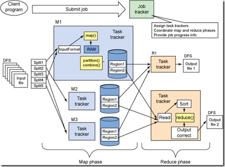
4 MapReduce架构

或

或

或

5 yarn架构

6 hadoop1.0与hadoop2.0比较图

参考网址:
http://blog.csdn.net/babyfish13/article/details/52527665
http://www.cnblogs.com/sharpxiajun/p/3151395.html
最后
以上就是高挑黑裤最近收集整理的关于Hadoop生态系统各个时期主要架构图1 hadoop1.0时期架构2 hadoop2.0时期架构3 hdfs架构4 MapReduce架构5 yarn架构6 hadoop1.0与hadoop2.0比较图的全部内容,更多相关Hadoop生态系统各个时期主要架构图1 hadoop1内容请搜索靠谱客的其他文章。
本图文内容来源于网友提供,作为学习参考使用,或来自网络收集整理,版权属于原作者所有。
发表评论 取消回复