硬件:ESP32,DS18B20测温模块
软件:MicroPython,Thonny,EMQX
软件环境搭建和硬件接线可直接参考 王铭东 老师的教程 Thonny+MicroPython+ESP32开发环境搭建
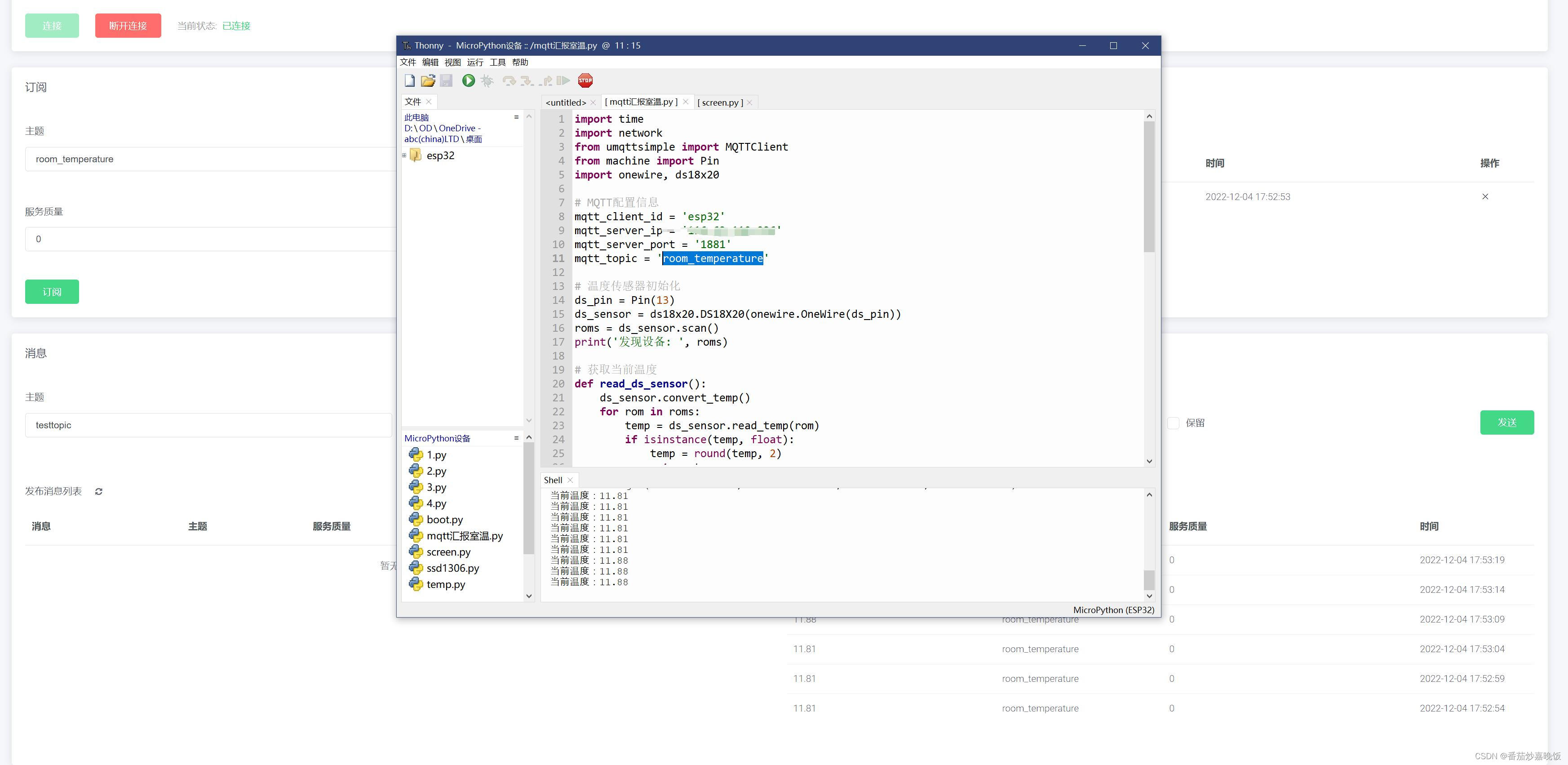
效果图:

MQTT汇报温度.py
改好WIFI链接信息和MQTT服务器信息即可。
import time
import network
from umqttsimple import MQTTClient
from machine import Pin
import onewire, ds18x20
# MQTT配置信息
mqtt_client_id = ''
mqtt_server_ip = ''
mqtt_server_port = ''
mqtt_topic = ''
# 温度传感器初始化
ds_pin = Pin(13)
ds_sensor = ds18x20.DS18X20(onewire.OneWire(ds_pin))
roms = ds_sensor.scan()
print('发现设备: ', roms)
# 获取当前温度
def read_ds_sensor():
ds_sensor.convert_temp()
for rom in roms:
temp = ds_sensor.read_temp(rom)
if isinstance(temp, float):
temp = round(temp, 2)
return temp
return 0
# 链接WIFI联网
def wifi():
wlan = network.WLAN(network.STA_IF)
wlan.active(True)
if not wlan.isconnected():
print('connecting to network...')
wlan.connect('嘉然今天吃向晚', '12345678')
i = 1
while not wlan.isconnected():
print("正在链接...{}".format(i))
i += 1
time.sleep(1)
print('network config:', wlan.ifconfig())
# MQTT建立链接
def mqtt_init():
# 建立一个MQTT客户端
mqtt_client = MQTTClient(mqtt_client_id, mqtt_server_ip, mqtt_server_port)
# 设置回调函数
# mqtt_client.set_callback(mqtt_sub)
# 建立连接
mqtt_client.connect()
# 监控ledctl这个通道,接收控制命令
# mqtt_client.subscribe(mqtt_topic)
return mqtt_client
# MQTT回调函数,收到服务器消息后会调用这个函数
def mqtt_sub(topic, msg):
print('收到服务器信息')
print(topic, msg)
wifi()
mqtt_client = mqtt_init()
while True:
current_temp = str(read_ds_sensor())
print('当前温度:' + current_temp)
mqtt_client.publish(mqtt_topic, current_temp)
time.sleep(5)
umqttsimple.py
import usocket as socket
import ustruct as struct
from ubinascii import hexlify
class MQTTException(Exception):
pass
class MQTTClient:
def __init__(
self,
client_id,
server,
port=0,
user=None,
password=None,
keepalive=0,
ssl=False,
ssl_params={},
):
if port == 0:
port = 8883 if ssl else 1883
self.client_id = client_id
self.sock = None
self.server = server
self.port = port
self.ssl = ssl
self.ssl_params = ssl_params
self.pid = 0
self.cb = None
self.user = user
self.pswd = password
self.keepalive = keepalive
self.lw_topic = None
self.lw_msg = None
self.lw_qos = 0
self.lw_retain = False
def _send_str(self, s):
self.sock.write(struct.pack("!H", len(s)))
self.sock.write(s)
def _recv_len(self):
n = 0
sh = 0
while 1:
b = self.sock.read(1)[0]
n |= (b & 0x7F) << sh
if not b & 0x80:
return n
sh += 7
def set_callback(self, f):
self.cb = f
def set_last_will(self, topic, msg, retain=False, qos=0):
assert 0 <= qos <= 2
assert topic
self.lw_topic = topic
self.lw_msg = msg
self.lw_qos = qos
self.lw_retain = retain
def connect(self, clean_session=True):
self.sock = socket.socket()
addr = socket.getaddrinfo(self.server, self.port)[0][-1]
self.sock.connect(addr)
if self.ssl:
import ussl
self.sock = ussl.wrap_socket(self.sock, **self.ssl_params)
premsg = bytearray(b"x10 ")
msg = bytearray(b"x04MQTTx04x02 ")
sz = 10 + 2 + len(self.client_id)
msg[6] = clean_session << 1
if self.user is not None:
sz += 2 + len(self.user) + 2 + len(self.pswd)
msg[6] |= 0xC0
if self.keepalive:
assert self.keepalive < 65536
msg[7] |= self.keepalive >> 8
msg[8] |= self.keepalive & 0x00FF
if self.lw_topic:
sz += 2 + len(self.lw_topic) + 2 + len(self.lw_msg)
msg[6] |= 0x4 | (self.lw_qos & 0x1) << 3 | (self.lw_qos & 0x2) << 3
msg[6] |= self.lw_retain << 5
i = 1
while sz > 0x7F:
premsg[i] = (sz & 0x7F) | 0x80
sz >>= 7
i += 1
premsg[i] = sz
self.sock.write(premsg, i + 2)
self.sock.write(msg)
# print(hex(len(msg)), hexlify(msg, ":"))
self._send_str(self.client_id)
if self.lw_topic:
self._send_str(self.lw_topic)
self._send_str(self.lw_msg)
if self.user is not None:
self._send_str(self.user)
self._send_str(self.pswd)
resp = self.sock.read(4)
assert resp[0] == 0x20 and resp[1] == 0x02
if resp[3] != 0:
raise MQTTException(resp[3])
return resp[2] & 1
def disconnect(self):
self.sock.write(b"xe0 ")
self.sock.close()
def ping(self):
self.sock.write(b"xc0 ")
def publish(self, topic, msg, retain=False, qos=0):
pkt = bytearray(b"x30 ")
pkt[0] |= qos << 1 | retain
sz = 2 + len(topic) + len(msg)
if qos > 0:
sz += 2
assert sz < 2097152
i = 1
while sz > 0x7F:
pkt[i] = (sz & 0x7F) | 0x80
sz >>= 7
i += 1
pkt[i] = sz
# print(hex(len(pkt)), hexlify(pkt, ":"))
self.sock.write(pkt, i + 1)
self._send_str(topic)
if qos > 0:
self.pid += 1
pid = self.pid
struct.pack_into("!H", pkt, 0, pid)
self.sock.write(pkt, 2)
self.sock.write(msg)
if qos == 1:
while 1:
op = self.wait_msg()
if op == 0x40:
sz = self.sock.read(1)
assert sz == b"x02"
rcv_pid = self.sock.read(2)
rcv_pid = rcv_pid[0] << 8 | rcv_pid[1]
if pid == rcv_pid:
return
elif qos == 2:
assert 0
def subscribe(self, topic, qos=0):
assert self.cb is not None, "Subscribe callback is not set"
pkt = bytearray(b"x82 ")
self.pid += 1
struct.pack_into("!BH", pkt, 1, 2 + 2 + len(topic) + 1, self.pid)
# print(hex(len(pkt)), hexlify(pkt, ":"))
self.sock.write(pkt)
self._send_str(topic)
self.sock.write(qos.to_bytes(1, "little"))
while 1:
op = self.wait_msg()
if op == 0x90:
resp = self.sock.read(4)
# print(resp)
assert resp[1] == pkt[2] and resp[2] == pkt[3]
if resp[3] == 0x80:
raise MQTTException(resp[3])
return
# Wait for a single incoming MQTT message and process it.
# Subscribed messages are delivered to a callback previously
# set by .set_callback() method. Other (internal) MQTT
# messages processed internally.
def wait_msg(self):
res = self.sock.read(1)
self.sock.setblocking(True)
if res is None:
return None
if res == b"":
raise OSError(-1)
if res == b"xd0": # PINGRESP
sz = self.sock.read(1)[0]
assert sz == 0
return None
op = res[0]
if op & 0xF0 != 0x30:
return op
sz = self._recv_len()
topic_len = self.sock.read(2)
topic_len = (topic_len[0] << 8) | topic_len[1]
topic = self.sock.read(topic_len)
sz -= topic_len + 2
if op & 6:
pid = self.sock.read(2)
pid = pid[0] << 8 | pid[1]
sz -= 2
msg = self.sock.read(sz)
self.cb(topic, msg)
if op & 6 == 2:
pkt = bytearray(b"x40x02 ")
struct.pack_into("!H", pkt, 2, pid)
self.sock.write(pkt)
elif op & 6 == 4:
assert 0
# Checks whether a pending message from server is available.
# If not, returns immediately with None. Otherwise, does
# the same processing as wait_msg.
def check_msg(self):
self.sock.setblocking(False)
return self.wait_msg()
最后
以上就是如意毛巾最近收集整理的关于ESP32 使用 MicroPython 实现温度数据上报MQTT服务器的全部内容,更多相关ESP32内容请搜索靠谱客的其他文章。
本图文内容来源于网友提供,作为学习参考使用,或来自网络收集整理,版权属于原作者所有。
发表评论 取消回复